基于yolov8+vue3实现目标检测后台管理系统

🌟 系统预览

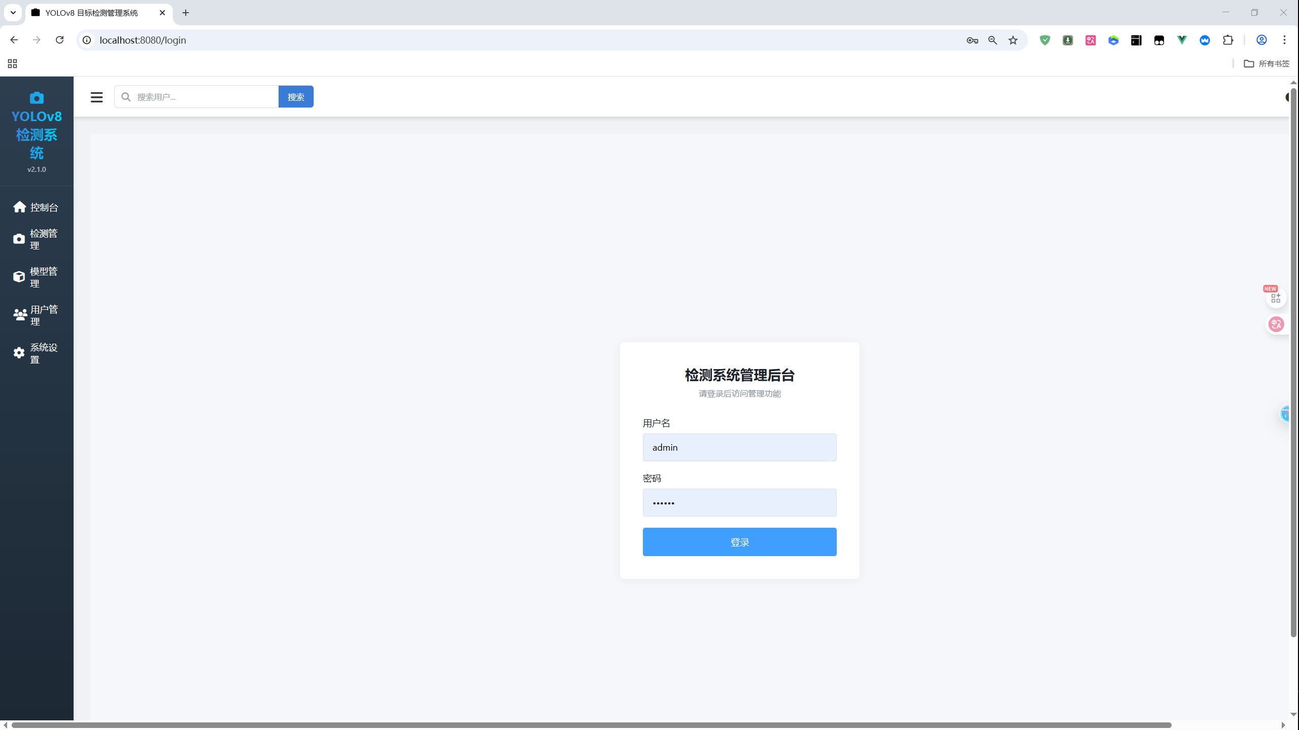
界面展示

|---------------------------------------------------------------------------------|---------------------------------------------------------------------------------|
| 登录界面 | 控制台仪表板 |
| | |
| 简洁安全的用户认证系统 • 现代化登录表单设计 • JWT Token身份验证 • 响应式布局适配 | 数据可视化控制台 • 实时检测数据统计 • 系统运行状态监控 • 快速操作入口 |

|---------------------------------------------------------------------------------|---------------------------------------------------------------------------------|
| 检测管理 | 模型管理 |
| | |
| 智能目标检测中心 • 拖拽上传图片检测 • 实时结果可视化 • 检测历史记录管理 | AI模型管理中心 • YOLOv8模型管理 • 性能指标监控 • 模型切换控制 |

|---------------------------------------------------------------------------------|---------------------------------------------------------------------------------|
| 用户管理 | 系统设置 |
| | |
| 用户信息管理中心 • 用户统计数据分析 • 个人信息管理 • 系统使用情况监控 | 个性化配置中心 • 明暗主题切换 • 系统偏好设置 • 界面个性化定制 |

访问信息
  • 🌐 前端地址: http://localhost:3000 (开发环境)
  • ⚙️ 后端地址: http://localhost:8000 (开发环境)
  • 👤 默认账号: 管理员 (演示模式,无需密码)
  • 📁 支持格式: JPG、PNG,最大10MB文件

🚀 核心功能

🎯 智能目标检测
  • 实时图像分析: 集成YOLOv8最新模型,支持80+种对象识别
  • 可视化结果: 实时显示检测边界框、类别标签和置信度
  • 批量处理: 支持连续上传多张图片进行高效检测
  • 性能优化: GPU加速支持,毫秒级推理响应
📊 检测记录管理
  • 完整历史追踪: 自动保存所有检测记录,支持时间线查看
  • 智能筛选系统: 按状态、时间范围、对象类别多维度筛选
  • 数据统计分析: 检测数量趋势、准确率变化等可视化图表
  • 结果导出: JSON格式检测数据导出,便于后续分析
🔐 用户认证系统
  • 安全登录机制: 基于JWT Token的身份验证
  • 路由权限控制: 自动拦截未授权访问,保护系统安全
  • 状态持久化: 页面刷新自动恢复登录状态
  • 会话管理: 安全的登录状态维护和超时处理
👥 用户信息管理
  • 个人信息中心: 当前用户资料展示和编辑功能
  • 系统用户统计: 用户数量、活跃度、增长趋势数据分析
  • 智能搜索: 支持姓名、邮箱、角色多条件快速查找
  • 状态监控: 实时用户活跃状态跟踪和管理
⚙️ 系统监控设置
  • 服务健康监控: 前后端服务运行状态实时监测
  • 主题个性化: 一键切换明暗主题,适配不同使用环境
  • 响应式设计: 完美适配桌面、平板、移动端各种设备
  • 性能优化: 懒加载、缓存策略、请求优化等多项性能提升

🛠 技术架构

前端技术栈

|--------------------|-------|-----------------------|
| 技术组件 | 版本 | 用途说明 |
| Vue 3 | 3.3.4 | 现代化响应式前端框架 |
| Vite | 4.3.9 | 下一代前端构建工具,极速冷启动 |
| Pinia | 2.1.4 | 轻量级状态管理库 |
| Vue Router | 4.2.4 | 官方路由管理解决方案 |
| Axios | 1.5.0 | Promise-based HTTP客户端 |
| Font Awesome 6 | 6.4.0 | 专业图标库 |
| CSS3 + 变量 | - | 现代化样式方案,支持主题切换 |

后端技术栈

|----------------------|---------|-----------------|
| 技术组件 | 版本 | 用途说明 |
| FastAPI | 0.104.1 | 高性能Python Web框架 |
| YOLOv8 | 8.0.0 | 最先进的目标检测模型 |
| OpenCV | 4.8.1 | 计算机视觉处理库 |
| Uvicorn | 0.24.0 | 高性能ASGI服务器 |
| Pydantic | 2.4.2 | 数据验证和设置管理 |
| Python-multipart | 0.0.6 | 文件上传处理支持 |

系统架构图
复制代码
┌─────────────────┐    HTTP/REST API    ┌──────────────────┐
│   Vue3 前端应用  │ ◄──────────────────► │  FastAPI 后端服务  │
│                 │                     │                  │
│ • 响应式UI组件   │    WebSocket实时通信  │ • 图像处理管道    │
│ • 状态管理       │ ◄──────────────────► │ • YOLOv8模型推理  │
│ • 路由导航       │                     │ • 结果序列化      │
└─────────────────┘                     └──────────────────┘
         │                                       │
         ▼                                       ▼
┌─────────────────┐                     ┌──────────────────┐
│   用户浏览器     │                     │   CUDA加速计算    │
│                 │                     │   (可选)          │
└─────────────────┘                     └──────────────────┘

📋 环境配置指南

系统要求
  • Node.js: 16.0 或更高版本
  • Python: 3.8 或更高版本
  • 内存: 4GB+ (推荐8GB)
  • 存储: 2GB+ 可用空间
  • GPU: 支持CUDA的GPU (可选,用于加速检测)
🚀 快速开始
第一步:获取项目代码
复制代码
# 克隆项目到本地
cd yolov8-vue3-admin
第二步:前端环境配置
复制代码
# 安装Node.js依赖
npm install

# 启动开发服务器 (端口3000)
npm run dev

# 构建生产版本
npm run build

# 预览生产构建
npm run preview
第三步:后端环境配置
复制代码
# 进入后端目录
cd backend

# 创建Python虚拟环境
python -m venv venv

# 激活虚拟环境
# Windows:
venv\Scripts\activate
# Linux/Mac:
source venv/bin/activate

# 安装Python依赖
pip install -r requirements.txt

# 启动后端服务 (端口8000)
python main.py
第四步:验证安装
  1. 访问 ​http://localhost:3000​ 查看前端界面
  2. 访问 ​http://localhost:8000​ 验证后端API
  3. 访问 ​http://localhost:8000/docs​ 查看API文档
  4. 上传测试图片进行目标检测验证

🔧 故障排除指南

常见问题解决方案
1. 前端启动问题

问题: npm install 失败

复制代码
# 清理缓存并重试
npm cache clean --force
npm install --registry=https://registry.npmmirror.com

问题: 端口被占用

复制代码
# 查找占用进程并终止
# Windows:
netstat -ano | findstr :3000
taskkill /PID <PID> /F

# Linux/Mac:
lsof -i :3000
kill -9 <PID>

# 或更换端口启动
npm run dev -- --port 3001
2. 后端启动问题

问题: Python包安装失败

复制代码
# 使用国内镜像加速
pip install -i https://pypi.tuna.tsinghua.edu.cn/simple -r requirements.txt

问题: YOLOv8模型下载失败

复制代码
# 手动下载模型文件
wget https://github.com/ultralytics/assets/releases/download/v8.0.0/yolov8n.pt
# 或将模型文件放置在 backend/models/ 目录下
3. 前后端连接问题

问题: CORS跨域错误

复制代码
# 确保后端CORS配置包含前端地址
app.add_middleware(
    CORSMiddleware,
    allow_origins=[
        "http://localhost:3000", 
        "http://127.0.0.1:3000",
        "http://localhost:5173"  # Vite默认端口
    ],
    allow_credentials=True,
    allow_methods=["*"],
    allow_headers=["*"],
)
4. 检测功能问题

问题: 图片上传失败

  • ✅ 检查文件格式是否为JPG/PNG
  • ✅ 验证文件大小不超过10MB
  • ✅ 确认后端服务正常运行
  • ✅ 查看浏览器控制台错误信息

📁 项目结构说明

复制代码
yolov8-vue3-admin/
├── 📁 public/                 # 静态资源
│   ├── favicon.ico
│   └── index.html
├── 📁 src/
│   ├── 📁 components/         # 可复用组件
│   │   ├── Header.vue        # 顶部导航栏组件
│   │   ├── Sidebar.vue       # 侧边栏菜单组件
│   │   └── Common/           # 通用业务组件
│   ├── 📁 views/             # 页面视图组件
│   │   ├── Dashboard.vue     # 控制台仪表板
│   │   ├── Detections.vue    # 检测管理页面
│   │   ├── Users.vue         # 用户信息页面
│   │   ├── Models.vue        # 模型管理页面
│   │   └── Settings.vue      # 系统设置页面
│   ├── 📁 stores/            # Pinia状态管理
│   │   ├── user.js           # 用户状态管理
│   │   └── detection.js      # 检测状态管理
│   ├── 📁 services/          # API服务层
│   │   └── api.js            # HTTP请求封装
│   ├── 📁 router/            # 路由配置
│   │   └── index.js          # 路由定义
│   ├── 📁 assets/            # 静态资源
│   │   └── styles/           # 全局样式文件
│   ├── App.vue               # 根组件
│   └── main.js               # 应用入口文件
├── 📁 backend/               # 后端服务
│   ├── main.py              # FastAPI应用入口
│   ├── requirements.txt     # Python依赖列表
│   └── 📁 models/           # 模型文件目录
├── 📁 images/               # 项目截图文档
│   ├── admin-login.png      # 登录界面截图
│   ├── dashboard.png        # 控制台截图
│   ├── detection-management.png # 检测管理截图
│   ├── model-management.png # 模型管理截图
│   ├── user-management.png  # 用户管理截图
│   └── system-settings.png  # 系统设置截图
├── package.json             # 前端依赖配置
├── vite.config.js           # Vite构建配置
└── README.md               # 项目说明文档

💡 开发指南

添加新功能模块
  1. 创建页面组件 : 在 ​src/views/​ 创建Vue单文件组件
  2. 配置路由规则 : 在 ​src/router/index.js​ 添加路由定义
  3. 更新导航菜单 : 在 ​src/components/Sidebar.vue​ 添加菜单项
  4. 状态管理设计 : 如需全局状态,在 ​src/stores/​ 创建store
  5. API接口集成 : 在 ​src/services/api.js​ 添加后端接口调用
自定义配置选项
  • 主题定制 : 修改 ​src/App.vue​ 中的CSS自定义属性
  • API端点配置 : 调整 ​src/services/api.js​ 中的baseURL
  • 模型参数调整 : 配置 ​backend/main.py​ 中的检测参数
  • 上传限制修改: 前后端统一调整文件大小和格式验证规则
性能优化建议
  • 🚀 使用Vue的异步组件实现路由懒加载
  • 📦 对大型图片进行压缩和缓存处理
  • ⚡ 实现检测请求的防抖和取消机制
  • 🔧 使用Web Worker处理复杂的计算任务
  • 💾 合理使用浏览器缓存和本地存储

🚀 部署方案

开发环境部署
复制代码
# 前端开发模式 (热重载)
npm run dev

# 后端开发模式 (自动重载)
python main.py
生产环境部署
前端部署
复制代码
# 构建生产版本
npm run build

# 部署到静态服务器 (Nginx配置示例)
server {
    listen 80;
    server_name your-domain.com;
    root /path/to/dist;
    index index.html;
    
    location / {
        try_files $uri $uri/ /index.html;
    }
    
    # 静态资源缓存
    location ~* \.(js|css|png|jpg|jpeg|gif|ico|svg)$ {
        expires 1y;
        add_header Cache-Control "public, immutable";
    }
}
后端部署
复制代码
# 使用生产级ASGI服务器
pip install gunicorn
gunicorn -w 4 -k uvicorn.workers.UvicornWorker main:app --bind 0.0.0.0:8000

# 或使用Docker部署
docker build -t yolov8-backend .
docker run -d -p 8000:8000 --name yolov8-api yolov8-backend
Docker Compose 一键部署
复制代码
version: '3.8'
services:
  frontend:
    build: .
    ports:
      - "3000:80"
    depends_on:
      - backend
      
  backend:
    build: ./backend
    ports:
      - "8000:8000"
    environment:
      - MODEL_PATH=/app/models/yolov8n.pt
    volumes:
      - ./backend/models:/app/models
环境变量配置

创建 ​​.env​​ 文件进行环境配置:

复制代码
# 前端环境变量
VUE_APP_API_URL=http://localhost:8000
VUE_APP_ENV=production
VUE_APP_TITLE=YOLOv8检测系统

# 后端环境变量
MODEL_PATH=./models/yolov8n.pt
MAX_FILE_SIZE=10485760
LOG_LEVEL=INFO
CORS_ORIGINS=http://localhost:3000,http://127.0.0.1:3000

🆘 获取帮助

问题排查步骤
  1. 查看运行日志: 检查前后端控制台输出信息
  2. 网络请求分析: 使用浏览器开发者工具检查网络请求状态
  3. 环境版本验证: 确认Node.js和Python版本符合要求
  4. 依赖完整性检查: 验证所有依赖包正确安装且版本兼容
技术支持渠道
  • 📚 项目文档: 详细阅读项目README和代码注释
  • 💬 技术社区: Vue3、FastAPI、YOLOv8官方社区和论坛
  • 🐛 问题反馈: 通过GitHub Issues提交详细的问题报告
  • 🔧 代码贡献: 欢迎提交Pull Request改进项目
扩展学习资源

📝 版本更新日志

v2.0.0 (当前版本) ✨
  • ✅ 完整集成YOLOv8最新目标检测模型
  • ✅ 现代化Vue3 + Vite前端架构
  • ✅ 完整的用户认证和权限管理系统
  • ✅ 实时检测结果可视化展示
  • ✅ 响应式设计完美适配多端设备
  • ✅ 明暗主题切换个性化功能
  • ✅ 前后端分离的RESTful API设计
未来版本规划 🚧
  • 🔄 批量图片异步检测功能
  • 🔄 视频流实时检测支持
  • 🔄 多模型动态切换机制
  • 🔄 检测结果深度统计分析
  • 🔄 用户权限分级精细管理
  • 🔄 系统性能监控告警
  • 🔄 移动端APP版本开发

源码地址:

https://download.csdn.net/download/FL1623863129/88605346


相关推荐
少年白char13 分钟前
【AI漫剧】开源自动化AI漫剧生成工具 - 从文字到影像:AI故事视频创作的全新可能
运维·人工智能·自动化
容智信息16 分钟前
容智Report Agent智能体驱动财务自动化,从核算迈向价值创造
大数据·运维·人工智能·自然语言处理·自动化·政务
AI街潜水的八角16 分钟前
基于YOLOv12摔倒检测系统1:摔倒检测数据集说明(含下载链接)
yolo
Allen正心正念202526 分钟前
AWS专家Greg Coquillo提出的8层Agentic AI架构分析
人工智能·架构·aws
JoannaJuanCV28 分钟前
自动驾驶—CARLA仿真(25)synchronous_mode demo
人工智能·机器学习·自动驾驶·carla
骚戴29 分钟前
大语言模型(LLM)进阶:从闭源大模型 API 到开源大模型本地部署,四种接入路径全解析
java·人工智能·python·语言模型·自然语言处理·llm·开源大模型
audyxiao00136 分钟前
如何降低对标注数据的依赖,实现多病种检测与病灶精准定位?请看此文
人工智能·多病种检测·病灶精准定位·医学影像ai
鲨莎分不晴38 分钟前
强化学习第七课 —— 策略网络设计指南:赋予 Agent“大脑”的艺术
网络·人工智能·机器学习
志凌海纳SmartX43 分钟前
AI知识科普丨什么是 AI Agent?
人工智能
RockHopper202544 分钟前
认知导向即面向服务——规避未来AI发展路径上的拟人化陷阱
人工智能·认知导向·xai 可解释人工智能