
AudioFlinger

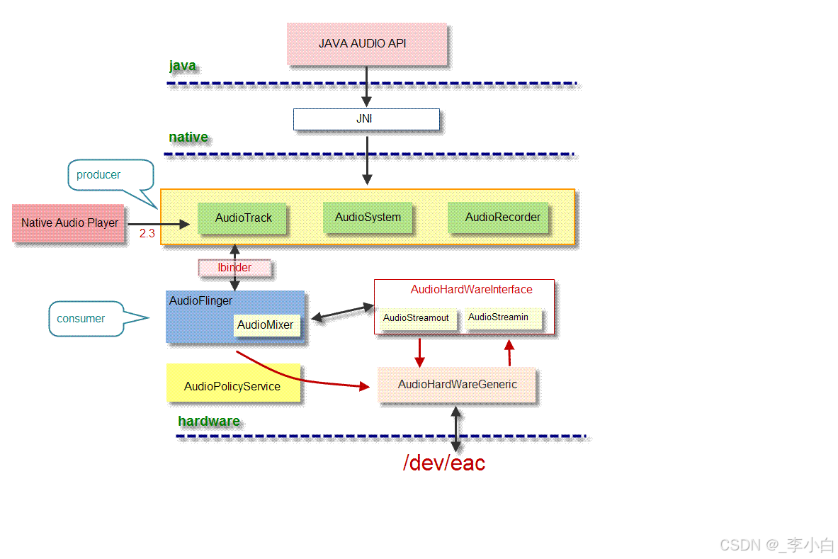
在 Android 音频系统的分层架构中,AudioFlinger 扮演着 "中枢神经" 的角色 ------ 它承上启下,连接应用层的音频需求与硬件层的音频输出,是实现多应用音频并发、格式适配、路由控制的核心组件。
本文将从架构定位、核心功能、内部机制到实际工作流程,全面拆解 AudioFlinger 的技术细节。
AudioFlinger 的架构定位
要理解 AudioFlinger,首先需明确它在 Android 音频系统分层模型中的位置。
Android 音频栈从上层到下层分为 4 层,AudioFlinger 处于框架层(Framework)与硬件抽象层(HAL)之间 ,是系统级的音频服务(运行在mediaserver进程中),具体定位如下:
| 层级 | 核心组件 / 功能 | 与 AudioFlinger 的关系 |
|---|---|---|
| 应用层 | App(如音乐播放器、语音通话) | 应用通过AudioTrack/AudioRecord间接调用 AudioFlinger |
| 框架层(Java) | MediaPlayer、AudioManager |
封装音频 API,向 AudioFlinger 发起请求(如播放 / 录音指令) |
| 框架层(Native) | AudioFlinger、AudioPolicyService | AudioFlinger 是核心执行层,处理音频数据的实际运算 |
| 硬件抽象层(HAL) | Audio HAL、音频驱动 | AudioFlinger 将处理后的数据通过 HAL 交付给硬件设备 |
简单来说:应用层的音频需求(如播放音乐、录制语音),最终都会转化为对 AudioFlinger 的调用;AudioFlinger 则将这些需求转化为硬件可识别的指令,协调音频硬件完成输出 / 输入。
AudioFlinger 的核心功能
AudioFlinger 的核心职责是 "处理所有系统级的音频流运算",具体涵盖五大关键功能,这些功能共同保障了 Android 设备的音频体验。
1. 多音频流混音(Mixer):解决 "多应用同时发声" 问题
Android 设备中,多个应用可能同时产生音频流(如音乐 App 播放背景音乐、微信提示音、导航语音)------ 若直接将这些音频流输出到硬件,会导致声音冲突。
AudioFlinger 的Mixer 模块正是为解决此问题而生:
-
核心逻辑:将多个独立的音频流(PCM 格式)按照 "优先级 + 音量" 规则,混合成单一音频流;
-
混音策略:
-
优先级:语音通话流(STREAM_VOICE_CALL)> 通知流(STREAM_NOTIFICATION)> 音乐流(STREAM_MUSIC);
-
音量:支持 "全局音量" 和 "单流音量" 独立控制,混音时按比例调整各流的采样幅度;
-
-
硬件加速:若音频 HAL 支持硬件混音(如某些 SoC 的音频 Codec),AudioFlinger 会将混音任务卸载到硬件,降低 CPU 占用。
2. 音频路由(Routing):控制 "声音从哪里出、到哪里入"
音频路由是指 "将处理后的音频流导向正确的设备"(如喇叭、耳机、蓝牙音箱),或 "将录音数据从正确的设备采集"(如麦克风、蓝牙耳机麦克风)。
AudioFlinger 的路由功能由AudioPolicyService(APS)协同控制:
-
决策流程:APS 根据设备状态(如耳机是否插入、蓝牙是否连接)制定路由策略,将指令下发给 AudioFlinger;
-
路由实现:AudioFlinger 通过 HAL 接口切换 "音频设备端口",例如:
-
插入耳机时,将输出路由从 "内置喇叭" 切换到 "耳机端口";
-
蓝牙连接时,将输入路由从 "内置麦克风" 切换到 "蓝牙麦克风";
-
-
多设备支持:支持同时连接多个音频设备(如耳机 + 蓝牙音箱),并按策略选择主设备。
3. 音频格式转换(Format Conversion):实现 "格式兼容性"
不同应用输出的音频流格式可能不同(如采样率 44.1kHz/48kHz、位深 16bit/24bit、声道数 mono/stereo),而音频硬件通常只支持固定格式的输入。
AudioFlinger 的格式转换模块负责统一格式:
-
转换类型:
-
采样率转换:如将 44.1kHz 的音乐流转换为硬件支持的 48kHz;
-
位深转换:如将 24bit 的高解析音频转换为 16bit 的通用格式;
-
声道转换:如将 mono(单声道)的语音流转换为 stereo(立体声);
-
-
转换算法:采用 Android 内置的高效算法(如线性插值、 sinc 插值),在 "转换效率" 和 "音质损失" 间平衡 ------ 低延迟场景(如游戏语音)用快速算法,音乐场景用高质量算法。
4. 音频效果处理(Effects):增强 "声音体验"
AudioFlinger 支持为音频流添加实时效果(如均衡器、环绕声、降噪),这些效果通过AudioEffect Framework实现:
-
效果类型:
-
内置效果:系统默认支持的效果(如音量增强、回声消除);
-
第三方效果:应用通过
AudioEffectAPI 自定义的效果(如音乐 App 的 EQ 调节);
-
-
处理流程:
-
应用通过
AudioTrack绑定效果(如均衡器); -
AudioFlinger 在混音前 / 后,调用对应的效果模块处理音频流;
-
处理后的音频流再进入混音或输出环节。
5. 音频同步与缓冲(Synchronization & Buffering):保障 "播放流畅性"
音频播放对 "时间精度" 要求极高 ------ 若数据传输不及时,会导致 "卡顿" 或 "爆音"。AudioFlinger 通过缓冲机制与同步策略解决此问题:
-
共享内存缓冲:AudioFlinger 与应用(通过
AudioTrack)共享一块内存区域,应用将音频数据写入缓冲区,AudioFlinger 按固定周期读取(避免频繁数据拷贝); -
同步时钟:以音频硬件的采样时钟为基准,控制数据读取速度(如 44.1kHz 采样率下,每秒读取 44100 个采样点);
-
缓冲水位控制:当缓冲区数据不足时,触发应用补充数据;当数据溢出时,丢弃冗余数据(避免缓冲拥堵)。
AudioFlinger 的内部架构
AudioFlinger 采用 "线程池" 架构,通过不同类型的线程处理不同场景的音频任务,确保高并发与低延迟。核心线程类型分为三类,每种线程对应特定的音频处理场景。
1. Mixer 线程(Mixer Thread):处理 "多流混音" 场景
-
适用场景:大多数普通音频流(如音乐、通知、系统提示音),需要多流混音后输出;
-
核心工作:
-
定期(按音频采样周期)从多个
AudioTrack的共享缓冲区读取数据; -
对读取的多通道数据进行混音(按优先级和音量比例);
-
若需格式转换,对混音后的数据进行格式适配;
-
将处理后的数据通过 HAL 写入音频硬件缓冲区;
- 线程特性:每个音频输出设备(如喇叭、耳机)对应一个 Mixer 线程,确保设备独占性。
2. Direct 线程(Direct Thread):处理 "低延迟" 场景
部分场景(如游戏音效、实时语音通话)对音频延迟要求极高(需 < 10ms),若使用 Mixer 线程的混音流程,会增加延迟。此时 AudioFlinger 会创建Direct 线程:
-
核心特点:
-
不进行混音:直接将单个音频流输送到硬件,减少处理环节;
-
低缓冲:使用更小的缓冲区(如 10ms 以内),降低数据等待时间;
-
独占设备:同一时间仅允许一个 Direct 线程占用音频设备(避免冲突);
-
-
典型应用:游戏语音、录音笔 App、实时 K 歌软件。
3. Offload 线程(Offload Thread):处理 "硬件卸载" 场景
对于高码率音频(如无损音乐、DSD 格式),若通过 CPU 进行解码和混音,会消耗大量功耗。AudioFlinger 的Offload 线程支持 "硬件卸载":
- 核心逻辑:
-
将未解码的音频数据(如 FLAC、AAC)直接发送给支持硬件解码的 HAL;
-
由音频硬件(如 Codec 芯片)完成解码、混音和输出,无需 CPU 参与;
-
AudioFlinger 仅负责数据传输和状态监控;
-
优势:降低 CPU 占用(可降低 30%+),延长设备续航(尤其适合长时间播放无损音乐);
-
限制:需硬件支持(如高通 WCD 系列 Codec、华为 HiSilicon Codec),且仅支持特定格式。
AudioFlinger 的工作流程
以 "音乐 App 播放音乐" 为例,拆解 AudioFlinger 的完整工作流程,共分为 6 个步骤:
步骤 1:应用层发起请求
音乐 App 通过MediaPlayer播放音乐,MediaPlayer内部会:
-
调用
MediaCodec解码音乐文件(如 MP3→PCM 格式); -
创建
AudioTrack实例,向AudioManager申请音频流类型(如 STREAM_MUSIC)和格式(如 44.1kHz、16bit、stereo); -
AudioManager将请求转发给AudioPolicyService(APS),由 APS 制定策略(如路由到喇叭、音量 100%)。
步骤 2:AudioFlinger 创建音频流
-
APS 将策略指令(如 "使用 Mixer 线程、输出到喇叭")下发给 AudioFlinger;
-
AudioFlinger 为该
AudioTrack创建对应的 "音频流对象",并分配共享内存缓冲区(大小由格式和延迟需求决定,如 20ms 缓冲); -
将共享内存地址返回给
AudioTrack,应用可通过AudioTrack.write()向缓冲区写入 PCM 数据。
步骤 3:Mixer 线程读取数据
-
AudioFlinger 的 Mixer 线程(对应喇叭设备)按固定周期(如 44.1kHz 采样率下,每 23.1μs 读取一个采样点)唤醒;
-
从
AudioTrack的共享缓冲区中读取 PCM 数据(若缓冲区数据不足,线程会阻塞等待应用补充); -
若此时有其他音频流(如微信提示音),Mixer 线程会同时读取多个流的数据。
步骤 4:混音与格式处理
-
Mixer 线程按 APS 制定的优先级和音量,对多流数据进行混音(如音乐流音量 80%、提示音音量 100%);
-
检查混音后的数据格式是否与硬件匹配(如硬件仅支持 48kHz,需将 44.1kHz 数据转换为 48kHz);
-
若应用开启了音频效果(如均衡器),Mixer 线程调用效果模块处理数据。
步骤 5:数据输出到 HAL
-
AudioFlinger 将处理后的 PCM 数据通过
AudioStreamOut接口(HAL 层)写入音频硬件的缓冲区; -
HAL 层将数据转换为硬件可识别的模拟信号(如 I2S 协议传输);
-
音频硬件(Codec + 喇叭)将模拟信号放大,最终输出声音。
步骤 6:状态监控与销毁
-
播放过程中,AudioFlinger 实时监控缓冲区水位(避免空缓冲 / 满缓冲);
-
若应用暂停播放,AudioFlinger 暂停读取数据;若应用停止播放,
AudioTrack销毁,AudioFlinger 释放共享内存和线程资源。
AudioFlinger 与关键组件的交互
AudioFlinger 并非孤立工作,它需要与多个系统组件协同,才能完成完整的音频处理链路。
1. 与 AudioPolicyService(APS):"策略决策" 与 "执行" 的分工
APS 是 "音频策略大脑",AudioFlinger 是 "执行手脚",两者通过 Binder 通信:
-
APS 的职责:制定策略(如 "耳机插入时切换路由""语音流优先级最高""音量调节规则");
-
交互流程:
-
APS 监测设备状态变化(如耳机插入);
-
APS 生成策略指令(如 "将输出路由从喇叭切换到耳机");
-
APS 通过 Binder 调用 AudioFlinger 的
setRouting()接口; -
AudioFlinger 执行路由切换,并向 APS 返回执行结果。
2. 与 Audio HAL:"硬件抽象" 的桥梁
AudioFlinger 不直接操作硬件,而是通过 HAL 层与硬件交互,实现 "硬件无关性":
-
HAL 的作用:将 AudioFlinger 的通用指令(如 "播放 PCM 数据""切换路由")转换为具体硬件的驱动指令;
-
核心接口:
-
AudioStreamOut:音频输出接口(如write()写入数据、setVolume()调节音量); -
AudioStreamIn:音频输入接口(如read()读取录音数据、setGain()调节增益); -
AudioDevice:设备管理接口(如open()打开设备、close()关闭设备);
-
-
优势:不同厂商的音频硬件(如高通、联发科、华为)只需实现 HAL 接口,即可接入 Android 系统,无需修改 AudioFlinger 代码。
3. 与 AAudio(Android Audio):低延迟音频的 "补充"
Android 8.0(API 26)引入 AAudio 框架,专为低延迟音频设计。AAudio 与 AudioFlinger 的关系是 "互补而非替代":
-
若硬件支持 AAudio 的 "快速路径"(Fast Path),AAudio 会直接与 HAL 交互,绕过 AudioFlinger,实现 < 10ms 的超低延迟;
-
若硬件不支持 Fast Path,AAudio 会 fallback 到 AudioFlinger 的 Direct 线程,确保兼容性;
-
核心差异:AAudio 是 "轻量级接口",专注低延迟;AudioFlinger 是 "全功能服务",支持混音、效果等复杂功能。
AudioFlinger 的性能优化
AudioFlinger 作为系统级服务,其性能直接影响设备的音频体验和续航,Android 团队通过多种技术优化其表现。
1. 动态线程调度
-
当只有一个音频流时,Mixer 线程自动切换为 "单流模式",跳过混音步骤,降低 CPU 占用;
-
当多个音频流并发时,自动启用混音逻辑,确保声音正常叠加;
-
线程优先级动态调整:语音通话场景下,Mixer 线程优先级提升至 "实时优先级",避免被其他线程抢占。
2. 缓冲大小自适应
-
根据音频场景调整缓冲区大小:
-
音乐播放:使用较大缓冲区(如 50ms),降低 CPU 唤醒频率(减少功耗);
-
游戏语音:使用较小缓冲区(如 10ms),降低延迟;
-
-
根据硬件性能调整:高性能设备(如旗舰机)可使用更小缓冲区,低性能设备(如入门机)使用更大缓冲区,避免卡顿。
3. 硬件加速普及
-
推动硬件支持混音、解码、效果处理(如高通 aptX、华为 Histen),将 CPU 任务卸载到硬件;
-
Android 12 + 引入 "音频硬件加速服务(Audio HW Acceleration Service)",统一管理硬件加速资源,提升兼容性。
AudioFlinger 的版本演进
随着 Android 版本迭代,AudioFlinger 不断升级,核心演进方向如下:
| Android 版本 | 关键升级点 |
|---|---|
| Android 4.0 | 引入 Mixer 线程与 Direct 线程分离,支持低延迟场景; |
| Android 5.0 | 支持 Offload 线程,实现硬件解码卸载;引入 AudioEffect Framework,支持第三方音频效果; |
| Android 8.0 | 适配 AAudio 框架,支持 Fast Path 低延迟路径;优化共享内存机制,减少数据拷贝; |
| Android 10 | 引入 "音频设备联盟(Audio Device Alliance)",提升多设备协同能力; |
| Android 12+ | 增强硬件加速服务,支持更多格式的硬件混音;优化缓冲区管理,降低待机功耗; |
总结
AudioFlinger 作为 Android 音频系统的 "中枢",其核心价值体现在三个方面:
-
兼容性:通过格式转换、HAL 抽象,适配不同应用的音频需求和不同厂商的硬件;
-
体验保障:通过混音、路由、低延迟线程,确保多应用音频并发流畅,满足不同场景的体验需求;
-
性能平衡 :通过硬件卸载、动态调度,在 "音质""延迟""功耗" 三者间找到最优解。
