文章目录
- 一、抓包介绍
-
- [1.1 抓包原理](#1.1 抓包原理)
- [1.2 抓包工具](#1.2 抓包工具)
- 二、APP抓包工具的配置
-
- [2.1 抓包真机](#2.1 抓包真机)
- [2.2 抓包模拟器](#2.2 抓包模拟器)
- [2.3 charles-https解锁](#2.3 charles-https解锁)
- [三、 APP弱网测试](#三、 APP弱网测试)
一、抓包介绍
1.1 抓包原理

1.2 抓包工具
Charles是一款在Mac下常用的数据包截取工具,在做移动开发时,为了调试移动端与服务端的网络通讯协议,常常需要截取网络数据包来进行分析。
二、APP抓包工具的配置
1.手机和电脑保持同一网段(连接同一个WiFi)
2.电脑端Charles设置代理,并开启代理
3.电脑、手机安装证书
4.Charles允许连接
5.手机端配置代理
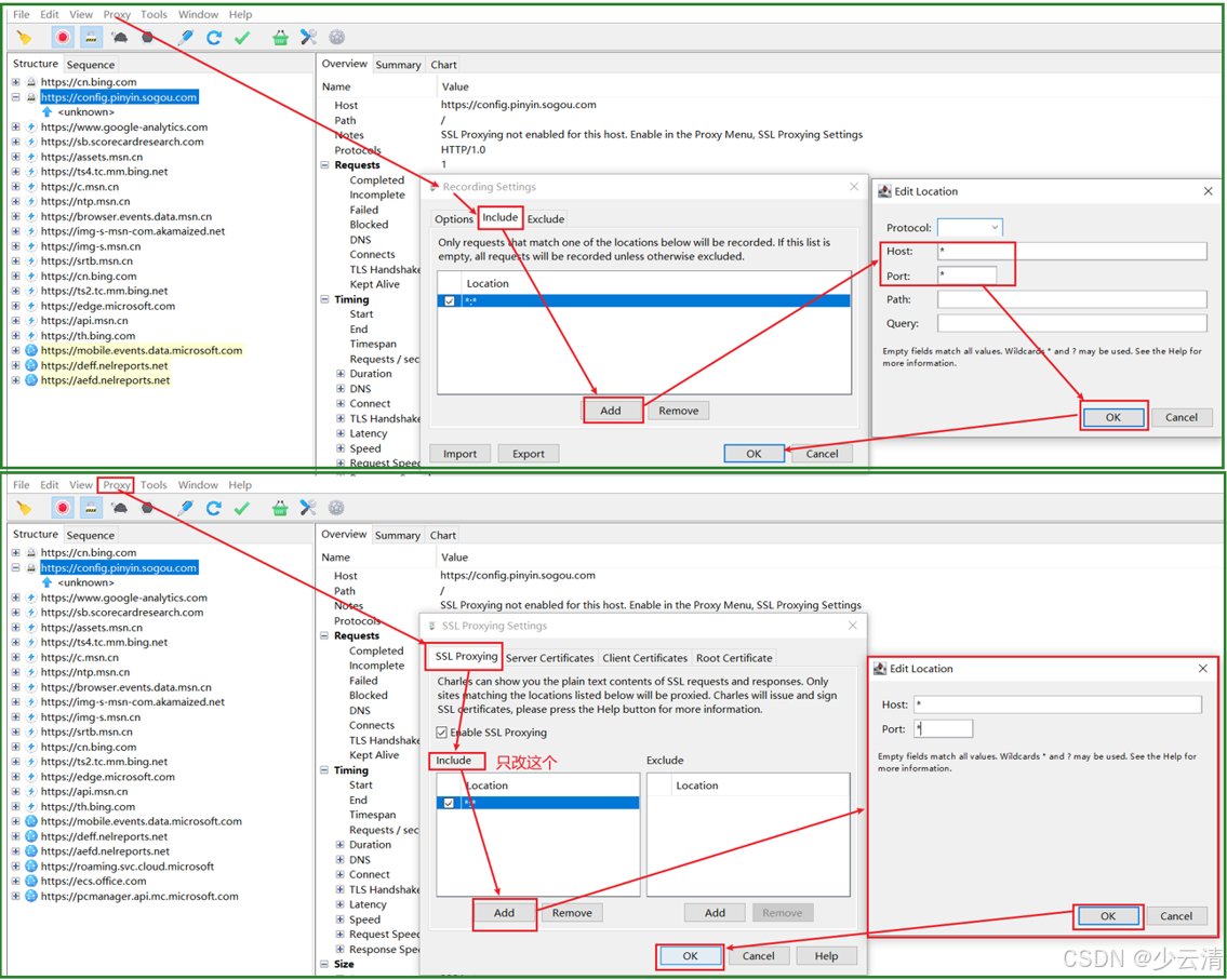
6.(可选项)假如电脑端证书和手机端证书都安装了,但是抓包https有锁,则需要以下步骤:
- 添加星号(Recording Setings 、SSL Proxying Settings)
2.1 抓包真机
1.手机和电脑保持同一网段(连接同一个WiFi)
2、电脑端Charles设置代理,并开启代理:Proxy->Proxy Sting->修改端口号

3.手机安装证书-01和本地电脑证书安装。
① 点击Charles菜单栏Help->SSL Proxying->install Charles Root Certificates on a Mobile Device or Remote Browser,可以看到手机端安装证书提示

3.手机安装证书-02
① 根据以上提示,打开手机的WiFi设置,连接和电脑同一个WiFi【或者连接电脑开启的热点】,设置代理IP与端口(代理IP就是电脑的IP,端口就是Charles的代理端口8888);
② 手机浏览器访问网页,输入chls.pro/ssl,出现证书安装页面;
③ 如果是苹果手机,点击安装后完成,在设置->通用->关于手机,信任证书如下图一:
④ 如果是Android手机,点击下载,然后在手机设置的安全里面,安装证书如下图二:
yacas
chls.pro/ssl (如果出现超时或者空白)
手机浏览器输入官方备用地址:charlesproxy.com/getssl

4.Charles允许连接
① 手机设置好后,Charles页面会弹出以下信息,点击"Allow"

5.手机端配置代理
①查看电脑IP(ipconfig)
②手机端配置代理--->选择手动--->输入服务器和端口号--->存储。

2.2 抓包模拟器
MuMu模拟器录制步骤︰
yacas
1.电脑端Charles设置代理,并开启代理:Proxy->Proxy Sting->修改端口号,并开启代理
2.设置MuMu模拟器代理->wifi->按下2秒->修改网络->高级选项->代理(手动)->填写电脑IP和端口号
3.本地电脑安装证书+模拟器安装证书(模拟器初次安装,提示:需要给模拟器设置密码才能存储证书)
4.安装界面会弹出,添加到白名单allow(没弹出忽略)
5.操作app进行抓包
1.电脑端Charles设置代理,并开启代理:Proxy->Proxy Sting->修改端口号,并开启代理

2.设置MuMu模拟器代理->wifi->按下2秒->修改网络->高级选项->代理(手动)->填写电脑IP和端口号

3.本地电脑安装证书+模拟器安装证书(模拟器初次安装,提示:需要给模拟器设置密码才能存储证书)
yacas
chls.pro/ssl (如果出现超时或者空白)
手机浏览器输入官方备用地址:charlesproxy.com/getssl

4.安装界面会弹出,添加到白名单allow(没弹出忽略)
5.操作app进行抓包

2.3 charles-https解锁
6.假如电脑端证书和手机端证书都安装了,但是抓包https有锁,则需要以下步骤:
- 添加星号(Recording Setings 、SSL Proxying Settings)


三、 APP弱网测试
1、弱网测试场景:
yacas
1、SIM卡网络切换
2、实际弱网场景测试(地铁、电梯、停车场)
3、功能测试完毕之后,测试弱网。(因为要模拟用户在不同场景下软件能正常打开)
2、使用软件进行网络代理(Charles)
- ① 保证抓包成功(参考抓包教程)
- ② Charles打开弱网设置配置项,路径:Proxy->Throttle Settings
- ③ 设置带宽值
- ④访问被测网站,查看被测网站在弱网下能否正常使用。
