IntelliJ IDEA 主题、字体、括号、变量、注释、sql 、辅助线、作者信息等颜色修改大全-换主题必备
- [IntelliJ IDEA 主题](#IntelliJ IDEA 主题)
-
- 一:背景相关
-
- 1-1:背景颜色
- 1-2:背景图片
- 1-3:行号颜色
- 1-4:错误下划波浪线颜色
- 1-5:高亮选中变量之类的颜色
- [1-6:ctrl+f 的选中背景颜色](#1-6:ctrl+f 的选中背景颜色)
- 1-7:括号背景颜色
- 1-8:括号影响颜色:
- 1-9:静态字段、枚举常量字体颜色
- 1-10:变量警告背景颜色
- 1-11:未使用的方法名、参数背景颜色
- 1-12:左侧添加行颜色
- 1-13:get\set颜色
- 1-14:代码作者颜色
- 1-15:代码字体大小
- 1-16:主题恢复默认
- 二:文档注释相关
- 三:标识符颜色:
- [四:SQL 相关](#四:SQL 相关)
-
- [4-1:xml 设置页面修改](#4-1:xml 设置页面修改)
-
- [4-1-1:< !-- -- >注释颜色](#4-1-1:< !-- -- >注释颜色)
- 4-1-2:属性名称颜色
- [4-1-3:属性值 value 颜色](#4-1-3:属性值 value 颜色)
- [4-2:sql 设置页面修改](#4-2:sql 设置页面修改)
-
- [4-2-1:column 字段颜色](#4-2-1:column 字段颜色)
- 4-2-2:表名颜色
- [4-3:sql 语句背景颜色](#4-3:sql 语句背景颜色)
- 五:代码提示线条相关
-
- 5-1:左边下拉框相关颜色
- 5-2:辅助线
- 5-3:添加方法之间的分隔线
- [5-4:Rainbow 插件颜色](#5-4:Rainbow 插件颜色)
- 六:其他设置:
- 欢迎大家补充完善!
【独家大宝剑送给各位道友】
从白主题更改成黑主题后,记录下来的各种颜色修改操作,后续还会继续补充,大家也可以评论区一起补充!
我目前用的是 IDEA 2024 版本!
IntelliJ IDEA 主题
我这里用的是 Darcula 主题
一:背景相关
1-1:背景颜色

1-2:背景图片

1-3:行号颜色

1-4:错误下划波浪线颜色

1-5:高亮选中变量之类的颜色



1-6:ctrl+f 的选中背景颜色

1-7:括号背景颜色

1-8:括号影响颜色:

1-9:静态字段、枚举常量字体颜色

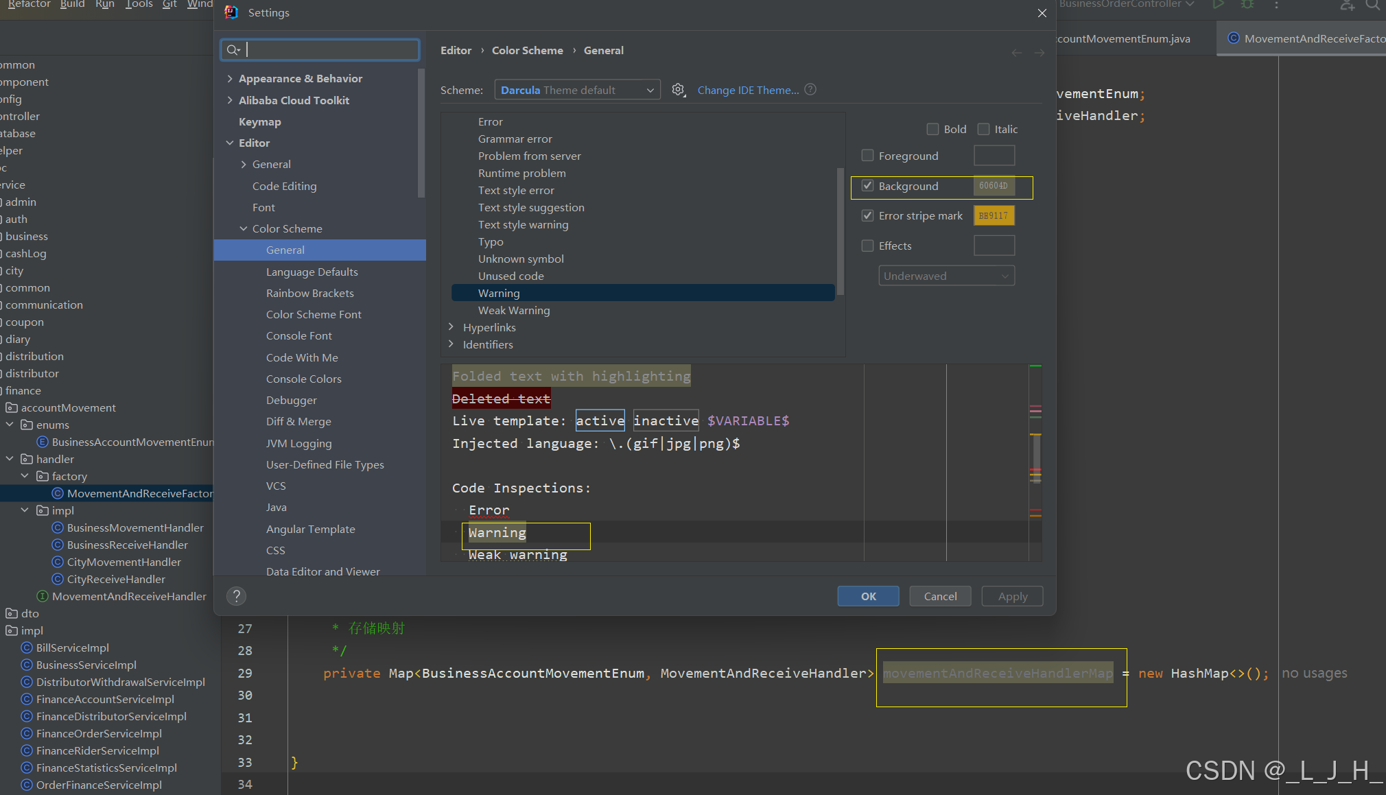
1-10:变量警告背景颜色

1-11:未使用的方法名、参数背景颜色

1-12:左侧添加行颜色

1-13:get\set颜色

1-14:代码作者颜色

1-15:代码字体大小
这个是调整后整个页面的代码和注释的大小都会随着改变的。

1-16:主题恢复默认

二:文档注释相关
2-1:注释和代码齐平

2-2:注释自动加个空格

2-3:/**/注释颜色

2-4:标签颜色

2-5://行注释颜色

2-6:"xxx"字符串颜色

三:标识符颜色:
3-1:局部变量颜色

3-2:参数颜色

3-3:默认类型、类名颜色
这里为了明显就改成红色,我自己用的话是白色

这里也能改

四:SQL 相关
4-1:xml 设置页面修改
4-1-1:< !-- -- >注释颜色

4-1-2:属性名称颜色

4-1-3:属性值 value 颜色

4-2:sql 设置页面修改
4-2-1:column 字段颜色

4-2-2:表名颜色

4-3:sql 语句背景颜色
4-3-1:去掉这两个√

修改前

修改后

4-3-2:再去掉背景


五:代码提示线条相关
5-1:左边下拉框相关颜色
5-1-1:绿色-添加一行代码


5-1-2:蓝色-代码修改左边提示颜色
在原有代码上修改


5-1-3:空格-多了空格提示


5-1-4:删除-掉一行提示

5-1-5:整个左边栏颜色
默认没颜色的

5-2:辅助线
5-2-1:右侧线条

5-2-2:左侧代码范围背景线条


5-2-3:鼠标光标颜色

5-3:添加方法之间的分隔线

5-3-1:分隔线颜色

5-4:Rainbow 插件颜色
5-4-1:圆括号

六:其他设置:
6-1:作者信息:
6-1-1:创建自动生成:

/**
* @author lujinhong
* @since ${YEAR}-${MONTH}-${DAY}
*/
6-6-2:添加快捷键手动生成:

效果图:

6-2:去掉idea自动更新检查
