戴尔G15拯救指南---无法正常进入系统
- [Hard Drive - Not installed](#Hard Drive - Not installed)
-
- [拆机 --- 断开电池连线](#拆机 — 断开电池连线)
- 擦拭内存条
- [Time-of-day-not set please run setup program](#Time-of-day-not set please run setup program)
- 循环开关机
前提概要 :电脑有一两周没用了,心血来潮想着开个机看看,结果,嘿,您猜怎么着,出现:Hard Drive - Not installed,死活进不去系统,哐哐拿着报错信息就开搜,普遍说法是因为长时间不拔电源,累积了很多静电,下面是我操作的一些流程,仅供大家参考。
Hard Drive - Not installed

点击continue后,会出现另一个界面,并且电脑发出蜂鸣器的声音,电脑直接关机,拔掉所有外设设备,如电源线,鼠标接收器,U盘,耳机之类的。
拆机 --- 断开电池连线
拆开外壳,里面长这样子

推拉卡舌往外拉,断开电池和系统板连线


擦拭内存条
内存条弹片往外拨

用橡皮擦拭接口处,擦完安装好

接着按住电脑电源20~30s,释放静电,结束后将电池重新连接系统板,有些人到这步结束,就已经可以成功开机了,然而我不是,接着又出现新问题。
Time-of-day-not set please run setup program

点击"BIOS-Setup"
设置系统时间
选择第三个,Intergrated Devices

将时间设置为当前时间,点击"EXIT"

循环开关机
好了,开始循环开关机,这时真没招了,心累,开始睡觉。

第二天,又把放静电那套重复了一遍(估计是昨天那套流程做的不够虔诚),奇迹发生了,进入了新的界面(这个忘记拍照了),可以选择进入的系统,随便选了一个,然后就可以连着网了,选择wifi连接

连上之后是下面这样式的


看到了Success,无比激动,以为可以直接开机了,点击"Continue"

接着出现了这两个画面

看到"系统出现问题"心头又一紧,不慌,下面还有个"开始修复",不管三七二十一,点它

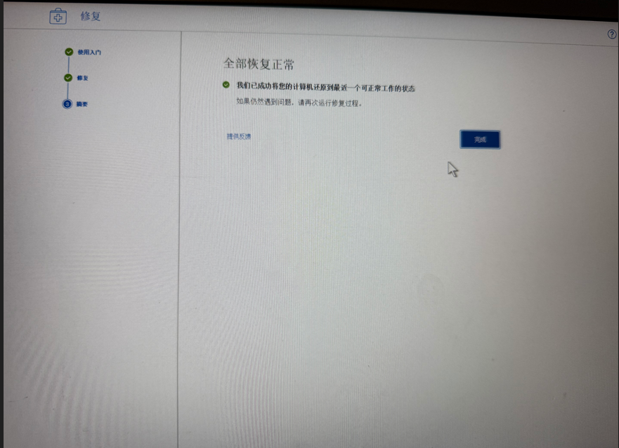
启动修复,等待进度条执行完

至此看见了胜利的曙光,点击"完成"

后面又直接进入了该界面,选择跳过,进去之后里面有四个模块,不用管,点击右上角,选择重启

看到壁纸,心安了,再去检查软件是否正常运行,文件都是否正常存在,确认完毕,很合适,over

最后,希望大家在用完电脑,电脑关机,拔掉电源线,养成良好的用电脑习惯。