AgentScope Java 核心架构深度解析:从零到生产级的智能体框架
摘要
AgentScope Java 是一个面向生产环境的智能体编程框架,它巧妙地将大语言模型的推理能力、工具调用、记忆管理和多智能体协作整合在一起。本文将从架构设计者的视角,深入剖析这个框架的核心机制,看看它是如何让开发者用几行代码就能构建出具备自主决策能力的 AI 智能体的。我们会从 ReAct 推理循环、工具系统、记忆管理、多智能体协作和生产就绪特性这五个维度,逐一拆解其实现原理。

1. 入口类与核心架构
1.1 入口类:ReActAgent
AgentScope 的核心入口是 ReActAgent,这是框架中最常用的智能体实现。它采用建造者模式,让配置变得非常直观:
java
ReActAgent agent = ReActAgent.builder()
.name("Assistant")
.sysPrompt("You are a helpful assistant.")
.model(DashScopeChatModel.builder()
.apiKey(System.getenv("DASHSCOPE_API_KEY"))
.modelName("qwen-plus")
.build())
.memory(new InMemoryMemory())
.toolkit(new Toolkit())
.maxIters(10)
.build();
从代码结构来看,ReActAgent 继承自 AgentBase,而 AgentBase 又实现了 Agent 接口。这种设计让框架既保证了灵活性,又提供了统一的基础能力。
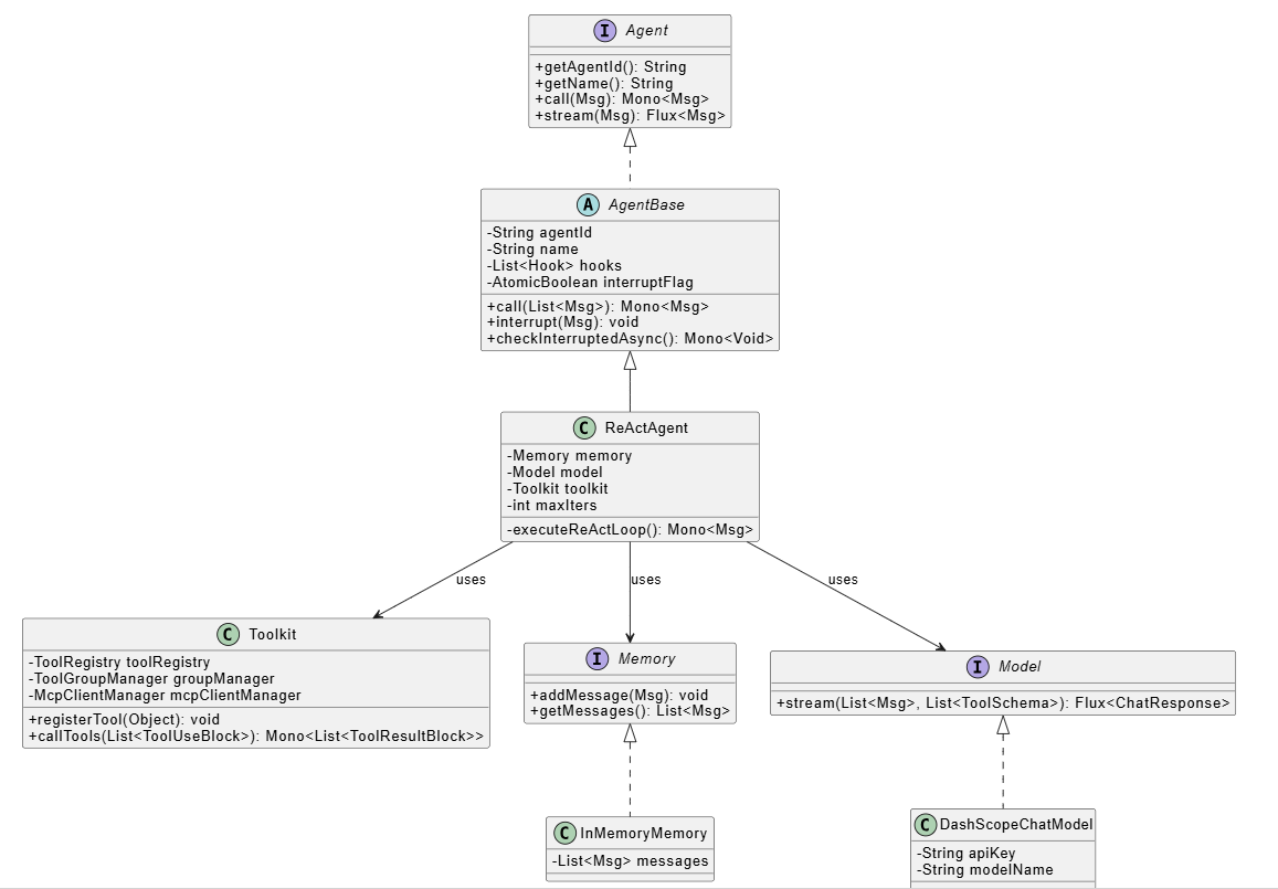
1.2 核心类关系图

从类图可以看出,整个框架采用了清晰的层次结构:
- Agent 接口:定义了智能体的基本契约
- AgentBase:提供基础设施(Hook、中断、状态管理)
- ReActAgent:实现具体的 ReAct 循环逻辑
- Toolkit:管理工具注册和执行
- Memory:管理对话历史
2. ReAct 推理循环:智能体的"思考-行动"机制
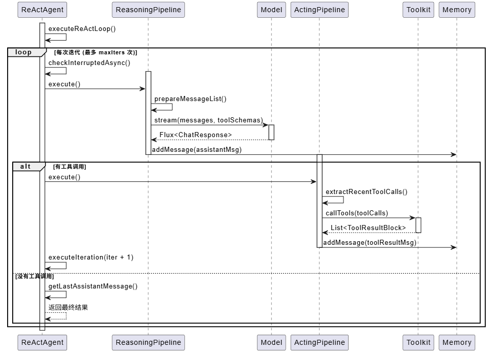
2.1 ReAct 循环流程
ReAct(Reasoning and Acting)是 AgentScope 的核心模式,它让智能体能够在推理和行动之间循环,直到完成任务或达到最大迭代次数。

2.2 关键技术点
Pipeline 模式 :框架将推理和行动阶段分别封装成 ReasoningPipeline 和 ActingPipeline,每个 Pipeline 负责一个阶段的完整流程。这样做的好处是职责清晰,易于扩展和维护。
看一段核心代码:
java
private Mono<Msg> executeIteration(int iter, StructuredOutputHandler handler) {
if (iter >= maxIters) {
return summarizing(handler);
}
return checkInterruptedAsync()
.then(reasoning(handler))
.then(Mono.defer(this::checkInterruptedAsync))
.then(Mono.defer(() -> actingOrFinish(iter, handler)));
}
这里有几个巧妙的设计:
- 响应式编程 :使用
Mono.then()链式调用,保证执行顺序 - 中断检查:在关键节点检查中断标志,支持安全中断
- 延迟执行 :使用
Mono.defer()确保每次迭代都重新计算
流式处理 :推理阶段使用 Flux<ChatResponse> 进行流式处理,这意味着模型返回的内容是分块到达的,框架会实时处理每个块并触发相应的 Hook,让开发者能够实时看到智能体的"思考过程"。
3. 工具调用系统:让智能体"动手"的能力
3.1 工具注册与调用流程
工具系统是 AgentScope 的一大亮点,它让智能体能够调用外部功能,比如查询数据库、调用 API、执行计算等。

3.2 工具系统的设计亮点
注解驱动 :工具注册非常简单,只需要在方法上添加 @Tool 注解:
java
@Tool(name = "get_current_time", description = "Get current time")
public String getCurrentTime(@ToolParam(name = "timezone") String timezone) {
ZoneId zoneId = ZoneId.of(timezone);
LocalDateTime now = LocalDateTime.now(zoneId);
return now.format(DateTimeFormatter.ofPattern("yyyy-MM-dd HH:mm:ss"));
}
框架会自动:
- 解析方法签名
- 生成 JSON Schema(用于 LLM 理解工具)
- 处理参数转换(JSON → Java 对象)
- 执行方法并转换结果
工具组管理 :ToolGroupManager 允许将工具分组,动态激活/停用某些工具组。这在复杂场景中非常有用,比如不同阶段需要不同的工具集。
MCP 协议支持:框架原生支持 Model Context Protocol,这意味着可以轻松集成外部 MCP 服务提供的工具,无需编写额外的集成代码。
并行执行 :ParallelToolExecutor 支持并行执行多个工具调用,提高效率。当模型同时调用多个工具时,它们可以并行执行,而不是串行等待。
4. 记忆管理:智能体的"记忆"系统
4.1 记忆系统架构
AgentScope 将记忆分为两类:短期记忆(Memory)和长期记忆(LongTermMemory)。

4.2 记忆管理的实现细节
短期记忆 :InMemoryMemory 是最简单的实现,它将消息存储在内存中的 List<Msg> 中。每次调用智能体时,用户消息和智能体回复都会被添加到记忆中,形成完整的对话历史。
长期记忆 :长期记忆通过 LongTermMemoryTools 暴露给智能体,智能体可以主动调用 search_memory 和 add_memory 工具。框架还支持自动管理模式,通过 StaticLongTermMemoryHook 在特定时机自动保存重要信息。
状态持久化 :Memory 接口继承自 StateModule,这意味着记忆可以被序列化并持久化到会话存储中。配合 Session 系统,可以实现对话的保存和恢复。
5. 多智能体协作:MsgHub 的巧妙设计
5.1 多智能体通信流程
MsgHub 是 AgentScope 中实现多智能体协作的核心组件,它解决了智能体之间消息传递的繁琐问题。

5.2 MsgHub 的设计精髓
自动广播机制 :当智能体加入 MsgHub 后,框架会自动设置订阅关系。每个智能体发送的消息会自动广播给其他参与者,无需手动调用 observe()。
观察者模式 :AgentBase 维护了一个 hubSubscribers 映射,记录每个 Hub 的订阅者列表。当智能体调用 call() 时,框架会自动将消息发送给所有订阅者。
看一段关键代码:
java
// AgentBase 中的消息广播逻辑
private void broadcastToSubscribers(String hubName, Msg msg) {
List<AgentBase> subscribers = hubSubscribers.get(hubName);
if (subscribers != null) {
for (AgentBase subscriber : subscribers) {
subscriber.observe(msg).subscribe();
}
}
}
生命周期管理 :MsgHub 实现了 AutoCloseable 接口,可以使用 try-with-resources 自动清理订阅关系,避免内存泄漏。
6. 生产就绪特性:企业级能力
6.1 安全中断机制
AgentScope 提供了完整的中断机制,支持在任意时刻安全地暂停智能体执行:
java
// 外部中断
agent.interrupt(userMsg);
// 智能体内部检查点
return checkInterruptedAsync()
.then(doWork())
.flatMap(result -> checkInterruptedAsync().thenReturn(result));
中断机制使用 AtomicBoolean 标志位和响应式编程模式,确保中断信号能够正确传播到 Mono 链中。
6.2 Hook 系统:可观测性和扩展性
Hook 系统允许开发者在智能体执行的关键点注入自定义逻辑:
java
agent.addHook(new Hook() {
@Override
public Mono<List<Msg>> onPreReasoning(PreReasoningEvent event) {
// 在推理前修改消息
return Mono.just(modifiedMessages);
}
@Override
public Mono<Void> onPostActing(PostActingEvent event) {
// 在工具执行后记录日志
logger.info("Tool executed: {}", event.getToolCall());
return Mono.empty();
}
});
框架定义了多个 Hook 事件类型,覆盖了智能体执行的各个阶段,这让监控、日志、调试变得非常方便。
6.3 响应式架构
整个框架基于 Project Reactor,所有异步操作都返回 Mono<T> 或 Flux<T>。这种设计带来的好处是:
- 非阻塞执行:不会因为等待 I/O 而阻塞线程
- 背压处理:Flux 天然支持背压,避免内存溢出
- 组合能力:可以轻松组合多个异步操作
6.4 状态管理与会话持久化
StateModule 接口提供了统一的状态管理能力,任何实现了该接口的组件都可以被序列化和持久化。配合 Session 系统,可以实现:
- 对话历史的保存和恢复
- 智能体状态的持久化
- 多租户隔离
7. 使用示例:快速上手
7.1 基础对话示例
java
// 创建模型
DashScopeChatModel model = DashScopeChatModel.builder()
.apiKey(System.getenv("DASHSCOPE_API_KEY"))
.modelName("qwen-plus")
.build();
// 创建智能体
ReActAgent agent = ReActAgent.builder()
.name("Assistant")
.sysPrompt("You are a helpful assistant.")
.model(model)
.memory(new InMemoryMemory())
.toolkit(new Toolkit())
.build();
// 调用智能体
Msg response = agent.call(Msg.builder()
.role(MsgRole.USER)
.textContent("Hello!")
.build()).block();
System.out.println(response.getTextContent());
7.2 工具调用示例
java
// 定义工具类
public class SimpleTools {
@Tool(name = "calculate", description = "Calculate math expression")
public String calculate(@ToolParam(name = "expression") String expr) {
// 执行计算逻辑
return result;
}
}
// 注册工具
Toolkit toolkit = new Toolkit();
toolkit.registerTool(new SimpleTools());
// 创建带工具的智能体
ReActAgent agent = ReActAgent.builder()
.toolkit(toolkit)
// ... 其他配置
.build();
7.3 多智能体协作示例
java
// 创建多个智能体
ReActAgent alice = ReActAgent.builder().name("Alice").build();
ReActAgent bob = ReActAgent.builder().name("Bob").build();
// 使用 MsgHub 进行协作
try (MsgHub hub = MsgHub.builder()
.participants(alice, bob)
.build()) {
hub.enter().block();
// Alice 的回复会自动广播给 Bob
alice.call().block();
// Bob 的回复会自动广播给 Alice
bob.call().block();
}
8. 总结
AgentScope Java 是一个设计精良的智能体框架,它在易用性和功能完整性之间找到了很好的平衡。通过本文的分析,我们可以看到:
- ReAct 循环:通过 Pipeline 模式实现了清晰的推理-行动循环,支持流式处理和中断
- 工具系统:注解驱动的工具注册、工具组管理、MCP 协议支持,让扩展变得简单
- 记忆管理:分离的短期和长期记忆,支持多种存储后端和持久化
- 多智能体协作:MsgHub 的自动广播机制大大简化了多智能体应用的开发
- 生产就绪:安全中断、Hook 系统、响应式架构、状态管理,这些特性让框架能够应对企业级需求
框架的架构设计体现了几个重要的软件工程原则:
- 单一职责:每个组件都有明确的职责
- 开闭原则:通过接口和抽象类支持扩展
- 依赖倒置:依赖抽象而非具体实现
- 响应式编程:充分利用 Reactor 的能力
对于开发者来说,AgentScope Java 提供了从简单对话到复杂多智能体系统的完整解决方案,同时保持了代码的简洁性和可维护性。无论是快速原型开发还是生产环境部署,这个框架都能很好地满足需求。