Java Executor框架深度解析:从接口设计到线程池实战
为什么需要Executor框架?
在传统的Java多线程编程中,我们通常直接创建和管理Thread对象,这种方式虽然简单直接,但存在明显问题:线程创建和销毁开销大、缺乏统一管理、资源竞争难以控制。随着并发需求的增长,这种原始方式显得力不从心。
Executor框架应运而生,它通过命令模式 将任务的提交与执行解耦,提供了更优雅、更强大的并发解决方案。框架的核心思想是:你不用关心任务如何执行,只需关心任务是什么。
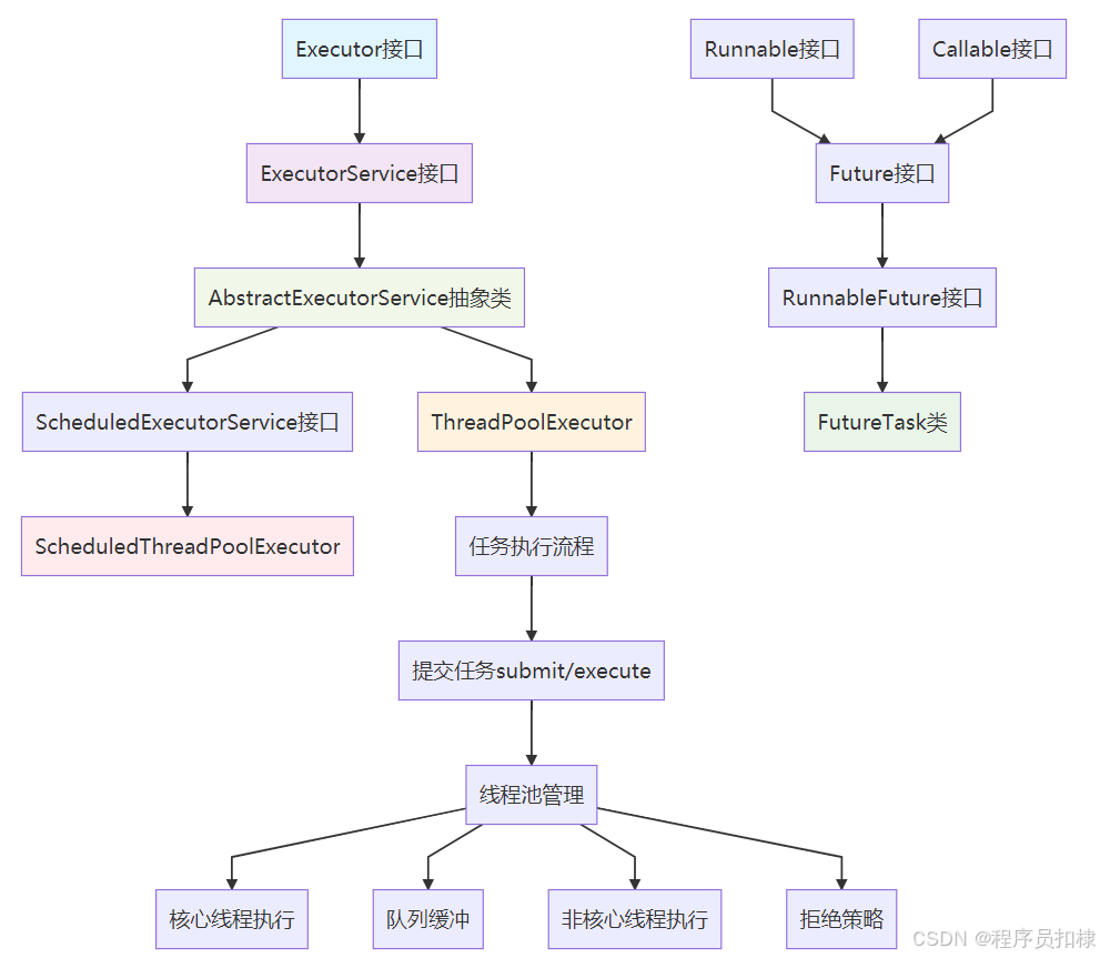
Executor框架的四大层级
第一层:Executor接口 - 最简契约
java
public interface Executor {
void execute(Runnable command);
}
Executor接口仅定义了一个方法,这就是典型的接口隔离原则的体现。它建立了一个最基本的契约:"我能执行任务"。这种极简设计为框架的扩展留下了广阔空间。
思考解答 :为什么只有一个execute方法?
-
关注点分离:只关注核心功能------执行任务
-
开闭原则:为后续扩展预留空间
-
设计哲学:保持接口的纯洁性和单一职责
第二层:ExecutorService接口 - 功能扩展
如果Executor是"能执行",那么ExecutorService就是"能管理地执行"。它增加了四大关键功能:
1. 生命周期管理
java
void shutdown(); // 优雅关闭
List<Runnable> shutdownNow(); // 立即关闭
boolean isShutdown();
boolean isTerminated();
2. 异步任务提交与结果获取
java
<T> Future<T> submit(Callable<T> task); // 支持返回值
Future<?> submit(Runnable task);
<T> Future<T> submit(Runnable task, T result);
3. 批量任务执行
java
<T> List<Future<T>> invokeAll(Collection<? extends Callable<T>> tasks);
<T> T invokeAny(Collection<? extends Callable<T>> tasks);
4. 任务完成状态追踪
java
boolean awaitTermination(long timeout, TimeUnit unit);
关键扩展的意义:
-
从同步到异步 :支持
Future模式,实现异步编程 -
从单一到批量:支持任务集合处理
-
从无序到可控:支持优雅关闭和超时控制
第三层:AbstractExecutorService抽象类 - 模板实现
AbstractExecutorService作为骨架实现,提供了submit、invokeAll、invokeAny等方法的默认实现。这里运用了模板方法模式:
java
public Future<?> submit(Runnable task) {
if (task == null) throw new NullPointerException();
RunnableFuture<Void> ftask = newTaskFor(task, null);
execute(ftask); // 模板方法:调用具体的execute实现
return ftask;
}
抽象类将通用逻辑固化,将变化的部分(execute)留给子类实现,这是典型的好莱坞原则:"不要调用我们,我们会调用你"。
第四层:具体实现类 - 策略落地
ThreadPoolExecutor:通用线程池
核心构造参数体现了资源池化思想:
java
public ThreadPoolExecutor(int corePoolSize, // 核心线程数
int maximumPoolSize, // 最大线程数
long keepAliveTime, // 空闲时间
TimeUnit unit,
BlockingQueue<Runnable> workQueue, // 任务队列
ThreadFactory threadFactory, // 线程工厂
RejectedExecutionHandler handler) // 拒绝策略
七大参数的精妙设计:
-
核心与最大线程数:实现弹性伸缩
-
存活时间:平衡资源利用与开销
-
工作队列:缓冲任务,平滑流量
-
拒绝策略:定义系统过载时的行为
ScheduledThreadPoolExecutor:定时调度
在ThreadPoolExecutor基础上增加了调度功能,使用DelayedWorkQueue实现时间轮算法,支持:
-
定时执行
-
周期执行
-
固定速率/延迟执行
Executor框架使用全流程
第一步:创建线程池(最佳实践)
java
// 不推荐:使用Executors快速创建(隐藏了参数细节)
ExecutorService executor = Executors.newFixedThreadPool(10);
// 推荐:显式创建,明确参数含义
ExecutorService executor = new ThreadPoolExecutor(
5, // 核心线程数:CPU密集型建议N+1,IO密集型建议2N
20, // 最大线程数:根据系统负载和业务特点设置
60L, TimeUnit.SECONDS, // 空闲时间:避免频繁创建销毁
new LinkedBlockingQueue<>(100), // 有界队列,防止OOM
Executors.defaultThreadFactory(),
new ThreadPoolExecutor.CallerRunsPolicy() // 拒绝策略
);
第二步:提交任务(策略选择)
java
// 1. 无返回值任务
executor.execute(() -> {
System.out.println("执行任务");
});
// 2. 有返回值任务
Future<String> future = executor.submit(() -> {
Thread.sleep(1000);
return "任务结果";
});
// 3. 批量任务
List<Callable<String>> tasks = Arrays.asList(
() -> "任务1",
() -> "任务2"
);
List<Future<String>> results = executor.invokeAll(tasks);
第三步:处理结果(异步转同步)
java
// 阻塞获取结果
try {
String result = future.get(5, TimeUnit.SECONDS);
} catch (TimeoutException e) {
// 超时处理
future.cancel(true);
}
// 批量获取结果
for (Future<String> f : results) {
try {
System.out.println(f.get());
} catch (Exception e) {
// 异常处理策略
}
}
第四步:优雅关闭(资源回收)
java
// 1. 停止接收新任务
executor.shutdown();
// 2. 等待现有任务完成
try {
if (!executor.awaitTermination(60, TimeUnit.SECONDS)) {
// 3. 强制终止未完成任务
List<Runnable> unfinished = executor.shutdownNow();
// 处理未完成任务
}
} catch (InterruptedException e) {
executor.shutdownNow();
Thread.currentThread().interrupt();
}
设计模式在Executor框架中的体现
-
命令模式 :
Runnable/Callable作为命令,Executor作为执行者 -
工厂模式 :
ThreadFactory创建标准化线程 -
策略模式:拒绝策略可配置
-
模板方法模式 :
AbstractExecutorService定义算法骨架 -
观察者模式 :
Future可观察任务状态
实战注意事项
线程池参数调优原则
-
CPU密集型:线程数 ≈ CPU核心数 + 1
-
IO密集型:线程数 ≈ 2 × CPU核心数
-
混合型:根据实际情况拆分线程池
常见陷阱与规避
-
任务队列无界导致OOM:使用有界队列
-
线程泄漏:确保任务正确处理异常
-
资源竞争:合理设置线程数,避免过多上下文切换
-
死锁:避免任务间相互等待
监控与调优
java
ThreadPoolExecutor executor = (ThreadPoolExecutor) service;
System.out.println("活跃线程数:" + executor.getActiveCount());
System.out.println("完成任务数:" + executor.getCompletedTaskCount());
System.out.println("队列大小:" + executor.getQueue().size());
总结
Executor框架通过精巧的分层设计,将并发编程的复杂性封装在框架内部,为开发者提供了简单而强大的并发工具。从最简单的Executor接口到功能完备的ThreadPoolExecutor,每一层都体现了单一职责 和开闭原则的设计思想。
理解Executor框架不仅是为了使用线程池,更是为了掌握Java并发编程的设计哲学。在微服务、云原生时代,虽然有了更多并发框架选择,但Executor框架的核心思想------任务与执行分离,依然是现代并发编程的基石。
Executor框架继承体系图
