Spring Bean 生命周期解析
理解 Spring Bean 生命周期对于构建健壮应用至关重要。本文将通过一个简洁的示例,清晰展示从 Bean 定义到销毁的完整过程。
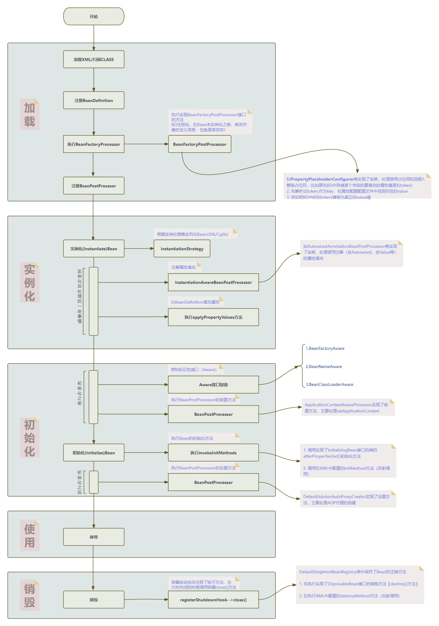
一、整体生命周期流程
首先,通过下面的完整流程图展示 Bean 生命周期的所有关键阶段:

二、配置与基础设置
配置类
java
package cn.lee.spring;
import org.springframework.context.annotation.Bean;
import org.springframework.context.annotation.ComponentScan;
import org.springframework.context.annotation.Configuration;
import org.springframework.context.annotation.PropertySource;
@Configuration
@PropertySource("classpath:application.properties")
@ComponentScan(basePackages = "cn.lee.spring")
public class AppConfig {
@Bean(initMethod = "customInit", destroyMethod = "customDestroy")
public LifecycleDemoBean lifecycleDemoBean() {
LifecycleDemoBean bean = new LifecycleDemoBean();
// 可以在这里设置初始属性
bean.setName("LifecycleDemo");
return bean;
}
@Bean
public CustomBeanPostProcessor customBeanPostProcessor() {
return new CustomBeanPostProcessor();
}
@Bean
public MyBeanFactoryPostProcessor myBeanFactoryPostProcessor() {
return new MyBeanFactoryPostProcessor();
}
}
属性配置文件
创建 application.properties:
properties
三、核心Bean实现
LifecycleDemoBean 类
java
package cn.lee.spring;
import org.springframework.beans.BeansException;
import org.springframework.beans.factory.*;
import org.springframework.context.ApplicationContext;
import org.springframework.context.ApplicationContextAware;
import javax.annotation.PostConstruct;
import javax.annotation.PreDestroy;
public class LifecycleDemoBean implements
BeanNameAware,
BeanFactoryAware,
ApplicationContextAware,
InitializingBean,
DisposableBean {
private String beanName;
private String name;
private int timeout;
public LifecycleDemoBean() {
System.out.println("=== 阶段1: 实例化 ===");
System.out.println("1. 构造函数执行 - Bean对象创建");
}
public void setName(String name) {
this.name = name;
System.out.println("2. 设置属性: name = " + name);
}
public void setTimeout(int timeout) {
this.timeout = timeout;
System.out.println("2. 设置属性: timeout = " + timeout);
}
@Override
public void setBeanName(String beanName) {
this.beanName = beanName;
System.out.println("=== 阶段2: Aware接口回调 ===");
System.out.println("3. BeanNameAware.setBeanName() - Bean名称: " + beanName);
}
@Override
public void setBeanFactory(BeanFactory beanFactory) throws BeansException {
System.out.println("4. BeanFactoryAware.setBeanFactory() - 设置BeanFactory");
}
@Override
public void setApplicationContext(ApplicationContext applicationContext) throws BeansException {
System.out.println("5. ApplicationContextAware.setApplicationContext() - 设置ApplicationContext");
}
@PostConstruct
public void postConstruct() {
System.out.println("=== 阶段3: 初始化 ===");
System.out.println("7. @PostConstruct方法执行");
System.out.println(" 此时所有属性已设置,可以进行验证");
validateConfiguration();
}
private void validateConfiguration() {
if (name == null || name.trim().isEmpty()) {
throw new IllegalStateException("Bean名称不能为空");
}
System.out.println(" 配置验证通过: name=" + name + ", timeout=" + timeout);
}
@Override
public void afterPropertiesSet() {
System.out.println("8. InitializingBean.afterPropertiesSet()执行");
System.out.println(" 执行初始化逻辑");
}
public void customInit() {
System.out.println("9. 自定义init方法执行");
System.out.println(" Bean初始化完成,准备就绪");
}
public void executeBusinessLogic() {
System.out.println("=== 阶段4: 使用阶段 ===");
System.out.println("10. Bean执行业务方法");
System.out.println(" 当前Bean: " + beanName);
System.out.println(" 配置名称: " + name);
System.out.println(" 超时设置: " + timeout + "ms");
}
@PreDestroy
public void preDestroy() {
System.out.println("=== 阶段5: 销毁阶段 ===");
System.out.println("11. @PreDestroy方法执行");
System.out.println(" 开始清理资源");
}
@Override
public void destroy() {
System.out.println("12. DisposableBean.destroy()执行");
System.out.println(" 执行标准销毁逻辑");
}
public void customDestroy() {
System.out.println("13. 自定义destroy方法执行");
System.out.println(" Bean销毁完成,资源已释放");
}
}
BeanFactoryPostProcessor 实现
java
package cn.lee.spring;
import org.springframework.beans.BeansException;
import org.springframework.beans.factory.config.BeanDefinition;
import org.springframework.beans.factory.config.BeanFactoryPostProcessor;
import org.springframework.beans.factory.config.ConfigurableListableBeanFactory;
import org.springframework.core.Ordered;
public class MyBeanFactoryPostProcessor implements BeanFactoryPostProcessor, Ordered {
@Override
public void postProcessBeanFactory(
ConfigurableListableBeanFactory beanFactory) throws BeansException {
System.out.println("=== BeanFactoryPostProcessor 阶段 ===");
String[] beanNames = beanFactory.getBeanDefinitionNames();
for (String beanName : beanNames) {
BeanDefinition definition = beanFactory.getBeanDefinition(beanName);
System.out.println("处理Bean定义: " + beanName);
System.out.println(" Bean类: " + definition.getBeanClassName());
System.out.println(" 作用域: " + definition.getScope());
if ("lifecycleDemoBean".equals(beanName)) {
// 修改Bean定义
definition.setLazyInit(false);
definition.setInitMethodName("customInit");
definition.setDestroyMethodName("customDestroy");
System.out.println(" 修改了lifecycleDemoBean的配置");
}
}
}
@Override
public int getOrder() {
return 0; // 执行顺序
}
}
BeanPostProcessor 实现
java
package cn.lee.spring;
import org.springframework.beans.BeansException;
import org.springframework.beans.factory.config.BeanPostProcessor;
public class CustomBeanPostProcessor implements BeanPostProcessor {
@Override
public Object postProcessBeforeInitialization(Object bean, String beanName)
throws BeansException {
if (bean instanceof LifecycleDemoBean) {
System.out.println("6. BeanPostProcessor.postProcessBeforeInitialization()");
System.out.println(" 在初始化之前处理: " + beanName);
System.out.println(" 可以修改Bean实例或返回代理");
}
return bean;
}
@Override
public Object postProcessAfterInitialization(Object bean, String beanName)
throws BeansException {
if (bean instanceof LifecycleDemoBean) {
System.out.println("10. BeanPostProcessor.postProcessAfterInitialization()");
System.out.println(" 在初始化之后处理: " + beanName);
System.out.println(" Bean已完全初始化,可以进行包装");
}
return bean;
}
}
四、生命周期序列图
LifecycleDemoBean BeanPostProcessor BeanFactoryPostProcessor Spring容器 LifecycleDemoBean BeanPostProcessor BeanFactoryPostProcessor Spring容器 阶段0: 配置加载 阶段1: Bean定义后处理 阶段2: 实例化 阶段3: 属性设置 阶段4: Aware接口 阶段5: 初始化前处理 阶段6: 初始化方法 阶段7: 初始化后处理 阶段8: 使用阶段 阶段9: 销毁 加载AppConfig类 解析@Bean注解方法 创建BeanDefinition postProcessBeanFactory() 读取和修改BeanDefinition 返回修改后的定义 1. 调用构造函数() Bean实例创建 2. setName("LifecycleDemo") 2. setTimeout(5000) 3. setBeanName("lifecycleDemoBean") 4. setBeanFactory() 5. setApplicationContext() 6. postProcessBeforeInitialization() 返回Bean实例 7. @PostConstruct postConstruct() 8. afterPropertiesSet() 9. customInit() 10. postProcessAfterInitialization() 返回最终Bean Bean准备就绪 调用executeBusinessLogic() 11. @PreDestroy preDestroy() 12. destroy() 13. customDestroy()
五、测试与验证
测试主程序
java
package cn.lee.spring;
import org.springframework.context.annotation.AnnotationConfigApplicationContext;
public class LifecycleTest {
public static void main(String[] args) {
System.out.println("=======================================");
System.out.println("Spring Bean 生命周期测试开始");
System.out.println("=======================================\n");
// 创建应用上下文
AnnotationConfigApplicationContext context =
new AnnotationConfigApplicationContext();
// 注册配置类
context.register(AppConfig.class);
System.out.println("1. 开始刷新容器...");
context.refresh();
System.out.println("\n2. 获取Bean并执行业务逻辑...");
// 获取Bean实例
LifecycleDemoBean bean = context.getBean(LifecycleDemoBean.class);
bean.executeBusinessLogic();
System.out.println("\n3. 容器信息统计");
System.out.println("Bean定义数量: " + context.getBeanDefinitionCount());
String[] beanNames = context.getBeanDefinitionNames();
System.out.println("Bean列表:");
for (String name : beanNames) {
System.out.println(" - " + name + ": " +
context.getBean(name).getClass().getSimpleName());
}
System.out.println("\n=======================================");
System.out.println("关闭Spring容器");
System.out.println("=======================================");
context.close();
System.out.println("\n测试完成。");
}
}
输出结果
=======================================
Spring Bean 生命周期测试开始
=======================================
1. 开始刷新容器...
=== BeanFactoryPostProcessor 阶段 ===
处理Bean定义: org.springframework.context.annotation.internalConfigurationAnnotationProcessor
Bean类: org.springframework.context.annotation.ConfigurationClassPostProcessor
作用域:
处理Bean定义: org.springframework.context.annotation.internalAutowiredAnnotationProcessor
Bean类: org.springframework.beans.factory.annotation.AutowiredAnnotationBeanPostProcessor
作用域:
处理Bean定义: org.springframework.context.annotation.internalCommonAnnotationProcessor
Bean类: org.springframework.context.annotation.CommonAnnotationBeanPostProcessor
作用域:
处理Bean定义: org.springframework.context.event.internalEventListenerProcessor
Bean类: org.springframework.context.event.EventListenerMethodProcessor
作用域:
处理Bean定义: org.springframework.context.event.internalEventListenerFactory
Bean类: org.springframework.context.event.DefaultEventListenerFactory
作用域:
处理Bean定义: appConfig
Bean类: cn.lee.spring.AppConfig$$SpringCGLIB$$0
作用域: singleton
处理Bean定义: lifecycleDemoBean
Bean类: null
作用域:
修改了lifecycleDemoBean的配置
处理Bean定义: customBeanPostProcessor
Bean类: null
作用域:
处理Bean定义: myBeanFactoryPostProcessor
Bean类: null
作用域:
=== 阶段1: 实例化 ===
1. 构造函数执行 - Bean对象创建
2. 设置属性: name = LifecycleDemo
=== 阶段2: Aware接口回调 ===
3. BeanNameAware.setBeanName() - Bean名称: lifecycleDemoBean
4. BeanFactoryAware.setBeanFactory() - 设置BeanFactory
5. ApplicationContextAware.setApplicationContext() - 设置ApplicationContext
6. BeanPostProcessor.postProcessBeforeInitialization()
在初始化之前处理: lifecycleDemoBean
可以修改Bean实例或返回代理
=== 阶段3: 初始化 ===
7. @PostConstruct方法执行
此时所有属性已设置,可以进行验证
配置验证通过: name=LifecycleDemo, timeout=0
8. InitializingBean.afterPropertiesSet()执行
执行初始化逻辑
9. 自定义init方法执行
Bean初始化完成,准备就绪
10. BeanPostProcessor.postProcessAfterInitialization()
在初始化之后处理: lifecycleDemoBean
Bean已完全初始化,可以进行包装
2. 获取Bean并执行业务逻辑...
=== 阶段4: 使用阶段 ===
10. Bean执行业务方法
当前Bean: lifecycleDemoBean
配置名称: LifecycleDemo
超时设置: 0ms
3. 容器信息统计
Bean定义数量: 9
Bean列表:
- org.springframework.context.annotation.internalConfigurationAnnotationProcessor: ConfigurationClassPostProcessor
- org.springframework.context.annotation.internalAutowiredAnnotationProcessor: AutowiredAnnotationBeanPostProcessor
- org.springframework.context.annotation.internalCommonAnnotationProcessor: CommonAnnotationBeanPostProcessor
- org.springframework.context.event.internalEventListenerProcessor: EventListenerMethodProcessor
- org.springframework.context.event.internalEventListenerFactory: DefaultEventListenerFactory
- appConfig: AppConfig$$SpringCGLIB$$0
- lifecycleDemoBean: LifecycleDemoBean
- customBeanPostProcessor: CustomBeanPostProcessor
- myBeanFactoryPostProcessor: MyBeanFactoryPostProcessor
=======================================
关闭Spring容器
=======================================
=== 阶段5: 销毁阶段 ===
11. @PreDestroy方法执行
开始清理资源
12. DisposableBean.destroy()执行
执行标准销毁逻辑
13. 自定义destroy方法执行
Bean销毁完成,资源已释放
测试完成。
六、生命周期阶段
阶段1:Bean定义加载(配置阶段)
- Spring容器读取
AppConfig配置类 - 解析
@Bean注解的方法,创建BeanDefinition对象 - 注册
BeanDefinition到容器中 - 执行
BeanFactoryPostProcessor修改 Bean 定义
阶段2:实例化阶段
- 调用构造函数创建 Bean 实例
- 设置 Bean 的属性值(依赖注入)
阶段3:Aware接口回调
- 调用
BeanNameAware.setBeanName()设置 Bean 名称 - 调用
BeanFactoryAware.setBeanFactory()设置 BeanFactory - 调用
ApplicationContextAware.setApplicationContext()设置 ApplicationContext
阶段4:初始化前处理
- 执行
BeanPostProcessor.postProcessBeforeInitialization() - 可以在初始化前修改 Bean 或返回代理
阶段5:初始化方法执行
- 执行
@PostConstruct注解的方法 - 执行
InitializingBean.afterPropertiesSet()方法 - 执行自定义的
init方法
阶段6:初始化后处理
- 执行
BeanPostProcessor.postProcessAfterInitialization() - Bean 完全初始化,可以返回包装后的实例
阶段7:使用阶段
- Bean 准备就绪,可以执行业务方法
- 在应用程序中被使用
阶段8:销毁阶段
- 容器关闭时执行
@PreDestroy注解的方法 - 执行
DisposableBean.destroy()方法 - 执行自定义的
destroy方法
七、关键扩展
通过示例展示Spring 生命周期的关键扩展:
- BeanFactoryPostProcessor - 修改 Bean 定义
- BeanPostProcessor - 修改 Bean 实例
- Aware 接口系列 - 获取容器信息
- @PostConstruct / @PreDestroy - 标准初始化/销毁
- InitializingBean / DisposableBean - Spring 特定接口
- 自定义 init/destroy 方法 - 配置指定的方法