一、概述
JEDEC在2009年发布的eMMC V4.4规范JESD84-A44中首次引入RPMB机制,该机制使得eMMC具有一个特殊的数据安全分区,存储在该区域的数据,可实现认证保护和防重放保护,并且规范中也同步定义了操作指令和数据结构。RPMB分区的大小定义为128KB的整倍数(最大16MB),具体大小依赖各厂商自行设计。

二、RPMB机制介绍
2.1 RPMB机制概述
RPMB提供认证机制和防重放保护机制,主要通过Authentication Key和HMAC-SHA256算法、Write Counter、随机数机制实现。通过Authentication Key和HMAC-SHA256算法,在每次数据交互时额外计算1个MAC值,接受方通过校验该MAC值,检查数据是否是合法方发送以及数据是否被破坏。通过随机数和Write Counter确保不会遭受防重放攻击(防重放攻击:攻击者作为中间人,嗅探第一次交互的数据,并随后再次将此嗅探的数据发送给接收方。详细不在此处赘述)。
在正式介绍RPMB详细操作前,需介绍一些基础信息。初步了解如下的基础信息,才可以更容易理解RPMB操作。
2.1.1 Authentication Key
Authentication Key即HMAC算法使用到的密钥。当eMMC固件需要计算MAC值时,会读取该值,并进行MAC计算。该密钥特性如下:
-
- 密钥长度为32Bytes
-
- 该密钥存储在eMMC的OTP区域,故仅写入一次。
-
- 一旦写入成功,后续不能重写、不能擦除、不能被读取到eMMC外部(只能被eMMC固件读取)
2.1.2 Write Counter
Write Counter主要为实现防重放攻击。该值是一个自增的值,每当RPMB写入成功后,eMMC固件会将该值自增1。Write Counter长度为4Bytes,初始值为0x0000000000000000。当达到最大值(即0xFFFFFFFFFFFFFFFF)后,将不再自增,保持最大值不变,且Operation Result的bit[7]值置1。对eMMC外部程序来说,只能读取到该值,无法写入该值,该值的写入有eMMC固件负责。
2.1.3 RPMB操作数据结构

上图为RPMB特有的数据操作结构,相关字段含义如下
-
- Req/Resp:Request/Response Type,请求或响应类型。用于表明当前请求或响应的类型。长度为2字节
|--------|--------|------------------------|
| 类型 | 值 | 含义 |
| 请求类型标识 | 0x0001 | 请求写入Authentication Key |
| 请求类型标识 | 0x0002 | 请求读取Write Counter值 |
| 请求类型标识 | 0x0003 | 请求向RPMB写入数据 |
| 请求类型标识 | 0x0004 | 请求从RPMB读取数据 |
| 请求类型标识 | 0x0005 | 请求读取结果 |
| 响应类型标识 | 0x0100 | 响应写入Authentication Key |
| 响应类型标识 | 0x0200 | 响应读取Write Counter值 |
| 响应类型标识 | 0x0300 | 响应向RPMB写入数据 |
| 响应类型标识 | 0x0400 | 响应从RPMB读取数据 |
-
- Result:Operation Result,返回本次RPMB操作的结果,仅在响应中有效。长度为2字节。
| Bit[7] | Bit[6:0] |
|---|---|
| Write Counter状态(当Write Counter为最大值是,该bit置1) | Operation Result |
| 值 | 含义 |
|---|---|
| 0x00/0x80 | 操作成功 |
| 0x01/0x81 | 通用失败 |
| 0x02/0x82 | MAC失败(包括MAC不匹配,MAC计算失败) |
| 0x03/0x83 | Write Counter失败(包括Write Counter不匹配或自增失败) |
| 0x04/0x84 | 地址错误(包括地址不在正确范围、地址未对齐) |
| 0x05/0x85 | 写入失败 |
| 0x06/0x86 | 读取失败 |
| 0x07 | 未写入Authentication Key |
-
- Block Count:读写的块数(half sectors数量,一个half sectors为256Bytes)。长度为2字节。
-
- Address:本次读取或写入的数据地址
-
- Write Counter:写入计数值,详见2.1.2章节。
-
- Nonce:随机数。当数据结构用于请求时,由请求方生成随机数填充此处。eMMC处理后,将请求中的随机数copy一份放在响应的数据结构中
-
- Data:实际读写的数据,长度为256字节
-
- Key/MAC:Authentication Key或MAC值,长度为32字节。当请求为写入Authentication Key时,此处填充待写入的Authentication Key。其他读写时,填充MAC值。
2.1.4 MAC计算
MAC通过HMCA-SHA-256计算出,使用的key即为Authentication Key,参与计算的数据区为2.1.3章节RPMB数据结构的Byte[283:0]区域,即Data、Nonce、Write Counter、Address、Block Count、Result、Res/Resp组成的区域。


MAC计算和校验过程如下方示意图:
-
- 当eMMC响应需要MAC值时,eMMC会使用Authentication Key作为密钥,基于HMAC-SHA256算法,以RPMB Data Frame的Byte[283:0]所在区域的数据为输入(RPMB操作数据结构见2.1.3章节介绍),计算出MAC值
-
- 将计算出的MAC值附加在Byte[315:284]区域。随后将RPMB操作数据结构响应给Host/工具库
-
- 当Host/工具库接收到RPMB Data Frame时,Host/工具库遵循步骤1相同计算MAC的方法,计算出1个MAC值,并对比是否和接收到的RPMB Data Frame中Byte[315:284]是否相等。若相等,则MAC校验通过,数据可信。若不相等,则MAC校验不通过,数据不可信。
- 4.若Host/工具库需计算MAC时,方法和以上步骤一致。仅接收方和发送方互换。
2.2 RPMB操作
eMMC提供4种方式操作PRMB,通过如下4种方式即可实现对RPMB的所有操作
-
- 写入Authentication Key
-
- 读取Write Counter值
-
- 向RPMB写入数据
-
- 从RPMB读取数据
在进行RPMB操作前,必须通过CMD6设置EXT_CSD寄存器的PARTION_ACCESS标志。如此设置后,方可通过CMD18/CMD23/CMD25操作RPMB区域。当不需要操作RPMB区域时,应清楚PARTION_ACCESS标记。
2.2.1 写入Authentication Key

写入密钥总体流程如上图:
-
- Host端应用程序(例如linux进程)调用工具库(例如mmc-utils等)进行Authentication Key写入,此时需传递入参:待写入的Authentication Key、rpmb设备标识
-
- 当工具库接收到写入请求后,会遵循eMMC规范J6M,首先使用CMD23,设置block count为1,bit[31]为1。若不进行如此设置,后续CMD25将返回通用失败0x01/0x81
-
- 使用CMD25,发送如下图的RPMB Data Frame,其中bit[315:284]的Key/MAC处填充需要写入的Authentication Key,Req/Resp值为0x0001,表明是RPMB Authentication Key写入请求

- 使用CMD25,发送如下图的RPMB Data Frame,其中bit[315:284]的Key/MAC处填充需要写入的Authentication Key,Req/Resp值为0x0001,表明是RPMB Authentication Key写入请求
-
- 使用CMD23设置block count为1。若不进行如此设置,后续CMD25将返回通用失败0x01/0x81
-
- 使用CMD25,发送如下图的RPMB Data Frame,其中Req/Resp值为0x0005表明为请求结果

- 使用CMD25,发送如下图的RPMB Data Frame,其中Req/Resp值为0x0005表明为请求结果
-
- 使用CMD23设置block count为1。若不进行如此设置,后续CMD18将返回通用失败0x01/0x81
-
- 使用CMD18,读取结果
-
- eMMC将返回如下图所示的RPMB Data Frame,其中Result值即为Authentication Key写入结果,结果标识符含义见2.1.3章节。

- eMMC将返回如下图所示的RPMB Data Frame,其中Result值即为Authentication Key写入结果,结果标识符含义见2.1.3章节。
2.2.2 读取Write Counter值

读取WriteCounter总体流程如上图:
-
- Host端应用程序(例如linux进程)调用工具库(例如mmc-utils等)进行WriteCounter读取,
-
- 使用CMD23设置block count为1。若不进行如此设置,后续CMD25将返回通用失败0x01/0x81
-
- 使用CMD25,发送如下图的RPMB Data Frame,其中Req/Resp值为0x0002,表明为请求读取WriteCounter值。Nonce为16字节的随机数,此随机数可以由工具库生成,也可以由Host应用生成并传递到工具库,具体策略由工具库决定。

- 使用CMD25,发送如下图的RPMB Data Frame,其中Req/Resp值为0x0002,表明为请求读取WriteCounter值。Nonce为16字节的随机数,此随机数可以由工具库生成,也可以由Host应用生成并传递到工具库,具体策略由工具库决定。
-
- 使用CMD23设置block count为1。若不进行如此设置,后续CMD18将返回通用失败0x01/0x81
-
- 使用CMD18,读取结果,将返回如下图所示的RPMB Data Frame,其中Result值即为读取WriteCounter的状态,结果标识符含义见2.1.3章节。WriteCounter区域为读取到的WriteCounter值。Nonce为第3步中发送的Nonce。Key/(MAC)为eMMC计算出的MAC值。该MAC值计算使用的Key为Authentication Key,数据区为Byte[283:0]。Host应用或工具库应校验Nonce是否为第3步发送的值,以及MAC值是否正确。均校验通过后,方可认为WriteCounter有效,MAC校验过程参考2.1.4步骤。

- 使用CMD18,读取结果,将返回如下图所示的RPMB Data Frame,其中Result值即为读取WriteCounter的状态,结果标识符含义见2.1.3章节。WriteCounter区域为读取到的WriteCounter值。Nonce为第3步中发送的Nonce。Key/(MAC)为eMMC计算出的MAC值。该MAC值计算使用的Key为Authentication Key,数据区为Byte[283:0]。Host应用或工具库应校验Nonce是否为第3步发送的值,以及MAC值是否正确。均校验通过后,方可认为WriteCounter有效,MAC校验过程参考2.1.4步骤。
简化后的关键流程:

-
- 客户端发送到eMMC的读取Write Counter的请求,需具有16字节的Nonce值(随机数)
-
- eMMC接受到读取请求后,读取当前的Write Counter,并将请求中的Nonce值复制到响应中,同时使用Authentication Key计算出有效的MAC值填充到响应中。最后将响应返回客户端
-
- 客户端接受到响应后,应校验
a. Nonce值是否和发送请求中的Nonce值一致
b.使用客户端存储的Authentication Key计算出MAC,并和响应中的MAC值对比,确认是否一致
c.以上均一致,即可认为数据有效
- 客户端接受到响应后,应校验
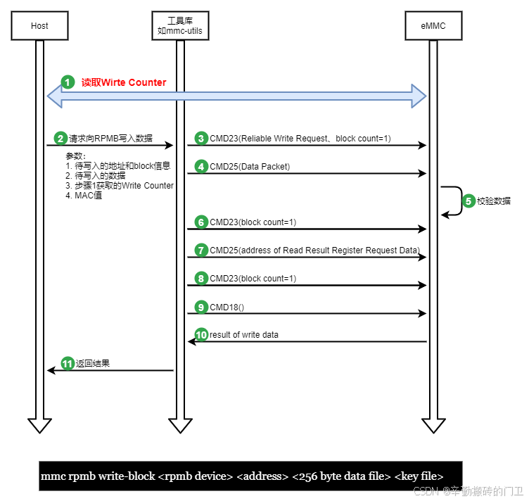
2.2.3 向RPMB写入数据

向RPMB写入数据的总体流程如上图:
-
- 首先是使用第2.2.2章节流程,读取到当前的Write Counter
-
- Host端发送向RPMB写入数据请求,此时需注意:待写入的地址和block信息、 待写入的数据、步骤1获取的Write Counter、MAC值。实际代码过程中,部分信息可能由工具库自动完成,需结合实际场景具体配置。
-
- 使用CMD23,设置block count为1,bit[31]为1。若不进行如此设置,后续CMD25将返回通用失败0x01/0x81
-
- 使用CMD25,发送如下图的RPMB Data Frame。其中Req/Resp值为0x0003,表明是请求向RPMB写入数据。Write Counter为步骤1中读取到的Write Counter。Data为需要写入的数据。Key/(MAC)为客户端计算出的MAC值,计算MAC细节参考第2.1.4章节。

- 使用CMD25,发送如下图的RPMB Data Frame。其中Req/Resp值为0x0003,表明是请求向RPMB写入数据。Write Counter为步骤1中读取到的Write Counter。Data为需要写入的数据。Key/(MAC)为客户端计算出的MAC值,计算MAC细节参考第2.1.4章节。
-
- eMMC接受到请求数据后。需进行如下校验:
a. 校验Write Counter是否有效(官方说法是expired,我理解是Write Counter达到最大值?意味着Write Counter达到最大值后,将再也无法写入数据),若无效,则返回Result返回0x75
b. 若地址不合法,返回0x04
c. 若MAC不合法,返回0x02
d. 检查WriteCounter是否和当前eMMC中的一致,若不一致,返回0x03
若以上校验均通过,则进行数据写入和Write Counter自增1。若此时数据写入失败,返回0x05。
- eMMC接受到请求数据后。需进行如下校验:
-
- 使用CMD23设置block count为1。若不进行如此设置,后续CMD25将返回通用失败0x01/0x81
-
- 使用CMD25,发送如下图的RPMB Data Frame,其中Req/Resp值为0x0005表明为请求结果

- 使用CMD25,发送如下图的RPMB Data Frame,其中Req/Resp值为0x0005表明为请求结果
-
- 使用CMD23设置block count为1。若不进行如此设置,后续CMD18将返回通用失败0x01/0x81
-
- 使用CMD18,读取结果
-
- eMMC返回如下图所示的RPMB Data Frame,其中Result值即为数据写入结果。若存在异常,参考步骤5中的返回值信息。WriteCounter为自增1后的值,MAC为eMMC针对此Data Frame计算出的MAC值,详细计算过程参考第2.1.4章节。

- eMMC返回如下图所示的RPMB Data Frame,其中Result值即为数据写入结果。若存在异常,参考步骤5中的返回值信息。WriteCounter为自增1后的值,MAC为eMMC针对此Data Frame计算出的MAC值,详细计算过程参考第2.1.4章节。
简化后的关键流程:

-
- 步骤1/2/3/4主要为读取Write Counter值,详见第2.2.2章节
-
- 步骤5,Host向eMMC请求写入数据,请求中需包含如下信息:上一步获取的Write Counter、需写入的数据以及地址、MAC值
-
- eMMC接受请求数据后,校验Write Counter、地址、MAC等信息,若合法后,执行数据写入。写入成功后,Write Counter自增1.
-
- eMMC响应写入结果。响应中包含:自增后的Write Counter、写入的地址、MAC值、状态码等
-
- Host接收响应后,需校验状态码、MAC值合法性。最终明确写入数据是否成功
2.2.4 从RPMB读取数据

从RPMB读取数据总体总体流程如上图:
-
- Host端应用程序发送读取数据请求,
-
- 使用CMD23设置block count为1。若不进行如此设置,后续CMD25将返回通用失败0x01/0x81
-
- 使用CMD25,发送如下图的RPMB Data Frame,其中Req/Resp值为0x0004,表明为请求读取数据。Nonce为16字节的随机数,此随机数可以由工具库生成,也可以由Host应用生成并传递到工具库,具体策略由工具库决定。address为待读取的数据地址。Nonce为生成的随机数。

- 使用CMD25,发送如下图的RPMB Data Frame,其中Req/Resp值为0x0004,表明为请求读取数据。Nonce为16字节的随机数,此随机数可以由工具库生成,也可以由Host应用生成并传递到工具库,具体策略由工具库决定。address为待读取的数据地址。Nonce为生成的随机数。
-
- 使用CMD23设置block count为1。若不进行如此设置,后续CMD18将返回通用失败0x01/0x81
-
- 使用CMD18,读取结果
-
- eMMC返回如下图所示的RPMB Data Frame,其中Result值即为数据写入结果。address和block count为读取的数据地址信息,Nonce为步骤3中请求时携带的Nonce,Data为读取出的数据内容,Key/(MAC)为eMMC侧计算出的MAC值(详细计算过程参考第2.1.4章节)

- eMMC返回如下图所示的RPMB Data Frame,其中Result值即为数据写入结果。address和block count为读取的数据地址信息,Nonce为步骤3中请求时携带的Nonce,Data为读取出的数据内容,Key/(MAC)为eMMC侧计算出的MAC值(详细计算过程参考第2.1.4章节)
-
- 当Host或工具库接收到响应数据后,应校验MAC和Nonce是否合法。
简化后的关键流程:

-
- Host端发送读取数据请求。请求中包含:待读取数据的地址信息、一个随机数Nonce
-
- eMMC接收读取请求后,检查待读取数据的地址,若有效,则读取出数据。并将请求中的Nonce复制到响应中,随后计算出有效的MAC值也附加在响应中
-
- eMMC返回响应信息,包含:读取的数据内容、Nonce值、MAC值
-
- Host端检查Nonce值是否和请求中发送的一直(步骤1)、MAC值是否合法。若都验证通过,则数据可信,可使用读取的数据。
四、RPMB安全机制思考
4.1 认证和防重放实现
前文说到RPMB可以提供认证(Authentication)和防重放机制。因为RPMB共有4中场景结合场景简单分析下。当然首先有个前提:攻击者无法获取到Authentication Key。若攻击者已知晓Authentication Key,那所有防护机制将无效。
4.1.1 写入Authentication Key
此场景没有任何防护机制。通常此动作是在可信环境(例如己方工厂生产阶段等),而且Authentication Key仅写入一次,后续不会再写入,即便发起写入Authentication Key,也会写入失败。因此不做防护机制也可以理解。
4.1.2 读取Write Counter值

此时Host是请求方,因此安全重点是确认eMMC返回的数据是真实eMMC响应的,而不是中间人重放或非法方伪造的,确保读取到的Write Counter是可信的。Write Counter没有机密性的需求。再看数据交互:Host请求读取Write Counter时,请求数据中会带一个随机数Nonce,当eMMC响应的时候,会将请求的Nonce回传并且带有MAC值,HOST接受到数据后校验Nonce和MAC。结合攻击场景:
-
- 若攻击者截获请求中的Nonce值,然后伪造响应。因攻击者不知道Authentication Key,就无法伪造出有效的MAC值。Host接收到响应,使用自己持有的有效Authentication Key计算出一个MAC值,必然和响应中的MAC值不一致,因此Host就知道响应不是合法eMMC发送的。
-
- 若攻击者截获上一次读取Write Counter时,eMMC真实的响应数据。随后再Host再次请求读取Write Counter时,直接将此数据返回给Host。此时Host校验MAC是可以通过的,因为此响应的确是eMMC返回的,只不过是上次返回的。但Host会校验Nonce是否和本次请求的Nonce一致,因此也可以检测出响应数据不是本次eMMC发出的。
- 3.如果攻击者直接请求读取WriteCounter,是可以读取有效值的(此时攻击者不校验MAC即可,但不校验MAC,攻击者也无法确认读取的Write Counter是否一定是eMMC发出去的)。但Write Counter其实无机密性要求,理论上任何终端都可以读取,eMMC没有区分终端是否合法的需求。即便攻击者读出Write Counter也无法进行写操作(4.2.3章节)
4.1.3 向RPMB写入数据

写入数据前,需先进行Write Counter读取,WriteCounter分析和4.1.2章节一致。依据攻击场景分析:
-
- 假设攻击者通过发送读取Write Counter读取出1个Write Counter值(攻击者因为不校验MAC,实际是不能确认当前读取的Write Counter是否一定是有效的,此处假定Write Counter有效)。随后攻击者需要构造写入数据的指令,此时因攻击者无有效的Authencation Key,因此无法算出有效的MAC值,eMMC接收到写数据请求时,MAC必定校验不过,因此eMMC拒绝写入。
-
- 假设攻击者截获了之前有效Host(具有有效Authencation Key的终端)发送的请求写入数据(称为DataA)。并且攻击者作为Host再次发送之前截获的有效数据DataA,此时eMMC接收到请求数据DataA后,当校验Write Counter时,必定校验不过。因为之前DataA上次成功写入后,eMMC已经对Write Counter自增1了,此时eMMC会发现Write Counter不匹配,因此依然拒绝写入(但当Write Counter达到最大值,不在自增时,此时RPMB已经处于只读状态,合法写入请求也无法写入,参考2.2.3章节的步骤5)。同样如果攻击者这个时候读取1个正确的Write Counter,然后去修改DataA里的Write Counter为正确值,因为修改了DataA的Write Counter,也会导致DataA中的MAC和当前数据不匹配,攻击者将修改后的DataA发送给eMMC,eMMC可以通过校验MAC失败出数据不合法。
-
- 假设攻击者篡改步骤7,伪造虚假的写入状态(例如实际写入成功,告诉host写入失败,实际写入失败,告诉Host写入成功)。因返回值中具有MAC,因此Host也可有效失败写入结果是否合法。
4.1.4 从RPMB读取数据

读数据其实和读取Write Counter的逻辑是一致的,可参考4.1.2章节。但此时会有个问题,在4.1.2的场景3中,攻击者可以成功读取WriteCounter(不校验MAC,只是不能确保读到的数据一定是合法的,也可能是其他攻击者伪造的)。同样的逻辑,攻击者也可以读取到RPMB的数据(假设此时无其他攻击者),这会导致RPMB数据的机密性丧失。
4.2 RPMB使用
通过第4.1章节的分析,当从信息安全角度考虑,使用RPMB时,需关注2个核心点:1. Host端的Authencation Key防止泄露。2.从RPMB读取出的数据没有机密性保护。
4.2.1 Host端Authentication Key保护
当使用RPMB读写数据时,都涉及到Host使用Authentication Key来校验MAC,若Authentication Key卸载代码中或简单存储在文件系统中,攻击者是比较容易能找到Authentication Key。因此Authentication Key必须进行安全存储,否则Authentication Key一旦泄露,RPMB安全存储机制基本就失去价值。
-
- 首先我们需要向eMMC写入Authentication Key。通常这个写入环境处于自有工厂,相对安全性较高。因此写入Authentication Key过程可以不保护,也可以进行保护。
- 2.读写RPMB数据时,需要使用Authentication Key进行MAC校验,此过程必须进行保护,确保Authentication Key不外泄。如下图,可以使用HSM/TEE来实现保护。Authentication Key存储在efuse中,计算CMAC过程在HSM内部进行,这样可以保证Authentication Key不会流出到HSM外。对eMMC响应数据的处理也在TEE中进行,确保处理响应数据流程不会被篡改。实际可结合具体场景做一定变化,例如Authentication Key是通过efuse中的Key派生等

4.2.2 RPMB读取数据的机密性保护
核心是看RPMB的数据是否有机密性的需求。如果无此需求,则不用关注。如果有这个需求,那就需要在RPMB机制外,对读写数据进行加解密操作,例如AES-128-CBC。如果对数据进行加解密操作,进一步涉及到加解密密钥的保护,加解密密钥保护可参考4.2.1对Authentication Key保护。
五、总结
RPMB是eMMC规范中定义的一个标准流程,主要提供认证机制和防重放机制。当嵌入式环境中使用eMMC场景,同时有安全存储需求时(尤其是认证和防重放),即可考虑使用RPMB机制。但在使用RPMB机制时,因Host端Authentication Key保护和数据机密性不在规范定义范围,因此需要集合实际场景,考虑Host端Authentication Key保护方案以及数据机密性保护方案,这样实施下来的安全存储安全性才更高。