前言
加入星球的同学应该都知道,我们一直在开发一个AI智能体通信项目
AI智能体通讯项目通过rpc框架实现clinet与server通信,利用client把想对agent询问的问题发送给server,server集成了多个agent,来实现复杂问题的解答。
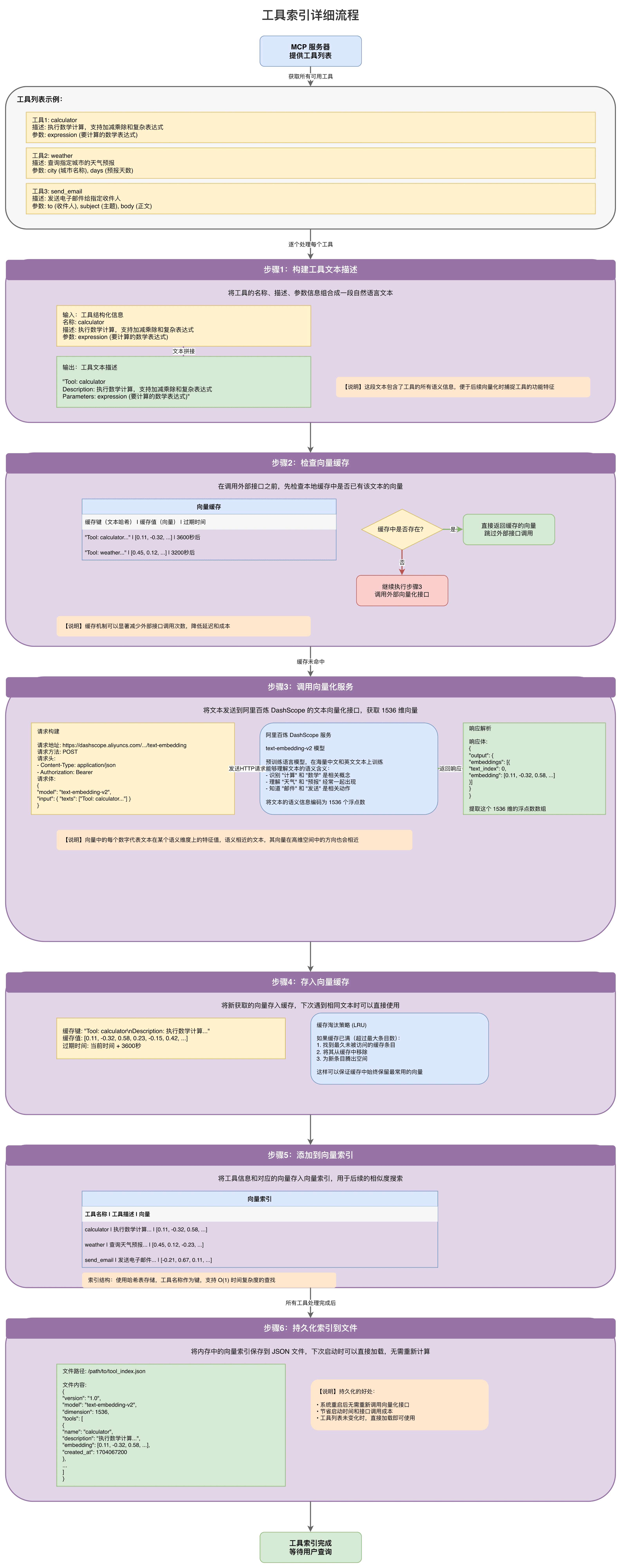
agent之间使用a2a协议进行交互,并且agent也通过mcp协议集成了mcp tools,也利用rag技术减少了大量无效mcp tools信息传入给agent消耗token
项目视频详解
项目简历书写
此项目含金量非常之高,通过此项目,又可以衍生出三个子项目,每个子项目在企业可能就是定点项目
子项目---MCP server部分

子项目---整体mcp开发

子项目---a2a开发

完整项目简历

星球同学对项目评价/期待

项目运行效果截图

项目介绍
这里直接放项目的md文档截图了,写的挺详细的。
主要是做这个东西,做的太累了,目前也懒得写了哈哈哈。

项目文档
并且也拥有非常完善的项目文档,以及项目各种流程图

开源部分
目前针对a2a协议已经开源出来了,来弥补市面上的不足: https://mp.weixin.qq.com/s/L74rYrYoCTxQh8FgyHTsgA
此项目目前还是只供星球同学学习使用
知识星球介绍(公认的cpp c++学习地)
星球名字:奔跑中的cpp / c++
专注cpp/c++相关求职领域的辅导
加入星球福利,后续如果有其他活动、服务,不收费,不收费,可以合理赚钱就收取下星球费用,但是不割韭菜,保持初心
感兴趣的微信扫下面的码,然后下载知识星球app登录即可 
(1)高质量的项目合集

同时如果项目,遇到任何困惑也会第一时间进行解答的 
(2)高质量精确性八股资料

(3)详细的学习路线 
(4)活跃的学习氛围,星球打卡不只是一个形式,而是每天观看,针对同学们的学习情况提出合理化的建议,同时也有高质量的星球微信内部群

(5)星球提问简历修改,提供意见的同时,还会给安排一对一腾讯会议辅导

(6)星球同学offer情况,以及对应学习情况,给大家提供参考 
(7)全网最全cpp相关面经整理

(8)编程实战能力提升平台(大家都可以使用的,免费的)
访问网址 cppagancoding.top 
星球同学的评价 
(9)每周也会进行直播答疑,同时有时也会给星球内部同学开一些知识、路线分享会。
具体可以看B站放的视频,up名字:cpp辅导的阿甘
(10)奖励金激励,会根据大家打卡学习/ 面经打卡整理情况,每个月每个季度发放奖励金。有的人陆陆续续已经获得了数千月的奖励金,是加入星球费用的数十倍了

等等,可能还有一些其他服务,目前没想起来的,以及后续也会增加的服务
本文由mdnice多平台发布
