深度学习(Deep Learning)特指基于深层神经网络模型和方法的机器学习。它是在统计机器学习、人工神经网络等算法模型基础上,结合当代大数据和大算力的发展而发展出来的。深度学习最重要的技术特点是具有自动提取特征的能力,用深度学习去提取异动拉升的特征,进行训练算法,然后将算法用于实践。收盘的时候,打开深度学习算法训练界面,点击提取特征,获取异动拉升点前的30个数据点,作为异动拉升的裸数据,提取这些裸数据的涨幅,斜率,涨幅变化,交易量变化等参数作为特征数据,数据点数可以通过特征长度参数去设置,如果特征长度变化,则模型需要重置为零,从头开始训练;一般固定好特征长度,然后不断的训练优化模型;提取特征数据,2/3用于训练,1/3用于验证。第二步点击算法训练,就会将2/3的数据输入算法去训练模型,以收盘是否涨停作为判断标准,如果异动后涨停,目标值则为1,异动后没有涨停,则目标值为0;训练过程中界面不可操作,训练之后误差会不断减小;第三步点击算法验证按钮,就会将剩下的1/3的数据用于验证,验证算法是通过输入特征值,让算法输出股票涨停概率,如果大于0.5,且涨停,正确计数加一;如果小于0.5,且没有涨停,正确计数也加一,这两种情况表示分析对了;其他情况都是算法分析错了。最后将错误计数除以总数,得到验证算法错误率;如果模型效果越来越好,可以点击保存模型,将模型保存到本地文件,下次打开软件,会自动加载本地文件的模型;声明本算法只是用于技术分析,不构成投资建议;

报警列表增加了两列,涨停概率会在异动出现时计算异动拉升到涨停的概率,现概率则是实时用最新的数据去分析,当前的涨停概率;大家可以自己手动训练算法玩一玩;只作为深度学习的一项实践研究,不构成任何的投资建议;
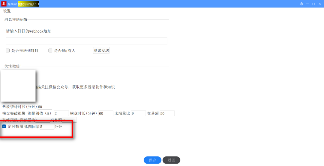
(2)自动保存和自动截图功能
勾选定时抓拍功能,可以定时抓取主界面和图形矩阵界面(打开状态下才会抓拍)内容,保存到安装目录/capture下,按照日期分类,方便发微博朋友圈等;
自动保存每日的报警数据和冠绝榜数据到安装目录/history,方便大家做一些技术回溯;

