在企业架构(Enterprise Architecture, EA)领域,随着人工智能技术的迅猛发展,传统依赖人工绘制与手工编写的架构设计流程正经历深刻变革。在这一背景下,Visual Paradigm凭借其对TOGAF(The Open Group Architecture Framework)和ArchiMate标准的深度认证支持,结合强大的生成式AI能力,已成为2026年最具前瞻性和实用性的AI驱动企业架构平台之一。
引言:从"手工建模"到"对话式工程"
传统企业架构实践以TOGAF的架构开发生命周期(ADM)为核心,强调从宏观愿景(Phase A)到技术实现(Phase F)的系统化推进。然而,这一过程长期受限于模型构建耗时、逻辑校验复杂、跨视图一致性难以保障等问题。Visual Paradigm 2026版本通过深度集成生成式AI,将原本需要数天完成的建模任务转化为可对话、可迭代、可自动化的智能流程。

该平台提供两种主要部署形式:桌面版(Visual Paradigm Desktop)与云端服务(VP Online),二者均支持AI功能的无缝衔接。在实际工作中,用户可以利用云端AI助手进行快速构想,再将草图导入桌面环境进行专业级建模、合规性验证与交付文档编制,真正实现了"从头脑风暴到交付文档"的闭环。
核心AI功能详解:专为TOGAF与ArchiMate设计
1. AI驱动的ArchiMate图谱与视图自动生成器
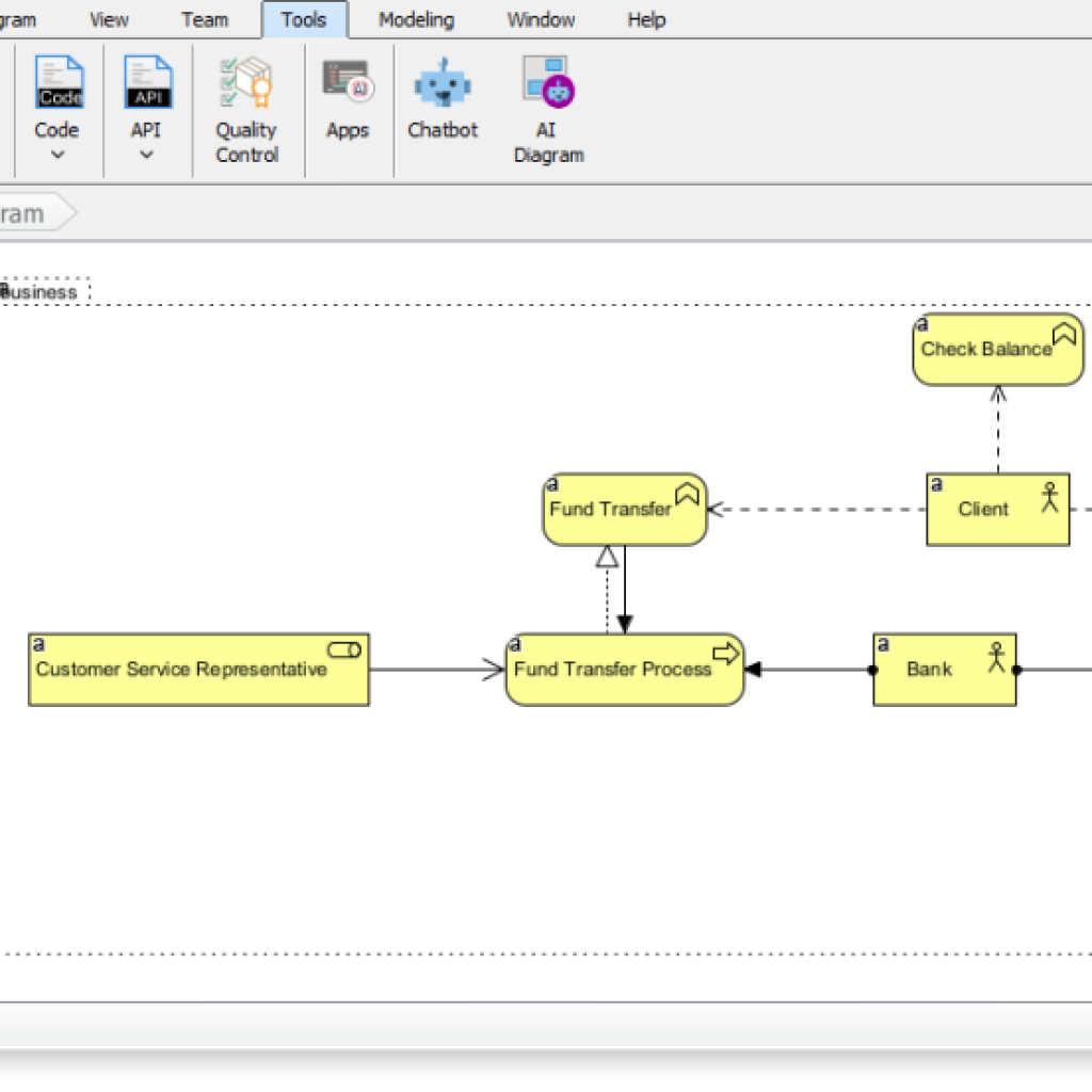
这是Visual Paradigm最具突破性的功能之一。它允许用户仅通过自然语言描述,即可一键生成符合ArchiMate 3.2标准的、结构完整、语义准确的视图(Viewpoint)模型。
- 支持全部26种官方ArchiMate视图,包括:分层视图(Layered)、动机视图(Motivation)、能力视图(Capability)、利益相关者视图(Stakeholder)、实施与迁移视图(Implementation & Migration)等。
- 输入示例:"为一家电商平台的云迁移项目,生成一个包含业务流程、应用系统与技术基础设施的分层视图。"
- 输出结果不仅包含正确的元素类别(如业务、应用、技术层)、关系类型(如依赖、连接、控制),还严格遵循ArchiMate的语义规则和图形语法,避免常见大语言模型(LLM)中出现的语法错误或逻辑断裂。
使用方式:在桌面版中进入 工具 > AI图谱生成器,选择ArchiMate视图类型,输入业务描述,系统即可自动生成多层模型。生成后用户仍可进行手动调整与细节优化,确保输出满足特定组织的业务场景需求。
2. 智能建模助手(AI Chatbot)------你的"建模搭档"
作为平台内嵌的云原生对话式AI助手,该工具不仅能理解用户意图,还能在建模过程中持续保持上下文一致性,极大提升建模效率与质量。
- 支持自然语言交互式建模,例如:"在应用层添加一个报表服务,并与技术层的数据库建立连接"。
- 具备上下文记忆能力,自动检测现有模型中的命名风格、层级结构、实体关系,避免重复定义或逻辑矛盾。
- 支持多种建模语言,包括ArchiMate、UML、SysML、C4等,实现多框架场景的无缝切换。
- 支持"草图到文档"闭环:所有AI生成的模型草图均可通过JSON模式无缝导出至桌面版,实现零数据丢失,满足TOGAF合规要求下的正式评审与审计流程。
这一机制打破了传统工具"仅支持静态建模"的局限,真正实现了建模过程的动态化、交互化与智能化。
3. 智能差距分析与演进路径规划
在TOGAF的B阶段(业务)和C阶段(信息系统)中,架构师需明确当前状态(Baseline)与目标状态(Target State)。Visual Paradigm的AI能够自动对比两者,识别出关键差距,包括:缺失的业务流程、未覆盖的技术能力、潜在的治理风险等。
基于这些发现,AI可自动生成:
- 过渡架构(Transition Architecture)建议
- 分阶段迁移路线图(Migration Roadmap)
- 工作包(Work Packages)与责任分配列表
这些输出不仅为项目计划提供数据支撑,也显著降低了人为判断带来的偏差,提升了项目执行的可控性与透明度。
4. 自动化生成Phase A阶段关键可视化内容
在架构愿景阶段(Phase A),通常需要创建多个初始图表以辅助决策。Visual Paradigm的AI可基于文本输入,自动完成以下内容:

- 利益相关者地图(Stakeholder Map)------识别关键干系人及其影响力与关切点
- 成熟度评估图(Maturity Radar)------从架构能力、业务流程、IT治理等维度量化当前水平
- SWOT/PESTLE分析图------将宏观环境风险与组织内在能力相结合,形成战略洞察
例如,输入一句描述:"某保险公司计划推进数字化转型,当前系统存在数据孤岛问题,需评估其潜在风险和机会。",系统将自动生成包含SWOT分析与PESTLE风险映射的可视化报告,为高层决策提供清晰依据。
AI驱动的TOGAF全流程引导------"指南式导航"
Visual Paradigm特别开发了AI赋能的TOGAF引导流程(AI-Powered TOGAF Guide-Through),该功能以TOGAF ADM的各个阶段为节点,智能推荐下一阶段应创建的建模内容与交付物。

例如:
- 用户输入:"我们正在规划一个金融业务系统的数字化升级项目"
- AI自动识别为Phase A场景,生成利益相关者地图与愿景陈述草案
- 进入Phase B,AI提示用户补充业务目标与约束条件,并生成对应能力视图
- 在Phase C,AI根据业务目标推荐信息系统架构结构,并建议关键数据流与服务边界
该流程有效缓解了传统架构实践中常见的"空白画布"困境(blank canvas syndrome),确保每个阶段的输出都有据可依、逻辑连贯,极大提升了团队协作效率与项目交付质量。
真实场景下的"建模搭档"实践案例
以下是一个典型的企业架构团队在使用Visual Paradigm AI功能时的实际工作流:
- 问题提出:团队负责人提出一个模糊需求:"我们想将某电商平台迁移至云端,需要评估其架构可行性。"
- 快速建模:团队成员使用AI图谱生成器输入指令,生成覆盖业务、应用、技术的分层视图。
- 迭代优化:通过AI聊天助手,分别添加了"安全控制"、"弹性伸缩"、"API网关"等关键组件,并验证其在架构中的逻辑关系。
- 深度分析:导入桌面版进行差距分析,识别出当前系统缺乏数据实时同步机制,AI据此建议增加事件驱动架构(Event-Driven Architecture)。
- 交付文档:最终成果被用于向上级汇报,并作为下一阶段项目立项的依据。
整个流程从构思到交付,时间由传统方式的3周缩短至5天,且所有输出均符合国际标准,具备直接用于评审和审计的资格。
优势与局限:全面评估与适用场景
核心优势
- 标准合规性卓越:平台AI模型经过专门训练,基于官方发布的ArchiMate 3.1/3.2与TOGAF 9.2文档,具备对业务-IT对齐、信息流动、架构治理等复杂规则的深刻理解,避免了普通AI工具常见的"幻觉"与"语义偏差"。
- 生产力提升显著:用户反馈,在初始建模阶段,文档创建效率可提升80%~90%,尤其适用于快速原型设计、跨部门协作与敏捷架构迭代。
- 全链路智能整合:AI能自动关联不同分析结果,例如将PESTLE中的市场风险映射到能力视图中的风险控制策略,实现多维度思维的有机融合。
- 上下文感知能力强:AI不仅"听懂"用户说话,还能"看懂"已有模型,确保每次操作都在原有结构基础上进行,避免逻辑断裂或冗余定义。
- 混合工作流无缝衔接:云端AI用于快速生成草图与想法,桌面版用于最终审核、调整与合规性确认,实现"轻量创意---专业交付"的双重价值。
潜在局限与注意事项
- 需使用 Enterprise Edition 才能完整启用ArchiMate与TOGAF的AI功能,基础版或学生版不支持。
- AI生成的内容属于"初始建议",对于涉及高度组织特性的复杂场景(如政府监管、金融合规等),仍需由资深架构师进行人工评审与定制调整。
- 对已有视觉建模经验的用户更为友好,初学者可能需要一定时间适应对话式建模的交互方式,尽管平台提供了"引导式导航"功能,但深度使用仍需学习曲线。
适用领域与行业价值
Visual Paradigm 2026版AI平台在以下行业中展现出显著优势:
| 行业领域 | 典型应用场景 | 价值体现 |
|---|---|---|
| 金融科技 | 客户数据架构、风险控制体系、交易系统迁移 | 确保架构符合监管要求,提升合规性与可审计性 |
| 政府与公共机构 | 数字化转型、跨部门信息共享、公共服务平台建设 | 增强透明度、支持政策落地与绩效评估 |
| 保险与医疗 | 客户数据整合、服务连续性设计、灾难恢复架构 | 保障业务连续性,提升服务可靠性 |
| 大型企业数字化转型 | 云迁移、平台化演进、数据治理架构设计 | 加速变革节奏,降低实施成本 |
结论:迈向"智能企业架构"的未来
Visual Paradigm不仅是一款工具,更代表了企业架构实践的一次范式转移------从"静态文档"向"动态智能工程"演进。
它将TOGAF的结构化方法与AI的生成能力深度结合,让架构师不再只是"画图的人",而是能够与AI协同进行战略推演、风险预判与路径规划的"智能决策伙伴"。
对于正在推进数字化转型、追求高合规性与高效率的组织而言,Visual Paradigm 2026版AI平台无疑是当前最成熟、最可靠的AI企业架构解决方案之一。它不仅提升了建模效率,更通过智能辅助增强了架构决策的科学性与一致性。
建议相关团队通过官方提供的免费试用版本或在线AI聊天演示,亲自体验其对话建模、自动视图生成与差距分析等核心功能,以判断其是否契合自身业务需求与团队能力。
**以下是关于Visual Paradigm 的 TOGAF ADM(支持 AI)**的文章和功能列表:
-
AI 驱动的 TOGAF 指南:一个智能的交互式导航器,引导用户完成 TOGAF ADM 的每个阶段,利用 AI 处理创建符合标准的交付物(如 ArchiMate 图表和差距分析模型)的"繁重工作"。
-
AI TOGAF 生成版本:此功能允许企业架构师将高级问题描述或业务挑战转换为专业成果,包括成熟度雷达图、工作分解结构和迁移路线图。
-
利用 Visual Paradigm AI 优化企业架构:本文探讨了 AI 如何将 EA 工作流程从手动绘图转变为自动建模,并将 ArchiMate 和 UML 生成器集成到统一的对话生态系统中。
-
AI 文本分析 -- 自动将文本转换为视觉模型:AI 分析非结构化文本文件或会议记录,自动提取候选类别、属性和关系,生成 UML、BPMN 和 ERD 图,从而加快文档编制速度。
-
TOGAF ADM 企业架构分步教程:本指南全面解释了如何使用流程导航器开发企业架构,并提供了可操作的说明、示例和 AI 辅助的工件创建。
-
TOGAF ADM 软件和 AI 创新:详细介绍用于完成 ADM 活动的工具,重点介绍 AI 驱动的自动化如何将手动绘图工作量减少高达 70%,同时确保与 TOGAF 标准的一致性。
-
AI驱动的企业架构利益相关者和影响可视化:本文重点介绍生成式AI如何解释自然语言以识别受影响的组织单元,并为初步阶段及以后构建高保真ArchiMate模型。