
⚡⚡⚡ 新年新文⚡⚡⚡
文章目录
-
- [1,ComfyUI 基础图生图工作流的使用](#1,ComfyUI 基础图生图工作流的使用)
- [2,ComfyUI 图生图工作流中 LoRA 风格化小模型的使用](#2,ComfyUI 图生图工作流中 LoRA 风格化小模型的使用)
-
- [2.1,LoRA 在图生图中的作用](#2.1,LoRA 在图生图中的作用)
- [2.2,搭建图生图 + LoRA 工作流](#2.2,搭建图生图 + LoRA 工作流)
- 2.3,参数设置
- 2.4,运行与效果对比
- [3,ComfyUI 图生图使用 LoRA, 结合 ControlNet 精准控图的使用](#3,ComfyUI 图生图使用 LoRA, 结合 ControlNet 精准控图的使用)
1,ComfyUI 基础图生图工作流的使用
本节通过加载图像节点与VAE编码节点实现图像风格转换,重点讲解如何将文生图工作流改造为图生图流程。
内容包括添加图像加载节点、配置VAE编码器,以及使用Image Resize节点调整输出尺寸。
解析降噪参数的调节方法,以0.75--0.8的典型范围为例,说明如何在保留原图特征与生成新风格之间取得平衡,掌握将真实照片转化为 3D CG 风格图像的核心技术。
用一张真实人物照片生成的3D CG风格图像

生成后的人物姿势和表情都保持了原样,只是风格变成了我们想要的3D CG效果。这就是通过提示词来实现的。
1.1,核心节点
- 加载图像(Load Image)节点,它的作用很简单,就是让我们选择要用哪张图片来生成新图像。
- VAE编码(VAE Encode)节点,它负责把像素空间转换成潜空间,这是生成模型能处理的格式。
- 图像缩放(Image Resize)节点,比如原图是1:1的正方形,但我们需要9:16的竖版图片,就可以用它来调整尺寸。

1.2,搭建方法
- 在现有的文生图工作流上修改
- 首先双击添加 加载图像(Load Image)节点
- 然后从Latent菜单里拉出 VAE编码(VAE Encode)节点,替换掉原来的 空Latent(Empty Latent Image)节点
- 把原图连接到 VAE编码(VAE Encode)节点,再把 VAE连接到VAE模型
- 图像尺寸调整(可选)如果需要调整图像尺寸,可以插入一个(Image Resize)节点;设置参数时,建议尺寸(widthheight)设为7201280,插值(nterpolatior)选bicubic,方法(methoc)选fill/crop,条件(condition)设为always,乘数(multiple_of)设为0

- 连接好后,在右侧接口拉出预览节点,就能看到裁剪效果了

1.3,参数调试与生成效果
1.3.1,提示词输入
工作流搭建好后,就要输入提示词了。比如想让真人变成CG人物,可以加上"3D"、"CG"这样的关键词

1.3.1,降噪参数(Denoise)
这里要特别注意"降噪(denoise)"这个参数:设为1时,生成结果会和原图完全不同;

设为0时,就会完全复制原图;

想要结合原图和提示词的效果,建议设置在0.75-0.8之间。

举个例子,设为0.75时,生成图像会比较接近原图;
设为0.8时,CG风格会更明显,但人物姿态、表情和背景都会保持原样

调整这个数值,数值越小越接近原图,数值越大变化越明显。
2,ComfyUI 图生图工作流中 LoRA 风格化小模型的使用
在 ComfyUI 的图生图工作流中集成 LoRA 风格化小模型;完整工作流的搭建方法,包括参数设置与触发词编写,并通过多组图像实验,理解降噪参数对最终效果的影响。
2.1,LoRA 在图生图中的作用
现在下图中大家看到的,就是在图生图工作流里加入了一个 LoRA 毛线针织模型后得到的效果。最终生成的图像就呈现出了毛线针织的质感和纹理。

LoRA 的作用,它主要是用来控制生成图片的风格。
2.2,搭建图生图 + LoRA 工作流
整体来说,图生图加上 LoRA 的工作流,其实就是在原本的图生图流程中,多加了一个 LoRA 模型节点。

最基础的图生图工作流

- 双击鼠标搜索出 加载LoRA(Load LoRA)节点,把它拖进来;
- 把节点连接好:模型(model)接模型(model);
- CLIP 接 CLIP,相同颜色对接到同样的原点

2.3,参数设置
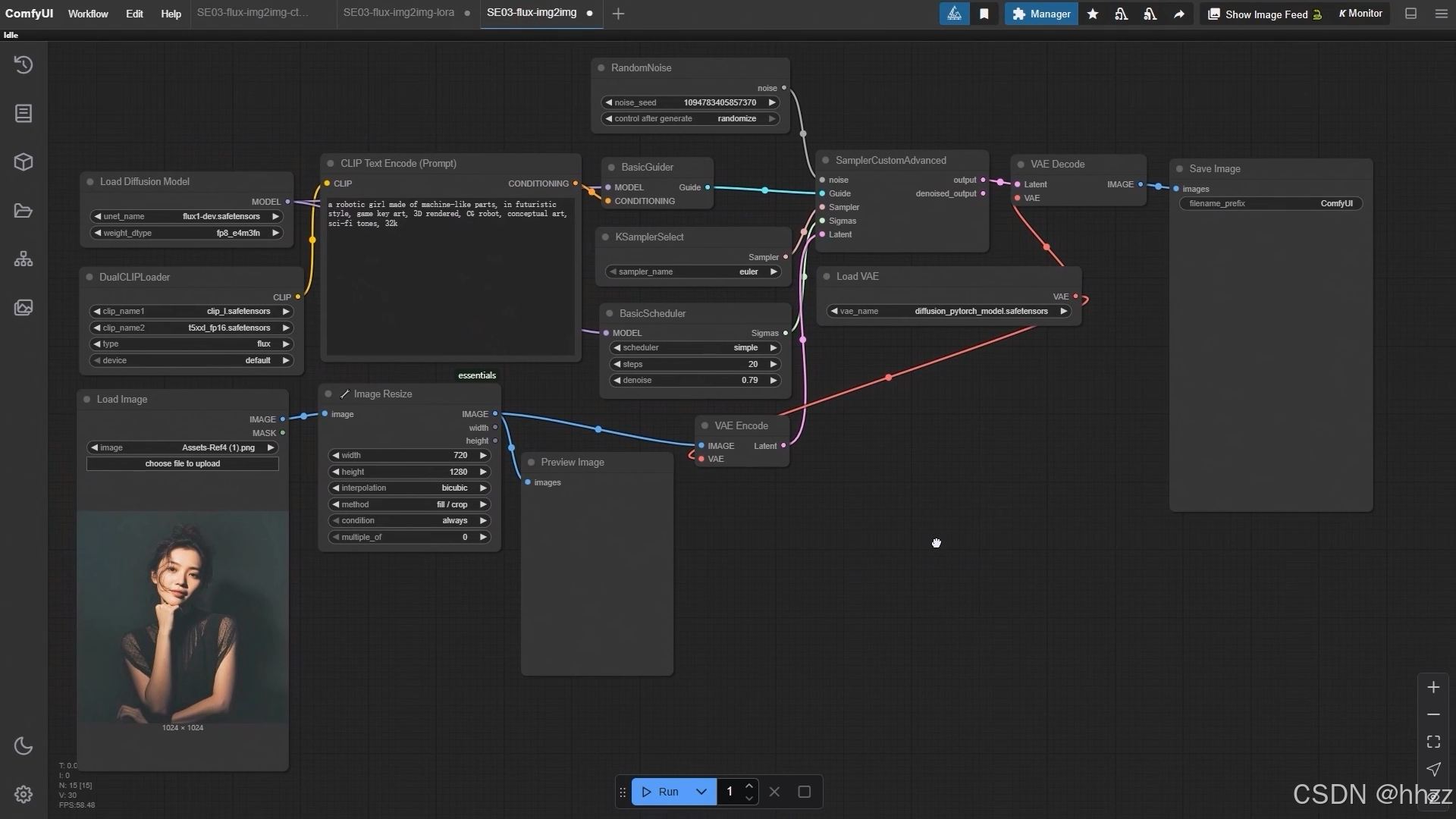
- 首先要选择具体的 LoRA 模型,这里我们用到的是毛线针织的模型
- 然后设置模型的强调参数,它会直接影响生成图像的风格、纹理和细节。我把它调整到了 0.98
- CLIP 的强调参数则是影响提示词和图像之间的语义对齐程度,默认就是 1,就保持不变就可以

2.4,运行与效果对比
使用 LoRA 模型的时候,提示词里一定要写入触发词。这一次的触发词是 "wool felt doll";
在写完提示词之后,我们选择一张要加载的原始图片;
再设置一下降噪参数。降噪(denoise)的数值会决定生成结果和原图的差异程度。
比如我这次设置的是 0.68。
把结果和原图放在一起对比,大家可以很直观地看到,生成图既保持了原图人物的姿势,但风格上已经完全变成了毛线针织的样子

在使用 LoRA 的时候,一定要多尝试不同的参数,尤其是降噪,反复调试才能得到理想的效果。
这里要再次强调,LoRA 节点的提示词里一定要写入触发词,这是保证模型生效的关键。
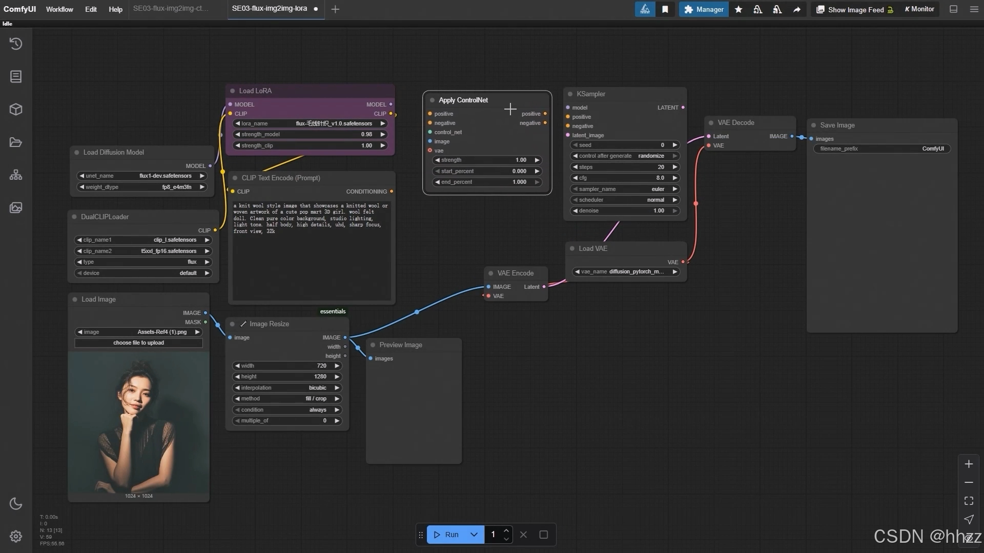
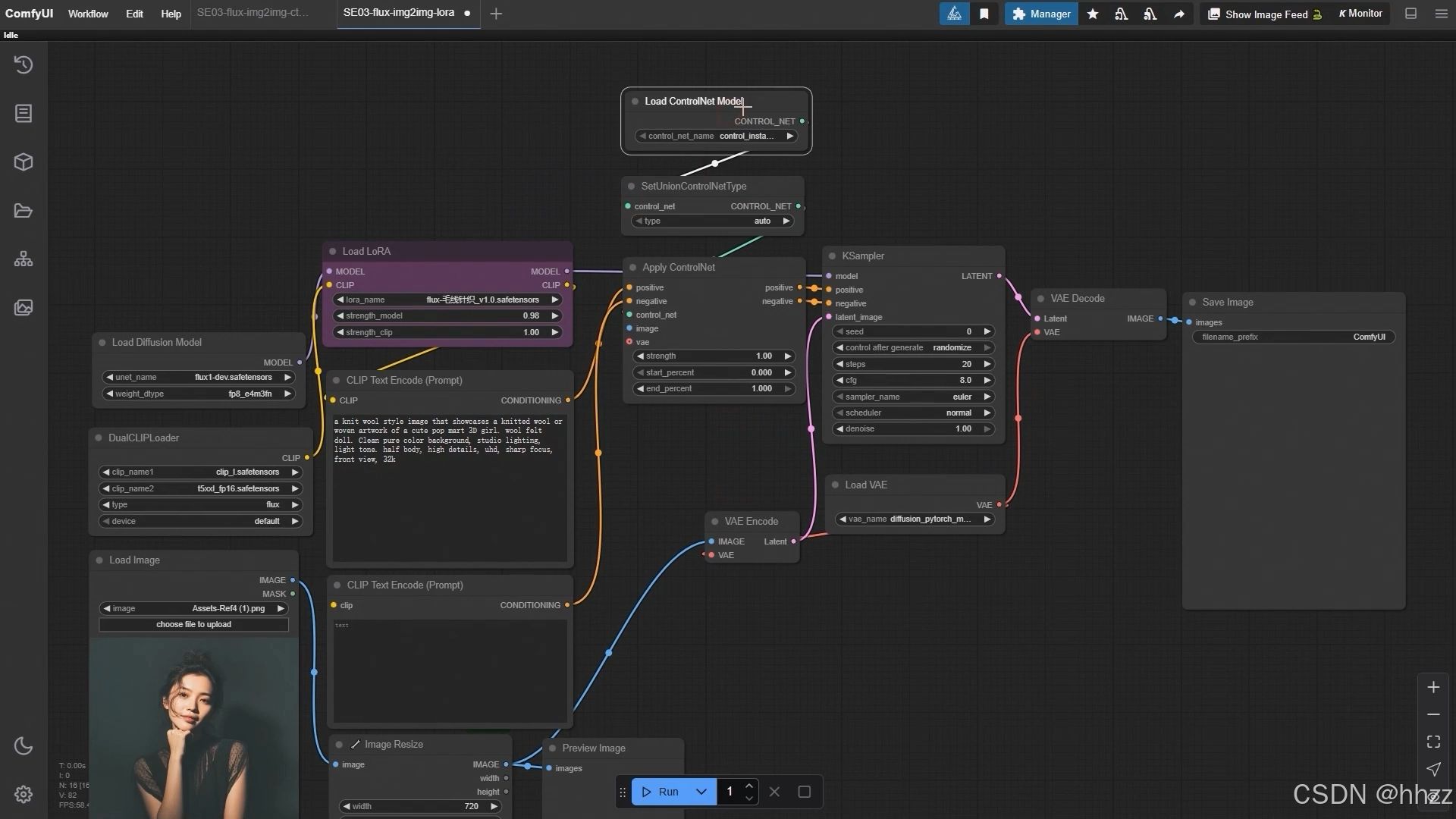
3,ComfyUI 图生图使用 LoRA, 结合 ControlNet 精准控图的使用
在 ComfyUI 的图生图工作流中,结合 LoRA 模型与 ControlNet 实现精准控图。内容从整体工作流结构入手,逐步搭建并连接节点,说明关键参数的设置方法。随后,通过线稿与深度两种 ControlNet 模式进行效果演示,直观展示不同控制方式的生成差异。
ComfyUI 图生图工作流中 LoRA 模型与 ControlNet 精准控图的应用与搭建方法
3.1,搭建方法
图生图工作流把原本的采样器(高级)(Sampler Custom Advanced),而是改成了 K 采样器(KSampler);
增加了几个新的节点:ControlNet 应用(Apply ControlNet)节点、类型设置(Set Union Control NetType)节点、ControlNet 加载器(Load Control NetModel)节点,以及一个反向提示词(CLIP TextEncode(Prompt))节点;
用到 Aux 集成预处理器(AlO Aux Preprocessor)节点,把它们组合在一起;
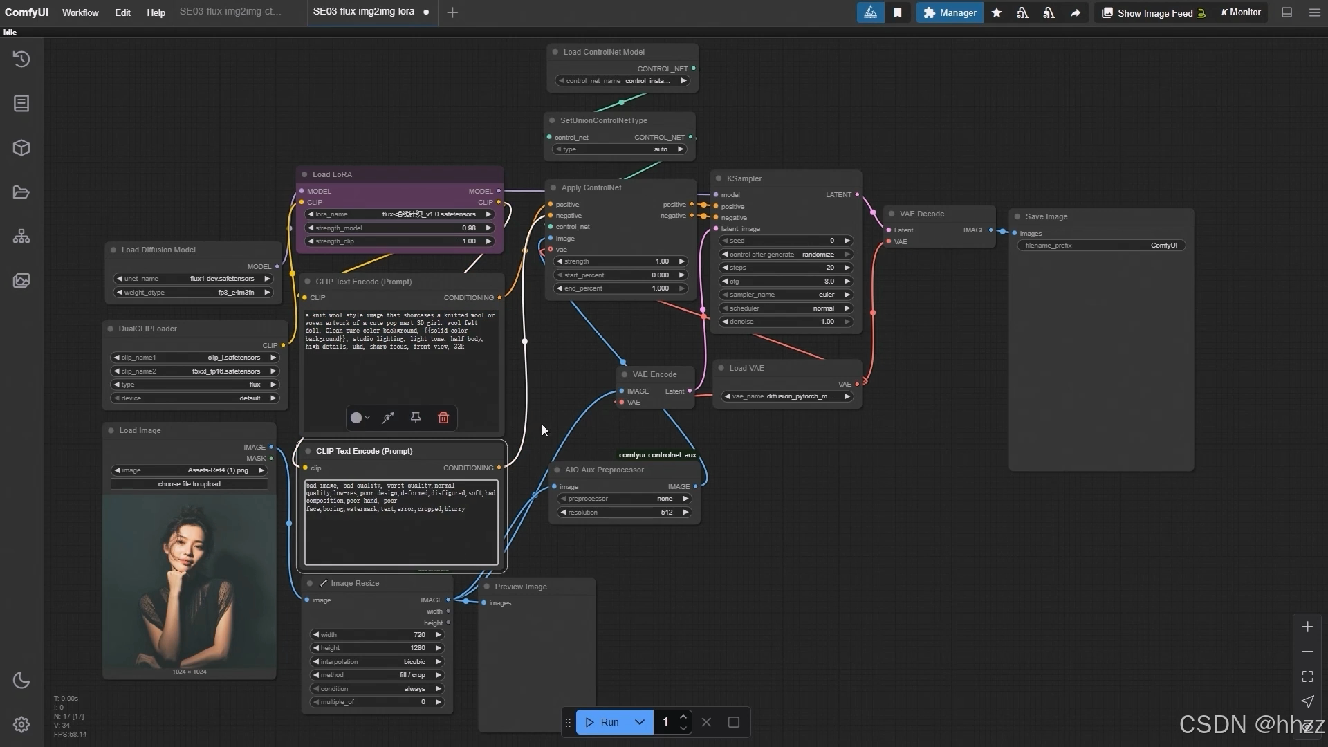
3.1.1,删除不需要的节点
- 打开原有图生图 + LoRA 模型的工作流,在此基础上调整,删除不需要的节点,保留可用的节点


3.1.2,添加主要节点:
接着,我们先找到 K 采样器(KSampler),它把随机噪波、采样器和调度器都融合在了一起。

添加ControlNet 应用(Apply ControlNet)节点

3.1.3,节点连接方式
在连接时,K 采样器(KSampler)上面的模型需要连到 LoRA 模型上,

正向提示词(positive)和负向提示词(negative)分别对接对应的节点,

latent 的输入和输出也要和 VAE 编码、解码对应好,

这样K 采样器(KSampler)部分就算完成了。
接着是ControlNet 应用节点(Apply ControlNet),正向提示词(positive)直接连过来,
而负向提示词(negative)没有接口,我们就需要额外拉一个 CLIP 节点来补充
ControlNet 的组合需要三个部分:ControlNet 应用(Apply ControlNet)节点、类型设置(Set Union Control NetType)节点、ControlNet 加载器(Load Control NetModel)节点。

3.2,参数设置
- 加载原图像与 LoRA 模型,提示词输入保持一致
- 图像加载和 LoRA 模型的选择,这里保持不变
- 正向提示词和负向提示词的输入

- ControlNet 有很多类型,比如 open pose、depth、canny、lineart 轮廓控制、线稿控制、骨骼控制、深度控制和重上色
- 先用线稿模式来演示,把 ControlNet 模型选择成对应的线稿模型
- 强度(strength)设置为 0.95,结束时间(end percent)设置为 0.5
- 预处理器(preprocessor)也选择线稿模型
- K采样器设置:随机噪波不用改,步数(steps)设为30
- CFG 可以设置为2,调度器(sampler_name、scheduler)选择 Euler和simple,降噪(denoise)参数设置成0.8
- 降噪值对结果影响很大,如果设为1,生成效果和原图差别就会很大,而设为 0 则和原图几乎一样

3.3,效果演示
把它和原图对比,可以看到,通过线稿模式生成的画面更具轮廓感

通过深度控制(depth)生成的结果

在这个模式下,图像会按照空间关系来呈现,越靠前的部分越白,越靠后的部分越黑,从而达到非常精准的控图效果
感谢阅读,下期更精彩 👋👋👋
