
⚡⚡⚡ 新年新文⚡⚡⚡
文章目录
-
- [1,ComfyUI 基础文生图工作流与 Prompt 使用](#1,ComfyUI 基础文生图工作流与 Prompt 使用)
- [2,在 ComfyUI 中构建高清放大工作流](#2,在 ComfyUI 中构建高清放大工作流)
- [3,在 ComfyUI 中运用模板设计生成高质量的科技海报](#3,在 ComfyUI 中运用模板设计生成高质量的科技海报)
- [4,ComfyUI 工作流中 LoRA 风格化小模型的使用](#4,ComfyUI 工作流中 LoRA 风格化小模型的使用)
-
- 4.1,LoRA模型简介
- 4.2,LoRA节点的添加与连接
- [4.3,Load LoRA节点的设置与参数调节](#4.3,Load LoRA节点的设置与参数调节)
- 4.4,其他风格应用示范
本文主要内容是在 ComfyUI 中构建文本生成图像(文生图)工作流的方法,并学习如何通过提示词(Prompt)控制生成图像的风格;如何在 ComfyUI 中将生成的图片高清放大;如何运用模板设计结合 ComfyUI 生成精美海报;ComfyUI 工作流中 LoRA 风格化小模型的使用。
1,ComfyUI 基础文生图工作流与 Prompt 使用
- Flux模型
- ComfyUI 的基本概念与工作流程
- 选择合适的模型(例如 Flux 模型)
- 利用不同节点调节图像生成过程
- 提示词的编写方法,强调通过明确描述主体、特征、背景、风格和画质等要素,实现对生成结果的精准控制
- 采样器与调度器参数的调整方式,并对比不同参数组合对图像效果的影响
1.1,Flux模型特点
Flux模型官网:https://bfl.ai/models/flux-pro

Flux 是我们使用的主要模型,它有四个显著的优势。
- 画质极佳:生成图像具有高质量视觉效果
- 人物画手准确:在人物和手部细节表现优秀
- 文字生成准确:能较好地处理文字元素
- 提示词简化:只需书写正面提示词,无需负面提示词
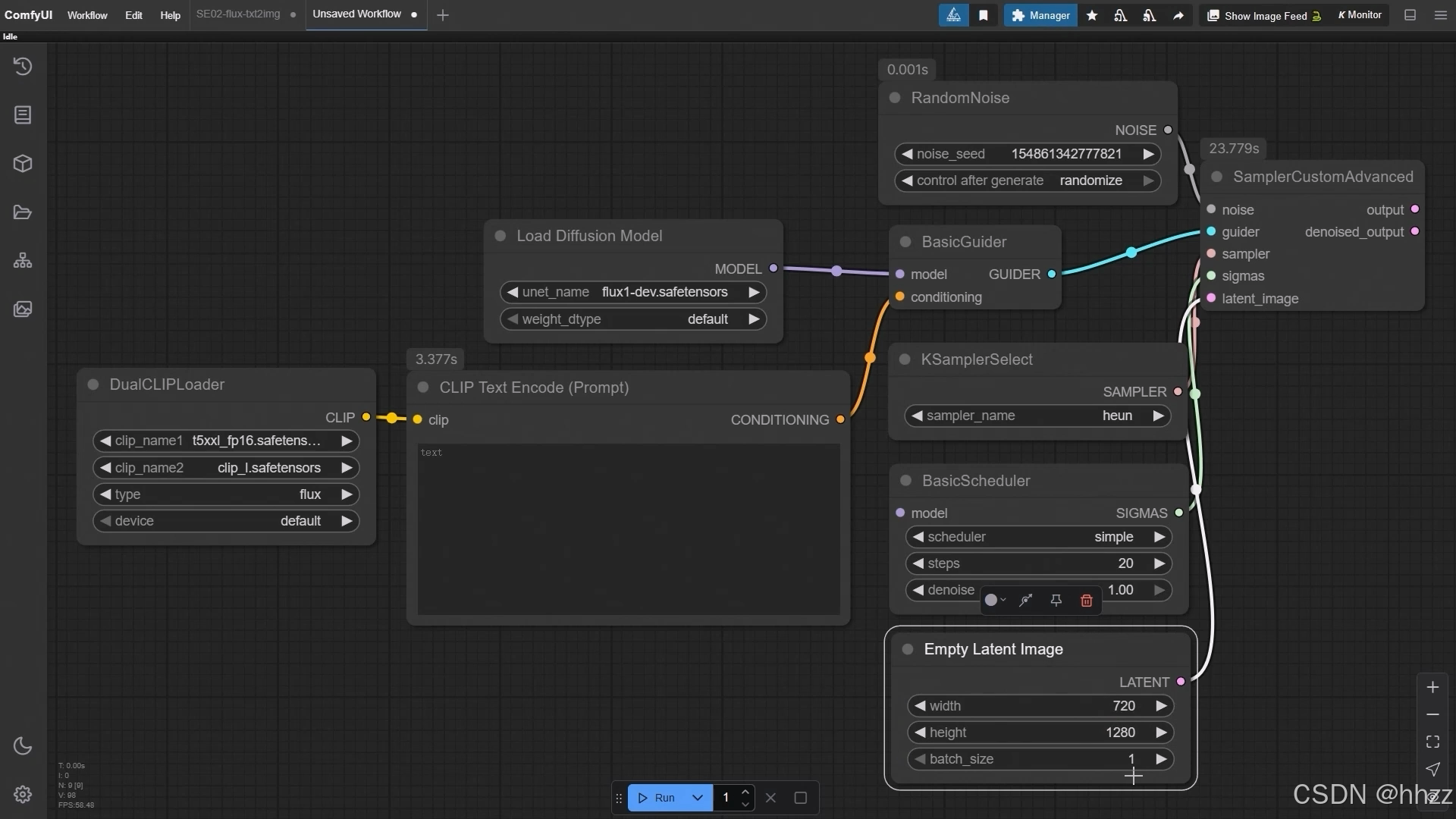
1.2,工作流主要节点
首先,我们要选择合适的模型,这里我们选择的是 Flux 大模型;
- 提示词(Prompt)节点输入生成图像所需的描述
- 随机噪波(RandomNoise)节点来控制图像的随机性
- 采样器(KSamplerSelect)和调度器(BasicScheduler)决定了去噪过程的方式
- 空 latent (Empty Latent Image)节点则用来控制生成图像的尺寸
- 自定义采样器(高级)(SamplerCustomAdvanced) 节点,它提供了极大的自由度,可以让我们调整图像生成的各个参数;它是整个工作流的核心节点,类似于计算机的主机。
1.3,工作流处理流程

左边:工作流潜空间构成
右边:VAE解码器将潜空间转换为像素空间
最终:通过VAE模型解码输出图片效果
该工作流首先构建潜空间特征,随后通过VAE解码器将抽象特征转化为像素空间,最终通过模型选择生成目标图像,实现"编码-转换-输出"的完整链路。
1.4,工作流搭建过程

1.4.1,左边潜空间的搭建
- 创建基础核心节点:选择 自定义采样器(高级)(SamplerCustomAdvanced)节点;
- 选择 随机噪波(RandomNoise)节点,并设置图像生成的方式,可以是随机的,也可以是固定的
- 加载 Flux 模型,这一步使用的是 UNET 加载器(Load Diffusion Model)节点,根据你电脑的配置,可以选择 fp16 或 fp8 精度
- 输入提示词,使用 CLIP 文本(CLIP TextEncode(Prompt))节点
- 通过 双 CLIP 加载器(DualCLIPLoader)来连接模型(需搜索添加)
- 使用 Euler、heun 或 dpm 作为采样器(KSamplerSelect)
- 调度器(BasicScheduler)可以选择 normal、karras 或 simple,然后设置步数和降噪参数,默认为1
采样器和调度器决定了模型去噪生成图片的方式是怎样的。 - 图像的尺寸通过 空 latent(Empty Latent Image)节点来控制,可以根据需要设置不同的宽高比;自定义比例(示例:宽720×高1280),批次默认为1
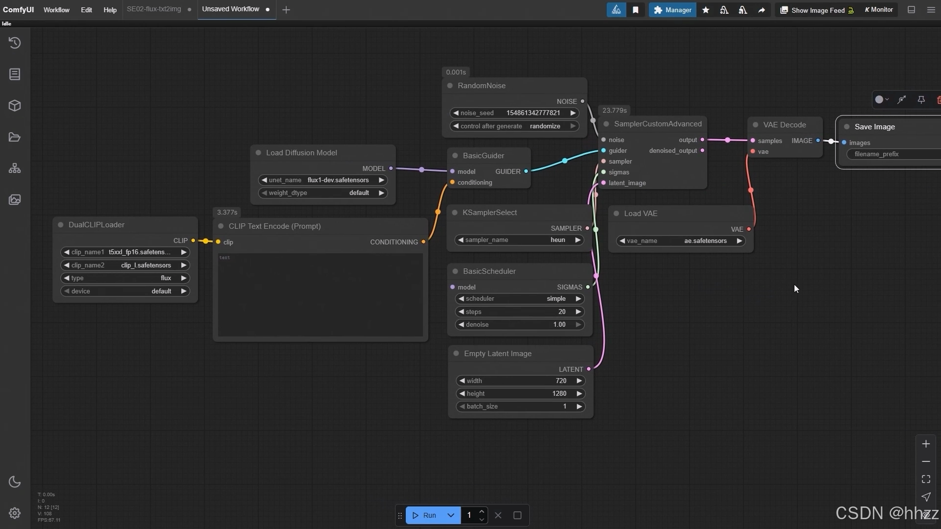
1.4.2,右边像素空间的搭建
- 使用 VAE 解码器(VAE Decode) 将潜空间转换为像素空间(需要VAE的模型,模型就选择这个 ae)
- 图像输出到 保存图像(Save lmage)

1.4.3,连接检查
检查所有节点的连接是否正确,尤其是调度器(BasicScheduler)和模型节点(Load Diffusion Model)的连接

1.5,规范提示词
标准的提示词结构通常包括:主体、特点、背景/环境、画面风格和画质修饰;

使用这样的提示词:"年轻女生,五颜六色的分散,渐变背景,科幻超现实主义肖像低多碎片风格,优雅神秘高分辨率数字艺术"。通过这种结构,你能够精确地控制生成图像的内容和风格。

1.6,参数调整建议
当然,生成图像时,你可以根据需求调整不同的参数,比如尝试不同的采样器(如 Euler、heun 或 dpm)来对比效果,调整调度器类型以观察差异,或者修改提示词的结构来生成不同风格的图像;
通过调整图像尺寸比例,你还可以获得不同构图效果的图像。
2,在 ComfyUI 中构建高清放大工作流
2.1,基础工作流中增加5个新节点
这个工作流是在文生图工作流的基础上改造而成,分为两部分:
- 用于生成基础图像的文生图工作流:

- 在文生图工作流基础上,新增的用于提升清晰度的5个节点:主要核心节点是 SD高清放大(UltimateSD Upscale) 节点;

- 需要将原图像连接到VAE解码器的图像输出端口
- 选择 Checkpoint模型(Load Checkpoint)并选择对应的模型
- 将正面和负面提示词分别连接到对应的clip接口: "Positive prompt words" → "正面提示词" 和 "Negative prompt words" → "负面提示词"
- 添加专门的放大模型(Load Upscale Model)节点,优先选择SD系列中常用的放大模型
2.2,参数设置规范
- 关键参数:标准配置:CFG值设为1,降噪(denoise)参数保持默认0.2,采样器/调度器(sampler_name/scheduler)必须与文生图部分保持一致(如heun+simple)
- 输出设置:推荐输出分辨率(tile_width*tile_height)为1024×1024
2.3,效果对比功能
为了验证效果,我们将使用对比(K AB Images)节点同时显示原始图像(a)和放大结果(b)

3,在 ComfyUI 中运用模板设计生成高质量的科技海报
3.1,增加4个节点
使用预设好的设计模板(PNG等)结合 ComfyUI 节点生成精美的文字排版海报;使用加载图像、图像遮罩、图像缩放和 Mask Resize 四个核心节点,实现底图与文字排版的精准融合。

- 加载图像(Load Image)节点,它的作用是承载我们的文字排版,它的作用是放置文字排版
- 图像遮罩(Image Composite Masked)节点,它的作用是将底图和文字排版合成一张图片,它的作用是将底图和文字排版结合在一起,最终呈现出合成效果
- 图像缩放(Upscale lmage)节点
- Mask Resize 节点 ,用来调整尺寸
3.2,节点连接

3.3,参数设置
- 图像缩放(Upscale lmage)节点,我们选择使用 bicubic 参数,这样能保持图像质量。在裁剪设置方面,选择中心对齐,并确保尺寸设置一致。
- 文字排版的尺寸是 1080x1920(竖构图),而海报的尺寸我们可以设置为 720x1280,这样能确保整体效果一致,其他参数保持默认即可。

3.4,运行工作流效果展示
点击 run 开始运行了。稍等片刻,你就会看到生成的海报效果

ComfyUI 中的四个核心节点:加载图像、图像遮罩、图像缩放和 Mask Resize,以实现高质量海报制作。
4,ComfyUI 工作流中 LoRA 风格化小模型的使用
在文生图工作流中加载和应用LoRA模型,使用LoRA模型来控制生成图像的风格。
4.1,LoRA模型简介
"毛线针织"风格的LoRA效果:

通过LoRA模型,我们可以控制生成图像的风格,使其呈现出不同的视觉效果。
4.2,LoRA节点的添加与连接
- 加载 LoRA (Load LoRA)节点
LoRA 的功能就是在大模型的基础上,增加一个小模型来约束生成的风格,从而让画面呈现出不同的视觉效果。大家可以理解为,大模型决定了图像的整体,而 LoRA 则给它加了一层"风格滤镜"。

注意几个点:
- 左边的模型输出接到 LoRA 模型输入,再把右边的输出继续接到引导模型;
- 同时,CLIP 节点也要对应连接,一个接提示词节点,一个接 双 CLIP【Dual CLIP Loader】。
看起来有点复杂,其实逻辑很简单,就是在原来的大模型基础上,加了一层风格控制
4.3,Load LoRA节点的设置与参数调节
- 节点设置
- 颜色设置
- 忽略节点
- "钉住"节点
- 删除节点
- 参数设置(触发词)
- LoRA 的参数相对比较简单,最重要的就是模型的选择。系统里装了哪些 LoRA,我们就可以直接从列表里挑选对应的模型,比如这里我就选择 毛线针织风格的 LoRA;
- 一个是"模型强调参数",它作用在视觉解码路径上,直接影响生成图像的风格和结构细节;我在这里把模型强调参数调整到 0.9,大家可以根据实际需要去微调;
- 另一个是"CLIP 强调参数",它作用在文本编码路径上,主要影响提示词和图像之间的语义对齐;
- 触发词:只要用了 LoRA 模型,提示词里面就必须写上对应的触发词,毛线针织风格的 LoRA,那触发词就是 "wool felt doll";

如果没有加触发词,生成的图像是不会呈现出 LoRA 效果的。
4.4,其他风格应用示范
把 LoRA 切换成金属机甲风格,同时提示词里加入对应的触发词。


感谢阅读,下期更精彩 👋👋👋
