role的官网介绍,与解释

ansible-role的实际理念

为什么用role

把单个的大剧本,拆分为小剧本,便于维护,修改、使用
完成解耦、结构更清晰、调试更方便
如果是小部署, 还是剧本更方便
大型项目,必须通过role管理在实际的工作当中,一个完整的项目实际上是很多功能体的组合,如果将所有的功能写在一个playbook中会存在如代码耦合程度高、playbook长而维护成本大、灵活性低等一系列的问题。
使用roles能巧妙的解决这一系列的问题。
roles是ansible1.2版本后加入的新功能,适合于大项目playbook的编排架构。
具体role的用法

1.难度会大大降低
role理念就是把你以前部署的playbook进行拆分,拆成固定的目录格式
- 你来了新任务,直接基于role去部署
等于
ad-hoc 临时命令
再去写成palybook
先明确,创建好role的规范目录
bash
1.定义好role存放路径
[root@master-61 /etc/ansible]#grep '^role' /etc/ansible/ansible.cfg
roles_path = /etc/ansible/roles
2. 创建role的固定目录
# yuchaoit.cn ansible-role
site.yml # role入口
nfs_servers.yml # role
rsync_servers.yml # role
roles/ # role规范目录结构
nfs_servers/ # role具体名字
tasks/ # 剧本任务
handlers/ # 剧本里存放的handlers
files/ # 如压缩文件,如需要拷贝的文件
templates/ # 存放配置文件
vars/ # 存放变量文件
rsync_servers/
tasks/
handlers/
files/
templates/
vars/
3. 创建如上的目录结构
mkdir -p /etc/ansible/roles
# 这里定义的文件名,必须和roles目录下的每一个任务目录同名
touch /etc/ansible/{site.yml,nfs_servers.yml,rsync_servers.yml}
4. 创建关于rsync_servers的目录
mkdir -p /etc/ansible/roles/rsync_servers/{tasks,handlers,files,templates,vars}
5.检查创建好的目录结构
[root@master-61 /etc/ansible]#tree /etc/ansible/
/etc/ansible/
├── ansible.cfg
├── hosts
├── nfs_servers.yml
├── roles
│ └── rsync_servers
│ ├── files # 指的是目录中,存放剧本运行需要用到的文件
│ ├── handlers
│ ├── tasks
│ ├── templates
│ └── vars
├── rsync_servers.yml
└── site.yml
部署rsyncd服务的role角色
1.准备写装rsync服务的role
2.创建好对应的目录结构
写好playbook模式
拆开即可
先写好纯playbook形式

bash
什么时候定义变量,在你的 写剧本,。写写好ad-hoc临时命令模式
看你临时命令,使用这个属性,重复了2次以上,就可以抽象为变量
部署rsync的剧本
让大家理解,通过ad-hoc去思考,抽象变量
然后转为yaml,的变量提取形式
ansible bakcup -m group -a "name={{rsyncd_name}} gid={{rsyncd_id}}"
ansible bakcup -m user -a "name={{rsyncd_name}} group={{rsyncd_id}} "
创建备份目录了
ansible bakcup -m file -a "path=/data state=direcotry owner={{rsyncd_name}} group={{rsyncd_id}} "
你会发现,这个用户信息,是重复使用
vars:
rsyncd_name: "www"
rsyncd_id: 666
到这里,是否理解了,如何抽象变量,以及使用的思路


bash
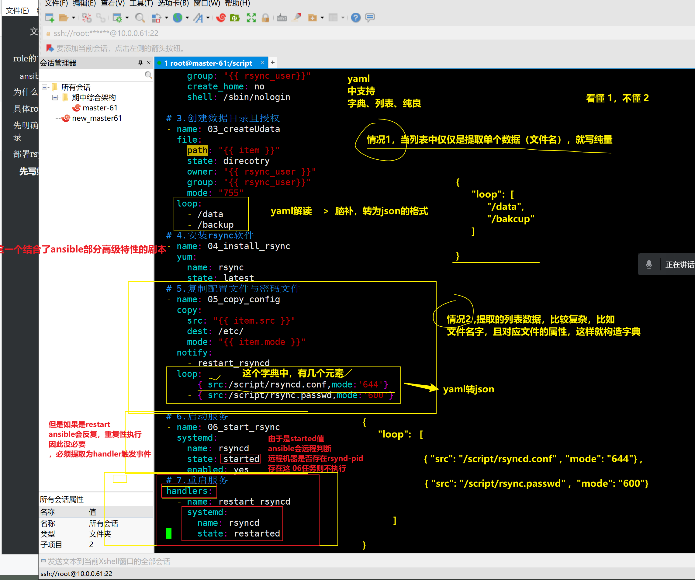
- hosts: backup
vars:
user_id: '666'
rsync_user: 'www'
tasks:
# 1.创建www用户和组
- name: 01_create_group
group:
name: "{{ rsync_user }}"
gid: "{{ user_id }}"
# 2.创建www用户
- name: 02_create_user
user:
name: "{{ rsync_user }}"
gid: "{{ user_id }}"
group: "{{ rsync_user}}"
create_home: no
shell: /sbin/nologin
# 3.创建数据目录且授权
- name: 03_createUdata
file:
path: "{{ item }}"
state: direcotry
owner: "{{ rsync_user }}"
group: "{{ rsync_user}}"
mode: "755"
loop:
- /data
- /backup
# 4.安装rsync软件
- name: 04_install_rsync
yum:
name: rsync
state: latest
# 5.复制配置文件与密码文件
- name: 05_copy_config
copy:
src: "{{ item.src }}"
dest: /etc/
mode: "{{ item.mode }}"
notify:
- restart_rsyncd
loop:
- { src:/script/rsyncd.conf,mode:'644'}
- { src:/script/rsync.passwd,mode:'600'}
# 6.启动服务
- name: 06_start_rsync
systemd:
name: rsyncd
state: started
enabled: yes
# 7.重启服务
handlers:
- name: restart_rsyncd
systemd:
name: rsyncd
state: restarted
下一步,思考,如何吧这个剧本,拆开,拆为role的形式
1.如何拆,先看你的剧本中,有多少个部分,是符合role的目录规范的(有多少部分需要拆)
2.对配置文件,解析完毕后,可以去逐步的拆了
拆最多的tasks任务

bash
1.创建tasks/main.yml
[root@master-61 /script]#touch /etc/ansible/roles/rsync_servers/tasks/main.yml
2.往tasks的主体文件中,写入拆分出来的任务列表
只需要复制原本的剧本中的 tasks任务列表,无须携带tasks这个key了,复制粘贴如下的任务列表即可,写入到该 tasks/main.yml
剧本中,依然会调用 变量信息,但是不写在这个tasks/main.yml中了
而是,role角色会自动的去 vars/main.yml 寻找这个变量 {{rsync_user}}
3.再次理解,咱们在拆分 这个大剧本
# 剧本如下
# 1.创建www组
- name: 01_create_group
group:
name: "{{rsync_user}}"
gid: "{{user_id}}"
# 2.创建www用户
- name: 02_create_user
user:
name: "{{rsync_user}}"
uid: "{{user_id}}"
group: "{{rsync_user}}"
create_home: no
shell: /sbin/nologin
# 3.创建数据目录并更改授权
- name: 03_create_data
file:
path: "{{item}}"
state: directory
owner: "{{rsync_user}}"
group: "{{rsync_user}}"
mode: '755'
loop:
- /data
- /backup/
# 4.安装rsync软件
- name: 04_install_rsync
yum:
name: rsync
state: latest
# 5.复制文件
- name: 05-copy config
copy:
src: "{{item.src}}"
dest: /etc
mode: "{{item.mode}}"
notify:
- restart_rsyncd
loop:
- {src: rsyncd.conf,mode: '644'}
- {src: rsync.passwd,mode: '600'}
# 6. 启动服务
- name: start service
systemd:
name: rsyncd
state: started
enabled: yes
拆 vars/main.yml
bash
1.写入 剧本需要用到的变量即可,也是一样,不需要添加 vars: 这个脑袋了
roles判断,只要在 vars/main.yml 就识别这是一个变量yml文件
2.创建 vars/main.yml
touch vars/main.yml
写入如下信息,无须缩进
user_id: '666'
rsync_user: 'www'
拆配置文件
bash
1. 找到你原本的配置文件所在地儿,复制到 roles的 files目录下即可
2.创建文件如下
[root@master-61 /etc/ansible/roles/rsync_servers]#cp /script/rsync* /etc/ansible/roles/rsync_servers/files/
[root@master-61 /etc/ansible/roles/rsync_servers]#
[root@master-61 /etc/ansible/roles/rsync_servers]#
[root@master-61 /etc/ansible/roles/rsync_servers]#ls files/
rsyncd.conf rsync.passwd
拆handlers
bash
1. 创建handlers文件
[root@master-61 /etc/ansible/roles/rsync_servers]#cat handlers/main.yml
- name: restart_rsyncd
systemd:
name: rsyncd
state: restarted
最后,安装rsync的role创建好了
创建启动文件即可

bash
注意点,该启动文件,入口在 和 roles这个目录,平级的地方
写入需要操作的主机组,以及定义角色的名字(和角色文件夹对应即可)
# 注意,这里是错的,解决办法如下,让你更清晰,角色的启动文件写法
[root@master-61 /etc/ansible]#cat /etc/ansible/rsync_server.yml
- hosts: backup
roles:
- rsync_server
留个伏笔,发现这个文件夹是错的,对不上的,试试能执行吗(发现的确是错误的)

bash
1.调试该启动剧本是否可以运行,语法是否正确
ansible-playbook -C rsync_servers.yml
2.修改这个role的启动剧本 ,正确的入口文件,语法如下
[root@master-61 /etc/ansible]#cat /etc/ansible/rsync_server.yml
- hosts: backup
roles:
- rsync_servers
发现是可以正确执行了这个安装rsync的角色了
正式运行该rsync角色
bash
1.准备好心机器,rsync-41机器测试
2. 运行角色程序
[root@master-61 /etc/ansible]#ansible-playbook rsync_servers.yml
PLAY [backup] **************************************************************************************************************
TASK [Gathering Facts] *****************************************************************************************************
ok: [172.16.1.41]
TASK [rsync_servers : 01_create_group] *************************************************************************************
ok: [172.16.1.41]
TASK [rsync_servers : 02_create_user] **************************************************************************************
ok: [172.16.1.41]
TASK [rsync_servers : 03_create_data] **************************************************************************************
ok: [172.16.1.41] => (item=/data)
ok: [172.16.1.41] => (item=/backup/)
TASK [rsync_servers : 04_install_rsync] ************************************************************************************
ok: [172.16.1.41]
TASK [rsync_servers : 05-copy config] **************************************************************************************
ok: [172.16.1.41] => (item={u'src': u'rsyncd.conf', u'mode': u'644'})
ok: [172.16.1.41] => (item={u'src': u'rsync.passwd', u'mode': u'600'})
TASK [rsync_servers : start service] ***************************************************************************************
changed: [172.16.1.41]
PLAY RECAP *****************************************************************************************************************
172.16.1.41 : ok=7 changed=1 unreachable=0 failed=0 skipped=0 rescued=0 ignored=0

测试让handlers执行
bash
1.需要修改配置文件,触发notify,然后handlers才会执行
需要修改 roles目录下的 files目录,里面的配置文件
[root@master-61 /etc/ansible]#
[root@master-61 /etc/ansible]#ansible-playbook rsync_servers.yml
PLAY [backup] **************************************************************************************************************
TASK [Gathering Facts] *****************************************************************************************************
ok: [172.16.1.41]
TASK [rsync_servers : 01_create_group] *************************************************************************************
ok: [172.16.1.41]
TASK [rsync_servers : 02_create_user] **************************************************************************************
ok: [172.16.1.41]
TASK [rsync_servers : 03_create_data] **************************************************************************************
ok: [172.16.1.41] => (item=/data)
ok: [172.16.1.41] => (item=/backup/)
TASK [rsync_servers : 04_install_rsync] ************************************************************************************
ok: [172.16.1.41]
TASK [rsync_servers : 05-copy config] **************************************************************************************
changed: [172.16.1.41] => (item={u'src': u'rsyncd.conf', u'mode': u'644'})
ok: [172.16.1.41] => (item={u'src': u'rsync.passwd', u'mode': u'600'})
TASK [rsync_servers : start service] ***************************************************************************************
ok: [172.16.1.41]
RUNNING HANDLER [rsync_servers : restart_rsyncd] ***************************************************************************
changed: [172.16.1.41]
PLAY RECAP *****************************************************************************************************************
172.16.1.41 : ok=8 changed=2 unreachable=0 failed=0 skipped=0 rescued=0 ignored=0

至此,完成了部署rsync服务的剧本开发,以及改造为role角色全部流程,以及部署过程中可能踩的坑,也解决了。
关于template模板模块的学习
ansible-playbook中的 template模块使用
专门用于动态替换配置文件中的值,需要学习jinja2这个模板语言(内容太多,支持循环语句,条件判断,以后有机会再学。。)
这里学习它的 创建,使用规则;以及变量替换功能;实现配置文件的变量替换;
改为变量形式的配置文件
一个纯普通的文本文件,是没法识别这样的变量的
bash
rsyncd.conf
uid = www
gid = www
port = 873
fake super = yes
use chroot = no
max connections = 200
timeout = 600
ignore errors
read only = false
list = false
auth users = rsync_bakcup
secrets file = /etc/rsync.passwd
log file = /var/log/rsyncd.log
[backup]
comment = chaoge rsync backup!
path = /backup
[data]
comment = yuchaoit.cn rsync!
path = /data
使用template模板替换配置文件的思路
因此ansible提供了一个jinja2模板语言,要求如下
第一件事,改造配置文件为 j2类型
bash
1.创建配置文件,但是后缀必须是 j2格式的
rsyncd.j2
该j2文件写入配置
uid = www
gid = www
port = 873
fake super = yes
use chroot = no
max connections = 200
timeout = 600
ignore errors
read only = false
list = false
auth users = {{ rsync_auth_user }}
secrets file = /etc/rsync.passwd
log file = /var/log/rsyncd.log
[backup]
comment = chaoge rsync backup!
path = /backup
[data]
comment = yuchaoit.cn rsync!
path = /data
第二件事,修改vars变量文件,去替换j2文件中的变量值
只需要在vars/main.yml中写入变量即可
bash
rsync_auth_user: "rsync_backup"
第三件事,修改tasks任务yaml文件
还得修改tasks任务yaml文件,指定配置文件路径,为j2模板形式
以部署sshd服务为演示(role角色)
1.创建sshd_server角色目录
bash
[root@master-61 /etc/ansible]#mkdir -p /etc/ansible/roles/sshd_server/{files,handlers,tasks,vars,templates}
检查
[root@master-61 /etc/ansible]#tree /etc/ansible/roles/sshd_server/
/etc/ansible/roles/sshd_server/
├── files
├── handlers
├── tasks
├── templates
└── vars
5 directories, 0 files
2.需要创建role目录下的每一个目录资料
bash
1.你在写的时候,思路依然是
初学阶段,这思路是最好的,明白了扣 3 不懂 4
- 想好ad-hoc命令模式,想清楚,每一步要如何使用模块
- 转为playbook 剧本形式
- 思考如何拆为role要求的 files,template,tasks,vars目录
当你以后写的越来越熟练了,你可以直接上手roles,或者直接写palybook
直接写roles剧本了
tasks
vars
templates
先创建部署sshd的tasks任务文件


bash
template
1. 创建tasks/main.yml
vim tasks/main.yml
# 2. 写入剧本语法
[root@master-61 /etc/ansible/roles/sshd_server]#cat tasks/main.yaml
# 1.复制文件
- name: 01_copy_sshd
template:
src: sshd_config.j2
dest: /etc/ssh/sshd_config
mode: '600'
backup: yes
notify:
- restart sshd
# 2.启动服务
- name: start sshd service
systemd:
name: sshd
state: started
enabled: yes
3.创建template信息
创建模板配置文件,设置变量用于替换配置文件的值
bash
1.你要准备好 sshd_config的配置文件
[root@master-61 /etc/ansible/roles/sshd_server]#cp /etc/ssh/sshd_config
[root@master-61 /etc/ansible/roles/sshd_server]#ls templates/
sshd_config.j2
2.修改这个sshd_config.j2文件,修改需要用变量替换的参数
修改端口
禁止公钥登录
Port {{ sshd_port }}
PubkeyAuthentication {{ pubkey_yes_no }}
3.创建变量文件,写入这个对应的变量 值
4.检查
[root@master-61 /etc/ansible/roles/sshd_server]#tree
.
├── files
├── handlers
├── tasks
│ └── main.yml
├── templates
│ └── sshd_config.j2
└── vars
4.创建变量文件
bash
1.创建文件
[root@master-61 /etc/ansible/roles/sshd_server]#cat vars/main.yml
sshd_port: "2999"
pubkey_yes_no: "no"
5.创建handlers文件,用于重启sshd
bash
[root@master-61 /etc/ansible/roles/sshd_server]#cat handlers/main.yml
- name: restart sshd
systemd:
name: sshd
state: restarted
6.检查当前服务的roles目录信息
bash
[root@master-61 /etc/ansible/roles/sshd_server]#tree
.
├── files
├── handlers
│ └── main.yml
├── tasks
│ └── main.yml
├── templates
│ └── sshd_config.j2
└── vars
└── main.yml
5 directories, 4 files
7.创建启动文件就完事
bash
1.必须和roles同级
2.roles角色定义的工作目录名,必须和roles/文件夹名字对应的上
# 先进入/etc/ansible目录,创建启动文件
[root@master-61 /etc/ansible]#cat start_sshd.yml
- hosts: backup
roles:
- sshd_server
3.测试剧本运行
[root@master-61 /etc/ansible/roles/sshd_server]#ansible-playbook /etc/ansible/start_sshd.yml
PLAY [backup] *************************************************************************************************************
TASK [Gathering Facts] ****************************************************************************************************
ok: [172.16.1.41]
TASK [sshd_server : 01_copy_sshd] *****************************************************************************************
changed: [172.16.1.41]
TASK [sshd_server : start sshd service] ***********************************************************************************
ok: [172.16.1.41]
RUNNING HANDLER [sshd_server : restart sshd] ******************************************************************************
changed: [172.16.1.41]
PLAY RECAP ****************************************************************************************************************
172.16.1.41 : ok=4 changed=2 unreachable=0 failed=0 skipped=0 rescued=0 ignored=0
至此,基于template,vars替换配置文件,重启进程就ok了
