1 概念定义
适配器模式是一种结构型设计模式,它允许不兼容的接口能够一起工作。适配器作为两个不兼容接口之间的桥梁,将一个类的接口转换成客户端期望的另一个接口。
2 核心思想:
-
接口转换:将现有类的接口转换为目标接口
-
复用现有功能:让不兼容的类能够协同工作
-
透明性:客户端通过目标接口操作,不知道适配器的存在
-
解耦:将客户端与适配者解耦
3 主要角色:
-
Target(目标接口):客户端期望的接口
-
Adaptee(适配者):需要被适配的已有接口
-
Adapter(适配器):将适配者接口转换为目标接口
-
Client(客户端):通过目标接口与对象交互
两种实现方式:
类适配器:使用多重继承(C++支持)
对象适配器:使用对象组合(推荐方式)
4 应用场景
以多媒体播放器系统为例:
系统原本只支持MP3格式播放
需要集成第三方音频库(支持WAV、FLAC、AAC)
需要集成视频库(支持MP4、AVI、MKV)
各种库的接口完全不同
不能修改现有代码,需要适配不同的媒体格式
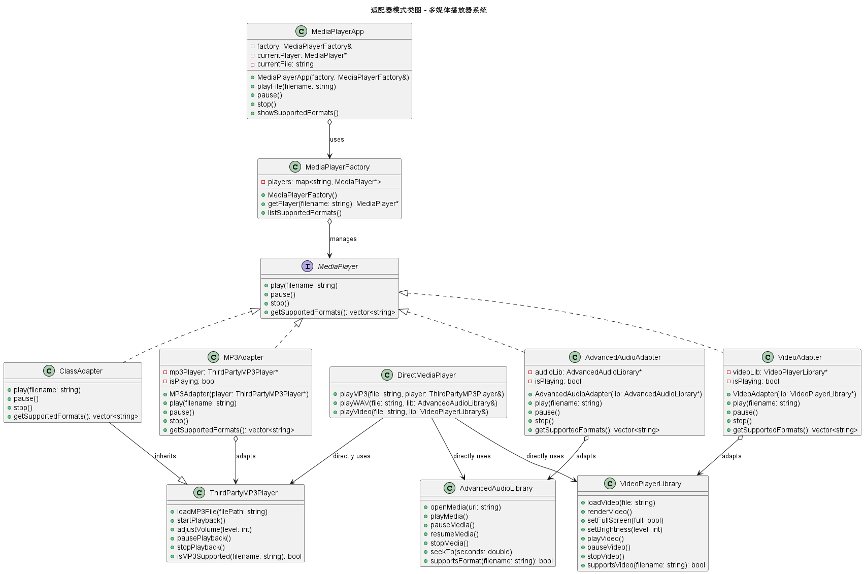
5 UML

6 C++ 代码实现
cpp
#include <iostream>
#include <string>
#include <memory>
#include <map>
#include <vector>
using namespace std;
// ========== 目标接口:媒体播放器 ==========
class MediaPlayer {
public:
virtual ~MediaPlayer() = default;
// 播放媒体文件
virtual void play(const string& filename) = 0;
// 暂停播放
virtual void pause() = 0;
// 停止播放
virtual void stop() = 0;
// 获取支持的格式
virtual vector<string> getSupportedFormats() = 0;
};
// ========== 适配者1:第三方MP3库 ==========
class ThirdPartyMP3Player {
private:
bool isPlaying;
string currentFile;
int volume;
public:
ThirdPartyMP3Player() : isPlaying(false), volume(50) {}
// 第三方库有自己的接口
void loadMP3File(const string& filePath) {
cout << "[第三方MP3库] 加载MP3文件: " << filePath << endl;
currentFile = filePath;
}
void startPlayback() {
if (!currentFile.empty()) {
isPlaying = true;
cout << "[第三方MP3库] 开始播放: " << currentFile << endl;
}
}
void adjustVolume(int level) {
volume = level;
cout << "[第三方MP3库] 调整音量到: " << volume << endl;
}
void pausePlayback() {
if (isPlaying) {
isPlaying = false;
cout << "[第三方MP3库] 暂停播放" << endl;
}
}
void stopPlayback() {
isPlaying = false;
cout << "[第三方MP3库] 停止播放" << endl;
}
bool isMP3Supported(const string& filename) {
return filename.size() > 4 &&
filename.substr(filename.size() - 4) == ".mp3";
}
};
// ========== 适配者2:高级音频库(支持多种格式) ==========
class AdvancedAudioLibrary {
private:
string currentTrack;
double position; // 播放位置(秒)
bool isPaused;
public:
AdvancedAudioLibrary() : position(0), isPaused(false) {}
// 完全不同的接口
void openMedia(const string& uri) {
cout << "[高级音频库] 打开媒体: " << uri << endl;
currentTrack = uri;
}
void playMedia() {
if (!currentTrack.empty()) {
cout << "[高级音频库] 播放媒体,从位置 " << position << "秒开始" << endl;
}
}
void pauseMedia() {
isPaused = true;
cout << "[高级音频库] 暂停媒体" << endl;
}
void resumeMedia() {
if (isPaused) {
isPaused = false;
cout << "[高级音频库] 继续播放" << endl;
}
}
void stopMedia() {
position = 0;
cout << "[高级音频库] 停止播放" << endl;
}
void seekTo(double seconds) {
position = seconds;
cout << "[高级音频库] 跳转到 " << seconds << "秒" << endl;
}
bool supportsFormat(const string& filename) {
string ext = filename.substr(filename.find_last_of('.') + 1);
return ext == "wav" || ext == "flac" || ext == "aac" || ext == "ogg";
}
};
// ========== 适配者3:视频播放库 ==========
class VideoPlayerLibrary {
private:
string videoFile;
bool isFullScreen;
int brightness;
public:
VideoPlayerLibrary() : isFullScreen(false), brightness(50) {}
// 视频库的独特接口
void loadVideo(const string& file) {
cout << "[视频库] 加载视频: " << file << endl;
videoFile = file;
}
void renderVideo() {
if (!videoFile.empty()) {
cout << "[视频库] 渲染视频,亮度: " << brightness << "%" << endl;
}
}
void setFullScreen(bool full) {
isFullScreen = full;
cout << "[视频库] " << (full ? "全屏模式" : "窗口模式") << endl;
}
void setBrightness(int level) {
brightness = level;
cout << "[视频库] 设置亮度: " << level << "%" << endl;
}
void playVideo() {
cout << "[视频库] 播放视频: " << videoFile << endl;
}
void pauseVideo() {
cout << "[视频库] 暂停视频" << endl;
}
void stopVideo() {
cout << "[视频库] 停止视频" << endl;
}
bool supportsVideo(const string& filename) {
string ext = filename.substr(filename.find_last_of('.') + 1);
return ext == "mp4" || ext == "avi" || ext == "mkv" || ext == "mov";
}
};
// ========== 对象适配器:MP3适配器 ==========
class MP3Adapter : public MediaPlayer {
private:
// 使用对象组合
ThirdPartyMP3Player* mp3Player;
bool isPlaying;
public:
MP3Adapter(ThirdPartyMP3Player* player) : mp3Player(player), isPlaying(false) {
cout << "创建MP3适配器" << endl;
}
~MP3Adapter() {
delete mp3Player;
}
void play(const string& filename) override {
// 转换接口调用
mp3Player->loadMP3File(filename);
mp3Player->startPlayback();
mp3Player->adjustVolume(70); // 设置默认音量
isPlaying = true;
}
void pause() override {
if (isPlaying) {
mp3Player->pausePlayback();
isPlaying = false;
}
}
void stop() override {
mp3Player->stopPlayback();
isPlaying = false;
}
vector<string> getSupportedFormats() override {
return {".mp3"};
}
};
// ========== 对象适配器:高级音频适配器 ==========
class AdvancedAudioAdapter : public MediaPlayer {
private:
AdvancedAudioLibrary* audioLib;
bool isPlaying;
public:
AdvancedAudioAdapter(AdvancedAudioLibrary* lib) : audioLib(lib), isPlaying(false) {
cout << "创建高级音频适配器" << endl;
}
~AdvancedAudioAdapter() {
delete audioLib;
}
void play(const string& filename) override {
// 转换接口调用
audioLib->openMedia(filename);
audioLib->playMedia();
isPlaying = true;
}
void pause() override {
if (isPlaying) {
audioLib->pauseMedia();
isPlaying = false;
}
}
void stop() override {
audioLib->stopMedia();
isPlaying = false;
}
vector<string> getSupportedFormats() override {
return {".wav", ".flac", ".aac", ".ogg"};
}
};
// ========== 对象适配器:视频适配器 ==========
class VideoAdapter : public MediaPlayer {
private:
VideoPlayerLibrary* videoLib;
bool isPlaying;
public:
VideoAdapter(VideoPlayerLibrary* lib) : videoLib(lib), isPlaying(false) {
cout << "创建视频适配器" << endl;
}
~VideoAdapter() {
delete videoLib;
}
void play(const string& filename) override {
// 转换接口调用
videoLib->loadVideo(filename);
videoLib->setFullScreen(true); // 视频默认全屏
videoLib->setBrightness(60);
videoLib->playVideo();
videoLib->renderVideo();
isPlaying = true;
}
void pause() override {
if (isPlaying) {
videoLib->pauseVideo();
isPlaying = false;
}
}
void stop() override {
videoLib->stopVideo();
isPlaying = false;
}
vector<string> getSupportedFormats() override {
return {".mp4", ".avi", ".mkv", ".mov"};
}
};
// ========== 类适配器:使用多重继承(C++特有) ==========
class ClassAdapter : public MediaPlayer, private ThirdPartyMP3Player {
public:
ClassAdapter() {
cout << "创建类适配器" << endl;
}
void play(const string& filename) override {
// 直接使用父类的方法
loadMP3File(filename);
startPlayback();
adjustVolume(70);
}
void pause() override {
pausePlayback();
}
void stop() override {
stopPlayback();
}
vector<string> getSupportedFormats() override {
return {".mp3"};
}
};
// ========== 适配器工厂:媒体播放器工厂 ==========
class MediaPlayerFactory {
private:
map<string, MediaPlayer*> players;
public:
MediaPlayerFactory() {
// 注册各种适配器
players[".mp3"] = new MP3Adapter(new ThirdPartyMP3Player());
players[".wav"] = new AdvancedAudioAdapter(new AdvancedAudioLibrary());
players[".flac"] = new AdvancedAudioAdapter(new AdvancedAudioLibrary());
players[".aac"] = new AdvancedAudioAdapter(new AdvancedAudioLibrary());
players[".ogg"] = new AdvancedAudioAdapter(new AdvancedAudioLibrary());
players[".mp4"] = new VideoAdapter(new VideoPlayerLibrary());
players[".avi"] = new VideoAdapter(new VideoPlayerLibrary());
players[".mkv"] = new VideoAdapter(new VideoPlayerLibrary());
players[".mov"] = new VideoAdapter(new VideoPlayerLibrary());
}
~MediaPlayerFactory() {
for (auto& pair : players) {
delete pair.second;
}
}
MediaPlayer* getPlayer(const string& filename) {
string ext = filename.substr(filename.find_last_of('.'));
auto it = players.find(ext);
if (it != players.end()) {
cout << "找到适配器 for " << ext << " 格式" << endl;
return it->second;
}
return nullptr;
}
void listSupportedFormats() {
cout << "\n支持的格式:" << endl;
for (const auto& pair : players) {
cout << " " << pair.first;
}
cout << endl;
}
};
// ========== 客户端:媒体播放器应用 ==========
class MediaPlayerApp {
private:
MediaPlayerFactory& factory;
MediaPlayer* currentPlayer;
string currentFile;
public:
MediaPlayerApp(MediaPlayerFactory& f) : factory(f), currentPlayer(nullptr) {}
void playFile(const string& filename) {
cout << "\n=== 尝试播放文件: " << filename << " ===" << endl;
// 获取对应的播放器
currentPlayer = factory.getPlayer(filename);
if (!currentPlayer) {
cout << "错误: 不支持的文件格式!" << endl;
return;
}
currentFile = filename;
currentPlayer->play(filename);
}
void pause() {
if (currentPlayer) {
cout << "\n暂停播放" << endl;
currentPlayer->pause();
}
}
void stop() {
if (currentPlayer) {
cout << "\n停止播放" << endl;
currentPlayer->stop();
}
}
void showSupportedFormats() {
factory.listSupportedFormats();
}
};
// ========== 不使用适配器模式的直接调用(对比) ==========
class DirectMediaPlayer {
public:
// 问题:客户端需要了解所有库的细节
void playMP3(const string& file, ThirdPartyMP3Player& player) {
if (player.isMP3Supported(file)) {
player.loadMP3File(file);
player.startPlayback();
}
}
void playWAV(const string& file, AdvancedAudioLibrary& lib) {
if (lib.supportsFormat(file)) {
lib.openMedia(file);
lib.playMedia();
}
}
void playVideo(const string& file, VideoPlayerLibrary& lib) {
if (lib.supportsVideo(file)) {
lib.loadVideo(file);
lib.playVideo();
}
}
// 问题:每个新格式都需要新方法
// 问题:客户端需要管理多个不同的对象
// 问题:接口不统一,使用复杂
};
// ========== 主函数 ==========
int main() {
cout << "=== 适配器模式演示:多媒体播放器 ===\n" << endl;
// 创建工厂
MediaPlayerFactory factory;
factory.listSupportedFormats();
// 创建播放器应用
MediaPlayerApp app(factory);
// 播放各种格式的文件
cout << "\n【场景1:播放MP3】" << endl;
app.playFile("song.mp3");
app.pause();
app.stop();
cout << "\n【场景2:播放FLAC(高级音频)】" << endl;
app.playFile("concert.flac");
app.pause();
app.stop();
cout << "\n【场景3:播放MP4视频】" << endl;
app.playFile("movie.mp4");
app.pause();
app.stop();
cout << "\n【场景4:尝试不支持的格式】" << endl;
app.playFile("document.pdf");
// 演示类适配器
cout << "\n=== 类适配器演示 ===" << endl;
ClassAdapter classAdapter;
classAdapter.play("song.mp3");
classAdapter.pause();
classAdapter.stop();
// 对比:不使用适配器模式的复杂度
cout << "\n=== 对比:不使用适配器模式 ===" << endl;
DirectMediaPlayer directPlayer;
ThirdPartyMP3Player mp3;
AdvancedAudioLibrary audio;
VideoPlayerLibrary video;
cout << "\n直接调用需要知道每种库的接口:" << endl;
directPlayer.playMP3("song.mp3", mp3);
directPlayer.playWAV("sound.wav", audio);
directPlayer.playVideo("movie.mp4", video);
return 0;
}
7 总结
不使用适配器模式的坏处
如果不使用适配器模式,可能会采用以下几种实现方式:
方式1:直接修改客户端代码
cpp
// 问题:客户端代码需要了解所有库的细节
class MediaApp {
private:
ThirdPartyMP3Player mp3Player;
AdvancedAudioLibrary audioLib;
VideoPlayerLibrary videoLib;
public:
void playFile(const string& filename) {
string ext = filename.substr(filename.find_last_of('.') + 1);
// 到处都是条件判断
if (ext == "mp3") {
// 需要知道MP3库的接口
if (mp3Player.isMP3Supported(filename)) {
mp3Player.loadMP3File(filename);
mp3Player.startPlayback();
}
}
else if (ext == "wav" || ext == "flac" || ext == "aac") {
// 需要知道高级音频库的接口
if (audioLib.supportsFormat(filename)) {
audioLib.openMedia(filename);
audioLib.playMedia();
}
}
else if (ext == "mp4" || ext == "avi" || ext == "mkv") {
// 需要知道视频库的接口
if (videoLib.supportsVideo(filename)) {
videoLib.loadVideo(filename);
videoLib.playVideo();
}
}
else {
cout << "不支持的格式" << endl;
}
}
// 问题:添加新格式需要修改这个方法
// 问题:暂停、停止等操作更难统一处理
};
问题:
-
客户端与所有第三方库紧耦合
-
添加新格式需要修改客户端代码
-
代码重复,每个操作都要写条件判断
-
违反开闭原则
方式2:为每个格式创建不同的播放器类
cpp
// 问题:类爆炸
class MP3FilePlayer {
public:
void playMP3(const string& file) {
ThirdPartyMP3Player player;
player.loadMP3File(file);
player.startPlayback();
}
};
class WAVFilePlayer {
public:
void playWAV(const string& file) {
AdvancedAudioLibrary lib;
lib.openMedia(file);
lib.playMedia();
}
};
class MP4FilePlayer {
public:
void playMP4(const string& file) {
VideoPlayerLibrary lib;
lib.loadVideo(file);
lib.playVideo();
}
};
// 客户端需要知道用哪个类
class Client {
public:
void play(const string& file, const string& type) {
if (type == "mp3") {
MP3FilePlayer().playMP3(file);
} else if (type == "wav") {
WAVFilePlayer().playWAV(file);
}
// ...
}
};
问题:
-
类的数量随着格式增加而增加
-
接口不统一,客户端需要了解每个类的不同方法
-
难以实现统一的操作(如暂停所有播放器)
方式3:使用函数指针或回调
cpp
// 问题:复杂且容易出错
typedef void (*PlayFunction)(const string&);
typedef void (*PauseFunction)();
map<string, pair<PlayFunction, PauseFunction>> formatHandlers;
void playMP3Handler(const string& file) {
ThirdPartyMP3Player player;
player.loadMP3File(file);
player.startPlayback();
}
void playWAVHandler(const string& file) {
AdvancedAudioLibrary lib;
lib.openMedia(file);
lib.playMedia();
}
// 注册处理器
formatHandlers[".mp3"] = {playMP3Handler, nullptr};
formatHandlers[".wav"] = {playWAVHandler, nullptr};
// 使用
void playFile(const string& file) {
string ext = file.substr(file.find_last_of('.'));
auto it = formatHandlers.find(ext);
if (it != formatHandlers.end()) {
it->second.first(file);
}
}
问题:
-
类型不安全
-
难以处理有状态的对象
-
暂停、停止等操作难以统一管理
-
调试困难
适配器模式的优势
-
接口统一:为不同的类提供统一的访问接口
-
解耦:客户端与具体实现解耦
-
复用现有功能:无需修改现有代码就能使用
-
开闭原则:添加新功能时无需修改现有代码
-
灵活性:可以选择对象适配器或类适配器
-
透明性:客户端不知道适配器的存在
-
责任单一:适配器只负责接口转换
8. 适配器模式的使用场景
-
使用第三方库:将第三方库的接口适配为自己的接口
-
集成旧系统:将旧系统的接口适配到新系统
-
统一多个类的接口:将多个不同接口统一为一个
-
API版本升级:兼容新旧版本的API
-
跨平台开发:适配不同平台的API
-
测试和模拟:为难以测试的类创建适配器
