fs模块(file system 文件系统)
1.写入文件




2.同步与异步

异步:效率高
同步:思路i清晰,容易看得懂
3.文件追加写入
一般记录日志用到
异步:

同步:


4.文件流式写入


5.文件写入应用场景

6.文件读取




7.文件读取应用场景

8.文件流式读取

9.文件复制(练习)
把所有的文件内容先读取到内存当中,然后把数据写到文件里面,需要70kb

理想状态下,64kb的内存空间,取一点写一点,取一点写一点(读取速度>写入速度)

方式二会更好一些,所占的内存空间小一点
方式三 pipe(管道)不常用

测内存process


10.文件重命名和移动



11.文件删除


12.文件夹操作

创建文件夹


递归创建

读取文件夹

删除文件夹

递归删除

13.查看资源状态



14.路径补充说明


15.相对路径的bug与解决
此时是能创建出来的,在 代码 这个目录里

现在修改路径,切换命令行的工作目录 到最外层

重新运行报错,因为现在找不到图中的这个路径文件,所以执行不了

重新修改运行的路径之后,但是创建的Index文件是在12-FS下创建的,但是我们需要在代码下创建这个index,因为相对路径的参照物的问题,目前是在12-FS,所以创建在这

解决问题

16.批量重命名(练习)
javascript
//导入 fs 模块
const fs = require('fs');
//读取 code 文件夹
const files = fs.readdirSync('./code');
//遍历数组
files.forEach(item => {
//拆分文件名
let data = item.split('-');
let [num, name] = data;
//判断
if(Number(num) < 10){
num = '0' + num;
}
//创建新的文件名
let newName = num + '-' + name;
//重命名
fs.renameSync(`./code/${item}`, `./code/${newName}`);
})
17.path模块

javascript
//导入 fs
const fs = require('fs');
const path = require('path');
//写入文件
// fs.writeFileSync(__dirname + '/index.html', 'love');
// console.log(__dirname + '/index.html');
//resolve 解决
// console.log(path.resolve(__dirname, './index.html'));
//等价的
// console.log(path.resolve(__dirname, 'index.html'));
// console.log(path.resolve(__dirname, '/index.html', './test'));//这个不行,是错的
// sep 分隔符
// console.log(path.sep); // windows \ Linux /
// parse 方法 __dirname '全局变量'
// console.log(__filename); // 保存的是文件的绝对路径
let str = 'D:\\nodeJS\\13-path\\代码\\path.js';
// console.log(path.parse(str));
// basename
// console.log(path.basename(str));
// dirname
// console.log(path.dirname(str));
// extname
// console.log(path.extname(str));
🌆HTTP协议
1.初识HTTP协议



2.窥探HTTP报文
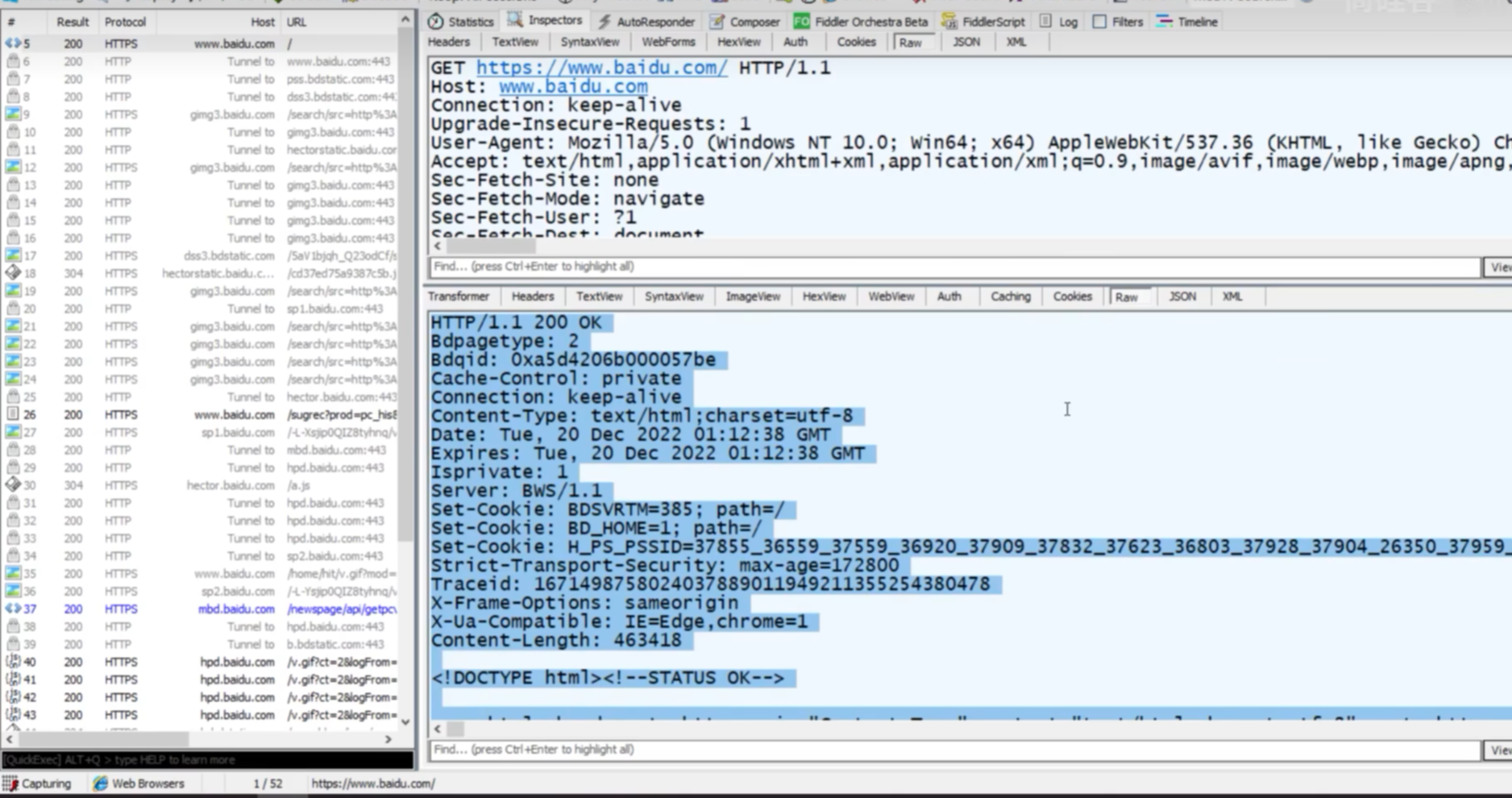
这个F是可以查看到报文的



3.请求报文结构

4.请求行






5.请求头
格式:键值对

6.请求体

json


7.响应报文结构与响应行






https://developer.mozilla.org/zh-CN/docs/Web/HTTP/Status
8.响应头与响应体
