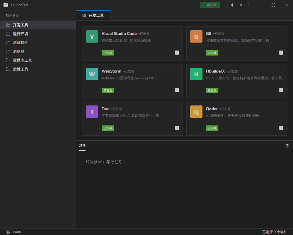
一、效果图
话不多说先上效果图(是不是跟vscode有点像)

二、引言
作为一个在代码堆里摸爬滚打的开发者,你是否也有过这样的"至暗时刻":换了一台新电脑,光是配置开发环境就要耗费整整一天?
以前我总觉得,忍忍就过去了。直到有一天,我突然想通了一件事:VSCode 也是用 Node.js 写出来的,既然它能成为开发者的神兵利器,我为什么不能用同样的技术,给自己造一把"瑞士军刀"?
于是,Launch Pad 诞生了。这不仅是一个工具,也是我对 VSCode 的一次致敬,也是我对自己技术边界的一次突围。
三、功能概述
虽然我是做 WebGIS 的,但我相信大多数开发者的工具链都差不多。所以我预置了市面上主流的工具支持:
- 编码神器:VSCode、WebStorm、Trae、Qoder、HBuilderX。
- 运行时环境:Node.js、Python、Java 8/17、NVM for Windows。
- 数据库工具:DBeaver、ApiPost。
- 运维管理:FinalShell。
- 等等
当然,得益于模块化设计,如果你想加一个新的工具,写个 Provider 扩展就行,非常方便。
四、技术实现:致敬 VSCode
-
Vue3 + TypeScript + ElementPlus :常用前端框架
-
Electron + 模块化设计
Electron 让我可以把 Web 开发的技能无缝迁移到桌面端。为了让项目易于维护和扩展,我参考了很多优秀开源项目的设计模式,设计了 InstallChecker 工具类和独立的 Provider 模块。
这意味着,如果你想增加对"PostgreSQL"的支持,只需要新增一个 Provider 文件,写几行核心逻辑,完全不需要改动主进程的代码。有种"搭积木"的感觉。
五、缺点
Electron最大的缺点就是打包体积会比较大,它为了兼容性实际上是在包中加了一个node还有一个浏览器。
六、写在最后
以前我只是 VSCode 的使用者,享受着别人造好的轮子。而现在,我也尝试着用同样的技术,去解决自己遇到的痛点。虽然它可能没有商业软件那么完美,功能也没那么花哨,但每一行代码里,都藏着我作为开发者的思考和对效率的追求。
如果你也厌倦了繁琐的环境配置,或者你也对 Electron 桌面开发感兴趣,欢迎来体验一下 Launch Pad。更欢迎各位同仁提出宝贵的建议,让我们一起把这个工具打磨得更完美。
毕竟,我们创造工具,是为了不再被工具所累。
*(项目地址:[传送门](https://gitee.com/lyxstart/launch-pad "传送门"),欢迎 Star、Fork,一起交流技术心得)*