前言
今天大姚给大家分享一个基于 .NET Core + Vue3 构建的开源全栈平台 Admin 系统:ai-recognition-system。
项目介绍
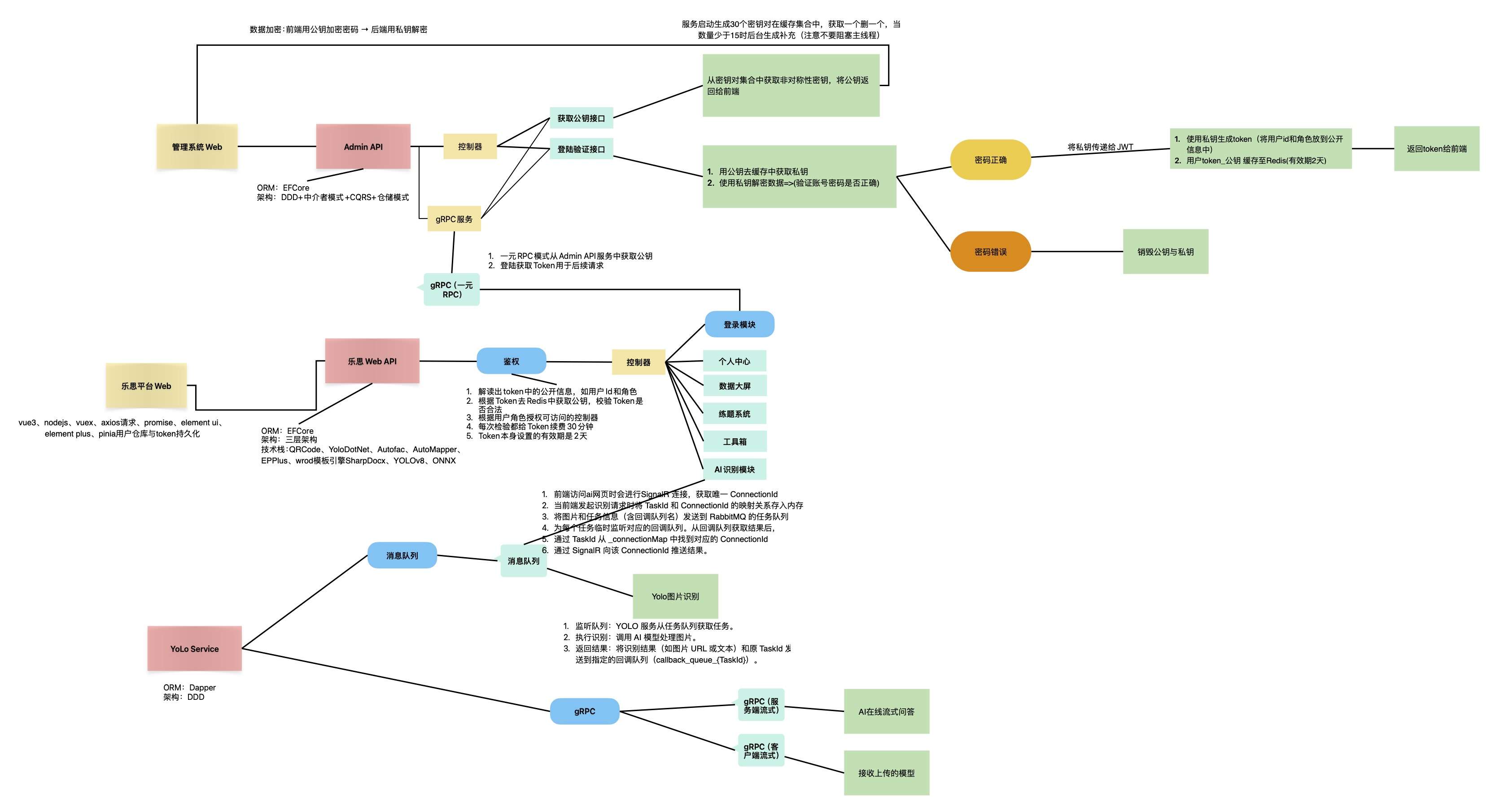
ai-recognition-system 是一个基于 .NET Core + Vue3 构建的开源全栈平台 Admin 系统,项目集成 YOLOv8(YoloDotNet/ONNX)实现图像识别,并融合 DeepSeek 等 AIGC 大模型。系统采用 DDD + CQRS +中介者模式,配备动态密钥与gRPC内部通信,保障安全。
功能模块
登录注册、数据大屏、题库系统、AI模块、工具箱、个人中心等。
框架与技术栈
后端技术栈
-
Platform-Api(网关/聚合层):.NET 8 MVC、EF Core、SignalR、Autofac、AutoMapper、EPPlus、SharpDocx、QRCode。
-
AI Server(AI处理核心):.NET 8、Dapper、RabbitMQ/Kafka、YoloDotNet、ONNX。
-
Admin Server(管理后台核心):.NET 8、DDD、中介者模式、CQRS、EFCore仓储、动态密钥、gRPC。
前端技术栈
Vue 3、Node.js、Pinia、Axios、Promise、Element UI、Element Plus。
数据库
采用主流数据库 MySQL、Redis

项目流程图

业务流程图

项目源代码


功能演示












项目源码地址
更多项目实用功能和特性欢迎前往项目开源地址查看👀,别忘了给项目一个Star支持💖。
优秀项目和框架精选
该项目已收录到C#/.NET/.NET Core优秀项目和框架精选中,关注优秀项目和框架精选能让你及时了解C#、.NET和.NET Core领域的最新动态和最佳实践,提高开发工作效率和质量。坑已挖,欢迎大家踊跃提交PR推荐或自荐(让优秀的项目和框架不被埋没🤞)。