📚前言
配置飞书的应用,为openclaw接入做准备
👋开始
一、 注册并创建企业自建应用
- 用飞书账号登录 飞书开放平台 :https://open.feishu.cn/
- 点击「创建应用」→ 选择「企业自建应用」→ 填写应用名称(如
OpenClaw-AI)、图标,点击「创建」 - 进入应用详情页,记录 2 个核心凭证 (后续配置必填):
- AppID(客户端 ID):在「凭证与基础信息」页
- AppSecret(客户端密钥) :点击「重置」生成,仅显示一次,务必保存
二、添加机器人
步骤 1:进入应用能力配置
在飞书开放平台 → 点击你的应用 OpenClaw-AI → 左侧菜单栏找到 「应用能力」。
步骤 2:添加机器人能力
- 点击 「添加应用能力」。
- 在列表中选择 「机器人」(或「消息机器人」)。
- 点击 「添加」 ,系统会自动为你的应用创建一个机器人账号。
- 注意:无需额外开发,添加即生效。
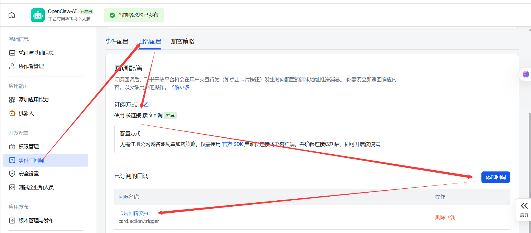
步骤 3:设置事件与回调
-
进入你的飞书应用 → 开发配置 → 事件与回调
-
「回调配置」页签:
- 订阅方式:使用长连接接收事件(WebSocket)
- 点击 保存
- 添加回调:

-
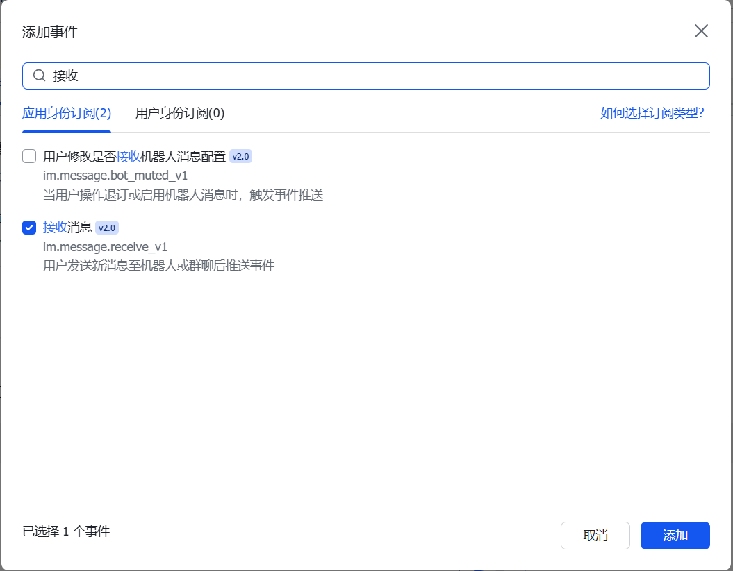
「事件订阅」页签:
- 订阅方式:使用长连接接收事件(WebSocket)
- 点击 保存
- 添加事件 → 搜索:
im.message.receive_v1(接收消息) - 确认添加

步骤4:权限管理(必须)
-
批量导入以下权限(复制全段):
-
点击 批量导入权限 → 粘贴 → 确认开通
{"scopes":{"tenant":["im:message","im:message.p2p_msg:readonly","im:message.group_at_msg:readonly","im:message:send_as_bot","im:resource","contact:user.base:readonly"]}}
-
-
也可以手动添加权限,最终确保有如下权限【红框内的权限很重要】:

步骤 4:发布应用(关键)
如前所述,必须发布应用,新添加的机器人能力才会真正挂载到你的应用上。
- 进入 「版本管理与发布」。
- 创建版本并提交审核 / 发布。
- 等待状态变为 「已发布」。