1、VRRP的诞生


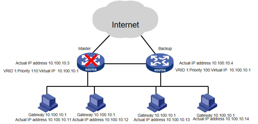
VRRP可将多个路由器加入到备份组中,形成一台虚拟路由器,承担网关功能;只要备份组中仍有一台路由正常工作,虚拟路由器就仍然正常工作;
2、工作原理
一个VRRP备份组会选举出一个主网关和n个备份网关
(1)VRRP选举:
1.优先级大的优先,默认为100,0-254
2.IP大的优先
特殊优先级:为0:主动放弃Master(通常用于强制主备切换)
255 :如果路由器的真实网关与虚拟路由器IP地址相同,自动为255,直接成为Master。
(2)切换
Master故障时,备份无法接受到组播报文;
抢占模式;
3、接口监视
诺网关设备的上行链路故障,网关是好的,则不会发生切换,但无法联通外界。解决方法:设置VRRP上行接口监视功能,当上行接口DOWN后,主动降低本网关优先级,降30,以触发角色抢占。
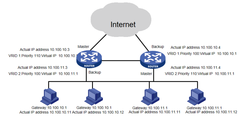
4、负载分担
VRRP将多台路由器同时承担业务,形成多台虚拟路由器,分担内外网之间的流量。(网段间的主备相互备份)

5、VRRP和MSTP的黄金组合
在堆叠技术未出现前,所有的大中型组网。从接入层到汇聚层之间用的黄金组合

特点:
MSTP是将一个或多个VLAN映射到一个生成树的实例,若干个VLAN共用一个生成树或者若干个VLAN用多个生成树,MSTP可以实现负载均衡
VRRP配置网关可以灵活根据网络拓扑变化而自动切换,提高网络可靠性
VRRP+MSTP可以在实现负载分担的同时保证网络设备的冗余备份、防环功能
bash
创建VRRP备份组并给备份组配置虚拟IP地址
[interface-GigabitEthernet0/0/0] vrrp vrid 1 virtual-ip virtual-address
配置路由器在备份组中的优先级
[interface-GigabitEthernet0/0/0] vrrp vrid 1 priority priority-value
注意:通常情况下,Master设备的优先级应高于Backup设备。
配置备份组中设备的抢占延迟时间----主网关
[interface-GigabitEthernet0/0/0] vrrp vrid 1 preempt-mode timer delay delay-value
配置VRRP备份组监视接口---主网关
[interface-GigabitEthernet0/0/0] vrrp vrid virtual-router-id track interface interface-type interface-number [ increased value-increased | reduced value-decreased ]
显示VRRP备份组的状态信息
[switch]display vrrp brief