
引言
Android开发作为移动应用开发的主流方向之一,曾吸引了无数开发者投身其中。然而,随着市场饱和和技术迭代,当前的Android开发就业形势并不乐观,竞争日益激烈。尽管如此,掌握扎实的开发技能仍然是脱颖而出的关键。本文将全面总结Android Studio开发的基础知识,从生命周期到控件开发,再到页面跳转和对话框生成。
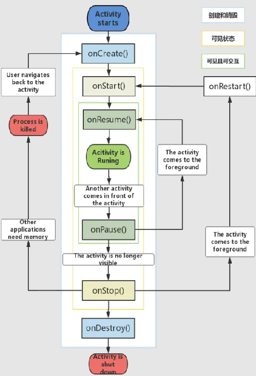
一、Android应用的生命周期

1.1 生命周期概述
Android应用的生命周期是指应用从启动到销毁的整个过程。了解生命周期对于开发稳定、高效的应用至关重要。Android的生命周期主要包括以下几个阶段:
- 启动 :应用启动时,系统会调用
onCreate()
方法。 - 运行 :应用在前台运行时,
onStart()
和onResume()
方法会被调用。 - 暂停 :当应用失去焦点但仍可见时,
onPause()
方法会被调用。 - 停止 :当应用完全不可见时,
onStop()
方法会被调用。 - 销毁 :应用被销毁时,
onDestroy()
方法会被调用。
1.2 生命周期方法详解
onCreate()
:初始化Activity,加载布局和数据。onStart()
:Activity即将可见,但还未获取焦点。onResume()
:Activity获取焦点,用户可与之交互。onPause()
:Activity失去焦点,但仍可见。onStop()
:Activity完全不可见。onDestroy()
:Activity被销毁,释放资源。
下面是一个示例代码,展示了如何在Activity中实现这些生命周期方法:
java
public class MainActivity extends AppCompatActivity {
@Override
protected void onCreate(Bundle savedInstanceState) {
super.onCreate(savedInstanceState);
setContentView(R.layout.activity_main); // 加载布局文件
Log.d("Lifecycle", "onCreate"); // 打印日志
}
@Override
protected void onStart() {
super.onStart();
Log.d("Lifecycle", "onStart"); // Activity即将可见
}
@Override
protected void onResume() {
super.onResume();
Log.d("Lifecycle", "onResume"); // Activity获取焦点,用户可交互
}
@Override
protected void onPause() {
super.onPause();
Log.d("Lifecycle", "onPause"); // Activity失去焦点,但仍可见
}
@Override
protected void onStop() {
super.onStop();
Log.d("Lifecycle", "onStop"); // Activity完全不可见
}
@Override
protected void onDestroy() {
super.onDestroy();
Log.d("Lifecycle", "onDestroy"); // Activity被销毁
}
}
二、日志读取与调试

2.1 Logcat的使用
Logcat是Android Studio中用于查看应用日志的工具。开发者可以通过Logcat查看应用的运行状态、错误信息等。常用的日志级别包括:
Log.v()
:详细日志,用于调试信息。Log.d()
:调试日志,用于调试信息。Log.i()
:信息日志,用于常规信息。Log.w()
:警告日志,用于潜在问题。Log.e()
:错误日志,用于错误信息。
下面是一个示例代码,展示了如何使用不同的日志级别:
java
Log.d("MyApp", "This is a debug log"); // 打印调试日志
Log.e("MyApp", "This is an error log"); // 打印错误日志
2.2 调试技巧
- 断点调试:在代码中设置断点,逐步执行代码,查看变量值。
- 日志过滤:通过Logcat的过滤器功能,筛选特定标签或级别的日志。
三、页面跳转与对话框生成

3.1 页面跳转
页面跳转是Android应用中的常见操作,常用的跳转方式包括:
- 显式跳转 :通过
Intent
指定目标Activity进行跳转。 - 隐式跳转 :通过
Intent
指定Action进行跳转。
下面是一个示例代码,展示了如何实现页面跳转:
java
// 显式跳转
Intent intent = new Intent(this, SecondActivity.class); // 创建Intent对象
startActivity(intent); // 启动目标Activity
// 隐式跳转
Intent intent = new Intent(Intent.ACTION_VIEW, Uri.parse("https://www.example.com")); // 创建Intent对象,指定Action和Uri
startActivity(intent); // 启动目标Activity
3.2 对话框生成
对话框是Android应用中用于与用户交互的重要组件,常用的对话框包括:
- AlertDialog:用于显示提示信息或获取用户输入。
- Toast:用于显示短暂的提示信息。
下面是一个示例代码,展示了如何生成对话框:
java
// AlertDialog
new AlertDialog.Builder(this)
.setTitle("提示") // 设置标题
.setMessage("这是一个提示对话框") // 设置内容
.setPositiveButton("确定", null) // 设置确定按钮
.show(); // 显示对话框
// Toast
Toast.makeText(this, "这是一个Toast提示", Toast.LENGTH_SHORT).show(); // 显示短暂的提示信息
四、文件读取与权限请求

4.1 文件读取
Android中常用的文件读取方式包括:
- 内部存储 :使用
openFileInput()
和openFileOutput()
方法读写内部存储文件。 - 外部存储 :使用
Environment.getExternalStorageDirectory()
获取外部存储路径,进行文件读写。
下面是一个示例代码,展示了如何读取内部存储文件:
java
// 读取内部存储文件
try {
FileInputStream fis = openFileInput("myfile.txt"); // 打开文件输入流
BufferedReader reader = new BufferedReader(new InputStreamReader(fis)); // 包装为缓冲读取器
String line = reader.readLine(); // 读取文件内容
Log.d("FileRead", line); // 打印读取的内容
} catch (IOException e) {
e.printStackTrace(); // 捕获异常
}
4.2 权限请求
Android 6.0及以上版本引入了运行时权限机制,开发者需要在运行时请求用户授权。常用权限请求步骤如下:
- 声明权限 :在
AndroidManifest.xml
中声明所需权限。 - 检查权限 :使用
ContextCompat.checkSelfPermission()
检查是否已授权。 - 请求权限 :使用
ActivityCompat.requestPermissions()
请求权限。 - 处理结果 :在
onRequestPermissionsResult()
方法中处理权限请求结果。
下面是一个示例代码,展示了如何请求权限:
java
// 请求权限
if (ContextCompat.checkSelfPermission(this, Manifest.permission.READ_EXTERNAL_STORAGE) != PackageManager.PERMISSION_GRANTED) {
ActivityCompat.requestPermissions(this, new String[]{Manifest.permission.READ_EXTERNAL_STORAGE}, 1); // 请求权限
}
五、控件开发
5.1 服务组件(Service)
服务是Android中用于在后台执行长时间运行操作的组件。常用的服务类型包括:
- 启动服务 :通过
startService()
启动,适用于不需要与用户交互的任务。 - 绑定服务 :通过
bindService()
绑定,适用于需要与Activity交互的任务。
5.2 广播组件(BroadcastReceiver)
广播接收器用于接收系统或应用发出的广播消息。常用的广播类型包括:
- 系统广播:如电池电量变化、网络状态变化等。
- 自定义广播:应用内部发送的广播。
5.3 配置文件(AndroidManifest.xml)
AndroidManifest.xml
是Android应用的配置文件,用于声明应用的组件、权限、最低API级别等。常用配置包括:
- 应用信息:如应用名称、图标、主题等。
- 组件声明:如Activity、Service、BroadcastReceiver等。
- 权限声明:如访问网络、读写存储等。
六、进阶知识
6.1 多线程与异步任务
Android中的主线程(UI线程)负责处理用户交互,长时间运行的任务需要在子线程中执行。常用的多线程处理方式包括:
- AsyncTask:用于在后台执行任务并更新UI。
- HandlerThread:用于在子线程中处理消息。
下面是一个示例代码,展示了如何使用AsyncTask执行后台任务:
java
// AsyncTask
new AsyncTask<Void, Void, String>() {
@Override
protected String doInBackground(Void... voids) {
return "后台任务完成"; // 在后台执行任务
}
@Override
protected void onPostExecute(String result) {
Log.d("AsyncTask", result); // 任务完成后更新UI
}
}.execute(); // 启动任务
6.2 数据存储
Android提供了多种数据存储方式,包括:
- SharedPreferences:用于存储简单的键值对数据。
- SQLite:用于存储结构化数据。
- Room:基于SQLite的ORM库,简化数据库操作。
下面是一个示例代码,展示了如何使用SharedPreferences存储数据:
java
// SharedPreferences
SharedPreferences sharedPreferences = getSharedPreferences("MyPrefs", MODE_PRIVATE); // 获取SharedPreferences对象
SharedPreferences.Editor editor = sharedPreferences.edit(); // 获取编辑器
editor.putString("key", "value"); // 存储键值对
editor.apply(); // 提交更改
6.3 网络请求
Android中常用的网络请求方式包括:
- HttpURLConnection:用于发送HTTP请求。
- Retrofit:基于OkHttp的网络请求库,简化API调用。
下面是一个示例代码,展示了如何使用HttpURLConnection发送网络请求:
java
// HttpURLConnection
new Thread(() -> {
try {
URL url = new URL("https://www.example.com"); // 创建URL对象
HttpURLConnection conn = (HttpURLConnection) url.openConnection(); // 打开连接
conn.setRequestMethod("GET"); // 设置请求方法
BufferedReader reader = new BufferedReader(new InputStreamReader(conn.getInputStream())); // 获取输入流
String line;
while ((line = reader.readLine()) != null) {
Log.d("HttpURLConnection", line); // 打印响应内容
}
} catch (IOException e) {
e.printStackTrace(); // 捕获异常
}
}).start(); // 启动线程
结语
今日分享到此结束。本文深入梳理了Android底层原理,涵盖生命周期、控件开发、页面跳转及对话框生成等核心知识点,夯实开发基础,迈向更高阶技术。
