摘要 :在嵌入式系统开发领域,高效的调试工具链对于项目的成功实施具有决定性意义。本文聚焦于 Eclipse 调试工具栏与窗口的功能特性,深入剖析其在嵌入式开发调试过程中的关键作用。以厦门国科安芯科技有限公司自研AS32 系列 MCU 芯片的调试应用为研究背景,通过详细阐述 Eclipse 调试环境的搭建、工具栏各功能模块的原理与应用,以及各类调试窗口的深度剖析,揭示 Eclipse 调试工具在嵌入式系统调试中的优势与潜力。同时探讨其在实际应用中面临的性能瓶颈及优化策略,为嵌入式开发工程师提供全面且实用的调试工具指南,以期推动嵌入式开发技术的进一步发展与创新。
一、引言
随着嵌入式系统复杂度的不断攀升,开发过程中对高效调试工具的需求日益迫切。Eclipse 作为一款广受赞誉的集成开发环境,在嵌入式开发领域凭借其强大的功能和高度的灵活性占据重要地位。其调试工具栏与调试窗口是调试流程的核心组件,能够为开发人员提供直观、便捷且功能全面的调试体验。在以 AS32 系列芯片为代表的嵌入式开发实践中,深入研究 Eclipse 调试工具栏与窗口的特性及其应用,对于提升开发效率、优化代码质量、缩短项目周期具有至关重要的作用。
二、Eclipse 调试环境搭建
(一)硬件与软件环境配置
硬件平台 :基于 win10 操作系统的 PC 机,通过 USB 接口连接 Jlink 调试器,与 AS32 开发板建立稳定的硬件连接。此硬件架构为调试提供了高效的数据传输通道,确保调试指令与数据的实时交互。
软件环境 :安装 Eclipse IDE 2025 - 03 (4.35.0),并从国科安芯官网下载 ansilic_Toolchain(包含 gcc 工具链、openocd 及相关配置文件)以及 AS32 驱动库。同时,借助 Zadig - 2.7.exe 工具对 Jlink 驱动进行精准配置,将其转换为 WinUSB 格式,以保障调试驱动的兼容性与稳定性。
(二)工程创建与配置
新建工程 :在 Eclipse 中依次点击 "File->New",选择新建 C/C++ Project,采用 C Managed Build 项目类型,指定项目名称与存储路径,并选择 Empty Project 作为工程类型,编译链选用 RISC - V Cross GCC,完成工程的基本框架搭建。
目录与文件管理 :通过手动创建或自动导入的方式,构建工程的目录结构,包括 Peripherals(存放驱动文件)、Core(保存中断入口和链接文件)、Startup(存放启动文件)、System(存放延时函数和打印函数)以及 User(存放用户文件)等目录。将 AS32 驱动文件导入对应目录,实现工程资源的有序管理。
项目属性配置 :对 "C/C++ Build->Settings->Tool Settings" 下的 Target Processor、GNU RISC - V Cross Assembler、GNU RISC - V Cross C Compiler、GNU RISC - V Cross C Linker 等选项进行精细化配置,包括指定目标芯片内核、添加头文件路径、配置链接脚本以及设置生成 bin/hex 文件的命令等,确保工程编译链接的正确性与目标芯片的适配性。
三、Eclipse 调试工具栏功能剖析
(一)断点设置与管理
断点是调试过程中的核心要素,Eclipse 调试工具栏提供了便捷的断点操作功能。开发人员可通过双击代码行左侧空白处快速添加或删除断点,断点的设置能够精准控制程序的执行流程,在特定代码位置暂停程序运行,以便对程序状态进行深入检查。此外,Eclipse 还支持条件断点,开发人员可在断点属性中指定特定条件表达式,仅当条件满足时断点才会触发,这一特性对于捕获特定场景下的程序异常或复杂逻辑问题具有显著优势,有效提升调试的针对性与效率。
(二)运行控制功能
全速运行 :点击工具栏中的全速运行按钮,程序将按照正常执行流程运行,直至遇到断点或程序结束。在全速运行模式下,开发人员可观察程序的整体运行效果与外部行为表现,初步判断程序是否存在明显异常。
暂停运行 :暂停运行功能使开发人员能够在任意时刻暂停程序执行,以便对当前程序状态进行即时检查。当程序暂停时,开发人员可查看变量值、寄存器状态、调用堆栈等关键信息,深入分析程序的内部运行机制与逻辑流程。
退出调试 :在调试任务完成或需要终止调试时,点击退出调试按钮,Eclipse 将终止调试会话,释放相关调试资源。此功能确保开发人员能够及时结束调试过程,避免调试资源的无效占用。
复位调试 :复位调试操作能够将程序恢复至初始状态,重新开始调试过程。这对于需要多次重复调试或修正代码后重新验证的场景极为便捷,有效提高调试工作的连贯性与效率。
(三)单步调试功能
单步进入(Step Into) :单步进入功能允许开发人员逐行执行代码,并深入函数内部。当代码行包含函数调用时,单步进入将进入被调用函数的代码体,使开发人员能够清晰地追踪函数的执行流程与内部逻辑。这对于理解复杂函数的功能实现、检查函数参数传递与返回值以及定位函数内部的潜在错误具有不可替代的作用。
单步完成(Step Over) :与单步进入不同,单步完成功能在遇到函数调用时,会将函数整体视为一个执行步骤,直接执行完函数并停留在函数后的下一行代码。此功能适用于对函数整体功能已较为熟悉,仅需关注函数对程序流程的影响以及函数之间的交互情况的调试场景,有效提升调试进度,避免不必要的深入函数内部的繁琐操作。
单步返回(Step Return) :单步返回功能使开发人员能够从当前函数执行位置迅速返回至函数调用后的下一行代码。在深入函数调试过程中,若已定位到函数内部的关键问题或需快速返回至上层调用函数继续调试,单步返回功能可快速实现函数调用层次的回溯,提高调试的灵活性与效率。
四、Eclipse 调试窗口深度剖析
(一)反汇编窗口
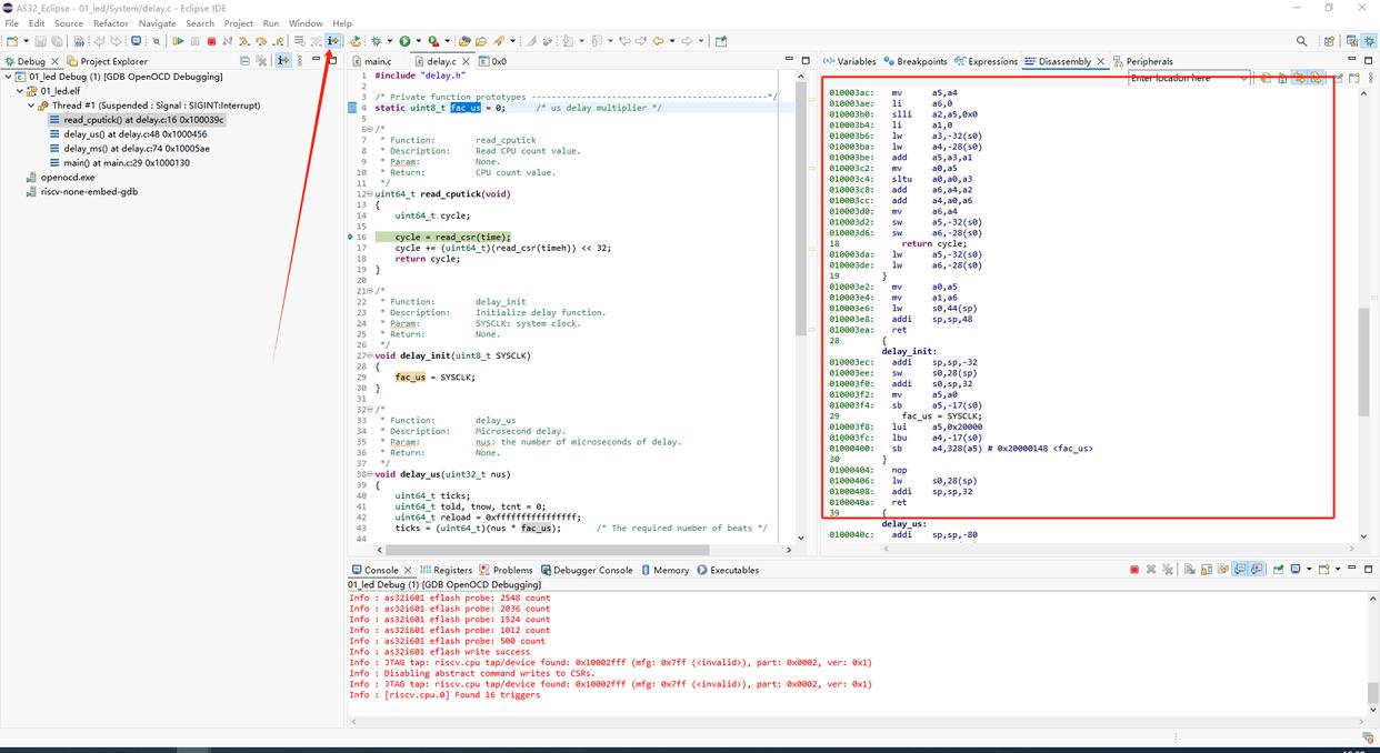
反汇编窗口是 Eclipse 调试工具中极具专业性与深度分析价值的组件。通过点击调试工具栏中相应的图标或菜单选项,开发人员可打开反汇编窗口,查看程序的反汇编代码。反汇编代码直观地展示了程序在目标芯片指令集架构下的执行细节,使开发人员能够深入理解编译器对源代码的编译转换结果以及程序在硬件层面的实际执行行为。在分析难以定位的低级错误、优化程序性能以及研究芯片指令集应用等方面,反汇编窗口提供了精准且深入的视角。例如,通过观察反汇编代码中的指令序列、寄存器使用情况以及内存访问模式,开发人员可发现源代码中潜在的效率瓶颈或不合理的指令组合,进而对代码进行针对性优化,提升程序的运行效率与稳定性。

(二)观察变量窗口
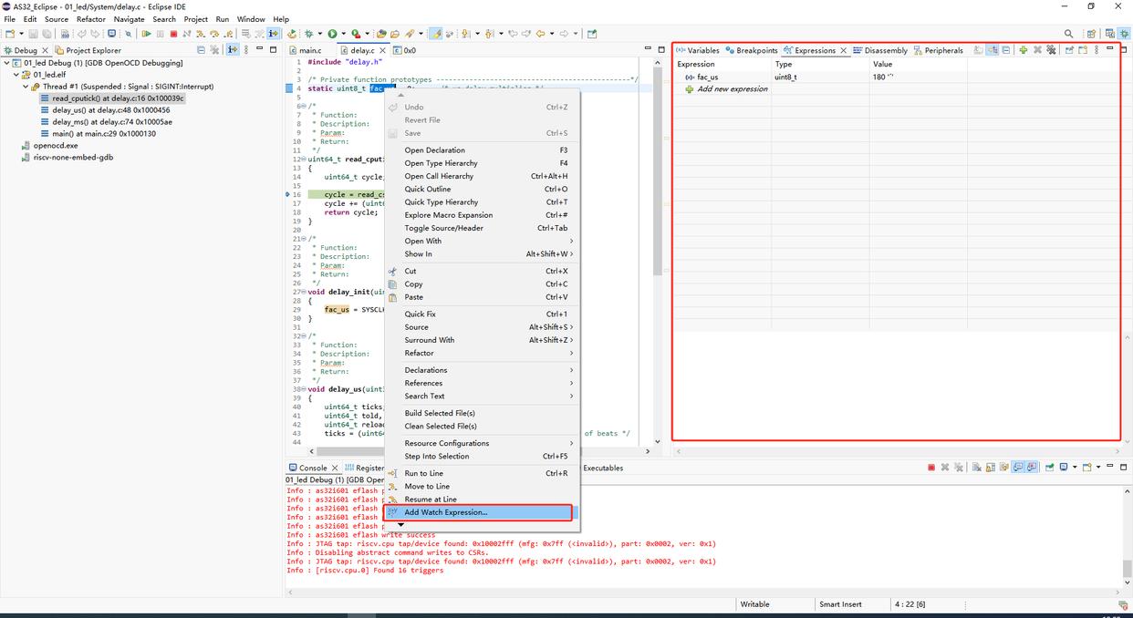
变量动态监测 :开发人员可在调试过程中选中需要监测的变量,右键选择 "Add Watch Expressions",将变量添加至观察变量窗口。该窗口能够实时显示变量的值,并在程序运行过程中动态更新,使开发人员直观地观察变量随程序执行的变化趋势。对于理解程序数据流、追踪变量的赋值与传递过程以及定位因变量异常导致的程序错误具有关键作用。

复杂数据结构监测 :除了简单变量类型,观察变量窗口还支持对复杂数据结构(如数组、结构体、指针等)的监测。开发人员可通过展开复杂数据结构的节点,查看其内部各个元素的详细信息,深入分析数据结构在程序运行中的状态变化。这对于调试涉及复杂数据处理的程序模块,确保数据结构的正确性与完整性具有重要意义。
(三)内存窗口
内存窗口提供了对目标芯片内存空间的直接访问与监测功能。通过选择菜单栏 "Window->Show View" 中的 "Memory" 选项,开发人员可打开内存窗口,并指定要查看的内存地址范围。在嵌入式开发中,观察特定内存地址上的数据对于判断硬件外设的通信状态、内存映射寄存器的配置情况以及内存数据的正确性具有不可忽视的作用。例如,在与外部存储器或通信接口进行数据交互时,通过内存窗口查看相关内存区域的数据变化,可快速验证数据传输的准确性与时序逻辑,及时发现并解决硬件相关的问题。

(四)寄存器窗口
寄存器窗口是 RISC - V 架构芯片调试中极为重要的窗口之一。在菜单栏 "Window->Show View" 中选择 "Registers" 选项可打开寄存器窗口,实时查看 RISC - V 通用寄存器的值。寄存器作为芯片运算与数据处理的核心部件,其状态直接反映了程序在硬件层面的执行细节。通过分析寄存器窗口中的数据,结合反汇编窗口的指令信息,开发人员能够深入理解程序指令对寄存器的操作、数据在寄存器与内存之间的传输以及寄存器值对程序流程的影响。这一功能对于调试涉及底层硬件操作、优化程序性能以及研究芯片微架构特性的高级调试场景具有极高的专业价值,尽管其使用难度相对较高,但对于资深开发人员而言是不可或缺的调试利器。
五、Eclipse 调试工具在 AS32 芯片调试中的应用优势
(一)免费开源与成本优势
相较于商业调试工具(如 IAR),Eclipse 调试工具链结合 GCC 具备显著的成本优势。IAR 虽然在 RISC - V 编译优化方面表现出色,但其高昂的价格对于许多中小型企业及研发团队而言是一笔沉重的负担。而 Eclipse 作为免费开源的集成开发环境,搭配国科安芯提供的免费 ansilic_Toolchain(包含 GCC 工具链等),为开发人员提供了一套低成本甚至零成本的调试解决方案,有效降低了企业的研发成本,推动了 AS32 系列芯片在广泛开发群体中的应用与推广。
(二)高度集成与灵活性
Eclipse 调试环境将编译、链接、调试等功能高度集成于一体,开发人员无需在多个独立工具之间切换,即可完成从代码编写到调试优化的完整开发流程。同时,Eclipse 具备高度的灵活性,开发人员可根据自身项目需求及开发习惯,定制调试工具栏、配置调试窗口布局以及扩展调试功能插件。例如,在 AS32 芯片调试中,通过合理配置工具链路径、头文件搜索路径以及链接脚本等,能够使 Eclipse 调试环境精准适配 AS32 系列芯片的硬件特性与开发需求,为开发人员提供个性化的调试工作平台。
(三)强大的社区支持与资源丰富
Eclipse 拥有庞大而活跃的开源社区,汇聚了全球众多开发者的智慧与经验。在调试过程中遇到的各类问题,开发人员可便捷地在社区中搜索解决方案、获取技术支持以及分享经验心得。此外,社区提供了丰富的插件资源与扩展功能,进一步拓展了 Eclipse 调试工具的能力边界。对于 AS32 芯片的开发应用而言,借助社区的力量,开发人员能够快速学习 Eclipse 调试工具与 AS32 芯片开发的相关知识,加速项目的开发进度,同时也能为解决 AS32 芯片调试过程中的特殊问题提供多元化的思路与方法。
六、Eclipse 调试工具面临的挑战与优化策略
(一)性能瓶颈
尽管 Eclipse 调试工具功能强大,但在实际应用中也面临一些性能瓶颈。例如,在调试大型复杂项目或进行高频次的调试操作时,可能会出现调试响应延迟、内存占用过高以及调试速度较慢等问题。这些问题的产生与 Eclipse 调试工具自身的资源管理机制、调试协议的效率以及与硬件调试器的兼容性等因素密切相关。
优化策略 :一方面,开发人员可通过优化项目配置、精简调试信息(如合理设置编译器优化选项、减少不必要的调试宏定义等)以及升级硬件设备(如增加 PC 机内存、采用高速 USB 接口等)来缓解性能瓶颈。另一方面,Eclipse 开发团队可针对调试工具的底层架构进行持续优化,改进调试协议的传输效率,提升与硬件调试器的协同性能,进一步提高调试工具的整体性能表现。
(二)学习曲线较陡
对于初次接触 Eclipse 调试工具的开发人员而言,其复杂的功能体系、丰富的配置选项以及多样化的调试窗口操作方式可能会带来较高的学习难度。掌握 Eclipse 调试工具的高效使用技巧需要投入一定的时间与精力进行学习与实践,这在一定程度上影响了开发效率的快速提升。
优化策略 :为降低学习门槛,国科安芯科技有限公司可编写详细的 Eclipse 调试工具使用教程、制作视频培训资料以及举办技术培训课程,针对 AS32 芯片的调试应用场景进行专项讲解与演示。同时,Eclipse 社区可进一步完善新手引导功能,提供直观的界面操作提示与示例代码,帮助新用户快速熟悉 Eclipse 调试工具的操作流程与核心功能,缩短学习周期,提高开发人员的上手速度。
七、结论
Eclipse 调试工具栏与窗口作为嵌入式开发调试的关键组件,在 AS32 系列芯片的开发实践中展现出显著的优势与价值。通过对调试工具栏各功能模块的深入剖析以及对调试窗口的深度解读,本文揭示了 Eclipse 调试工具在嵌入式系统调试中的强大功能与灵活性。尽管在实际应用中存在性能瓶颈与学习曲线等挑战,但通过合理的优化策略与持续的技术支持,Eclipse 调试工具必将在嵌入式开发领域发挥更为重要的作用,助力开发人员高效、精准地完成复杂嵌入式系统的开发与调试任务,推动嵌入式技术在各个行业的广泛应用与发展。
在未来的研究与开发中,随着嵌入式系统技术的不断演进以及 Eclipse 调试工具的持续优化升级,我们有理由相信,Eclipse 调试工具将在功能集成度、调试性能、用户体验等方面取得更大的突破,为嵌入式开发工程师提供更加智能、高效的调试解决方案,进一步提升嵌入式开发的整体水平与创新能力,为智能物联网、工业自动化、消费电子等众多领域的技术发展提供坚实的技术支撑与保障。