问题1.找不到BUILD_opencv_python3
当用vs2022 编译opencv4.10时,cmake里面找不到BUILD_opencv_python3这个选项,后来换成vs2019后就出现了,这个编译的麻烦就在于各个库和工具之间的版本匹配。
也有可能是需要一个原生的python,也就是python官网的版本,这个大家可尝试验证下
问题2:nvcuvid功能选择了的话,需要下载Video_Codec_SDK,并把文件复制到CUDA对应的目录
Video_Codec_SDK下载地址:
https://developer.nvidia.com/video-codec-sdk-archive

以下是一些设置参考
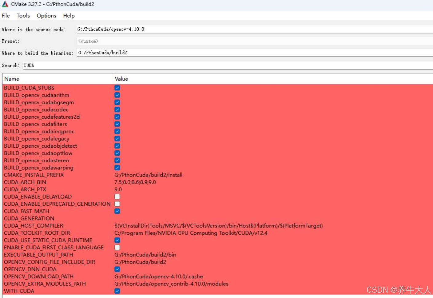
文件路径信息


python相关目录的设置,可以是anaconda中的虚拟环境,位置对应即可

以下是显卡算力设置,其中CUDA_ARCH_BIN需要设置成显卡的算力,CUDA_ARCH_BIN就默认

显卡算力官方查询地址:
https://developer.nvidia.com/cuda-gpus

CUDA相关选择

contrib功能设置OPENCV_EXTRA_MODULES_PATH设置对应路径

OPENCV_ENABLE_NONFREE选择ON

BUILD_opencv_world:如果选择会只生成一个dll文件,比较好引用 ,使用功能上不影响,但有时选择后可能会有莫名错误

CMAKE_CONFIGURATION_TYPES后面如果用命令行编译可设置成Release,vs2019中编译是可以切换Debug或release的

可以不用选择的一些功能参考:
python (编译c++ opencv版本的时候可以不选择,python 版本的opencv, 就必须要选择了)
js
test
java
setupvars
gstrea
freetype
gstrea
vtk

如果Configure和Generate都没有问题,就可以开始编译
编译方法1:命令行编译
bash
cmake --build "G:/PthonCuda/build2" --target INSTALL --config Release
估计得几个小时,看电脑性能,编译如果完成了并没有错误,就可以在命令窗口测试成功与否
以下目录会生成相应文件

install目录如果移动,改一下第四行代码即可,从代码中可看出,python 中的opencv调用最终还是指向opencv c++项目文件
python
import os
BINARIES_PATHS = [
os.path.join('G:/PthonCuda/build2/install', 'x64/vc16/bin'),
os.path.join(os.getenv('CUDA_PATH', 'C:/Program Files/NVIDIA GPU Computing Toolkit/CUDA/v12.4'), 'bin')
] + BINARIES_PATHS
python gpu opencv测试代码
python
import cv2
from cv2 import cuda
cuda.printCudaDeviceInfo(0)

或者在pycharm中测试

c++ gpu opencv的测试代码
cpp
#include <opencv2/opencv.hpp>
#include <opencv2/cudaimgproc.hpp>
#include <iostream>
using namespace cv;
using namespace cv::cuda;
using namespace std;
int main(int argc, char** argv) {
cuda::printCudaDeviceInfo(cuda::getDevice());
int cnt = getCudaEnabledDeviceCount();
printf("Now get CUDA device count:%d \r\n", cnt);
return 0;
}
编译方法2:vs2019编译
模式选择Releasex64(根据需要)生成,完成之后没有报错,再右键INSTALL点生成

生成INSTALL后,D:\anaconda32024\envs\t39\Lib\site-packages\cv2目录下面会有文件产生,注意python环境中不要去pip install opencv-python了,因为cv2已经在编译中生成了
这虽然是为了python opencv编译,其实c++中也可以使用的,因为网上很少有python版本的opencv gpu加速代码,以下用c++代码测试下

