前言
在这个AI恐怖的提效时代,很多同学应该都冒出过这样的想法:在AI的帮助下,这么快就做一个产品,为什么不尝试在业余时间自己做一堆产品,反正成本就只有自己的时间。万一有一个产品成功了,可能就不需要打工了。
具像化需求从哪里来?
思考一下在以前,一个模糊的产品想法是如何落地为具体的产品呢?
- 某天灵感一现有个模糊的产品idea
- 找一个产品角色将这个模糊的产品idea具象为具体的产品需求
- 找一个程序员将这些具体的产品需求开发出来
在以前的流程中有两个主要的角色:产品经理 和程序员
"一个模糊的产品idea"和"将具体的产品需求开发出来"这两个任务我们程序员都能完成,但是将模糊的产品idea具象为具体的产品需求,应该是绝大部分的程序员都做不到的。
既然我们程序员做不到,那么可以利用AI将模糊的产品idea具象为具体的产品需求吗?
答案是:可以的。
AI具象化产品需求
可以将你的模糊想法丢给AI,然后和AI进行需求讨论,我一般是这样做的:
- 把我的模糊产品idea告诉AI
- 和AI讨论出有哪些页面,这些页面的大概功能有哪些
- 再来讨论每个页面里面的具体功能
这里有几个痛点:
- AI的输出是纯文字的,太抽象了,只能通过脑子去想象AI描述的画面。如果想要看到这些UI,那么我就只有通过coding去将这些页面实现出来,但是经常实现出来后发现这并不是我想要的,导致很多次无效的coding。
- 产品涉及到很多页面,和AI进行文字沟通产品的流程经常说 和理解都不清楚。期望有个可视化的工作流工具直接"拖拖改改"就更直观了
欧阳最近发现一个AI工具uxbot,可以完美的解决我的这些痛点。
codex是将具体需求落地为产品的AI工具,uxbot是将模糊idea落地为具体需求的AI工具。
这个是uxbot 的链接:www.uxbot.cn?utm_source=39cfdca6ed4c60d1&utm_medium=influencer&utm_influencer=f7fb1e9e05cf46f0
想做一个语音克隆的产品
从模糊idea到落地产品,AI工具已经可以贯穿全流程了。
比如我想做一个"语音克隆的产品",我就只有这么一个模糊的idea,具体怎么做我也不知道。
把这个idea告诉给uxbot: 
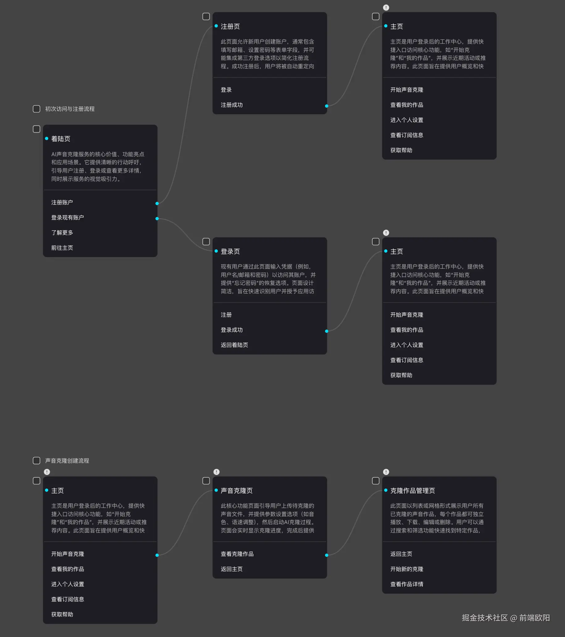
1分钟后,他直接就给我生成了一个可视化的产品工作流:
这一步他直接就帮我生成了有哪些页面,这些页面的页面流转是什么样的,以及这些页面的功能是什么样的。
生成的这些页面以及页面的功能点看着还不错。
页面的功能如果不满意,直接点击卡片就可以修改页面的功能。
对页面的跳转不满意,直接通过拖拽就可以将改变页面的跳转。
想要新增页面也可以点击按钮新增一个页面就行。
理清楚了这个产品有哪些页面,以及这些页面大概有哪些功能之后,接下来就需要看看这些页面到底长什么样。
点击生成产品页面 按钮就可以生成这些产品页面的预览了:
在生成页面时可以选择页面的风格,然后下方输入框就会生成风格对应的内置提示词,你也可以在这些提示词的基础上进行修改。
点击生成产品页面 按钮这次就会生成最后的产品预览页面,这一步几分钟就完成了:
已经帮我生成了所有预览页面,并且这些页面就像是真实页面一样也是可以点击进行页面跳转的。
如果你对某个页面不满意,重新给他一个新的页面描述,然后点击重新生成按钮就可以生成新的页面。
还有一个AI助手功能也挺有用的,直接给他一个指令就可以让他帮你对页面进行微调,比如我这里想将"情感模拟"模块的背景色改为橙色,直接给他说就行了: 
如果你想手动微调页面也可以,选中你想修改的部分,直接改就行了,整个页面还支持可视化编辑的功能。
比如我想修改"声音的边界,从此被改写"这个文案和颜色,直接选中这个文案就可以修改了:
除了可以修改选中内容的样式,还可以设计交互,基本就是可视化编程了。
还有一个更好用的功能就是"配图",比如生成的页面有这样的一个模块:
点击右边的"为当前界面配图"按钮,等待几分钟就帮我连页面的图都生成好了: 
最后就是点击右上角的 "导出" 按钮将其导出: 
这里可以选择hmtl或者Sketch进行导出,我选择的是html。
最后一步就是回到AI编辑器中,我这里是Codex:
这一步我们将uxbot生成的html文件丢改Codex,让他将这些html代码转换为nextjs代码就行了。
总结
uxbot + Codex 这两个AI工具覆盖了从模糊想法到具体产品落地的全流程,根据uxbot 团队透露他们最近要支持直接导出前端代码,这样连codex都可以省去了。最后附上uxbot 的链接:www.uxbot.cn?utm_source=39cfdca6ed4c60d1&utm_medium=influencer&utm_influencer=f7fb1e9e05cf46f0