web worker在项目中使用的整体架构图:
- websocketWorker - 业务数据上报,及把数据通过事件把数据发给主线程;
2.CommandWorker - 处理复杂、耗时等业务数据,把处理结果通过事件发送给主线程;
3.使用MessageChannel实现websocketWorker和CommandWorker之间的数据传递(websocketWorker收到的数据直接传给CommandWorker);

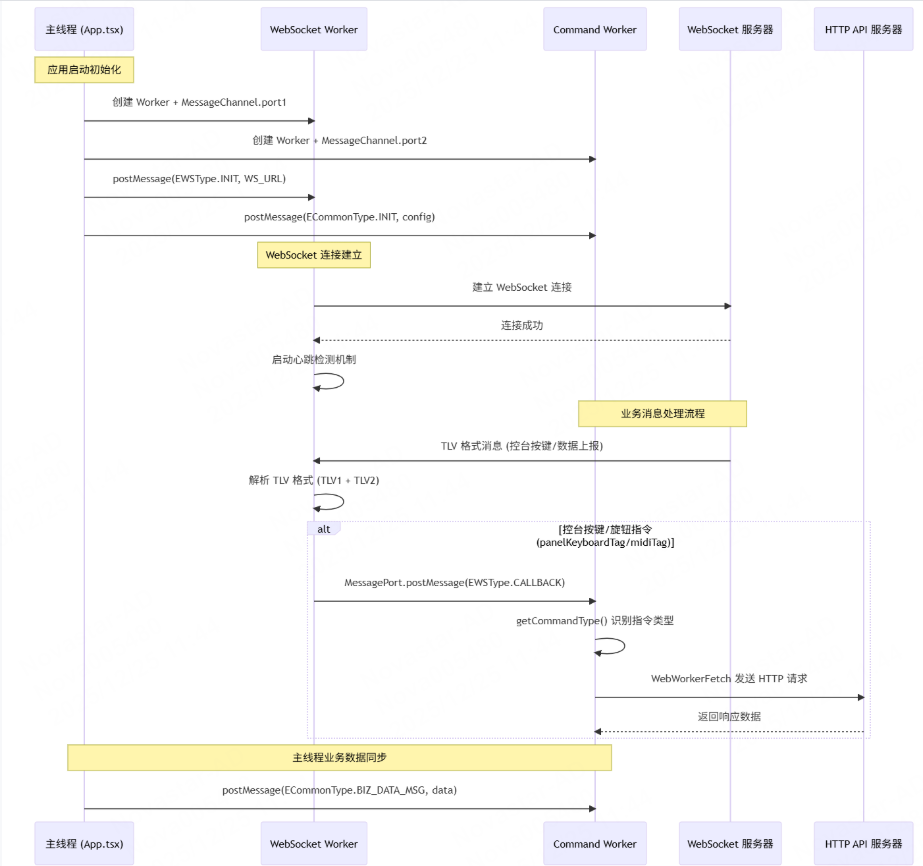
数据流程图:

核心组件说明
1. WebSocket Worker (websocketWorker.ts)
-
**职责**: WebSocket 连接管理、消息接收解析、心跳检测
-
**核心类**: `Websocket`
-
**关键功能**:
-
TLV 格式消息解析
-
通过 MessagePort 与 Command Worker 通信
2. Command Worker (commandWorker.ts)
-
**职责**: 业务指令处理、数据模型管理、API 请求
-
**核心类**: `CommonWorker`
-
**关键功能**:
-
指令类型识别和分发
-
业务数据模型管理
-
多种指令处理器协调
3. 指令处理器
- **FuncCommand**: 处理功能按键指令
4. 通信机制
-
**MessageChannel**: Worker 间通信通道
-
**postMessage**: 主线程与 Worker 通信
-
**MessagePort**: Worker 间直接通信
关键流程说明
初始化流程
-
主线程创建两个 Worker 实例
-
创建 MessageChannel 建立 Worker 间通信
-
WebSocket Worker 初始化连接
-
Command Worker 初始化配置和指令处理器
消息处理流程
-
WebSocket 服务器发送 TLV 格式消息
-
WebSocket Worker 解析消息
-
根据 tag 类型分发到 Command Worker 或主线程
-
Command Worker 识别指令类型并分发到对应处理器
-
处理器执行业务逻辑并调用 API
-
更新数据模型并通知主线程