制造业的信息系统正快速向数字化、智能化迈进,而随着业务复杂度不断提升,软件界面对"多窗口协同、灵活布局、自定义工作界面"的需求也随之增强。特别是在工艺设计、设备运维、生产监控、质量检测等场景中,工程师往往需要同时查看流程图、参数表、趋势曲线、报警信息、图像窗口等多种视图。
基于 Qt 技术栈的 QtitanDocking,凭借其专业级 Docking 布局能力,正成为制造业桌面系统界面的核心基础设施之一。
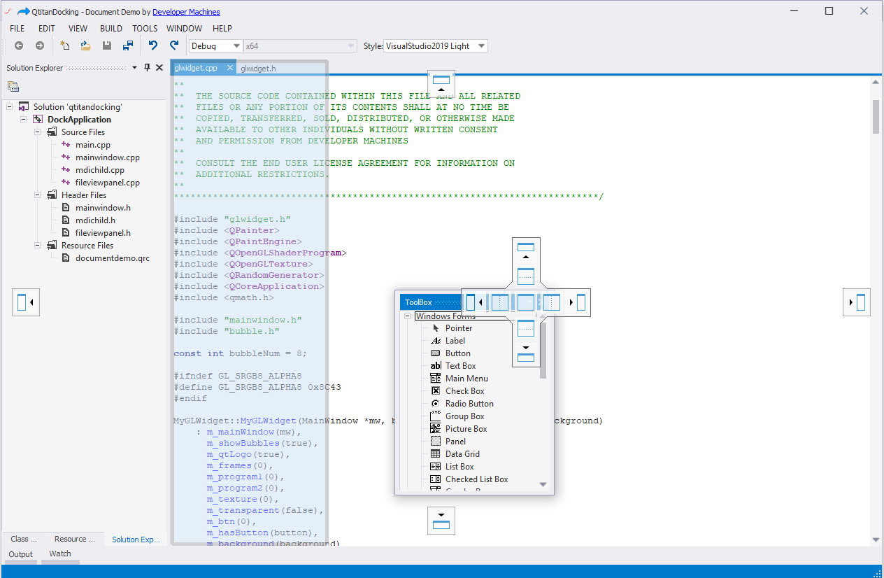
QtitanDocking - 用于允许创建一个类似于Microsoft可停靠用户界面的Qt框架组件。该组件可以使用Microsoft产品中可停靠UI的所有基本功能(例如在Microsoft Visual Studio中),大多数功能不能通过标准的Qt解决方案来实现。

本文将从制造业的典型场景出发,探索 QtitanDocking 在真实业务中的落地价值。
1. 制造执行系统(MES):多数据面板协同监控的界面基石
MES 系统常包含生产计划、工序状态、设备参数、报警事件等多源信息,界面需要随用户角色和监控重点灵活组织。
QtitanDocking产品应用价值:
- 多面板自由组合:参数面板、事件日志、设备状态、工艺流程图可任意停靠、吸附、浮动。
- 支持"监控工位布局"快速切换,适合不同岗位如调度员、工艺工程师、班组长。
- 大屏/多屏支持优秀,浮动窗口可迁移到外接监控屏。
典型使用方式:主窗口固定工艺流程图,右侧停靠设备参数,下方停靠报警日志,辅助趋势图可浮动到第二屏。
2. 设备运维与监控系统:高密度信息显示的强力支撑
制造现场的运维系统通常需要展示:实时设备状态、点检计划、3D 设备模型或拓扑、历史数据趋势、故障报警面板,界面信息密度非常高。
QtitanDocking产品应用价值:
- 支持IDE级别的复杂布局管理,适合高信息并发展示。
- 可将"3D 可视化窗口"作为独立浮动面板,全屏展示不受其他元素干扰。
- 运维人员可保存个性化布局,加快故障排查效率。
典型使用方式:用户可快速从"监控模式"切换到"故障分析模式",Docking自动重排界面结构,让关键窗口优先显示。
3. 质量检测与视觉检测:图像、参数、日志多窗口同步
制造业中的 AOI 检测、视觉识别系统往往需要同时查看:图像画面(主窗口)、算法参数配置面板、检测结果列表、统计分析曲线、系统日志。
QtitanDocking产品应用价值:
- 图像窗口可置于主区域,其他面板按需求停靠左右两侧。
- 支持拖出到多屏显示,实现"图像 + 参数 + 分析曲线"并行工作。
- 可实现不同检测模式的专属布局(如标注模式、复审模式、分析模式)。
典型使用方式:在复审模式下,系统自动打开对比图像面板,Docking 布局调整为左右分屏,让工程师更快判断问题。
4. 工艺设计与仿真系统:复杂工具型软件的理想布局方案
工艺仿真、工装设计、参数计算工具等通常具备类似"小型 IDE"的界面特征,例如:工程树(面板)、属性栏(面板)、图形画布(中心区域)、计算结果(面板)、日志/消息(底部面板)。
QtitanDocking产品应用价值:
- 完全支持 Visual Studio 风格的 Docking 体验。
- 多标签页、自动吸附、面板折叠、区域高亮、浮动工具窗一应俱全。
- 随业务模块动态加载新的面板,不破坏整体布局结构。
典型使用方式:工艺工程师可在"图形画布 + 属性栏 + 工序列表 + 日志"的多面板布局下进行完整工艺设计。
5. 生产排程(APS)系统:表格、甘特图与分析窗口的灵活组合
APS 排程系统对界面灵活性要求极高,需要展示:甘特图、工单列表、资源利用率图、约束分析面板、调整工具栏。
QtitanDocking产品应用价值:
- 多视图组合自由,支持甘特图主视图 + 多辅助分析面板。
- 面板可折叠,适合展示在有限尺寸的触摸屏或工控机上。
- 复杂排程模型的子窗口可根据场景自动打开或隐藏。
总结:QtitanDocking是制造业桌面系统界面能力的关键拼图
通过上述典型场景可以看到,QtitanDocking 在制造业中具备以下核心价值:
适配制造业"多视图、大信息量、高协同性"的 UI 需求
可停靠布局可让工程师在一个界面中同时操作多个窗口,提高效率。
灵活布局提升生产效率与决策速度
提供工位级、角色级、场景级布局方案,显著减少界面切换成本。
支持大型桌面系统的扩展性
适合 MES、APS、设备运维、视觉检测、仿真软件等复杂桌面系统。
与 Qt 技术栈深度融合
适配跨平台桌面软件开发需求,稳定性与视觉一致性优于自行开发 Docking 框架。
Qt Widget组件推荐
- QtitanRibbon - Ribbon UI组件:是一款遵循Microsoft Ribbon UI Paradigm for Qt技术的Ribbon UI组件,QtitanRibbon致力于为Windows、Linux和Mac OS X提供功能完整的Ribbon组件。
- QtitanChart - Qt类图表组件:是一个C ++库,代表一组控件,这些控件使您可以快速地为应用程序提供漂亮而丰富的图表。
- QtitanDataGrid - Qt网格组件:提供了一套完整的标准 QTableView 函数和传统组件无法实现的独特功能。使您能够将不同来源的各类数据加载到一个快速、灵活且功能强大的可编辑网格中,支持排序、分组、报告、创建带状列、拖放按钮和许多其他方便的功能。
- QtitanDocking:允许您像 Visual Studio 一样为您的伟大应用程序配备可停靠面板和可停靠工具栏。黑色、白色、蓝色调色板完全支持 Visual Studio 2019 主题!