PHP 异步与多线程 从 TrueAsync 展望未来
RFC TrueAsync 1.7 讨论中有个问题:这个提议会如何与 PHP 核心未来的变化互动?要设计好语言的长期演进,至少得对 PHP 的发展方向有基本判断。本文试图回答这个问题。
TrueAsync 项目不仅是 PHP 核心的 async 改动,还包括回答以下问题所需的其他研究:
- PHP 能在多大程度上向多线程方向发展?
- 是否存在根本性限制?
- 实现真正的多线程可能需要哪些核心改动?
- 可以实现哪些语言抽象?
本文不是 PHP 多线程的详尽综述,也不追求每个细节的技术精确性或大众可读性。但希望它对 PHP 开发者有参考价值,能为后续讨论提供方向。
原文 PHP 异步与多线程 从 TrueAsync 展望未来
历史
几年前要给 PHP 应用加高容量遥测,我说做不到。看到 Swoole 架构后想测试一下。能不能做一个 API,生成和处理大量数据的同时不拖慢客户端?
我们给 PHP 做了个优化的 OpenTelemetry,分批写数据,收集成大块再发到中间遥测服务器。数据压缩,JSON 结构用 MessagePack 序列化。
假设是:用单线程协程逐步构建遥测数据,定时或达到阈值时发送。没有跨线程交互,代码应该快。真的吗?
实验结果:遥测让 API 吞吐量减半。假设错了。为什么?概念上看起来没问题。Swoole 已经让 PHP 函数非阻塞,协程应该高效才对。哪里出错了?
第二版改成:遥测只在一个请求期间收集,立即扔给作业进程去聚合、压缩、发送。这版性能好多了。但不应该啊?进程间数据走管道,一端序列化另一端反序列化。管道在内存里,但系统调用开销不小。
后来找到原因:遥测数据量大,压缩相对 API 请求处理吃掉太多 CPU。Swoole 协程对 I/O 高效,但帮不了 CPU 密集型任务。
这个案例说明单线程协程解决不了所有问题。也说明多线程能补充协程,给更多问题提供工具。
单线程 + offload
把 CPU 密集型工作卸载到单独进程不是什么新发明。这个模式在不同语言和框架中独立出现,叫 Single-threaded + offload。
打个比方:一个人快速分拣信件(每小时几千封),重包裹由其他员工用卡车装走。分拣员要是自己去搬包裹,信件队列就堆到天花板了。
Single-threaded + offload 模型把任务分两类:
- I/O-bound 任务 --- 读文件、网络调用、数据库访问。大部分时间在等外部世界。通过并发 async(协程、
await),一个线程能容纳几千个这类操作。 - CPU-bound 任务 --- 压缩、加密、解析、计算。CPU 满负荷跑,光靠并发不够,得上更多核心。
模型在物理上分离这两类任务:主线程(Event Loop)只管 I/O,CPU 任务扔给单独的线程或进程(Workers)。
Node.js 靠单线程 Event Loop 出名,很适合网络应用。但开发者要是在请求处理器里直接处理图像或压缩视频,服务器就变南瓜了。后来加了 Worker Threads,专门跑 CPU 密集型操作。
Python 走了类似路线。asyncio 出来后,I/O-bound 代码有了好工具,但 GIL(全局解释器锁)挡着,单进程内没法真正 CPU 并行(写这篇文章时问题已解决)。阻塞操作有 loop.run_in_executor() 和 asyncio.to_thread()(Python 3.9+),把重活卸载到线程池或进程池。Event Loop 保持响应,计算并行跑。
PHP/Swoole 也是这个架构:Request Workers 用协程处理 HTTP 请求,Task Workers 跑重计算。通过 UnixSocket 或管道通信,单进程能处理每秒约 10 万次操作。
模型的优势
1. 资源效率
单线程 Event Loop 能以极小开销服务几千个并发 I/O 操作。协程任务间切换比操作系统线程上下文切换便宜得多。CPU-bound 任务在多核上真正并行------每个 worker 占一个核心,互不干扰。
2. 开发简单
Event Loop 里的代码不用互斥锁、信号量这些多线程编程的玩意儿。单线程模型一次只跑一个任务,竞态条件不可能出现。Workers 并行跑,但只要遵循 Shared Nothing,同步问题就不存在。
多线程代码和单线程 async 代码的复杂度差距很大。现代语言和框架都奔着单线程 async 去,不走经典多线程。
3. 编译器/运行时更简单
单线程模型的 async 函数对编译器和运行时简单得多。好的多线程语言需要自己的代码生成管道。PHP 有个硬约束:部分代码用 C 写的,没法对线程、内存管理、参数传递做高效的字节码级优化。Go 的设计复杂出名:专有栈、复杂 GC,都是高效 goroutines 和 channels 必需的。PHP 的 GC 后面会讲,先别放松。
4. 手动负载分配
开发者可以主动在请求处理代码和 worker 池之间分配负载。手动控制能从硬件榨出理论最大值。但这也是缺点。
模型的劣势
1. 手动负载分配
手动分配是双刃剑。开发者可以针对特定任务优化,也可能误判什么该放 I/O 代码、什么该放 workers。I/O 代码塞了重活会过载,响应变慢、延迟上升。
这个模型要求 PHP 开发者有足够技能,或者依赖框架作者提供的现成方案。
2. 不适合所有任务
Single-threaded + offload 很适合 Web 服务器、API、微服务------主要负载是数据库、文件系统、网络调用这些 I/O。但每一步都要密集计算的场景------科学计算、渲染、机器学习------这个模型效果就差了。那些场景更适合完全多线程。
你可能说:能接受!准备好了!但 PHP 本身准备好多线程了吗?
PHP 准备好多线程了吗?
开发 TrueAsync 时,最难的讨论之一是"为什么 PHP 没有 async"。解释 PHP 为什么还没准备好多线程可能同样难。不过先聊聊多线程本身。我们为什么需要它?或者换个问法:我们为什么不需要它?
多线程不是并行执行代码的必要条件。
"并行必须多线程"这个想法早就刻在程序员脑子里了,就像"黑洞会吸东西"刻在流行文化里一样。
并行执行完全可以用进程,进程彼此隔离(80386 架构就有了)。进程通过 IPC 通信,完成状态通过信号(操作系统事件)跟踪。那为什么还要线程?
要老实回答这个问题,得穿越回去请当年做决定的人解释:Edsger Dijkstra、Fernando Corbató、Barbara Liskov、Richard Rashid。办个脱口秀挺好。但就算他们都来了,可能也说不出直接答案。
下面这个说法是错的:
线程是为了让并行代码不用额外工具就能共享内存。
进程也能共享内存,但得把段映射到地址空间(额外工具)。线程默认共享所有内存。线程 A 能访问的变量 x,线程 B 在同一地址也能访问,不用任何技巧......但等等!多个线程没法在不加额外工具的情况下安全使用共享变量。
更准确的说法是:
线程是为了在任务间传递内存时没有额外开销。
如果线程用内存传消息,保证同一时间只有一个线程能访问某块内存区域,那在内存和 CPU 两方面都是最高效的。线程刻意避免共享内存。这个模型叫 Shared Nothing。
线程是为了在任务间高效传数据。 跟"黑洞不吸东西"一样是事实。
PHP 内存模型
PHP 怎么处理内存?简化的抽象模型:
- 代码
- 数据
- PHP VM 状态
线程间共享 PHP 代码已经能做到(PHP JIT 解决了)。其他组件紧密耦合,拆不开。比如 PHP 用一个全局 object_store 存所有创建对象的引用。PHP 内存管理器是给单个 PHP VM 的对象设计的,不面向多线程。PHP 垃圾收集器处理不了不同线程的数据,甚至要完全停掉 VM,因为它直接改对象的 refcount。
所以 PHP 是严格的单线程模型,带 stop-the-world GC。
在线程间移动 PHP VM
PHP 用线程局部存储(Thread-Local Storage,TLS)保存每个线程的 VM 状态。这对 ZTS(Zend Thread Safety)模式下线程间隔离很关键。
现代 PHP 构建用 C11 标准的 __thread(MSVC 里是 __declspec(thread))获取 VM 状态指针。速度很快,x86_64 上就是从 FS 或 GS 寄存器的基址读一个偏移量。
asm
; offset - 编译时计算的常量偏移量
; fs - 内存段的基地址
mov rax, QWORD PTR fs:offset
FS/GS 对每个线程唯一(操作系统保证),读出来的总是正确的 VM 状态指针。
能在线程间移动 VM 状态,就能实现类似 Go 协程或 actors 的功能。现代 VM 通过自定义代码生成传上下文,用 CPU 寄存器传 VM 状态。PHP 做不到这个,因为底层用 C 函数,C 没法给每个函数传隐式上下文参数。在线程间移动 PHP VM 状态会损失一定性能。
但如果只移动执行代码需要的那一小部分 VM 状态呢?比如 PHP Fiber 切换时会复制指向全局结构(zend_executor_globals)的部分指针。
如果把 PHP VM 概念上分成两部分:
- PHP VM shared。类、函数、常量、ini 指令、可执行代码。
- PHP VM movable。需要移动的 VM 部分。

有些结构可以标记为共享,有些标记为可移动;Executor Globals 甚至可以拆成共享和可移动两部分,实现线程间高效的 VM 状态移动。扩展全局结构不会因为多一层间接而损失性能,因为它们本来就在用间接访问。
问题出在代码编译相关的结构上。PHP 通过 include/require、eval 和自动加载是动态的,这让 VM 状态很难有效拆成共享和可移动两部分。如果能解决这个问题,PHP 就能以很小的开销在线程间移动部分 VM 状态。
在线程间传递对象
PHP 要改什么才能安全地在线程间传递对象?怎么做?
从语言层面看。假设 $obj 里有个 SomeObject 实例,要发到另一个线程。能做到吗?
php
$obj = new SomeObject();
$thread = new Thread(function () use ($obj) {
echo $obj->someMethod();
});
$thread->join();
SomeObject 只属于 $obj,可以安全地把地址从一个线程移到另一个。主线程的 $obj 会被销毁:
php
$obj = new SomeObject();
$thread = new Thread(function () use ($obj) {
echo $obj->someMethod();
});
// $obj 在这里未定义
$thread->join();
上面的代码跟 C++ 和 Rust 的移动语义完全一样。这种线程间传内存的方式:
- 安全。只有一个线程拥有对象。
- 没有复制或序列化开销。
为了让行为可预测、静态分析器能读懂,应该加特殊的移动语法:
php
$obj = new SomeObject();
// consume $obj 表示移动对象
$thread = new Thread(function () use (consume $obj) {
echo $obj->someMethod();
});
// $obj 在这里未定义。在 PHP9 中应该在这里报告错误。
echo $obj;
看着不错?
但移动 refcount = 1 的对象有问题。
看个分类树的例子:
php
$electronics = new CategoryNode('Electronics');
$categoriesTree = new Tree();
$categoriesTree->addToPath('/products/electronics', $electronics);
$categoriesTree->addToPath('/popular/electronics', $electronics);
// 同一个分类!
$electronics 在树里出现两次(refcount = 2)。把 $categoriesTree 移到另一个线程会怎样?
要安全移动,必须保证图里所有对象都没有外部引用:
php
$node = new CategoryNode('Electronics');
$categoriesTree = new Tree();
$categoriesTree->addToPath('/products/electronics', $node);
$favourites = [$node]; // 外部引用!
$thread = new Thread(function () use ($categoriesTree) {
// $categoriesTree 被移动
});
// $favourites[0] 现在指向另一个线程中的内存
// 悬空指针!
安全移动需要:
- 完整图遍历:检查所有嵌套对象。
- Refcount 检查:图里每个对象都要查。
- 身份保留:图内的重复项得保持重复。
可以为此设计算法,叫深拷贝。简单实现大概这样:
php
// 深拷贝伪代码
// 线程 A 中的源图
$node = new Node('A'); // addr: 0x1000
$tree->left = $node; // addr: 0x1000
$tree->right = $node; // addr: 0x1000 (相同引用)
// 深拷贝到线程 B(带 MM 的伪代码)
$copied_map = []; // 哈希表: addr_source -> addr_target
function deepCopyToThread(object $obj, Thread $target_thread_mm)
{
$source_addr = get_object_address($obj);
if (isset($copied_map[$source_addr])) {
return $copied_map[$source_addr]; // 已经复制!
}
// 在另一个线程的 MM 中分配内存
$new_addr = $target_thread_mm->allocate(sizeof($obj));
$copied_map[$source_addr] = $new_addr;
// 复制对象数据
memcpy($new_addr, $source_addr, sizeof($obj));
// 遍历属性
foreach ($obj->properties as $prop) {
if (is_object($prop)) {
$new_prop_addr = deepCopyToThread($prop, $target_thread_mm);
// 更新新对象中的指针
update_property($new_addr, $prop, $new_prop_addr);
}
}
return $new_addr;
}
// 线程 B 中的结果:
// $newTree->left (addr: 0x2500) === $newTree->right (addr: 0x2500)
// 身份保留!
深拷贝时间复杂度 O(N + E),N 是对象数,E 是引用数。空间复杂度 O(N)------哈希表 + 新对象 + 递归栈。
比序列化快,因为不用转换传输格式,但收益取决于数据形状和图大小。也可以混合:refcount = 1 的移动,其他的深拷贝。
结果:
- PHP 开发者不用管对象怎么传到另一个线程。
- 最好情况:内存直接移动(
refcount = 1)。 - 最坏情况:深拷贝,保留身份(
refcount > 1)。
看着还行:
- PHP 语法改动最小
- 可以逐步改
- 多线程能用了
但核心层面没那么美好。要让对象移动成真,PHP 需要跨线程的内存管理机制。现在做不到。
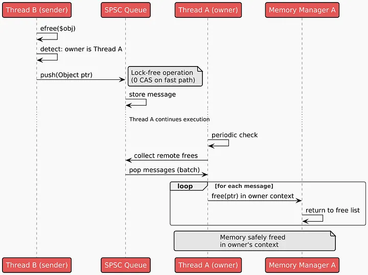
多线程 PHP 内存管理器
PHP 内存管理器类似 jemalloc 或 tcmalloc 这些现代分配器。区别是:它没有从另一个线程释放内存的正确算法。
场景:
- 线程 A 创建对象。
- 移动(原样)给线程 B。
- B 不再需要,要释放。
每个 PHP 线程有自己的内存管理器(Memory Manager,MM)。B 想释放 A 分配的内存就出问题了。B 的 MM 不认识 A 的内存,释放会出错。B 直接访问 A 的 MM 结构也不行,需要同步。现代高性能多线程分配器用延迟释放(deferred free)解决这个问题。
延迟释放的思路:
- B 的 MM 看到一个不认识的指针。
- 找到哪个 MM 拥有它,给那个 MM 的队列发消息说可以释放了。
- A 的 MM 处理队列,在自己的上下文里释放。

用现代无锁结构,这个算法吞吐量高,不同线程能并行释放内存,几乎不用锁。
多线程 PHP 内存管理器为以前不可能的改动打开了门。
共享对象
能用最少操作把内存从一个线程传到另一个很好,但如果能创建一开始就设计成跨线程共享的对象呢?
很多服务可以构建成不可变对象,应该能在进程间共享,省内存、加快 worker 启动。
但 refcount 挡着,它让所有 PHP 对象实际上都是可变的。能绕过吗?
代理对象
第一种方法是代理对象,引用存在所有线程可访问的共享内存池里的真实对象。代理只存标识符或指针,加上访问数据的方法。缺点:
- 访问数据/属性变慢
- Reflection API 和类型检查更复杂
PHP 已经有强大的代理机制。代理共享对象在某些场景不错,比如计数器表或 Swoole/Table 这样的数据表。
带有 GC_SHARE 标志的共享对象
PHP 有个内置机制通过 GC_IMMUTABLE 标志实现不可变元素,用于:
- 内部字符串(
IS_STR_INTERNED)------整个 PHP 进程存在的字符串常量 - 不可变数组(
IS_ARRAY_IMMUTABLE)------比如zend_empty_array - opcache 里的常量------带常量数据的编译代码
GC_IMMUTABLE 让引擎跳过这些结构的 refcount 修改:
c
// Zend/zend_types.h
// 为 zend_refcounted_h 增加 refcount 的函数
static zend_always_inline void zend_gc_try_addref(zend_refcounted_h *p) {
if (!(p->u.type_info & GC_IMMUTABLE)) {
ZEND_RC_MOD_CHECK(p);
++p->refcount;
}
}
类似机制可以支持 SharedObjects,比如加个 GC_SHARE 标志。
性能分析显示,检查 GC_SHARE 给单独的 refcount++ 加了 +34% 开销(微基准测试)。实际应用里 refcount 操作只占总工作一小部分,影响几乎看不出来:
- 真实操作(数组/对象):+3--9%
- 实际应用:+0.05--0.5%
这解决了一半问题;另一半是给这些对象设计 GC。用原子 refcount 不理想,多线程访问同一对象时会变慢。延迟释放算法可能更合适。
基于区域的内存
基于区域的内存(Region-based memory)在面向 Web 的语言里越来越流行。
思路:给特定任务或线程在单独区域分配内存,不需要时整体释放。避免了逐个对象管理的复杂性,GC 也简单了。
比如 PHP MM 可以保证对象在绑定到特定 PHP 对象的区域里创建。区域生命周期等于对象生命周期。
对象销毁时整个区域直接释放,不用遍历子对象。这种对象要"移动"到另一个线程,可以避免深拷贝。
PHP VM 实现基于区域的内存有问题:比如全局对象列表、操作码缓存。但高效实现的机会不是零,值得继续研究。
有效的基于区域的内存算法能为 actors 打开门------有隔离内存的特殊对象。
Actors 是多线程编程里最方便、最强大、最安全的工具。
协程和线程协作
从协程角度看,Thread 是个 Awaitable 对象。协程可以等 Thread 结果而不阻塞其他协程。一个线程能托管很多等重任务的协程。服务它们的线程对新请求保持快速响应,因为等 Thread 不阻塞 Event Loop。
php
use Async\await;
use Async\Thread;
$thread = new Thread(function() {
// 硬件密集型任务在这里
return 42;
});
$result = await($thread);
// 协程在这里暂停,直到 Thread 完成
这种方式能实现有 CPU 密集型任务和简单业务逻辑的聊天场景。

图里是个示例架构。应用有两个线程池:带并发多任务的请求处理线程,和跑 CPU 密集型任务的 worker 线程。协程处理请求,worker 跑重任务时可以完全暂停,跑完继续。
php
use Async\await;
use Async\ThreadPool;
final readonly class ImageDto
{
public function __construct(
public int $width,
public int $height,
public string $text,
) {}
}
$pool = new ThreadPool(2);
$dto = new ImageDto(
width: 200,
height: 200,
text: 'Hello TrueAsync!'
);
$image = $pool->enqueue(function (ImageDto $dto) {
$img = imagecreatetruecolor($dto->width, $dto->height);
$white = imagecolorallocate($img, 255, 255, 255);
$black = imagecolorallocate($img, 0, 0, 0);
imagefill($img, 0, 0, $white);
imagestring($img, 5, 20, 90, $dto->text, $black);
ob_start();
imagepng($img);
imagedestroy($img);
return ob_get_clean();
}, $dto);
$response->setHeader('Content-Type', 'image/png');
$response->write($image);
$response->end();
协程代码是顺序的,读起来像普通代码,ThreadPool::enqueue 像在同一线程调用回调一样。DTO 跨线程传,结果字符串不会在内存里复制两次。
垃圾收集器和有状态模式
现代化 PHP 内存管理器不是改进多线程环境唯一要做的事。没有高效 GC,多线程 PHP 会有性能问题和循环引用导致的内存泄漏。
PHP GC 用两种算法:引用计数做主要内存管理,并发循环收集(Concurrent Cycle Collection,Bacon-Rajan,2001)处理循环。引用计数每次赋值都递增/递减,没同步的话多线程不安全。每次赋值用原子操作开销太大;不同步就有竞态和泄漏。循环收集器虽然叫"并发",但只在单线程内工作,用颜色标记(PURPLE → GREY → WHITE/BLACK)找循环,也不是线程安全的。
好消息是:当前 GC 实现在多线程环境能工作,因为它跟内存管理器分开,不依赖内存在哪分配。
但 PHP 要进入有状态应用的多线程时代,GC 得适应:
- 在单独线程并行跑,不影响业务代码。
- 尽快释放资源。
- 提供泄漏检测、日志、遥测的额外工具(长时间运行的应用特别需要)。
循环收集器可以改成在多线程环境工作,在单独线程处理引用,提高整体响应性。这可能够用了!
Actors
ThreadPool 和线程间传对象有用,但需要开发者的注意力、技能和精力。有个更好的多线程编程抽象,藏住线程/内存复杂性,完美契合业务逻辑:actors。
Actors 是并发并行编程模型,计算的基本单元是 actor。
每个 actor:
- 有自己的隔离状态
- 顺序处理消息
- 只通过消息跟其他 actors 交互
- 可能在单独线程跑
可以把 actor 想成对象,这让多线程 PHP 能用熟悉的 OOP 模式。
想象一个有很多房间的聊天服务器。每个房间是单独的对象。
php
use Async\Actor;
class ChatRoom extends Actor
{
private array $messages = [];
private string $name;
public function __construct(string $name)
{
$this->name = $name;
}
public function postMessage(string $user, string $text): void
{
$this->messages[] = [
'user' => $user,
'text' => $text,
'time' => time()
];
}
public function getMessages(): array
{
return $this->messages;
}
}
spawn(function() {
$room = new ChatRoom('general');
$room->postMessage('Alice', 'Hello!'); // 在另一个线程中运行,暂停协程!
$messages = $room->getMessages(); // 在另一个线程中运行,暂停协程!
echo json_encode($messages);
});
ChatRoom 对象特殊。它们的数据和 PHP VM 状态本地化了,方便在线程间移动。每个方法在自己的线程跑,但任何时刻只有一个线程能执行给定 actor 的方法。
语义上,基类 Actor 定义了 PHP VM 和内存管理器的工作方式,让 ChatRoom 对象能安全地在单独线程跑。类类型不只"存"方法和属性信息,还存 MM 和 GC 该怎么操作这类对象。Rust、C++ 也有类似做法。好处:不改语法,符合 OOP 哲学。
示例看起来像协程里跑的普通顺序代码。但 postMessage 和 getMessages 在另一个线程跑,不会直接执行。协程给 actor 队列发消息,进入等待,actor 在另一个线程跑完方法返回结果后才恢复。
这跟熟悉的 PHP OOP 不冲突:Actor 重写 __call:
php
class Actor
{
private $threadPool;
public function __call(string $name, array $arguments): mixed
{
if(current_thread_id() === $this->threadPool->getThreadIdForActor($this)) {
// 如果我们在同一个线程中,直接运行方法
return $this->$name(...$arguments);
}
// 否则将调用排队给 actor
return $this->threadPool->enqueueActorMethod($this, $name, $arguments);
}
}
enqueueActorMethod 把 postMessage 加到 actor 队列,订阅结果事件,调用 Async\suspend() 暂停协程。
Actor 代码顺序执行,解决竞态条件,多线程开发对开发者透明。
并行性靠每个 ChatRoom actor 能在单独线程跑来实现:
php
spawn(function() {
$room = new ChatRoom('room1');
$room->postMessage('Alice', 'Hello!');
$messages = $room->getMessages();
echo json_encode($messages);
});
spawn(function() {
$room = new ChatRoom('room2');
$room->postMessage('Bob', 'Hi there!');
$messages = $room->getMessages();
echo json_encode($messages);
});
ChatRoom 实例能在不同线程并行跑,因为每个 actor 有自己的执行线程、唯一的 PHP VM 状态和内存。
创建 100 个聊天室:
php
use Async\Actor;
$rooms = [
'general' => new ChatRoom('general'),
'random' => new ChatRoom('random'),
'tech' => new ChatRoom('tech'),
// ... 97 个更多房间
];
// 处理请求的协程
HttpServer::onRequest(function(Request $request, Response $response) use ($rooms) {
// HTTP 请求处理
$roomName = $request->getQueryParam('room');
$room = $rooms[$roomName] ?? null;
if (!$room) {
$response->setStatus(404);
$response->write('Room not found');
$response->end();
return;
}
// 调用看起来是同步的,但在另一个线程中运行!
$room->postMessage($request->getQueryParam('user'), $request->getQueryParam('text'));
$messages = $room->getMessages();
$response->setHeader('Content-Type', 'application/json');
$response->write(json_encode($messages));
$response->end();
});
每个聊天室顺序处理消息,跟其他房间并行。
Actors 不需要互斥锁、锁、复杂同步或手动线程池交互。它们是现成的高级并行化方案。
一个聊天室要给另一个发消息也行,因为 actors 是 SharedObject,能跨线程交互:
php
class Rooms extends Actor
{
private array $rooms = [];
public function __construct(string ...$roomNames)
{
foreach ($roomNames as $name) {
$this->rooms[$name] = new ChatRoom($name);
}
}
public function broadcastMessage(string $fromRoom, string $user, string $text): void
{
foreach ($this->rooms as $name => $room) {
if ($name !== $fromRoom) {
// 非阻塞调用
$room->postMessageAsync($user, $text);
}
}
}
}
spawn(function() {
$rooms = new Rooms('general', 'room1', 'room2', 'room3');
$rooms->broadcastMessage('general', 'Alice', 'Hello!');
});
Actor 内部
PHP VM 保证 actor 内所有对象:
- 要么只属于该 actor,在其唯一区域分配
- 要么从其他区域或线程移动过来
- 要么是另一个
SharedObject或另一个 actor
Actor 要么拥有自己的区域,要么只用显式共享的不可变对象;否则竞态还是会有。
内存管理器保证 actor 方法内所有内存操作自动绑定到与 actor 关联的区域。
方法通过 Scheduler 服务的 MPMC 消息队列执行。Scheduler 在 actors 间分配 CPU 时间,提供并发和并行执行。

结论
这些听着都不错,但什么时候能真正用上?
Single-threaded + offload 模型可能很快出现,很多组件已经就绪。TrueAsync 单线程协程已到 beta 版。实验性的多线程内存管理器和创建线程的 API 已经实现。
Actors 需要更多开发时间,因为涉及 PHP 核心很多部分,但仍是 PHP 9 的现实目标,给市场提供一种安全的多线程编程语言。