引言
随着开源鸿蒙(OpenHarmony)生态的快速成熟与广泛应用,越来越多的开发者希望借助高效、跨平台的 UI 框架加速应用开发。KuiklyUI 作为专为 OpenHarmony 打造的现代化轻量级 UI 库,凭借其简洁的语法、良好的组件封装能力以及"一次开发、多端部署"的天然优势,正成为社区中备受关注的开发选择。
截至 2026 年初,OpenHarmony 已发布至 6.0 Release 版本,API 能力持续演进,配套工具链也日趋完善。与此同时,KuiklyUI 社区生态不断壮大,提供了丰富的示例工程与文档支持,极大降低了入门门槛。然而,对于 Windows 平台的开发者而言,从零搭建 Kuikly + OpenHarmony 的开发环境仍存在一定的配置复杂度------包括 DevEco Studio 的正确安装、Node.js 与 OHPM 依赖管理、项目模板拉取、以及最终的编译运行等环节,稍有不慎便可能导致构建失败。
本文旨在为 Windows 用户提供一份最新、完整、图文并茂的 Kuikly 开发 OpenHarmony 项目的实操指南。我们将从环境准备开始,逐步引导您完成 Kuikly 项目创建、代码结构解析、本地调试及真机/模拟器运行全过程,助您快速迈入开源鸿蒙应用开发的大门。
一、基础环境准备
1.1 创建必要文件夹
首先在除C盘以外的盘建立文件夹,分别保存软件位置,JDK位置与SDK位置
特别注意:所有文件名中不要出现空格且中文,而且每个文件夹都是为空的状态!
特别注意:所有文件名中不要出现空格且中文,而且每个文件夹都是为空的状态!
特别注意:所有文件名中不要出现空格且中文,而且每个文件夹都是为空的状态!
重要的的事情说三边!
这里我是在F盘中操作,大家可以直接按照我的文件夹名称创建。
下述的Jdk 17文件夹可以先不创建,如果在安装 Android Studio 2023.3.1 JDK下载有问题时再创建。

1.2 安装JDK 17环境
对于 二、安装 Android Studio 2023.3.1 版本安装时内置了JDK17版本;
所以这里仅供在安装Android Studio 2023.3.1时出现问题没有 JDK 17的人使用;
刚开始这一步可以先跳过,直接开始二、安装 Android Studio 2023.3.1;
安装配置JDK教程,这里安装的是JDK17的版本,如果以前安装过,此步可以跳过:
1.2.1 下载JDK
地址:
https://www.oracle.com/https://www.oracle.com/



1.2.2 配置JDK
解压jdk,找到jdk目录

复制地址路径


点开高级系统设置


点击新建:

输入以下配置
JAVA_HOME
这是你安装jdk的位置
F:\Chengxusheji\Android\jdk-17.0.13


找到path双击打开

新建
%JAVA_HOME%\bin

一路点确定即可
1.2.3 验证是否配置成功
用组合键win+R,打开运行,在编辑框内输入"cmd"打开命令提示符,输入java -version然后回车运行,出现下图,说明已经配置成功,否则则需要配置JDK。


二、安装Android Studio
2.1 下载地址
官网:
Android Studio download archives | Android Developers

往下翻下载稳定版本 Android Studio Jellyfish | 2023.3.1 April 30, 2024

2.2 下载完成后,解压到studio目录中

打开studio,再点android-studio,找到bin中studio64.exe文件



2.3 右键显示更多选项,发送到桌面快捷方式


2.4 然后双击打开





2.5 选择自定义安装

修改成你自己的下载路径:

对应你新增的sdk文件夹




2.6 等待安装
这里安装建议不要用校园网,建议用热点(如果有大学生安装,请参考),如果校园网非常快的话,也可以用校园网。

2.7 点击完成

如果有弹出以下点击红圈里:

选择你刚才安装sdk的位置



三、安装必要的插件
3.1 安装Kotlin和Kotlin MultiPlatform插件
在Android Studio中安装必要的Kotlin插件:
- Plugins → Marketplace
- 在搜索框中输入"Kotlin"
- 安装以下插件:
- Kotlin (新版Android Studio内置)
- Kotlin MultiPlatform Mobile

下载好后,已下载里面会显示

3.2 安装Kuikly插件


下载好后重新打开Android Studio


3.3 开始新建项目



等待下载



稍后Gradle会自动下载依赖
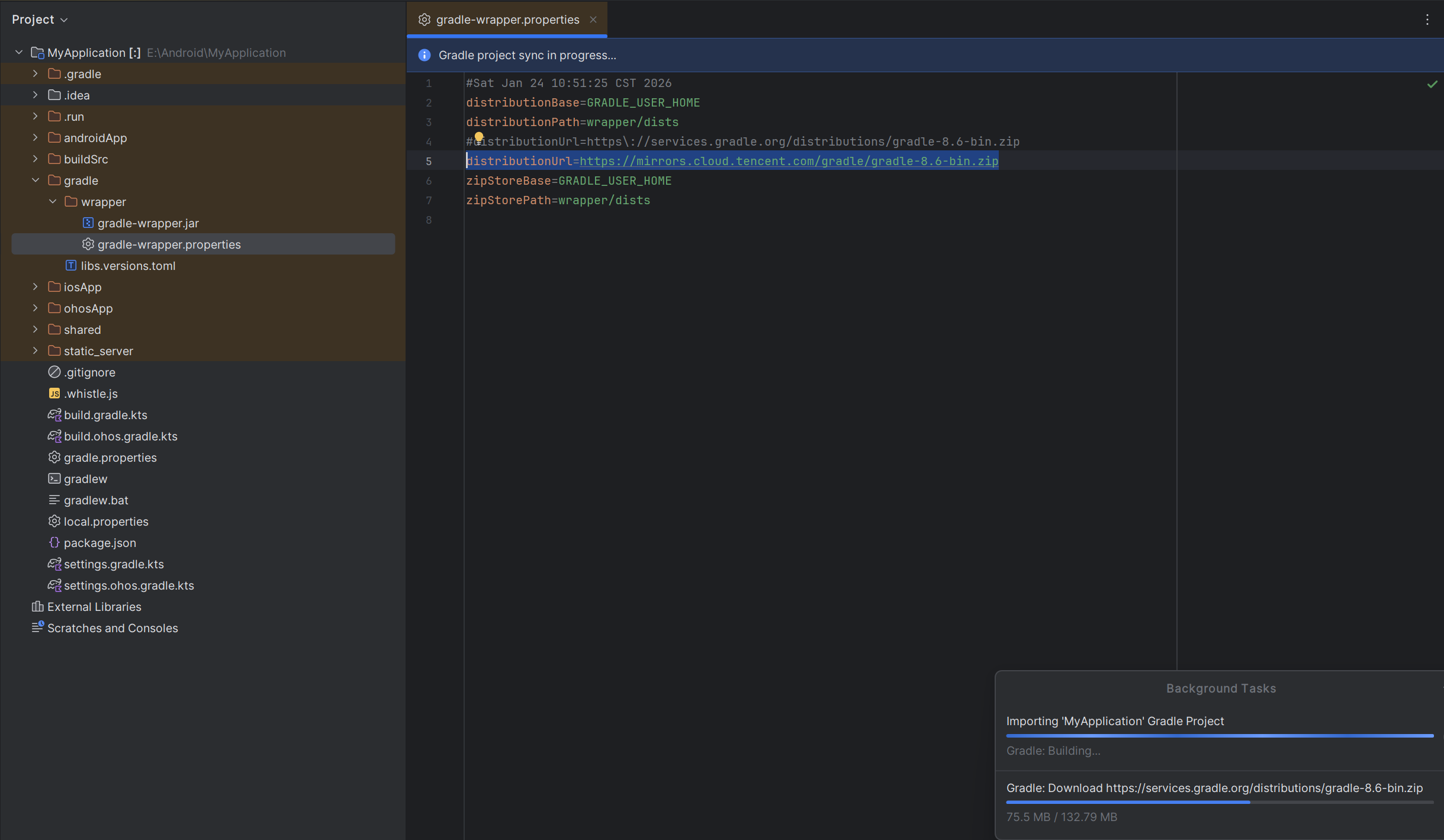
嫌速度下载慢的,加快Gradle下载速度配置,换成腾讯镜像源
TypeScript
distributionUrl=https://mirrors.cloud.tencent.com/gradle/gradle-8.6-bin.zip
配置好依赖后,点击Try Again重新下载;如果没有显示Try Again就关闭项目重新打开

上方出现运行按钮说明依赖下载成功:

3.4 在Android中运行项目
点击绿色运行按钮进行运行,前提你有一个安卓虚拟机

3.4.1 没有安卓虚拟机的点击


3.4.2 大家可以根据自己的需求进行选择
例如我这里选择的是Small Phone

3、这里是需要下载所需虚拟手机镜像


4、等待安装



3.5 切换Gradle版本(版本不匹配时再切换)
Kuikly项目对Gradle版本有特定要求,需要进行正确配置:
重要:如果遇到Gradle版本不匹配情况,请将Gradle版本切换成7.x (推荐7.5.1)。
切换方式:
- File → Project Structure → Project → Gradle Version
- 选择7.5.1版本


加快Gradle下载速度配置,换成腾讯镜像源
TypeScript
distributionUrl=https://mirrors.cloud.tencent.com/gradle/gradle-7.5.1-bin.zip
配置好依赖后,点击Try Again重新下载;如果没有显示Try Again就关闭项目重新打开

3.6 忽略iOS编译配置(不是必需步骤,暂时没遇到问题)
由于Windows平台无法运行iOS开发环境,必须修改项目配置以忽略iOS相关编译:
- 在Android Studio中,切换到Project视图
- 找到并打开shared/build.gradle.kts文件
- 注释掉所有iOS相关配置,具体需要注释的内容如下:
Kotlin
// 注释以下插件
// plugins {
// kotlin("native.cocoapods")
// }
kotlin {
// ... 其他配置保持不变
// 注释以下iOS目标平台
// iosX64()
// iosArm64()
// iosSimulatorArm64()
// 注释cocoapods配置
// cocoapods {
// summary = "Some description for the Shared Module"
// homepage = "Link to the Shared Module homepage"
// version = "1.0"
// ios.deploymentTarget = "14.1"
// podfile = project.file("../iosApp/Podfile")
// framework {
// baseName = "shared"
// isStatic = true
// license = "MIT"
// }
// }
// ... 其他配置保持不变
// 注释iOS源集配置
// val iosX64Main by getting
// val iosArm64Main by getting
// val iosSimulatorArm64Main by getting
// val iosMain by creating {
// dependsOn(commonMain)
// iosX64Main.dependsOn(this)
// iosArm64Main.dependsOn(this)
// iosSimulatorArm64Main.dependsOn(this)
// }
// val iosX64Test by getting
// val iosArm64Test by getting
// val iosSimulatorArm64Test by getting
// val iosTest by creating {
// dependsOn(commonTest)
// iosX64Test.dependsOn(this)
// iosArm64Test.dependsOn(this)
// iosSimulatorArm64Test.dependsOn(this)
// }
}
dependencies {
// ... 其他依赖保持不变
// 注释iOS ksp依赖
// add("kspIosArm64", this)
// add("kspIosX64", this)
// add("kspIosSimulatorArm64", this)
}
3.7 常见报错

Your build is currently configured to use incompatible Java 21.0.8 and Gradle 7.5.1. Cannot sync the project.
We recommend upgrading to Gradle version 9.0-milestone-1.
The minimum compatible Gradle version is 8.5.
The maximum compatible Gradle JVM version is 18.
Possible solutions:
Upgrade to Gradle 9.0-milestone-1 and re-sync
Upgrade to Gradle 8.5 and re-sync
这个错误是因为 Java 版本与 Gradle 版本不兼容。
- 你当前使用的是 Java 21.0.8(即 JDK 21)。
- 但你的项目配置的是 Gradle 7.5.1。
- Gradle 7.5.1 不支持 JDK 21!只支持 JDK 17
如果你的Android Studio版本大于等于2024.2.1,请将Gradle JDK版本切换为JDK17。
如果没有JDK 17借鉴步骤1.2 安装JDK 17环境进行安装配置
这是因为该版本默认Gradle JDK为21,与Kuikly项目使用的配置不兼容。
切换方式:
- Android Studio → Settings → Build, Execution, Deployment → Build Tools → Gradle → Gradle JDK
- 选择JDK 17版本

三、安装OpenHarmony开发环境
3.1 安装DevEco Studio
由于需要开发OpenHarmony应用,必须安装DevEco Studio:
见文章:【2025 最新】最新HarmonyOS 6 DevEco Studio下载安装 详细步骤(带图展示)_harmonyos模拟器下载-CSDN博客
3.2 记下OpenHarmony SDK位置
记下SDK安装路径,后续Kuikly项目配置需要

Kotlin
F:\Chengxusheji\HarmonyOS\DevEco Studio\sdk\default\openharmony
四、Windows平台OpenHarmony编译配置
Windows平台上编译OpenHarmony应用需要特殊配置,因为鸿蒙平台跨端产物需要使用鸿蒙SDK的LLVM工具编译生成,官方版的Kotlin工具链并不支持鸿蒙平台。Kuikly使用定制版的Kotlin工具链来支持Windows平台编译。
4.1 环境配置
在Windows平台配置,需指定OHOS SDK位置,配置环境变量:
右键点击此电脑,点击属性 → 高级系统设置 → 环境变量


新建系统变量:
- 变量名:
Kotlin
OHOS_SDK_HOME
- 变量值:
Kotlin
F:\Chengxusheji\HarmonyOS\DevEco Studio\sdk\default\openharmony(请替换为你的实际安装路径)

确保该路径下包含OpenHarmony Sdk

重要:这里需要重启电脑才能生效!
重要:这里需要重启电脑才能生效!
重要:这里需要重启电脑才能生效!不然后面编译时会报错
4.2 配置Kuikly OpenHarmony编译环境
方式1:OpenHarmony单独配置编译链(推荐)
给OpenHarmony单独配置Gradle配置项,使用此配置项编译鸿蒙产物:
- 在项目根目录下创建或修改settings.ohos.gradle.kts文件
- 配置定制版Kotlin工具链,示例配置如下:
Kotlin
pluginManagement {
repositories {
google()
gradlePluginPortal()
mavenCentral()
mavenLocal()
maven {
url = uri("https://mirrors.tencent.com/nexus/repository/maven-tencent/")
}
}
plugins {
kotlin("android").version("2.0.21-KBA-010").apply(false)
kotlin("multiplatform").version("2.0.21-KBA-010").apply(false)
// 其他插件配置
}
}
dependencyResolutionManagement {
repositories {
google()
mavenCentral()
mavenLocal()
maven {
url = uri("https://mirrors.tencent.com/nexus/repository/maven-tencent/")
}
}
}
rootProject.name = "MyApplication"
val buildFileName = "build.ohos.gradle.kts"
rootProject.buildFileName = buildFileName
include(":androidApp")
include(":shared")
project(":shared").buildFileName = buildFileName

命令介绍(可以跳转到步骤 4.3 Windows平台编译步骤 开始编译)
- 编译命令:
Kotlin
./gradlew -c settings.ohos.gradle.kts :shared:linkOhosArm64
仅编译Debug产物:
Kotlin
./gradlew -c settings.ohos.gradle.kts :shared:linkDebugSharedOhosArm64
仅编译Release产物:
Kotlin
./gradlew -c settings.ohos.gradle.kts :shared:linkReleaseSharedOhosArm64
方式2:统一编译链形式
如果希望在IDE中获得更好的代码提示,可以将OpenHarmony工具链作为默认设置:
- 在项目根目录的
build.gradle.kts中添加Maven源:
Kotlin
repositories {
// 定制版kotlin工具链
maven {
url = uri("https://mirrors.tencent.com/nexus/repository/maven-tencent/")
}
}
- 修改Kotlin版本:
Kotlin
plugins {
kotlin("android").version("2.0.21-KBA-010").apply(false)
kotlin("multiplatform").version("2.0.21-KBA-010").apply(false)
// 其他插件
}
- 在
shared/build.gradle.kts中修改Kuikly依赖版本:
Kotlin
sourceSets {
val commonMain by getting {
dependencies {
// KUIKLY_VERSION 用实际使用的Kuikly版本号替换
implementation("com.tencent.kuikly-open:core:KUIKLY_VERSION-2.0.21-KBA-010")
implementation("com.tencent.kuikly-open:core-annotations:KUIKLY_VERSION-2.0.21-KBA-010")
}
}
}
- 添加OpenHarmony构建目标:
Kotlin
kotlin {
ohosArm64 {
binaries {
sharedLib()
}
}
}
dependencies {
compileOnly("com.tencent.kuikly-open:core-ksp:KUIKLY_VERSION-2.0.21-KBA-010") {
// 配置...
}
add("kspOhosArm64", this)
}
4.3 Windows平台编译步骤
由于Windows Android Studio上暂未适配sh脚本运行,不能直接通过runOhosApp.sh联动编译OpenHarmony APP。OpenHarmony APP编译需要分两步:
Step 1:编译OpenHarmony跨端产物
在Android Studio中,通过命令行编译OpenHarmony跨端产物,并将编译后的产物拷贝到OpenHarmony APP对应目录:
打开Android Studio的Terminal

执行编译命令:
Kotlin
./gradlew -c settings.ohos.gradle.kts :shared:linkOhosArm64

等待编译成功:

Step 2:移动到OpenHarmony项目中
将生成的so文件和头文件复制到OpenHarmony项目中:
- so文件位置:shared/build/bin/ohosArm64/releaseShared/libshared.so
- 头文件位置:shared/build/bin/ohosArm64/releaseShared/libshared_api.h
- 复制到OpenHarmony项目的entry/libs/arm64-v8a/和entry/src/main/cpp/目录
- 步骤如下:


- 复制到





- "libshared.h"文件:把该文件移植到鸿蒙的entry/src/main/cpp/目录中。
- "libshared.so"文件:我们一打开是没有lib文件夹的。我们需要在entry目录下新建libs文件夹,再在"libs"文件夹下新建"arm64-v8a"文件夹,最后在"arm64-v8a"文件夹下放置"libshared.so"文件。





4.4 运行到真机
注意:Windows平台无法使用模拟器运行!需要真机或者云真机
云真机申请链接:https://developer.huaweicloud.com/space/devportal/platform/cloudPhone
运行到真机效果如图所示:
