安装 Xcode
App Store 安装即可
创建项目
创建 iOS 类型 App,选 SwiftUI 格式。输入项目名称,会在选中目录下创建两个与项目同名嵌套文件夹。
.
├── StudyTakesTwo
├── StudyTakesTwo
│ ├── Assets.xcassets
│ ├── ContentView.swift
│ └── StudyTakesTwoApp.swift
└── StudyTakesTwo.xcodeproj
├── project.pbxproj
├── project.xcworkspace
├── xcshareddata
└── xcuserdata
ContentView.swift:页面视图StudyTakesTwoApp.swift:启动入口,会自动在项目名称后面加上AppAssets.xcassets:App 的资源管理中心(图片、颜色、图标),包括:定义 App 在手机桌面显示的图标、SwiftUI 默认使用的主题色StudyTakesTwo.xcodeproj:Xcode 工程配置文件(一个 bundle 包目录,在访达中被合并成了一个文件,需要 右键 → 显示包内容 打开),告诉 Xcode:这个项目有哪些源代码、怎么编译、生成什么 App、用什么 Bundle ID、Target、Build Settingsproject.pbxproj:最核心,记录了哪些.swift文件属于这个 App、哪些资源文件要被打包、Target / Scheme / Build Phases、编译选项(Swift 版本、iOS 最低版本)xcuserdata/:用户私有
正确的 .gitignore 文件:
# Xcode
DerivedData/
*.xcuserstate
*.xcuserdata
*.xcscheme
xcuserdata/
xcshareddata/
# macOS
.DS_Store
.xcodeproj 需要被提交
编译运行

点击 Run 或者左边小三角或者 Command + R 运行
会调出模拟机运行软件
可能遇到的问题
需要同时模拟 2 台手机

选中手机后,打开新的 Simulator
修改 Info.plist
Information Property List(Info.plist)是描述应用身份、能力和权限的系统级配置清单,系统在启动和运行应用时会严格按照它来执行。
Xcode 在某个版本后把 Info.plist 从文件目录中移除,现在需要在 UI 里面配置。

在这里面点击右键添加或者选中某一项点击加号添加即可,新添加的值除了在 Custom iOS Target Properties,还会出现在:
- 项目目录自动生成的一个 Info.plist 文件中

需选择 "Open As" -> "Source Code",以查看和编辑原始 XML 代码:

出现如下代码:
xml
<?xml version="1.0" encoding="UTF-8"?>
<!DOCTYPE plist PUBLIC "-//Apple//DTD PLIST 1.0//EN" "http://www.apple.com/DTDs/PropertyList-1.0.dtd">
<plist version="1.0">
<dict>
<key>NSAppTransportSecurity</key>
<dict>
<key>NSAllowsArbitraryLoads</key>
<true/>
</dict>
</dict>
</plist>
- 出现在 TARGETS - Build Settings 的 Info.plist Values 中

注:
如果未来删除掉目录的 Info.plist,要把 Build Settings - Info.plist File 删掉为空,否则会因为找不到 Info.plist 而编译失败。

在真机上测试
由于加入开发者计划 699 每年才能在 App Store 上架自己 App,故先在本机上测试
步骤:
- 连接电脑和手机
- 在 Product - Destination 中把设备选为自己手机
- 运行,会提示手机尚未开启开发者模式
- 在手机设置 - 隐私与安全性中打开开发者模式
- 重新编译运行,软件成功安装到手机
可能遇到的问题
编译版本与手机 iOS 版本不匹配
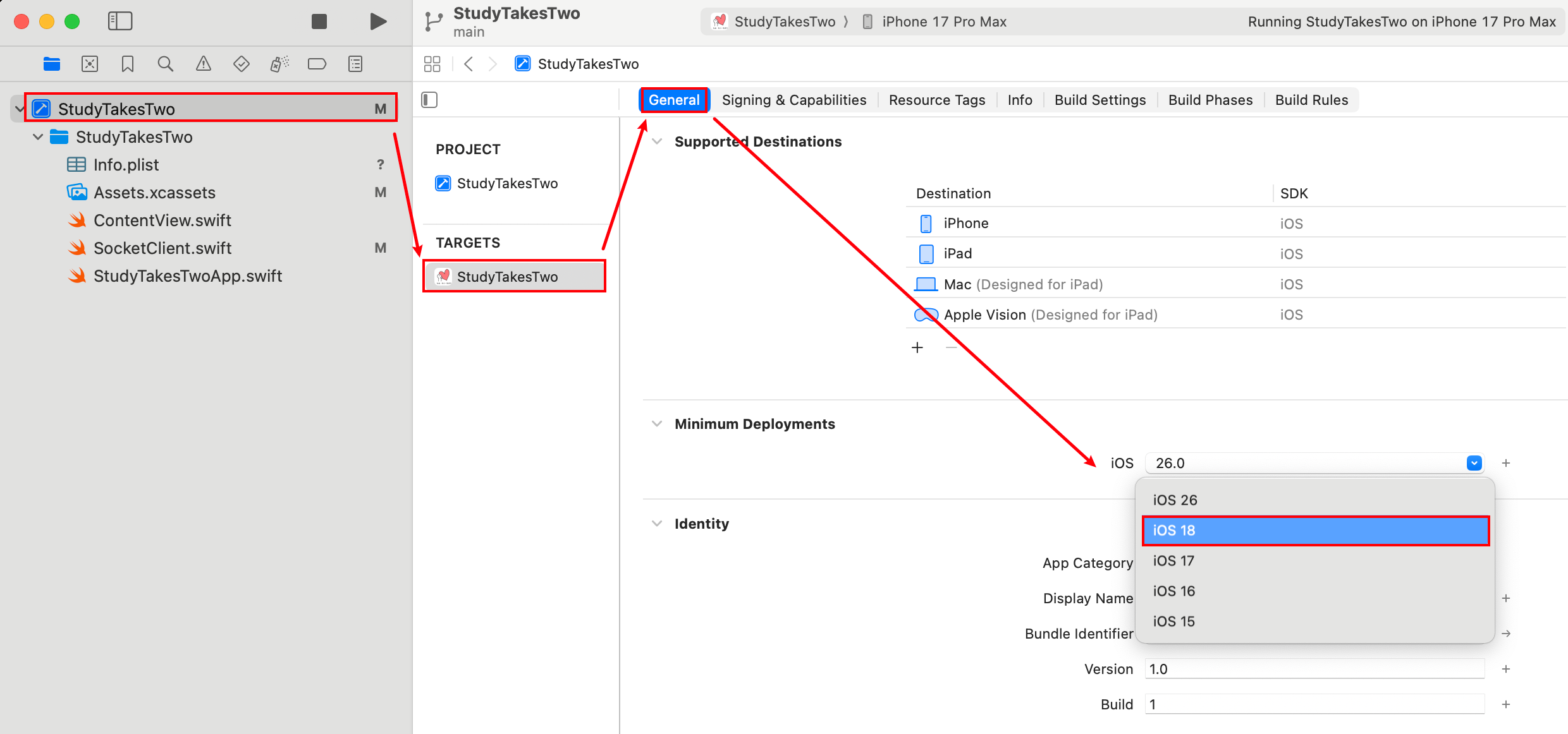
我下载的是 Xcode 26,手机版本是 iOS 18。系统提示要么手机升级,要么 Xcode 降级。但其实不用重装 Xcode 版本。可以直接在 Xcode 中设置部署版本。
方法一:

方法二:

两个地方修改了一个另一个也会同步修改
附录
Product 菜单讲解
Run
编译并运行 App
Test
运行单元/UI 测试
Profile
性能分析(耗时、内存)
Analyze
静态代码分析
Archive
打包发布用,生成一个正式安装包(.ipa)
Build
只编译,不运行
Clean Builder Folder
清空编译缓存
Build Document
生成代码文档
Destination
运行环境(Simulator 或真机)
Scheme
编译 & 运行方案
Scheme 勾不勾选 Shared 区别
不勾选:
Scheme 只存在于自己电脑上,是自己本地用的启动方案,位置:StudyTakesTwo.xcodeproj/xcuserdata/你的用户名.xcuserdatad/xcschemes/,不会被 Git 提交
勾选:
Scheme 变成"项目公共 Scheme",是这个项目官方的启动方案,位置:StudyTakesTwo.xcodeproj/xcshareddata/xcschemes/,会被 Git 提交,其他人打开后就能 Run,不用新建 Scheme

Developer Tool 工具说明
Instruments
性能 / 内存 / 卡顿分析工具
Simulator
iPhone 模拟器
Icon Composer
制作 App 图标
Reality Composer Pro
AR / 空间计算内容编辑器
Accessibility Inspector
无障碍检查工具
FileMerge
文件对比工具
Create ML
训练机器学习模型