硬编码字幕 vs 软编码字幕
硬编码字幕(Hardcoded Subtitles) 硬编码字幕是直接"写死"在视频画面中的字幕,它们已经成为视频图像的一部分,无法通过简单的开关关闭或移除。想要删除这类字幕,通常需要进行较复杂的视频编辑。硬编码字幕常用于必须让所有观众都看到字幕的场景,例如外语电影。
软编码字幕(Softcoded Subtitles) 软编码字幕是与视频画面分离的字幕,可以由观众自由开启或关闭。这类字幕通常以独立文件的形式存在,或作为视频文件中的一个字幕轨道保存,因此可以通过视频字幕移除工具轻松删除。相比之下,软编码字幕更加灵活,也更友好。
去除视频中硬编码字幕的 3 种方法
由于硬编码字幕已经嵌入视频画面中,移除它们相对更具挑战性,往往需要一定的编辑技巧和时间。不过,只要使用合适的工具和方法,仍然可以成功移除,或至少大幅降低字幕的可见度。
如果你正在寻找如何删除视频字幕的方法,下面这些方案值得一试。
方法一:使用 CapCut 裁剪画面去除字幕
Step 1:导入视频
-
打开 CapCut,在主界面创建一个新项目
-
点击【导入】,从本地设备上传含字幕的视频
-
将视频拖入时间轴,准备编辑

Step 2:精准裁剪画面
-
选中时间轴中的视频
-
点击时间轴上方的【裁剪】工具
-
调整画面范围,裁掉字幕所在区域
-
点击【确认】完成裁剪

使用裁剪功能不会影响视频画质
Step 3:导出并分享
-
点击【导出】
-
设置分辨率、帧率、编码器和码率
-
保存到本地,或直接分享至 TikTok、YouTube 等平台

方法二:使用覆盖画面(Overlay)去除字幕
通过画面覆盖的方式移除字幕,可以在不裁剪画面的情况下保持整体构图,适合追求画面完整性的用户。
Step 1:导入视频
-
打开 CapCut,点击【创建项目】
-
导入包含字幕的视频
-
将视频拖入时间轴

Step 2:覆盖字幕区域
-
找到视频中没有字幕的画面位置
-
使用【冻结帧】捕捉该画面
-
调整裁剪比例,使其精准覆盖字幕区域
-
将该画面放置在字幕出现的位置
-
预览确认字幕已被有效遮挡
-
可根据需要添加滤镜、转场或音效

Step 3:导出并分享
-
点击【导出】
-
设置画质、帧率、编码器和码率
-
保存或直接发布到 YouTube、TikTok 等平台

方法三:通过 AI 移除视频中的嵌入字幕
Step 1:导入视频
- 登录 ViiTor AI官网,在首页找到并点击【 AI 工具】。

Step 2:启用 AI 去除功能
- 选择【 AI 去水印/字幕】选项,上传需要处理的视频,并框选水印所在的区域。

Step 3:预览并导出
- 确认选区后,点击【开始擦除】,待处理完成即可下载保存无水印的视频文件。

去除软编码字幕的 2 种方法
相比硬编码字幕,移除软编码字幕要简单得多。由于它们并未嵌入画面,只需关闭或删除字幕轨道即可,不会影响视频质量。
以下是两种常见方式。
方法一:使用 VLC 移除字幕
操作步骤:
-
打开 VLC Media Player,加载视频文件
-
点击顶部菜单栏的【字幕】
-
选择【字幕轨道】>【禁用】
-
若字幕仍显示,进入【工具】>【偏好设置】
-
在【字幕 / OSD】中取消勾选"启用字幕",点击【保存】并重启 VLC

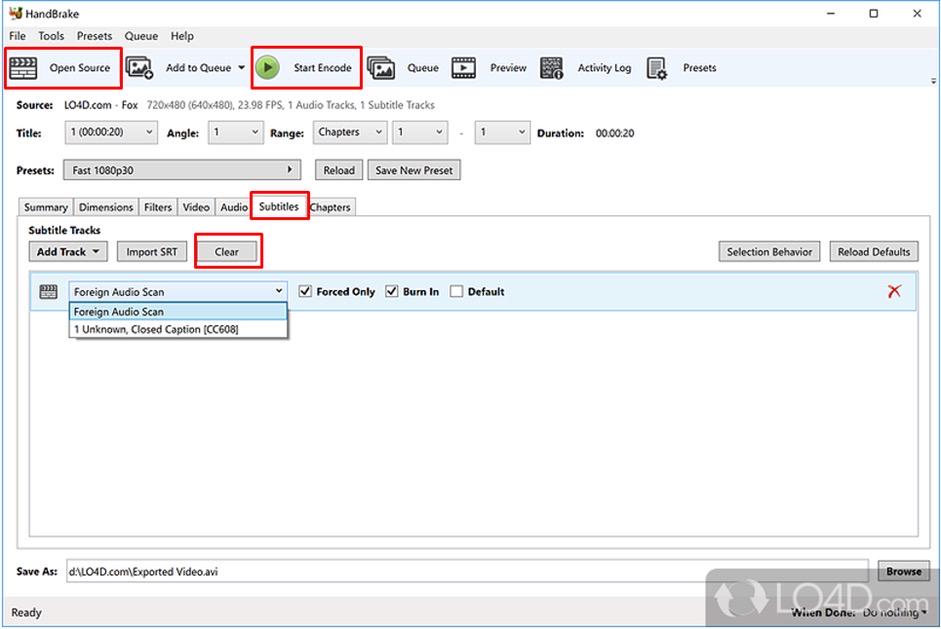
方法二:使用 HandBrake 移除字幕
操作步骤:
-
打开 HandBrake,点击【Open Source】加载视频
-
切换到【Subtitles(字幕)】选项卡
-
点击【Clear】移除所有字幕轨道
-
根据需要调整其他参数
-
点击【Start Encode】开始编码,生成无字幕视频

总结
移除视频字幕的方法多种多样,不同方式在操作复杂度和效果上各有差异。无论你选择裁剪、覆盖,还是使用专业工具,关键在于选择最适合你需求的方案。
如果你追求高效率和易用性,ViiTor AI 无疑是一个非常理想的选择。它简化了字幕移除流程,还能够保证原画质不受干扰。帮助你进一步提升作品质量。
常见问题(FAQs)
如何在不模糊画面的情况下删除字幕?
可以使用 ViiTor AI选取字幕区域,进行 AI 算法水印消除。完全不会影响画质。
如何从 MP4 视频中移除嵌入字幕?
你可以使用 VLC 或 HandBrake 删除字幕轨道。如果需要更直观、操作更简单的方式,CapCut 桌面版也可通过裁剪或覆盖方式去除字幕。ViiTor AI则更能以智能化的方式,去除字幕或者水印,简单快捷效果好。
如何永久删除视频中的字幕?
若想永久移除字幕,可使用 CapCut 的裁剪功能直接裁掉字幕区域;也可以通过画面覆盖的方式遮挡字幕。更简单方便的这是通过 ViiTor AI 使用 AI 去水印功能去除字幕或者视频水印,且不会影响画质。这些工具都针对字幕移除场景进行了优化。