面对飞书在智能时代的入口抢占的领先,企鹅也是奋起直追。
昨天刚吐槽完企微使用 OpenClaw 的坑:谁开放谁赢:使用OpenClaw一个多月,数据才是 AI 时代的护城河
今天企业微信就推出了支持长连接的官方插件,点个赞。

必要前提
在使用企业微信智能机器人接入OpenClaw之前,请确认已经完成以下准备工作:
-
• 已安装企业微信最新版本客户端
-
• 在本地设备安装OpenClaw,或在腾讯云轻量应用服务器安装了OpenClaw。
第一步:以长连接方式创建智能机器人,获取Bot ID和Secret
通过长连接方式创建的智能机器人,支持主动向用户发送消息。
可在客户端-工作台,点击-智能机器人-创建机器人,选择API模式创建。



配置可见范围,选择以「长连接」方式创建,并获取Bot ID 和 Secret。
官方文档不全之处:确认必须是企业微信管理员权限的用户,否则没有API模式选项!!
未更新之前企业微信只有使用URL回调这种方式,导致经常会出现回调失败的情况,从而出现小龙虾不回答问题的情况,而长连接方式则没有这个问题。所以必须选长连接,飞书配置就是默认长连接。
第二步:关联企微机器人与OpenClaw
方式一:在腾讯云轻量应用服务器中部署OpenClaw并关联机器人
使用腾讯云轻量应用服务器Lighthouse:
-
- 进入轻量云,选中已部署OpenClaw的轻量应用服务器
-
- 点击服务器实例卡片即可进入"管理实例"页面
-
- 进入"应用管理"页
-
- 在通道中,选择企微机器人(长连接),依次在输入框内输入前文创建企业微信机器人时随机生成的 Bot ID 和 Secret,填写完成后,点击界面中的添加并应用按钮,并在弹出的弹框中点击确定。稍等片刻,即可在界面中看到已经完成的企业微信机器人配置
-

-
- 输入后,点击添加并应用,并完成重启
-
- 回到企业微信机器人创建页面,保存并创建
-
- 即可在企业微信中与智能机器人正常对话
-

方式二:在本地终端部署OpenClaw并关联机器人
以本地部署为例:
-
- 在本地终端,输入以下命令,安装企微插件:
goopenclaw plugins install @wecom/wecom-openclaw-plugin -
- 重启OpenClaw:
goopenclaw gateway start -
- 在终端中,输入以下命令,添加渠道:
goopenclaw channels add -
- 在select channel步骤,选择 channel 为企业微信
-

-
- 输入企业微信机器人Bot ID、Secret
-

-
- 选择 finish
-

-
- 选择配对方式,选择 Pairing
-

-
- 完成后续配置,并可看到配置渠道成功
-

-
- 在企业微信中,保存机器人,并跟他发消息
-

-
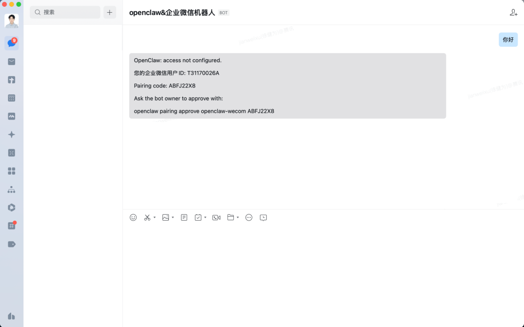
- 会收到一个配置密钥。复制此信息最后一行,并输入在终端中,完成配对
-

-
- 此时可在企业微信中正常对话。
实现在微信中与 OpenClaw 对话
- 点击"我的企业",再点击"微信插件",右边在"邀请关注"处会显示企业的二维码,

- 用你的个人微信扫码关注企业,然后进入到企业中,找到你刚才创建的小龙虾。

- 跟它对话,开启你的养小龙虾之旅。

为了解决大多数人在添加了 OpenClaw 机器人之后,后续使用场景可能遇到的数据导入,功能调用等问题,企微还提供了智能表格和API调用的说明帮助。
后续我准备试试这两个功能,说明链接应该可以扔给 OpenClaw 阅读,让它自己做成 Skill 使用。如果测试跑通,发个教程给朋友们。
智能表格webhook的使用指引
可以使用OpenClaw快速接入并写入数据至智能表格,配置及接入方法可参考:接收外部数据到智能表格 - https://developer.work.weixin.qq.com/document/path/101239
当用户在智能表格中开启「接收外部数据」后,系统会为该表格生成唯一的 Webhook 地址,可通过标准 HTTP POST 请求新增智能表格记录及更新智能表格记录。
我能想到表格技能适用 OpenClaw 的玩法:
OpenClaw 通过 qveris 技能拿到了某只股票/黄金/ETF的日线行情,可以把这些数据写入到智能表格中,后续可以通过智能表格的查询功能,来查看这些数据。
或者 OpenClaw 通过外部接口获取了上游系统的订单数据,也可以把这些数据写入到智能表格中,后续可以通过智能表格的查询功能,来查看这些数据。
或者 OpenClaw 通过爬虫数据抓取了某行业的信息数据,可以写入到表格,后续做进一步的处理。
使用企微API
-
- 如需进一步调用企微应用API,可在管理后台-我的企业获取企业ID,在应用管理-自建应用-获取应用Secret。
-

-

-
- 将上述获取的企业ID和应用Secret发送给已关联OpenClaw的机器人后,即可发起获取access token指令,并通过access token调用企微API,如调用文档API等。

总之,要么购买腾讯云的轻量服务器云,或者本地部署,然后进入企业微信中配置长链接的智能机器人,再通过个人微信关注企业微信,进而跟你的小龙虾对话,让它开始干活。
好评:企微官方现在的这个版本避开了之前 IP地址需要域名备案的问题,也取消了需要配置IP白名单的要求,大大扫清了使用上的障碍。
另外,关于 token 消耗的问题,建议朋友们购买大模型的 Code Plan 版本。目前支持这些厂商:腾讯云、百炼、MiniMax,智谱AI,方舟(火山引擎)。
我用的百炼(阿里云)基础版,40元/月,支持千问、GLM、Kimi 、MiniMax 等最新版本模型,每月提供最多 18,000次请求额度。不够用的朋友,可以选择 Pro 版。
其他家应该跟这差不多,大模型厂家就只有自己的模型,云服务商则可选大模型比较全面。

参考资料:
https://open.work.weixin.qq.com/help2/pc/cat?doc_id=21657
推荐阅读:
