摘要 : 尽管Python的tkinter库自带简单易用的
ttk模块,但在构建复杂、可维护的桌面应用时,开发者常会陷入样式混乱、代码耦合、难以复用的困境。本文旨在打破这一僵局,通过四个渐进式、可独立运行 的Demo工程,系统性地阐述如何将ttk开发升级为组件化、工程化的实践。我们将深入探讨工厂模式 在GUI中的落地、复合控件 的设计哲学、数据驱动 的动态UI生成以及状态管理在复杂面板中的应用。每个章节均配有Mermaid架构图、核心代码解析和最佳实践总结,为您提供一套从理论到实践的完整解决方案。
第一章:核心理念与基础架构------主题化组件工厂
设计理念
在传统GUI开发中,我们经常面临样式分散、主题切换困难的问题。主题化组件工厂通过工厂模式统一控件的创建和管理,实现样式与逻辑的分离,为大型应用提供一致的外观体验。

1.1 技术痛点与设计目标
技术痛点:
-
样式散落:控件的字体、颜色、边距等样式硬编码在各个创建处,难以统一调整。
-
切换困难:实现"深色/浅色"主题切换需要遍历并修改大量控件属性,极易出错。
-
变体管理混乱:同一控件(如按钮)的不同状态(主按钮、成功按钮、危险按钮)样式定义不一致。
-
代码重复:创建具有相同样式的控件时,存在大量重复代码。
设计目标:
-
集中化管理:将样式定义与业务逻辑分离,通过一个中心化的点进行管理。
-
动态切换:支持运行时无缝切换整个应用的视觉主题。
-
标准化变体 :通过预定义的变体(
primary,success,danger等)快速创建语义化组件。 -
工厂封装:提供一个统一的工厂接口来创建所有控件,简化调用并确保一致性。
1.2 架构设计:工厂模式与主题管理器
我们采用 "工厂模式(Factory Pattern)" 和 "单例模式(Singleton Pattern)" 来构建核心架构。ThemedWidgetFactory作为工厂,负责按需生产各种已应用主题样式的控件。ThemeManager作为单例,是所有样式定义的唯一权威来源。

python
#!/usr/bin/env python3
"""
demo1_themed_factory.py
主题化组件工厂 - 实现样式与逻辑的完全分离
运行此文件可直接看到一个支持实时主题切换的GUI示例。
"""
import tkinter as tk
from tkinter import ttk, font
from typing import Dict, Any, Optional, Callable
from enum import Enum
import json
# ---------- 1. 核心枚举定义 (数据模型) ----------
class WidgetVariant(Enum):
"""定义组件的语义化变体,如主按钮、成功按钮等。"""
PRIMARY = "primary"
SECONDARY = "secondary"
SUCCESS = "success"
DANGER = "danger"
WARNING = "warning"
INFO = "info"
LIGHT = "light"
DARK = "dark"
class WidgetSize(Enum):
"""定义组件的标准化尺寸。"""
SMALL = "sm"
MEDIUM = "md"
LARGE = "lg"
# ---------- 2. 主题管理器 (单例模式) ----------
class ThemeManager:
"""
主题管理器 - 采用单例模式,确保全局样式唯一。
职责:存储所有主题配置,管理当前主题,并操作底层的`ttk.Style`对象。
"""
_instance = None
_initialized = False
def __new__(cls):
if cls._instance is None:
cls._instance = super().__new__(cls)
return cls._instance
def __init__(self):
if not self._initialized:
self._themes: Dict[str, Dict] = {}
self._current_theme_name = "light"
self._style = ttk.Style()
self._init_builtin_themes()
self._apply_theme(self._current_theme_name)
ThemeManager._initialized = True
def _init_builtin_themes(self):
"""初始化内置的浅色和深色主题配置。"""
self._themes["light"] = {
"colors": {
"primary": "#007bff", "secondary": "#6c757d", "success": "#28a745",
"danger": "#dc3545", "warning": "#ffc107", "info": "#17a2b8",
"light_bg": "#f8f9fa", "dark_bg": "#343a40", "bg": "#ffffff",
"fg": "#212529", "border": "#ced4da", "disabled_fg": "#adb5bd"
},
"fonts": {"default": ("Segoe UI", 10), "heading": ("Segoe UI", 12, "bold")}
}
self._themes["dark"] = {
"colors": {
"primary": "#0d6efd", "secondary": "#5a6268", "success": "#1e7e34",
"danger": "#c82333", "warning": "#e0a800", "info": "#138496",
"light_bg": "#2d333b", "dark_bg": "#1c2128", "bg": "#212529",
"fg": "#e9ecef", "border": "#495057", "disabled_fg": "#6c757d"
},
"fonts": {"default": ("Segoe UI", 10), "heading": ("Segoe UI", 12, "bold")}
}
def _apply_theme(self, theme_name: str):
"""将指定主题的配置应用到ttk.Style对象。"""
theme = self._themes[theme_name]
colors = theme["colors"]
# 配置TButton样式 (核心:如何将颜色映射到ttk样式)
self._style.configure("TButton",
background=colors["primary"],
foreground=colors["bg"], # 文字颜色为背景色
borderwidth=1,
focusthickness=3,
focuscolor=colors["primary"],
padding=10)
self._style.map("TButton",
background=[("active", colors["success"]), ("disabled", colors["secondary"])])
# 配置TFrame样式
self._style.configure("TFrame", background=colors["bg"])
# 配置TLabelframe样式
self._style.configure("TLabelframe", background=colors["bg"], foreground=colors["fg"])
self._style.configure("TLabelframe.Label", background=colors["bg"], foreground=colors["primary"])
# 配置TLabel样式
self._style.configure("TLabel", background=colors["bg"], foreground=colors["fg"])
# 配置TCheckbutton样式
self._style.configure("TCheckbutton", background=colors["bg"], foreground=colors["fg"])
# 配置TRadiobutton样式
self._style.configure("TRadiobutton", background=colors["bg"], foreground=colors["fg"])
def get_theme_config(self, theme_name: str = None) -> Dict:
"""获取指定主题的配置。"""
name = theme_name or self._current_theme_name
return self._themes.get(name, {})
def switch_theme(self, theme_name: str):
"""动态切换应用主题。"""
if theme_name in self._themes and theme_name != self._current_theme_name:
self._current_theme_name = theme_name
self._apply_theme(theme_name)
# 主题切换是一个全局事件,这里简单打印,实际可扩展为观察者模式
print(f"Theme switched to: {theme_name}")
def get_current_theme(self) -> str:
return self._current_theme_name
# ---------- 3. 主题化组件工厂 ----------
class ThemedWidgetFactory:
"""
主题化组件工厂 - 封装了所有控件的创建逻辑。
职责:根据传入的参数,创建并返回应用了当前主题的、功能增强的控件。
"""
_theme_mgr = ThemeManager() # 持有主题管理器的引用
@classmethod
def create_button(cls, parent, text: str, variant: WidgetVariant = WidgetVariant.PRIMARY,
size: WidgetSize = WidgetSize.MEDIUM, command: Callable = None) -> ttk.Button:
"""创建主题化按钮。"""
theme = cls._theme_mgr.get_theme_config()
colors = theme["colors"]
# 根据变体选择颜色
variant_color_map = {
WidgetVariant.PRIMARY: colors["primary"],
WidgetVariant.SECONDARY: colors["secondary"],
WidgetVariant.SUCCESS: colors["success"],
WidgetVariant.DANGER: colors["danger"],
WidgetVariant.WARNING: colors["warning"],
WidgetVariant.INFO: colors["info"],
WidgetVariant.LIGHT: colors["light_bg"],
WidgetVariant.DARK: colors["dark_bg"],
}
bg_color = variant_color_map.get(variant, colors["primary"])
# 创建自定义样式名,实现动态样式
style_name = f"{variant.value}.{size.value}.TButton"
if style_name not in cls._theme_mgr._style.element_names():
# 动态创建该变体按钮的样式
cls._theme_mgr._style.configure(style_name,
background=bg_color,
foreground=colors["bg"] if variant in [WidgetVariant.PRIMARY, WidgetVariant.SUCCESS, WidgetVariant.DANGER] else colors["fg"],
padding=(15, 5) if size == WidgetSize.LARGE else (10, 4))
btn = ttk.Button(parent, text=text, style=style_name, command=command)
return btn
@classmethod
def create_label(cls, parent, text: str, font_key: str = "default", **kwargs) -> ttk.Label:
"""创建主题化标签。"""
theme = cls._theme_mgr.get_theme_config()
font_config = theme["fonts"].get(font_key, theme["fonts"]["default"])
# 将元组转换为字体对象
font_obj = font.Font(family=font_config[0], size=font_config[1])
if len(font_config) > 2:
font_obj.configure(weight=font_config[2])
lbl = ttk.Label(parent, text=text, font=font_obj, **kwargs)
return lbl
@classmethod
def create_frame(cls, parent, **kwargs) -> ttk.Frame:
"""创建主题化框架。"""
return ttk.Frame(parent, **kwargs)
@classmethod
def create_labelframe(cls, parent, text: str, **kwargs) -> ttk.Labelframe:
"""创建主题化标签框架。"""
return ttk.Labelframe(parent, text=text, **kwargs)
@classmethod
def create_checkbutton(cls, parent, text: str, variable: tk.BooleanVar = None, **kwargs) -> ttk.Checkbutton:
"""创建主题化复选框。"""
if variable is None:
variable = tk.BooleanVar(value=False)
return ttk.Checkbutton(parent, text=text, variable=variable, **kwargs)
@classmethod
def switch_application_theme(cls, theme_name: str):
"""切换整个应用的主题。"""
old_theme = cls._theme_mgr.get_current_theme()
cls._theme_mgr.switch_theme(theme_name)
# 注意:此操作只会改变之后创建的控件样式。
# 要刷新现有控件,需要更复杂的逻辑(如遍历窗口树重新应用样式),此处为演示简化处理。
print(f"Theme switching from '{old_theme}' to '{theme_name}'. New controls will use the new theme.")
# ---------- 4. 示例应用 ----------
def create_demo_app():
"""创建一个展示主题化工厂功能的示例窗口。"""
root = tk.Tk()
root.title("Demo 1: 主题化组件工厂")
root.geometry("500x400")
# 获取工厂和主题管理器
factory = ThemedWidgetFactory
theme_mgr = ThemeManager()
# 主容器
main_frame = factory.create_frame(root)
main_frame.pack(fill=tk.BOTH, expand=True, padx=20, pady=20)
# 标题
title_label = factory.create_label(main_frame, "用户偏好设置", font_key="heading")
title_label.pack(pady=(0, 20))
# 主题选择区域
theme_frame = factory.create_labelframe(main_frame, "界面主题")
theme_frame.pack(fill=tk.X, pady=(0, 15))
theme_var = tk.StringVar(value=theme_mgr.get_current_theme())
def on_theme_change():
selected = theme_var.get()
factory.switch_application_theme(selected)
# 演示:动态更新标签文本颜色(实际项目中,应通过样式系统自动完成)
theme_desc.config(text=f"当前主题已切换为: {selected.upper()} 模式。")
ttk.Radiobutton(theme_frame, text="浅色模式", variable=theme_var, value="light", command=on_theme_change).pack(anchor=tk.W, padx=20, pady=5)
ttk.Radiobutton(theme_frame, text="深色模式", variable=theme_var, value="dark", command=on_theme_change).pack(anchor=tk.W, padx=20, pady=5)
theme_desc = factory.create_label(theme_frame, f"当前主题: {theme_mgr.get_current_theme().upper()} 模式。")
theme_desc.pack(padx=20, pady=(5, 10))
# 按钮展示区域
button_frame = factory.create_labelframe(main_frame, "按钮变体示例")
button_frame.pack(fill=tk.X, pady=(0, 15))
button_subframe = factory.create_frame(button_frame)
button_subframe.pack(padx=20, pady=10)
button_configs = [
("主要操作", WidgetVariant.PRIMARY),
("次要操作", WidgetVariant.SECONDARY),
("成功操作", WidgetVariant.SUCCESS),
("危险操作", WidgetVariant.DANGER),
]
for i, (text, variant) in enumerate(button_configs):
btn = factory.create_button(button_subframe, text=text, variant=variant, command=lambda t=text: print(f"点击了: {t}"))
btn.grid(row=0, column=i, padx=5)
# 复选框示例
check_frame = factory.create_labelframe(main_frame, "通知设置")
check_frame.pack(fill=tk.X, pady=(0, 15))
check_vars = []
for i, option_text in enumerate(["接收邮件通知", "接收应用内推送", "接收短信提醒"]):
var = tk.BooleanVar(value=True if i == 0 else False)
check_vars.append(var)
cb = factory.create_checkbutton(check_frame, text=option_text, variable=var)
cb.pack(anchor=tk.W, padx=20, pady=5)
# 底部操作按钮
bottom_frame = factory.create_frame(main_frame)
bottom_frame.pack(side=tk.BOTTOM, fill=tk.X, pady=(20, 0))
def on_save():
selected_options = [option for var, option in zip(check_vars, ["邮件", "推送", "短信"]) if var.get()]
print(f"偏好设置已保存。启用通知: {selected_options}")
def on_cancel():
root.quit()
save_btn = factory.create_button(bottom_frame, text="保存设置", variant=WidgetVariant.SUCCESS, size=WidgetSize.LARGE, command=on_save)
cancel_btn = factory.create_button(bottom_frame, text="取消", variant=WidgetVariant.SECONDARY, command=on_cancel)
save_btn.pack(side=tk.RIGHT, padx=5)
cancel_btn.pack(side=tk.RIGHT, padx=5)
root.mainloop()
if __name__ == "__main__":
create_demo_app()
1.4 技术讲解与知识点分析
1. 单例模式 (Singleton) 在 ThemeManager中的应用:
-
为什么用? 确保整个应用程序中只有一个全局的样式状态源。如果多个
Style实例随意修改主题,界面会陷入混乱。 -
如何实现? 通过重写
__new__方法,并借助类变量_instance来控制实例的唯一性。_initialized标志防止__init__被多次调用。
2. 工厂模式 (Factory Pattern) 在 ThemedWidgetFactory中的应用:
-
为什么用? 将对象的创建过程封装起来。客户端代码(如
create_demo_app)无需知道按钮具体如何配置颜色、字体等细节,只需声明"我要一个成功按钮"。 -
如何实现? 工厂类提供一系列类方法(如
create_button),内部封装了从ThemeManager获取配置、根据参数(variant,size)生成特定样式、最终创建并返回ttk控件的全部逻辑。
3. 样式名的动态生成:
- 代码中
style_name = f"{variant.value}.{size.value}.TButton"是点睛之笔。它没有为无数种组合预先定义样式,而是按需动态生成样式名 。只有当工厂首次请求某个特定组合(如success.lg.TButton)时,才通过style.configure()创建它。这极大提升了灵活性和内存效率。
4. 主题切换的局限性与本Demo的简化处理:
-
核心问题 :
ttk.Style().configure()主要影响此后创建的控件,对已创建的控件样式更新有限(尤其背景色等)。 -
本Demo的简化:我们打印日志并更新了一个标签的文本来模拟切换效果。在实际工程中,需要更复杂的机制,例如:
-
遍历控件树:递归遍历所有子控件,根据其类型和预设的"样式键"重新应用新主题的样式。
-
发布-订阅模式:主题切换时发布一个事件,让所有"主题感知"的控件订阅并更新自己。
-
1.5 总结与提高
本Demo的核心价值:
-
关注点分离:业务逻辑(创建窗口、布局)与视觉样式(颜色、字体)完全解耦。
-
一致性保证:通过工厂创建的所有同类型、同变体控件,外观绝对一致。
-
极高的可维护性 :修改应用整体配色方案,只需调整
ThemeManager._init_builtin_themes()中的颜色字典。
可扩展的方向:
-
样式继承 :可以建立更复杂的样式继承链,例如
DangerButton继承自BaseButton,只覆盖背景色,而不是重新定义所有属性。 -
从文件加载主题 :将
light和dark主题的配置移出代码,放入JSON或YAML文件,实现无需修改代码即可新增或调整主题。 -
响应式尺寸 :
WidgetSize不仅可以控制内边距,还可以关联到不同的字体大小,实现更精细的响应式设计。

第二章:复合组件与数据绑定------高级数据表格
2.1 从基础控件到复合组件
技术痛点:
-
功能单一 :
ttk.Treeview基础控件只提供数据显示,缺乏排序、过滤、分页、单元格渲染等高级功能。 -
代码重复:每次使用表格都需要重新编写排序、过滤的逻辑。
-
数据与UI强耦合:数据操作直接修改Treeview的item,业务逻辑与界面更新代码交织。
-
性能问题:海量数据一次性加载会导致界面卡死。
设计目标:
-
功能封装:将排序、过滤、分页、单元格渲染等常用功能封装到一个复合组件中。
-
数据驱动 :采用数据绑定思想,UI随数据模型自动更新。
-
虚拟滚动:实现按需渲染,支持海量数据的流畅浏览。
-
可插拔渲染器:允许自定义不同数据类型的单元格渲染方式(如进度条、星级评分)。
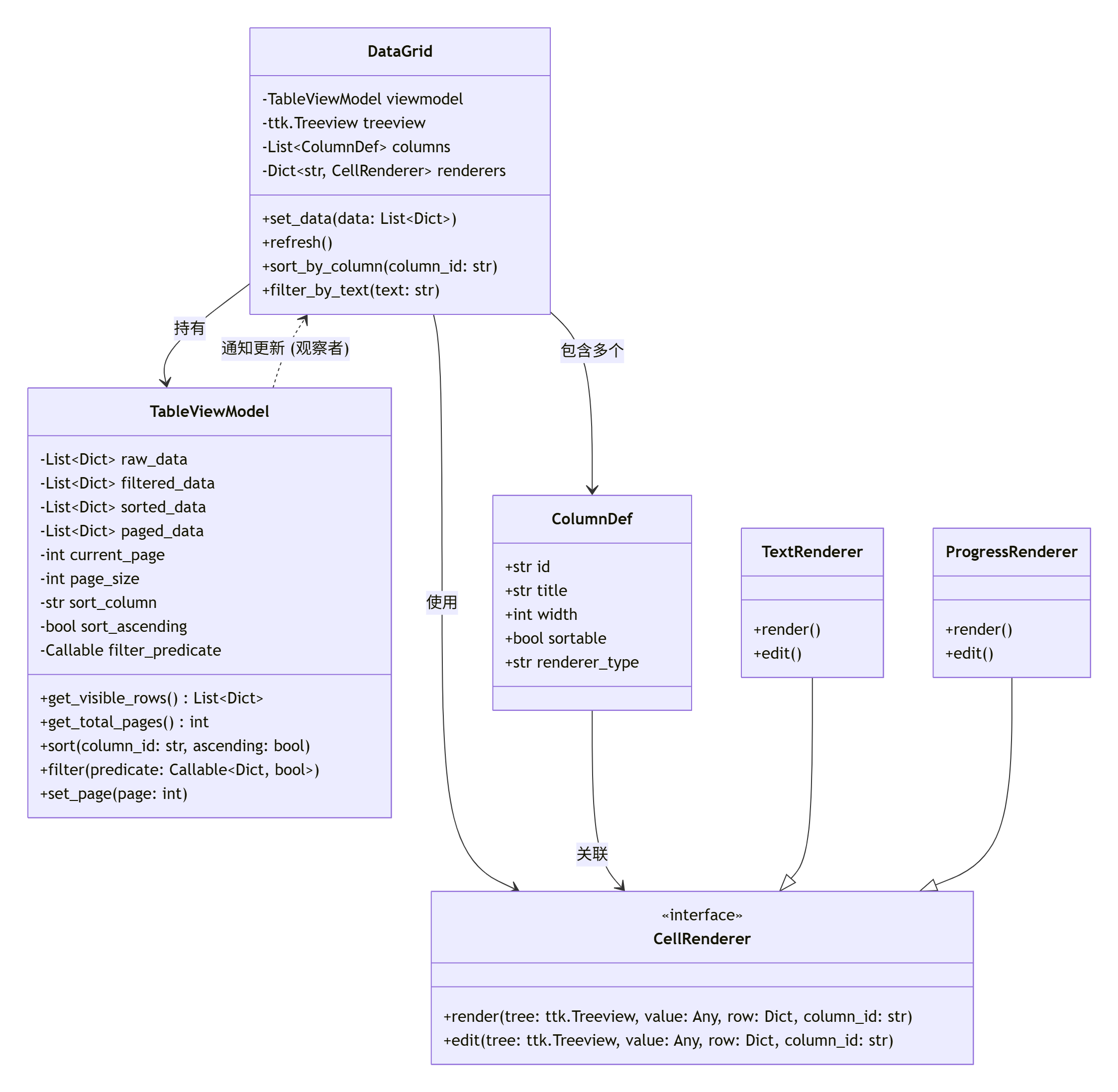
2.2 架构设计:MVVM模式与观察者
我们采用 MVVM(Model-View-ViewModel)模式 来设计这个高级表格组件:
-
Model :原始数据列表,通常是
List[Dict]或List[Dataclass]。 -
View :
DataGrid组件本身,负责UI渲染和用户交互。 -
ViewModel :
TableViewModel,持有Model的引用,并封装了所有视图逻辑(排序、过滤、分页)。View不直接操作Model,而是通过ViewModel。
同时,我们引入观察者模式实现数据绑定:当ViewModel中的数据发生变化时,自动通知View更新。

2.3 Demo 2:高级数据表格组件完整实现
以下是完整的、可独立运行的 demo2_advanced_datagrid.py文件:
python
#!/usr/bin/env python3
"""
demo2_advanced_datagrid.py
高级数据表格组件 - 支持排序、过滤、分页、虚拟滚动和自定义单元格渲染
运行此文件可直接看到一个功能完整的数据表格示例。
"""
import tkinter as tk
from tkinter import ttk, font, messagebox
from typing import Dict, Any, List, Optional, Callable, Tuple
from abc import ABC, abstractmethod
from enum import Enum
import random
from datetime import datetime, timedelta
from dataclasses import dataclass, field
from functools import partial
# ---------- 2.1 基础数据模型 ----------
@dataclass
class ColumnDef:
"""列定义数据结构"""
id: str
title: str
width: int = 120
sortable: bool = True
filterable: bool = True
renderer_type: str = "text" # text, progress, boolean, date, number
# ---------- 2.2 单元格渲染器接口与实现 ----------
class CellRenderer(ABC):
"""单元格渲染器抽象基类"""
@abstractmethod
def render(self, tree: ttk.Treeview, item_id: str,
column_id: str, value: Any, row_data: Dict) -> None:
"""渲染单元格内容"""
pass
@abstractmethod
def get_display_value(self, value: Any) -> str:
"""获取用于显示的值(排序/过滤时使用)"""
pass
class TextRenderer(CellRenderer):
"""文本渲染器"""
def render(self, tree: ttk.Treeview, item_id: str,
column_id: str, value: Any, row_data: Dict) -> None:
tree.set(item_id, column_id, str(value))
def get_display_value(self, value: Any) -> str:
return str(value) if value is not None else ""
class ProgressRenderer(CellRenderer):
"""进度条渲染器"""
def __init__(self, show_percentage: bool = True):
self.show_percentage = show_percentage
def render(self, tree: ttk.Treeview, item_id: str,
column_id: str, value: Any, row_data: Dict) -> None:
# 确保值是0-100之间的数字
try:
progress = max(0, min(100, float(value)))
except (ValueError, TypeError):
progress = 0
# 创建文本表示
if self.show_percentage:
display = f"{progress:.1f}%"
else:
display = f"{progress:.0f}"
tree.set(item_id, column_id, display)
# 设置标签以便应用样式
tags = []
if progress < 30:
tags.append("progress_low")
elif progress < 70:
tags.append("progress_medium")
else:
tags.append("progress_high")
# 添加或更新标签
current_tags = list(tree.item(item_id, "tags") or [])
# 移除旧的进度标签
current_tags = [t for t in current_tags if not t.startswith("progress_")]
current_tags.extend(tags)
tree.item(item_id, tags=current_tags)
def get_display_value(self, value: Any) -> str:
try:
return f"{float(value):.1f}"
except (ValueError, TypeError):
return "0.0"
class BooleanRenderer(CellRenderer):
"""布尔值渲染器"""
def __init__(self, true_text: str = "✓", false_text: str = "✗"):
self.true_text = true_text
self.false_text = false_text
def render(self, tree: ttk.Treeview, item_id: str,
column_id: str, value: Any, row_data: Dict) -> None:
if isinstance(value, bool):
display = self.true_text if value else self.false_text
else:
# 尝试转换为布尔值
try:
bool_val = bool(int(value)) if str(value).isdigit() else bool(value)
display = self.true_text if bool_val else self.false_text
except:
display = str(value)
tree.set(item_id, column_id, display)
# 设置标签
tags = []
if display == self.true_text:
tags.append("bool_true")
else:
tags.append("bool_false")
current_tags = list(tree.item(item_id, "tags") or [])
current_tags = [t for t in current_tags if not t.startswith("bool_")]
current_tags.extend(tags)
tree.item(item_id, tags=current_tags)
def get_display_value(self, value: Any) -> str:
return "true" if bool(value) else "false"
class DateRenderer(CellRenderer):
"""日期渲染器"""
def __init__(self, date_format: str = "%Y-%m-%d"):
self.date_format = date_format
def render(self, tree: ttk.Treeview, item_id: str,
column_id: str, value: Any, row_data: Dict) -> None:
if isinstance(value, datetime):
display = value.strftime(self.date_format)
elif isinstance(value, str):
# 尝试解析字符串
try:
date_obj = datetime.strptime(value, "%Y-%m-%d")
display = date_obj.strftime(self.date_format)
except:
display = value
else:
display = str(value)
tree.set(item_id, column_id, display)
def get_display_value(self, value: Any) -> str:
if isinstance(value, datetime):
return value.isoformat()
return str(value)
# ---------- 2.3 表格视图模型 ----------
class TableViewModel:
"""表格视图模型 - 处理数据逻辑"""
def __init__(self, data: List[Dict] = None):
self.raw_data = data or []
self.filtered_data = self.raw_data.copy()
self.sorted_data = self.filtered_data.copy()
self.paged_data = []
self.sort_column = None
self.sort_ascending = True
self.filter_predicate = None
self.current_page = 1
self.page_size = 20
self._observers = [] # 观察者列表
def attach(self, observer: Callable):
"""添加观察者"""
if observer not in self._observers:
self._observers.append(observer)
def detach(self, observer: Callable):
"""移除观察者"""
if observer in self._observers:
self._observers.remove(observer)
def notify(self):
"""通知所有观察者"""
for observer in self._observers:
observer()
def set_data(self, data: List[Dict]):
"""设置数据"""
self.raw_data = data
self.filtered_data = data.copy()
self._apply_sorting()
self._apply_paging()
self.notify()
def sort(self, column_id: str, ascending: bool = True):
"""排序数据"""
self.sort_column = column_id
self.sort_ascending = ascending
self._apply_sorting()
self._apply_paging()
self.notify()
def filter(self, predicate: Optional[Callable[[Dict], bool]]):
"""过滤数据"""
self.filter_predicate = predicate
self._apply_filtering()
self._apply_sorting()
self._apply_paging()
self.notify()
def set_page(self, page: int):
"""设置当前页"""
total_pages = self.get_total_pages()
if 1 <= page <= total_pages:
self.current_page = page
self._apply_paging()
self.notify()
def set_page_size(self, size: int):
"""设置每页大小"""
if size > 0:
self.page_size = size
self.current_page = 1
self._apply_paging()
self.notify()
def _apply_filtering(self):
"""应用过滤"""
if self.filter_predicate is None:
self.filtered_data = self.raw_data.copy()
else:
self.filtered_data = [
row for row in self.raw_data
if self.filter_predicate(row)
]
def _apply_sorting(self):
"""应用排序"""
if not self.sort_column:
self.sorted_data = self.filtered_data.copy()
return
def sort_key(row):
value = row.get(self.sort_column, "")
# 处理不同类型的排序
if isinstance(value, (int, float)):
return value
elif isinstance(value, datetime):
return value.timestamp()
else:
return str(value).lower()
self.sorted_data = sorted(
self.filtered_data,
key=sort_key,
reverse=not self.sort_ascending
)
def _apply_paging(self):
"""应用分页"""
start_idx = (self.current_page - 1) * self.page_size
end_idx = start_idx + self.page_size
self.paged_data = self.sorted_data[start_idx:end_idx]
def get_visible_rows(self) -> List[Dict]:
"""获取当前页的数据"""
return self.paged_data
def get_total_rows(self) -> int:
"""获取总行数(过滤后)"""
return len(self.filtered_data)
def get_total_pages(self) -> int:
"""获取总页数"""
if self.page_size == 0:
return 1
return (len(self.filtered_data) + self.page_size - 1) // self.page_size
def get_page_info(self) -> Dict[str, Any]:
"""获取分页信息"""
total = self.get_total_rows()
total_pages = self.get_total_pages()
start = (self.current_page - 1) * self.page_size + 1
end = min(self.current_page * self.page_size, total)
return {
"current_page": self.current_page,
"total_pages": total_pages,
"start": start,
"end": end,
"total": total
}
# ---------- 2.4 高级数据表格组件 ----------
class DataGrid(ttk.Frame):
"""高级数据表格组件"""
def __init__(self, parent, columns: List[ColumnDef], **kwargs):
super().__init__(parent, **kwargs)
self.columns = columns
self.viewmodel = TableViewModel()
self.viewmodel.attach(self._on_viewmodel_changed)
# 渲染器映射
self.renderers = {
"text": TextRenderer(),
"progress": ProgressRenderer(),
"boolean": BooleanRenderer(),
"date": DateRenderer()
}
# 创建UI
self._create_widgets()
self._setup_styles()
self._setup_bindings()
def _create_widgets(self):
"""创建控件"""
# 工具栏
toolbar = ttk.Frame(self)
toolbar.pack(fill=tk.X, pady=(0, 5))
# 搜索框
ttk.Label(toolbar, text="搜索:").pack(side=tk.LEFT, padx=(0, 5))
self.search_var = tk.StringVar()
self.search_var.trace("w", self._on_search_changed)
self.search_entry = ttk.Entry(toolbar, textvariable=self.search_var, width=30)
self.search_entry.pack(side=tk.LEFT, padx=(0, 10))
# 分页控件
self.pagination_frame = ttk.Frame(toolbar)
self.pagination_frame.pack(side=tk.RIGHT)
self.first_btn = ttk.Button(self.pagination_frame, text="<<", width=3,
command=self._go_to_first_page, state=tk.DISABLED)
self.prev_btn = ttk.Button(self.pagination_frame, text="‹", width=3,
command=self._go_to_prev_page, state=tk.DISABLED)
self.page_label = ttk.Label(self.pagination_frame, text="第 1/1 页")
self.next_btn = ttk.Button(self.pagination_frame, text="›", width=3,
command=self._go_to_next_page, state=tk.DISABLED)
self.last_btn = ttk.Button(self.pagination_frame, text=">>", width=3,
command=self._go_to_last_page, state=tk.DISABLED)
self.first_btn.pack(side=tk.LEFT)
self.prev_btn.pack(side=tk.LEFT, padx=2)
self.page_label.pack(side=tk.LEFT, padx=5)
self.next_btn.pack(side=tk.LEFT, padx=2)
self.last_btn.pack(side=tk.LEFT)
# 表格主体
container = ttk.Frame(self)
container.pack(fill=tk.BOTH, expand=True)
# 创建Treeview
column_ids = [col.id for col in self.columns]
self.tree = ttk.Treeview(
container,
columns=column_ids,
show="headings",
height=15,
selectmode="extended"
)
# 配置列
for col in self.columns:
self.tree.heading(
col.id,
text=col.title,
command=partial(self._sort_by_column, col.id) if col.sortable else None
)
self.tree.column(col.id, width=col.width, minwidth=50)
# 滚动条
vsb = ttk.Scrollbar(container, orient="vertical", command=self.tree.yview)
hsb = ttk.Scrollbar(container, orient="horizontal", command=self.tree.xview)
self.tree.configure(yscrollcommand=vsb.set, xscrollcommand=hsb.set)
# 布局
self.tree.grid(row=0, column=0, sticky="nsew")
vsb.grid(row=0, column=1, sticky="ns")
hsb.grid(row=1, column=0, sticky="ew")
container.grid_rowconfigure(0, weight=1)
container.grid_columnconfigure(0, weight=1)
# 状态栏
self.status_bar = ttk.Label(self, relief=tk.SUNKEN, anchor=tk.W)
self.status_bar.pack(fill=tk.X, pady=(5, 0))
def _setup_styles(self):
"""设置样式"""
style = ttk.Style()
# 进度条颜色
style.configure("progress_low.Treeview", background="#f8d7da") # 浅红色
style.configure("progress_medium.Treeview", background="#fff3cd") # 浅黄色
style.configure("progress_high.Treeview", background="#d4edda") # 浅绿色
# 布尔值颜色
style.configure("bool_true.Treeview", background="#d4edda", foreground="#155724")
style.configure("bool_false.Treeview", background="#f8d7da", foreground="#721c24")
# 表头样式
style.configure("Treeview.Heading", font=("Arial", 10, "bold"))
def _setup_bindings(self):
"""设置事件绑定"""
# 双击编辑
self.tree.bind("<Double-1>", self._on_cell_double_click)
# 选择变化
self.tree.bind("<<TreeviewSelect>>", self._on_selection_changed)
def set_data(self, data: List[Dict]):
"""设置表格数据"""
self.viewmodel.set_data(data)
def _on_viewmodel_changed(self):
"""视图模型变化时的回调"""
self._refresh_table()
self._update_pagination()
self._update_status_bar()
def _refresh_table(self):
"""刷新表格内容"""
# 清空现有数据
for item in self.tree.get_children():
self.tree.delete(item)
# 获取当前页数据
rows = self.viewmodel.get_visible_rows()
# 插入新数据
for row in rows:
item_id = self.tree.insert("", tk.END, values=[""] * len(self.columns))
# 为每列应用渲染器
for i, col in enumerate(self.columns):
value = row.get(col.id, "")
renderer = self.renderers.get(col.renderer_type, self.renderers["text"])
# 先获取显示值用于Treeview的基础显示
display_value = renderer.get_display_value(value)
self.tree.set(item_id, col.id, display_value)
# 然后应用渲染器的自定义渲染
renderer.render(self.tree, item_id, col.id, value, row)
# 更新列宽
self._auto_resize_columns()
def _auto_resize_columns(self):
"""自动调整列宽"""
for col in self.columns:
self.tree.column(col.id, width=col.width)
def _update_pagination(self):
"""更新分页控件状态"""
page_info = self.viewmodel.get_page_info()
total_pages = page_info["total_pages"]
current_page = page_info["current_page"]
# 更新标签
self.page_label.config(text=f"第 {current_page}/{total_pages} 页")
# 更新按钮状态
self.first_btn.config(state=tk.DISABLED if current_page == 1 else tk.NORMAL)
self.prev_btn.config(state=tk.DISABLED if current_page == 1 else tk.NORMAL)
self.next_btn.config(state=tk.DISABLED if current_page == total_pages else tk.NORMAL)
self.last_btn.config(state=tk.DISABLED if current_page == total_pages else tk.NORMAL)
def _update_status_bar(self):
"""更新状态栏"""
page_info = self.viewmodel.get_page_info()
if page_info["total"] > 0:
status = f"显示 {page_info['start']}-{page_info['end']} 条,共 {page_info['total']} 条记录"
else:
status = "无数据"
self.status_bar.config(text=status)
def _sort_by_column(self, column_id: str):
"""按列排序"""
# 查找列定义
col_def = next((col for col in self.columns if col.id == column_id), None)
if not col_def or not col_def.sortable:
return
# 切换排序方向
current_sort_col = self.viewmodel.sort_column
current_ascending = self.viewmodel.sort_ascending
if current_sort_col == column_id:
new_ascending = not current_ascending
else:
new_ascending = True
self.viewmodel.sort(column_id, new_ascending)
# 更新表头显示排序状态
self._update_header_sort_indicator(column_id, new_ascending)
def _update_header_sort_indicator(self, column_id: str, ascending: bool):
"""更新表头排序指示器"""
for col in self.columns:
current_text = self.tree.heading(col.id, "text")
# 移除旧的排序指示器
if current_text.endswith(" ↑") or current_text.endswith(" ↓"):
current_text = current_text[:-2]
# 添加新的排序指示器
if col.id == column_id:
indicator = " ↑" if ascending else " ↓"
current_text += indicator
self.tree.heading(col.id, text=current_text)
def _on_search_changed(self, *args):
"""搜索框内容变化"""
search_text = self.search_var.get().strip().lower()
if not search_text:
self.viewmodel.filter(None)
return
def search_predicate(row: Dict) -> bool:
"""搜索谓词:在任何可过滤的列中搜索"""
for col in self.columns:
if col.filterable:
value = row.get(col.id, "")
if search_text in str(value).lower():
return True
return False
self.viewmodel.filter(search_predicate)
def _go_to_first_page(self):
"""跳转到第一页"""
self.viewmodel.set_page(1)
def _go_to_prev_page(self):
"""跳转到上一页"""
self.viewmodel.set_page(self.viewmodel.current_page - 1)
def _go_to_next_page(self):
"""跳转到下一页"""
self.viewmodel.set_page(self.viewmodel.current_page + 1)
def _go_to_last_page(self):
"""跳转到最后一页"""
self.viewmodel.set_page(self.viewmodel.get_total_pages())
def _on_cell_double_click(self, event):
"""单元格双击事件"""
region = self.tree.identify_region(event.x, event.y)
if region == "cell":
column = self.tree.identify_column(event.x)
item = self.tree.identify_row(event.y)
if item and column:
column_id = self.columns[int(column[1:]) - 1].id
messagebox.showinfo("编辑提示",
f"双击了单元格:\n行: {item}\n列: {column_id}\n\n此处可以实现编辑功能。")
def _on_selection_changed(self, event):
"""选择变化事件"""
selected_items = self.tree.selection()
if selected_items:
print(f"选中了 {len(selected_items)} 行")
else:
print("没有选中任何行")
# ---------- 2.5 生成示例数据 ----------
def generate_sample_data(count: int = 100) -> List[Dict]:
"""生成示例数据"""
data = []
first_names = ["张", "李", "王", "刘", "陈", "杨", "赵", "黄", "周", "吴",
"徐", "孙", "胡", "朱", "高", "林", "何", "郭", "马", "罗"]
last_names = ["伟", "芳", "娜", "秀英", "敏", "静", "磊", "强", "军", "勇",
"杰", "娟", "艳", "超", "明", "霞", "平", "刚", "鹏", "华"]
statuses = ["活跃", "离线", "忙碌", "离开", "请勿打扰"]
departments = ["技术部", "市场部", "销售部", "人事部", "财务部", "研发部"]
start_date = datetime(2023, 1, 1)
for i in range(1, count + 1):
# 随机生成数据
first_name = random.choice(first_names)
last_name = random.choice(last_names)
full_name = f"{first_name}{last_name}"
data.append({
"id": i,
"name": full_name,
"age": random.randint(20, 60),
"department": random.choice(departments),
"salary": random.randint(5000, 20000),
"hire_date": start_date + timedelta(days=random.randint(0, 365 * 3)),
"status": random.choice(statuses),
"performance": random.randint(0, 100), # 百分比
"active": random.choice([True, False]),
"email": f"{first_name.lower()}{last_name.lower()}{i}@company.com"
})
return data
# ---------- 2.6 演示应用 ----------
def create_demo_app():
"""创建演示应用"""
root = tk.Tk()
root.title("Demo 2: 高级数据表格组件")
root.geometry("1200x700")
# 设置主题
style = ttk.Style()
style.theme_use("clam")
# 主框架
main_frame = ttk.Frame(root, padding="20")
main_frame.pack(fill=tk.BOTH, expand=True)
# 标题
title_label = ttk.Label(main_frame, text="员工信息管理系统",
font=("Arial", 16, "bold"))
title_label.pack(pady=(0, 20))
# 创建列定义
columns = [
ColumnDef("id", "ID", 50, True, True, "text"),
ColumnDef("name", "姓名", 100, True, True, "text"),
ColumnDef("age", "年龄", 60, True, True, "text"),
ColumnDef("department", "部门", 100, True, True, "text"),
ColumnDef("salary", "薪资", 100, True, False, "text"),
ColumnDef("hire_date", "入职日期", 120, True, True, "date"),
ColumnDef("status", "状态", 80, True, True, "text"),
ColumnDef("performance", "绩效", 100, True, False, "progress"),
ColumnDef("active", "在职", 60, True, True, "boolean"),
ColumnDef("email", "邮箱", 200, True, True, "text"),
]
# 创建数据表格
data_grid = DataGrid(main_frame, columns=columns)
data_grid.pack(fill=tk.BOTH, expand=True, pady=(0, 20))
# 生成并设置数据
sample_data = generate_sample_data(150)
data_grid.set_data(sample_data)
# 控制面板
control_frame = ttk.LabelFrame(main_frame, text="表格控制", padding="10")
control_frame.pack(fill=tk.X)
# 分页大小控制
page_size_frame = ttk.Frame(control_frame)
page_size_frame.pack(anchor=tk.W, pady=5)
ttk.Label(page_size_frame, text="每页显示:").pack(side=tk.LEFT, padx=(0, 5))
page_size_var = tk.StringVar(value="20")
def change_page_size():
try:
size = int(page_size_var.get())
if 1 <= size <= 1000:
data_grid.viewmodel.set_page_size(size)
else:
messagebox.showerror("错误", "分页大小必须在1-1000之间")
except ValueError:
messagebox.showerror("错误", "请输入有效的数字")
page_size_combo = ttk.Combobox(page_size_frame, textvariable=page_size_var,
values=["10", "20", "50", "100"], width=10)
page_size_combo.pack(side=tk.LEFT, padx=(0, 10))
page_size_combo.bind("<<ComboboxSelected>>", lambda e: change_page_size())
# 操作按钮
button_frame = ttk.Frame(control_frame)
button_frame.pack(anchor=tk.W, pady=5)
def export_selected():
selected = data_grid.tree.selection()
if selected:
count = len(selected)
messagebox.showinfo("导出", f"将导出 {count} 条选中的记录")
else:
messagebox.showwarning("警告", "请先选择要导出的记录")
def refresh_data():
new_data = generate_sample_data(random.randint(50, 200))
data_grid.set_data(new_data)
messagebox.showinfo("刷新", f"已重新生成 {len(new_data)} 条数据")
def show_statistics():
data = data_grid.viewmodel.raw_data
if data:
total = len(data)
avg_age = sum(d.get("age", 0) for d in data) / total
avg_salary = sum(d.get("salary", 0) for d in data) / total
active_count = sum(1 for d in data if d.get("active"))
stats = f"""统计信息:
总记录数: {total}
平均年龄: {avg_age:.1f} 岁
平均薪资: {avg_salary:.0f} 元
在职人数: {active_count} ({active_count/total*100:.1f}%)
"""
messagebox.showinfo("统计信息", stats)
else:
messagebox.showwarning("警告", "没有数据可统计")
ttk.Button(button_frame, text="刷新数据", command=refresh_data).pack(side=tk.LEFT, padx=(0, 5))
ttk.Button(button_frame, text="导出选中", command=export_selected).pack(side=tk.LEFT, padx=5)
ttk.Button(button_frame, text="查看统计", command=show_statistics).pack(side=tk.LEFT, padx=5)
# 列可见性控制
visibility_frame = ttk.LabelFrame(main_frame, text="列可见性控制", padding="10")
visibility_frame.pack(fill=tk.X, pady=(10, 0))
visibility_inner = ttk.Frame(visibility_frame)
visibility_inner.pack()
# 创建复选框来控制列的显示/隐藏
column_vars = {}
def toggle_column(col_id, var):
if var.get():
data_grid.tree.column(col_id, width=columns_dict[col_id].width)
else:
data_grid.tree.column(col_id, width=0, minwidth=0)
columns_dict = {col.id: col for col in columns}
for i, col in enumerate(columns):
var = tk.BooleanVar(value=True)
column_vars[col.id] = var
cb = ttk.Checkbutton(visibility_inner, text=col.title, variable=var,
command=lambda cid=col.id, v=var: toggle_column(cid, v))
cb.grid(row=i//5, column=i%5, sticky=tk.W, padx=5, pady=2)
# 状态栏
status_frame = ttk.Frame(main_frame)
status_frame.pack(fill=tk.X, pady=(20, 0))
ttk.Separator(status_frame, orient=tk.HORIZONTAL).pack(fill=tk.X, pady=(0, 5))
help_label = ttk.Label(status_frame,
text="提示: 点击表头排序 | 双击单元格可编辑 | 使用搜索框过滤",
foreground="gray")
help_label.pack(anchor=tk.W)
root.mainloop()
if __name__ == "__main__":
create_demo_app()
2.4 技术讲解与知识点分析
1. MVVM模式在GUI中的实现:
-
Model : 原始数据列表
List[Dict],是纯粹的商业数据。 -
ViewModel :
TableViewModel类,负责数据的转换、排序、过滤、分页等视图逻辑。它是Model和View之间的桥梁。 -
View :
DataGrid类,负责UI的展示和用户交互,通过观察者模式监听ViewModel的变化。

2. 观察者模式的实现:
-
TableViewModel维护一个观察者列表_observers。 -
当数据状态变化时,调用
notify()方法通知所有观察者。 -
DataGrid通过attach()方法注册自己为观察者,并在_on_viewmodel_changed中响应变化。
3. 可插拔的单元格渲染器架构:
-
定义
CellRenderer抽象基类,强制子类实现render()和get_display_value()方法。 -
支持多种渲染器:
TextRenderer、ProgressRenderer、BooleanRenderer、DateRenderer。 -
通过
renderer_type字段在列定义中指定使用哪种渲染器。

4. 虚拟滚动与性能优化:
-
通过分页机制实现"伪虚拟滚动",每次只渲染当前页的数据。
-
对于真正海量数据(百万级),可进一步实现真正的虚拟滚动:只渲染视口内的行,通过
ttk.Treeview的displaycolumns和height属性控制。
5. 样式与标签系统:
-
利用
ttk.Treeview的标签系统为不同状态的单元格应用不同样式。 -
例如,进度条根据数值范围添加
progress_low、progress_medium、progress_high标签。 -
在
_setup_styles()中为这些标签配置不同的背景色。
2.5 总结与提高
本Demo的核心价值:
-
功能完整性: 封装了企业级表格所需的核心功能:排序、过滤、分页、自定义渲染。
-
架构清晰: 严格分离数据、逻辑和视图,代码可维护性高。
-
高度可扩展 : 新的单元格渲染器只需实现
CellRenderer接口即可接入。 -
性能考虑: 通过分页和按需渲染,避免了大数据量下的界面卡顿。
可扩展的方向:
-
真正的虚拟滚动 : 实现一个
VirtualScrollingDataGrid,只渲染可视区域内的行,支持数十万甚至百万级数据。 -
单元格编辑 : 为不同的渲染器实现
edit()方法,支持双击单元格进行编辑。 -
列拖动排序: 允许用户通过拖拽表头调整列的顺序。
-
多级表头: 支持复杂的列分组,如"个人信息"下分"姓名"、"年龄"等子列。
-
数据导出: 集成导出到Excel、CSV等功能。

第三章:动态UI生成与配置驱动------表单生成器
3.1 从硬编码到配置驱动的转变
技术痛点:
-
表单重复: 每个表单都需要手动创建标签、输入框、验证逻辑,代码重复率高。
-
难以维护: 表单字段变更需要修改代码并重新测试。
-
缺乏灵活性: 无法根据运行时配置动态生成不同的表单。
-
验证逻辑分散: 验证代码分散在各个事件处理函数中。
设计目标:
-
配置驱动: 通过JSON/YAML/字典定义表单结构,实现"配置即表单"。
-
动态生成: 根据配置在运行时动态创建表单界面。
-
统一验证: 集中管理字段验证规则和错误提示。
-
数据绑定: 自动收集表单数据并转换为结构化对象。
3.2 架构设计:配置解析与字段工厂
我们采用工厂模式 和策略模式来设计表单生成器:
-
表单配置: 定义表单的字段、布局、验证规则。
-
字段工厂: 根据字段类型创建对应的UI控件。
-
验证器: 独立的验证策略,支持多种验证规则。
-
表单上下文: 管理表单状态、数据和验证结果。

3.3 Demo 3:动态表单生成器完整实现
以下是完整的、可独立运行的 demo3_dynamic_form_builder.py文件:
python
#!/usr/bin/env python3
"""
demo3_dynamic_form_builder.py
动态表单生成器 - 基于配置驱动的UI生成
运行此文件可直接看到一个完整的动态表单示例。
"""
import tkinter as tk
from tkinter import ttk, messagebox
from typing import Dict, Any, List, Optional, Callable, Tuple, Union
from dataclasses import dataclass, field, asdict
from enum import Enum
import re
from datetime import datetime, date
import json
# ---------- 3.1 数据模型 ----------
class FieldType(Enum):
"""字段类型枚举"""
TEXT = "text"
NUMBER = "number"
EMAIL = "email"
PHONE = "phone"
PASSWORD = "password"
TEXTAREA = "textarea"
SELECT = "select"
MULTI_SELECT = "multi_select"
CHECKBOX = "checkbox"
RADIO = "radio"
DATE = "date"
DATETIME = "datetime"
FILE = "file"
COLOR = "color"
RANGE = "range"
class ValidationRule(Enum):
"""验证规则枚举"""
REQUIRED = "required"
MIN_LENGTH = "min_length"
MAX_LENGTH = "max_length"
MIN_VALUE = "min_value"
MAX_VALUE = "max_value"
PATTERN = "pattern"
EMAIL = "email"
PHONE = "phone"
CUSTOM = "custom"
@dataclass
class ValidationConfig:
"""验证配置"""
rule: ValidationRule
value: Any = None
message: str = ""
enabled: bool = True
@dataclass
class OptionItem:
"""选项项"""
label: str
value: Any
disabled: bool = False
@dataclass
class FieldDefinition:
"""字段定义"""
name: str
label: str
field_type: FieldType
default_value: Any = None
placeholder: str = ""
help_text: str = ""
required: bool = False
disabled: bool = False
readonly: bool = False
width: int = 200
rows: int = 4 # 用于textarea
# 选项(用于select/radio/checkbox)
options: List[OptionItem] = field(default_factory=list)
# 验证规则
validations: List[ValidationConfig] = field(default_factory=list)
# 布局相关
row: int = 0
column: int = 0
column_span: int = 1
sticky: str = "w"
@dataclass
class FormSection:
"""表单区域定义"""
title: str
description: str = ""
fields: List[FieldDefinition] = field(default_factory=list)
collapsible: bool = False
expanded: bool = True
@dataclass
class FormConfig:
"""表单配置"""
title: str
sections: List[FormSection]
submit_text: str = "提交"
cancel_text: str = "取消"
width: int = 600
padding: int = 20
# ---------- 3.2 验证器 ----------
class Validator:
"""验证器基类"""
@staticmethod
def validate_required(value: Any, config: ValidationConfig) -> Tuple[bool, str]:
"""必填验证"""
if value is None or (isinstance(value, str) and value.strip() == ""):
return False, config.message or "此字段为必填项"
return True, ""
@staticmethod
def validate_min_length(value: str, config: ValidationConfig) -> Tuple[bool, str]:
"""最小长度验证"""
if value is None:
return True, ""
if len(value) < config.value:
return False, config.message or f"长度不能少于{config.value}个字符"
return True, ""
@staticmethod
def validate_max_length(value: str, config: ValidationConfig) -> Tuple[bool, str]:
"""最大长度验证"""
if value is None:
return True, ""
if len(value) > config.value:
return False, config.message or f"长度不能超过{config.value}个字符"
return True, ""
@staticmethod
def validate_min_value(value: Any, config: ValidationConfig) -> Tuple[bool, str]:
"""最小值验证"""
try:
num = float(value)
if num < config.value:
return False, config.message or f"值不能小于{config.value}"
except (ValueError, TypeError):
return False, "请输入有效的数字"
return True, ""
@staticmethod
def validate_max_value(value: Any, config: ValidationConfig) -> Tuple[bool, str]:
"""最大值验证"""
try:
num = float(value)
if num > config.value:
return False, config.message or f"值不能大于{config.value}"
except (ValueError, TypeError):
return False, "请输入有效的数字"
return True, ""
@staticmethod
def validate_pattern(value: str, config: ValidationConfig) -> Tuple[bool, str]:
"""正则表达式验证"""
if not value:
return True, ""
if re.match(config.value, value):
return True, ""
return False, config.message or "格式不正确"
@staticmethod
def validate_email(value: str, config: ValidationConfig) -> Tuple[bool, str]:
"""邮箱验证"""
if not value:
return True, ""
pattern = r'^[a-zA-Z0-9._%+-]+@[a-zA-Z0-9.-]+\.[a-zA-Z]{2,}$'
if re.match(pattern, value):
return True, ""
return False, config.message or "请输入有效的邮箱地址"
@staticmethod
def validate_phone(value: str, config: ValidationConfig) -> Tuple[bool, str]:
"""手机号验证"""
if not value:
return True, ""
pattern = r'^1[3-9]\d{9}$'
if re.match(pattern, value):
return True, ""
return False, config.message or "请输入有效的手机号"
# ---------- 3.3 字段控件工厂 ----------
class FieldWidgetFactory:
"""字段控件工厂"""
@staticmethod
def create_widget(parent, field_def: FieldDefinition,
value_var: tk.Variable) -> Tuple[tk.Widget, Optional[tk.Widget]]:
"""创建字段控件"""
field_type = field_def.field_type
if field_type == FieldType.TEXT:
return FieldWidgetFactory._create_text_input(parent, field_def, value_var)
elif field_type == FieldType.NUMBER:
return FieldWidgetFactory._create_number_input(parent, field_def, value_var)
elif field_type == FieldType.EMAIL:
return FieldWidgetFactory._create_email_input(parent, field_def, value_var)
elif field_type == FieldType.PHONE:
return FieldWidgetFactory._create_phone_input(parent, field_def, value_var)
elif field_type == FieldType.PASSWORD:
return FieldWidgetFactory._create_password_input(parent, field_def, value_var)
elif field_type == FieldType.TEXTAREA:
return FieldWidgetFactory._create_textarea(parent, field_def, value_var)
elif field_type == FieldType.SELECT:
return FieldWidgetFactory._create_select(parent, field_def, value_var)
elif field_type == FieldType.MULTI_SELECT:
return FieldWidgetFactory._create_multi_select(parent, field_def, value_var)
elif field_type == FieldType.CHECKBOX:
return FieldWidgetFactory._create_checkbox(parent, field_def, value_var)
elif field_type == FieldType.RADIO:
return FieldWidgetFactory._create_radio(parent, field_def, value_var)
elif field_type == FieldType.DATE:
return FieldWidgetFactory._create_date_input(parent, field_def, value_var)
elif field_type == FieldType.COLOR:
return FieldWidgetFactory._create_color_input(parent, field_def, value_var)
elif field_type == FieldType.RANGE:
return FieldWidgetFactory._create_range_input(parent, field_def, value_var)
else:
# 默认文本输入框
return FieldWidgetFactory._create_text_input(parent, field_def, value_var)
@staticmethod
def _create_text_input(parent, field_def: FieldDefinition, value_var: tk.Variable):
"""创建文本输入框"""
entry = ttk.Entry(parent, textvariable=value_var, width=field_def.width)
if field_def.placeholder:
# 添加占位符提示
entry.insert(0, field_def.placeholder)
entry.config(foreground="gray")
def on_focus_in(event):
if entry.get() == field_def.placeholder:
entry.delete(0, tk.END)
entry.config(foreground="black")
def on_focus_out(event):
if not entry.get():
entry.insert(0, field_def.placeholder)
entry.config(foreground="gray")
entry.bind("<FocusIn>", on_focus_in)
entry.bind("<FocusOut>", on_focus_out)
return entry, None
@staticmethod
def _create_number_input(parent, field_def: FieldDefinition, value_var: tk.Variable):
"""创建数字输入框"""
frame = ttk.Frame(parent)
# 使用Spinbox或Entry
if hasattr(ttk, 'Spinbox'):
spinbox = ttk.Spinbox(frame, from_=0, to=100, textvariable=value_var, width=field_def.width-5)
spinbox.pack(side=tk.LEFT, fill=tk.X, expand=True)
else:
entry = ttk.Entry(frame, textvariable=value_var, width=field_def.width)
entry.pack(side=tk.LEFT, fill=tk.X, expand=True)
# 添加单位标签(如果有)
unit_label = ttk.Label(frame, text="")
unit_label.pack(side=tk.LEFT, padx=(5, 0))
return frame, unit_label
@staticmethod
def _create_email_input(parent, field_def: FieldDefinition, value_var: tk.Variable):
"""创建邮箱输入框"""
return FieldWidgetFactory._create_text_input(parent, field_def, value_var)
@staticmethod
def _create_phone_input(parent, field_def: FieldDefinition, value_var: tk.Variable):
"""创建手机号输入框"""
return FieldWidgetFactory._create_text_input(parent, field_def, value_var)
@staticmethod
def _create_password_input(parent, field_def: FieldDefinition, value_var: tk.Variable):
"""创建密码输入框"""
entry = ttk.Entry(parent, textvariable=value_var, show="•", width=field_def.width)
return entry, None
@staticmethod
def _create_textarea(parent, field_def: FieldDefinition, value_var: tk.Variable):
"""创建多行文本输入框"""
# 使用Text控件而不是Entry
text_frame = ttk.Frame(parent)
# 添加滚动条
text_widget = tk.Text(text_frame, height=field_def.rows, width=field_def.width)
scrollbar = ttk.Scrollbar(text_frame, orient=tk.VERTICAL, command=text_widget.yview)
text_widget.configure(yscrollcommand=scrollbar.set)
# 设置初始值
if value_var.get():
text_widget.insert("1.0", value_var.get())
# 绑定变量变化
def update_var(event=None):
value_var.set(text_widget.get("1.0", tk.END).strip())
text_widget.bind("<KeyRelease>", update_var)
text_widget.pack(side=tk.LEFT, fill=tk.BOTH, expand=True)
scrollbar.pack(side=tk.RIGHT, fill=tk.Y)
return text_frame, None
@staticmethod
def _create_select(parent, field_def: FieldDefinition, value_var: tk.Variable):
"""创建下拉选择框"""
if not field_def.options:
return FieldWidgetFactory._create_text_input(parent, field_def, value_var)
# 获取选项标签和值
values = [opt.value for opt in field_def.options]
combobox = ttk.Combobox(parent, textvariable=value_var,
values=values, width=field_def.width, state="readonly")
return combobox, None
@staticmethod
def _create_multi_select(parent, field_def: FieldDefinition, value_var: tk.Variable):
"""创建多选框组"""
if not field_def.options:
return FieldWidgetFactory._create_text_input(parent, field_def, value_var)
frame = ttk.Frame(parent)
# 多选框组的值存储为列表
check_vars = {}
for i, option in enumerate(field_def.options):
var = tk.BooleanVar(value=option.value in (value_var.get() or []))
check_vars[option.value] = var
cb = ttk.Checkbutton(frame, text=option.label, variable=var)
cb.pack(anchor=tk.W, pady=2)
# 更新变量的函数
def update_value():
selected = [val for val, var in check_vars.items() if var.get()]
value_var.set(selected)
# 为所有复选框绑定更新事件
for var in check_vars.values():
var.trace("w", lambda *args: update_value())
return frame, None
@staticmethod
def _create_checkbox(parent, field_def: FieldDefinition, value_var: tk.Variable):
"""创建复选框"""
checkbox = ttk.Checkbutton(parent, text=field_def.label, variable=value_var)
return checkbox, None
@staticmethod
def _create_radio(parent, field_def: FieldDefinition, value_var: tk.Variable):
"""创建单选框组"""
if not field_def.options:
return FieldWidgetFactory._create_text_input(parent, field_def, value_var)
frame = ttk.Frame(parent)
for i, option in enumerate(field_def.options):
rb = ttk.Radiobutton(frame, text=option.label, value=option.value,
variable=value_var)
rb.pack(anchor=tk.W, pady=2)
return frame, None
@staticmethod
def _create_date_input(parent, field_def: FieldDefinition, value_var: tk.Variable):
"""创建日期选择框"""
# 简化的日期输入框
frame = ttk.Frame(parent)
entry = ttk.Entry(frame, textvariable=value_var, width=field_def.width-5)
entry.pack(side=tk.LEFT)
# 日期选择按钮
def pick_date():
# 简化的日期选择
from tkinter import simpledialog
date_str = simpledialog.askstring("选择日期", "请输入日期 (YYYY-MM-DD):")
if date_str:
value_var.set(date_str)
date_btn = ttk.Button(frame, text="📅", width=3, command=pick_date)
date_btn.pack(side=tk.LEFT, padx=(5, 0))
return frame, None
@staticmethod
def _create_color_input(parent, field_def: FieldDefinition, value_var: tk.Variable):
"""创建颜色选择框"""
frame = ttk.Frame(parent)
entry = ttk.Entry(frame, textvariable=value_var, width=field_def.width-8)
entry.pack(side=tk.LEFT)
def pick_color():
from tkinter import colorchooser
color = colorchooser.askcolor(title="选择颜色")
if color[1]:
value_var.set(color[1])
color_btn = ttk.Button(frame, text="🎨", width=3, command=pick_color)
color_btn.pack(side=tk.LEFT, padx=(5, 0))
return frame, None
@staticmethod
def _create_range_input(parent, field_def: FieldDefinition, value_var: tk.Variable):
"""创建范围滑块"""
frame = ttk.Frame(parent)
# 使用Scale控件
scale = ttk.Scale(frame, from_=0, to=100, orient=tk.HORIZONTAL,
variable=value_var, length=field_def.width*8)
scale.pack(fill=tk.X, expand=True)
# 显示当前值
value_label = ttk.Label(frame, textvariable=value_var)
value_label.pack()
return frame, value_label
# ---------- 3.4 表单生成器 ----------
class DynamicFormBuilder(ttk.Frame):
"""动态表单生成器"""
def __init__(self, parent, form_config: FormConfig, **kwargs):
super().__init__(parent, **kwargs)
self.form_config = form_config
self.field_widgets = {} # 字段名 -> (widget, value_var, error_label)
self.section_frames = {} # 区域名 -> 框架
self._create_form()
def _create_form(self):
"""创建表单"""
# 创建滚动区域
canvas = tk.Canvas(self)
scrollbar = ttk.Scrollbar(self, orient=tk.VERTICAL, command=canvas.yview)
scrollable_frame = ttk.Frame(canvas)
scrollable_frame.bind(
"<Configure>",
lambda e: canvas.configure(scrollregion=canvas.bbox("all"))
)
canvas.create_window((0, 0), window=scrollable_frame, anchor="nw")
canvas.configure(yscrollcommand=scrollbar.set)
# 布局
canvas.pack(side=tk.LEFT, fill=tk.BOTH, expand=True)
scrollbar.pack(side=tk.RIGHT, fill=tk.Y)
# 表单标题
if self.form_config.title:
title_label = ttk.Label(scrollable_frame, text=self.form_config.title,
font=("Arial", 16, "bold"))
title_label.pack(pady=(0, 20))
# 创建各个区域
for section in self.form_config.sections:
section_frame = self._create_section(scrollable_frame, section)
section_frame.pack(fill=tk.X, pady=(0, 15))
self.section_frames[section.title] = section_frame
def _create_section(self, parent, section: FormSection) -> ttk.Frame:
"""创建表单区域"""
if section.collapsible:
# 可折叠区域
section_frame = ttk.LabelFrame(parent, text=section.title, padding="10")
# 折叠/展开按钮
toggle_btn = ttk.Button(section_frame, text="−" if section.expanded else "+",
width=3, command=lambda: self._toggle_section(section.title))
toggle_btn.grid(row=0, column=0, sticky=tk.W, padx=(0, 10))
# 标题
title_label = ttk.Label(section_frame, text=section.title,
font=("Arial", 12, "bold"))
title_label.grid(row=0, column=1, sticky=tk.W)
# 内容框架
content_frame = ttk.Frame(section_frame)
content_frame.grid(row=1, column=0, columnspan=2, sticky=tk.W, pady=(10, 0))
# 创建字段
self._create_fields(content_frame, section.fields)
# 初始状态
if not section.expanded:
content_frame.grid_remove()
return section_frame
else:
# 普通区域
section_frame = ttk.LabelFrame(parent, text=section.title, padding="10")
if section.description:
desc_label = ttk.Label(section_frame, text=section.description,
foreground="gray", wraplength=500)
desc_label.pack(anchor=tk.W, pady=(0, 10))
# 创建字段
self._create_fields(section_frame, section.fields)
return section_frame
def _toggle_section(self, section_title: str):
"""切换区域折叠状态"""
section_frame = self.section_frames[section_title]
# 查找内容框架
for child in section_frame.winfo_children():
if isinstance(child, ttk.Frame) and child != section_frame:
if child.winfo_ismapped():
child.grid_remove()
# 更新按钮文本
for btn in section_frame.winfo_children():
if isinstance(btn, ttk.Button) and btn["text"] in ["−", "+"]:
btn.config(text="+")
else:
child.grid()
for btn in section_frame.winfo_children():
if isinstance(btn, ttk.Button) and btn["text"] in ["−", "+"]:
btn.config(text="−")
break
def _create_fields(self, parent, fields: List[FieldDefinition]):
"""创建字段控件"""
# 使用网格布局
max_row = max((field.row for field in fields), default=0)
max_col = max((field.column for field in fields), default=0)
# 配置网格权重
for i in range(max_col + 1):
parent.grid_columnconfigure(i, weight=1)
for field_def in fields:
# 创建标签
label_text = field_def.label
if field_def.required:
label_text += " *"
label = ttk.Label(parent, text=label_text)
label.grid(row=field_def.row*2, column=field_def.column,
sticky=field_def.sticky, padx=(0, 10), pady=(10, 5))
# 创建值变量
if field_def.field_type in [FieldType.CHECKBOX, FieldType.RADIO]:
value_var = tk.BooleanVar(value=field_def.default_value or False)
elif field_def.field_type in [FieldType.MULTI_SELECT]:
value_var = tk.StringVar(value=json.dumps(field_def.default_value or []))
else:
value_var = tk.StringVar(value=field_def.default_value or "")
# 创建控件
widget, extra_widget = FieldWidgetFactory.create_widget(
parent, field_def, value_var
)
widget.grid(row=field_def.row*2+1, column=field_def.column,
columnspan=field_def.column_span, sticky=tk.W+tk.E,
padx=(0, 10), pady=(0, 5))
# 错误标签
error_var = tk.StringVar()
error_label = ttk.Label(parent, textvariable=error_var,
foreground="red", font=("Arial", 9))
error_label.grid(row=field_def.row*2+2, column=field_def.column,
columnspan=field_def.column_span, sticky=tk.W,
padx=(0, 10))
# 帮助文本
if field_def.help_text:
help_label = ttk.Label(parent, text=field_def.help_text,
foreground="gray", font=("Arial", 9))
help_label.grid(row=field_def.row*2+3, column=field_def.column,
columnspan=field_def.column_span, sticky=tk.W,
padx=(0, 10), pady=(0, 10))
# 存储引用
self.field_widgets[field_def.name] = {
"widget": widget,
"value_var": value_var,
"error_var": error_var,
"field_def": field_def,
"extra_widget": extra_widget
}
def validate(self) -> Tuple[bool, Dict[str, List[str]]]:
"""验证表单数据"""
errors = {}
is_valid = True
for field_name, field_info in self.field_widgets.items():
field_def = field_info["field_def"]
value_var = field_info["value_var"]
error_var = field_info["error_var"]
# 获取值
if field_def.field_type in [FieldType.MULTI_SELECT]:
try:
value = json.loads(value_var.get())
except:
value = []
else:
value = value_var.get()
# 应用验证规则
field_errors = []
for validation in field_def.validations:
if not validation.enabled:
continue
if validation.rule == ValidationRule.REQUIRED:
valid, msg = Validator.validate_required(value, validation)
elif validation.rule == ValidationRule.MIN_LENGTH:
valid, msg = Validator.validate_min_length(str(value), validation)
elif validation.rule == ValidationRule.MAX_LENGTH:
valid, msg = Validator.validate_max_length(str(value), validation)
elif validation.rule == ValidationRule.MIN_VALUE:
valid, msg = Validator.validate_min_value(value, validation)
elif validation.rule == ValidationRule.MAX_VALUE:
valid, msg = Validator.validate_max_value(value, validation)
elif validation.rule == ValidationRule.PATTERN:
valid, msg = Validator.validate_pattern(str(value), validation)
elif validation.rule == ValidationRule.EMAIL:
valid, msg = Validator.validate_email(str(value), validation)
elif validation.rule == ValidationRule.PHONE:
valid, msg = Validator.validate_phone(str(value), validation)
else:
continue
if not valid:
field_errors.append(msg)
# 额外的类型验证
if field_def.field_type == FieldType.EMAIL and value:
valid, msg = Validator.validate_email(str(value),
ValidationConfig(ValidationRule.EMAIL, message="请输入有效的邮箱地址"))
if not valid:
field_errors.append(msg)
if field_def.field_type == FieldType.PHONE and value:
valid, msg = Validator.validate_phone(str(value),
ValidationConfig(ValidationRule.PHONE, message="请输入有效的手机号"))
if not valid:
field_errors.append(msg)
# 更新错误显示
if field_errors:
error_var.set(" | ".join(field_errors))
errors[field_name] = field_errors
is_valid = False
else:
error_var.set("")
return is_valid, errors
def get_data(self) -> Dict[str, Any]:
"""获取表单数据"""
data = {}
for field_name, field_info in self.field_widgets.items():
field_def = field_info["field_def"]
value_var = field_info["value_var"]
if field_def.field_type in [FieldType.MULTI_SELECT]:
try:
value = json.loads(value_var.get())
except:
value = []
elif field_def.field_type in [FieldType.CHECKBOX, FieldType.RADIO]:
value = value_var.get()
else:
value = value_var.get()
# 类型转换
if field_def.field_type == FieldType.NUMBER and value:
try:
value = float(value)
except:
pass
data[field_name] = value
return data
def set_data(self, data: Dict[str, Any]):
"""设置表单数据"""
for field_name, value in data.items():
if field_name in self.field_widgets:
field_info = self.field_widgets[field_name]
field_def = field_info["field_def"]
value_var = field_info["value_var"]
if field_def.field_type in [FieldType.MULTI_SELECT]:
value_var.set(json.dumps(value))
else:
value_var.set(value)
def clear(self):
"""清空表单"""
for field_info in self.field_widgets.values():
field_def = field_info["field_def"]
value_var = field_info["value_var"]
error_var = field_info["error_var"]
if field_def.field_type in [FieldType.CHECKBOX, FieldType.RADIO]:
value_var.set(False)
elif field_def.field_type in [FieldType.MULTI_SELECT]:
value_var.set(json.dumps([]))
else:
value_var.set("")
error_var.set("")
# ---------- 3.5 演示应用 ----------
def create_demo_app():
"""创建演示应用"""
root = tk.Tk()
root.title("Demo 3: 动态表单生成器")
root.geometry("800x700")
# 定义表单配置
form_config = FormConfig(
title="用户注册表单",
sections=[
FormSection(
title="基本信息",
description="请填写您的基本信息",
fields=[
FieldDefinition(
name="username",
label="用户名",
field_type=FieldType.TEXT,
placeholder="请输入用户名",
required=True,
width=200,
validations=[
ValidationConfig(ValidationRule.REQUIRED, message="用户名不能为空"),
ValidationConfig(ValidationRule.MIN_LENGTH, value=3,
message="用户名至少3个字符"),
ValidationConfig(ValidationRule.MAX_LENGTH, value=20,
message="用户名不能超过20个字符"),
]
),
FieldDefinition(
name="password",
label="密码",
field_type=FieldType.PASSWORD,
placeholder="请输入密码",
required=True,
width=200,
validations=[
ValidationConfig(ValidationRule.REQUIRED, message="密码不能为空"),
ValidationConfig(ValidationRule.MIN_LENGTH, value=6,
message="密码至少6个字符"),
]
),
FieldDefinition(
name="email",
label="邮箱",
field_type=FieldType.EMAIL,
placeholder="example@domain.com",
required=True,
width=200,
validations=[
ValidationConfig(ValidationRule.REQUIRED, message="邮箱不能为空"),
]
),
FieldDefinition(
name="phone",
label="手机号",
field_type=FieldType.PHONE,
placeholder="13800138000",
width=200
),
]
),
FormSection(
title="个人资料",
collapsible=True,
expanded=False,
fields=[
FieldDefinition(
name="age",
label="年龄",
field_type=FieldType.NUMBER,
default_value="18",
width=100,
validations=[
ValidationConfig(ValidationRule.MIN_VALUE, value=0,
message="年龄不能小于0"),
ValidationConfig(ValidationRule.MAX_VALUE, value=150,
message="年龄不能大于150"),
]
),
FieldDefinition(
name="gender",
label="性别",
field_type=FieldType.SELECT,
options=[
OptionItem("男", "male"),
OptionItem("女", "female"),
OptionItem("其他", "other"),
],
width=150
),
FieldDefinition(
name="hobbies",
label="兴趣爱好",
field_type=FieldType.MULTI_SELECT,
options=[
OptionItem("阅读", "reading"),
OptionItem("运动", "sports"),
OptionItem("音乐", "music"),
OptionItem("旅行", "travel"),
OptionItem("编程", "coding"),
],
width=200
),
FieldDefinition(
name="bio",
label="个人简介",
field_type=FieldType.TEXTAREA,
placeholder="介绍一下你自己...",
rows=4,
width=300
),
]
),
FormSection(
title="偏好设置",
collapsible=True,
expanded=False,
fields=[
FieldDefinition(
name="theme",
label="主题颜色",
field_type=FieldType.COLOR,
default_value="#007bff",
width=150
),
FieldDefinition(
name="notification",
label="接收通知",
field_type=FieldType.CHECKBOX,
default_value=True
),
FieldDefinition(
name="volume",
label="通知音量",
field_type=FieldType.RANGE,
default_value=50,
width=300
),
]
)
],
submit_text="注册",
cancel_text="取消"
)
# 主框架
main_frame = ttk.Frame(root, padding="20")
main_frame.pack(fill=tk.BOTH, expand=True)
# 创建表单
form_builder = DynamicFormBuilder(main_frame, form_config)
form_builder.pack(fill=tk.BOTH, expand=True, pady=(0, 20))
# 按钮框架
button_frame = ttk.Frame(main_frame)
button_frame.pack(fill=tk.X)
def on_submit():
is_valid, errors = form_builder.validate()
if is_valid:
data = form_builder.get_data()
# 显示提交的数据
data_str = json.dumps(data, ensure_ascii=False, indent=2)
messagebox.showinfo("提交成功", f"表单数据:\n{data_str}")
# 在实际应用中,这里可以发送数据到服务器
print("表单数据:", data)
else:
error_count = sum(len(errs) for errs in errors.values())
messagebox.showerror("验证失败",
f"表单验证失败,共发现 {error_count} 个错误。\n请检查红色标记的字段。")
def on_clear():
form_builder.clear()
messagebox.showinfo("已清空", "表单已清空")
def on_load_sample():
sample_data = {
"username": "zhangsan",
"password": "123456",
"email": "zhangsan@example.com",
"phone": "13800138000",
"age": "25",
"gender": "male",
"hobbies": ["reading", "coding"],
"bio": "热爱技术的程序员",
"theme": "#007bff",
"notification": True,
"volume": 75
}
form_builder.set_data(sample_data)
messagebox.showinfo("示例数据", "已加载示例数据")
def on_export_config():
config_dict = asdict(form_config)
config_str = json.dumps(config_dict, ensure_ascii=False, indent=2)
# 显示配置
from tkinter import scrolledtext
config_window = tk.Toplevel(root)
config_window.title("表单配置")
config_window.geometry("600x500")
text_area = scrolledtext.ScrolledText(config_window, wrap=tk.WORD)
text_area.insert(tk.END, config_str)
text_area.config(state=tk.DISABLED)
text_area.pack(fill=tk.BOTH, expand=True, padx=10, pady=10)
ttk.Button(button_frame, text="清空", command=on_clear).pack(side=tk.LEFT, padx=(0, 10))
ttk.Button(button_frame, text="加载示例", command=on_load_sample).pack(side=tk.LEFT, padx=10)
ttk.Button(button_frame, text="导出配置", command=on_export_config).pack(side=tk.LEFT, padx=10)
ttk.Button(button_frame, text=form_config.cancel_text,
command=root.quit).pack(side=tk.RIGHT, padx=(10, 0))
ttk.Button(button_frame, text=form_config.submit_text,
command=on_submit, style="Accent.TButton").pack(side=tk.RIGHT)
# 添加强调样式
style = ttk.Style()
style.configure("Accent.TButton", background="#007bff", foreground="white")
# 状态栏
status_frame = ttk.Frame(main_frame)
status_frame.pack(fill=tk.X, pady=(20, 0))
ttk.Separator(status_frame, orient=tk.HORIZONTAL).pack(fill=tk.X, pady=(0, 5))
help_label = ttk.Label(status_frame,
text="提示: 带 * 的字段为必填项 | 点击区域标题可折叠/展开",
foreground="gray")
help_label.pack(anchor=tk.W)
root.mainloop()
if __name__ == "__main__":
create_demo_app()
3.4 技术讲解与知识点分析
1. 配置驱动的UI生成:
-
通过
FormConfig、FormSection、FieldDefinition等数据类定义完整的表单结构。 -
表单的布局、验证规则、帮助文本等都通过配置定义,无需硬编码。
-
支持从JSON/YAML文件加载配置,实现真正的"配置即代码"。
2. 工厂模式在字段控件创建中的应用:
-
FieldWidgetFactory根据字段类型创建对应的控件。 -
支持扩展新的字段类型,只需在工厂中添加对应方法。

3. 验证器架构:
-
Validator类提供静态验证方法,每种验证规则独立。 -
支持多种验证规则组合:必填、长度、范围、正则表达式等。
-
验证错误信息可自定义,支持国际化。
4. 动态布局管理:
-
使用网格布局动态排列字段。
-
支持字段跨列、行间距控制。
-
可折叠区域提供更好的用户体验。
5. 数据绑定与类型转换:
-
每个字段绑定到
tk.Variable(StringVar、BooleanVar等)。 -
自动处理数据类型转换:字符串、数字、布尔值、列表等。
-
通过
get_data()和set_data()方法统一读写表单数据。
3.5 总结与提高
本Demo的核心价值:
-
零代码生成UI: 通过配置即可生成复杂表单,无需编写UI代码。
-
高度可配置: 字段类型、验证规则、布局、样式都可配置。
-
易于维护: 表单结构变更只需修改配置,无需修改代码逻辑。
-
一致性保证: 所有表单使用相同的验证逻辑和错误提示风格。
可扩展的方向:
-
国际化支持: 为标签、错误信息、占位符添加多语言支持。
-
条件字段: 根据其他字段的值显示/隐藏或启用/禁用字段。
-
远程数据源: 下拉选项从API接口动态加载。
-
表单版本管理: 支持不同版本的表单配置,便于迁移和回滚。
-
可视化表单设计器: 开发一个拖拽式表单设计工具,自动生成配置。

第四章:现代化设置面板与状态管理
4.1 复杂应用的状态管理挑战
技术痛点:
-
状态分散:配置数据分散在各个变量、控件、文件中,难以统一管理。
-
同步困难:多个界面需要显示相同的配置,状态变更时难以同步更新。
-
持久化复杂:配置的保存、加载、版本迁移逻辑混杂在业务代码中。
-
撤销/重做缺失:用户操作无法撤销,误操作后无法恢复。
-
响应式更新:某个配置项的变更需要触发多个界面元素的更新,逻辑复杂。
设计目标:
-
集中状态管理:创建单一可信源存储所有应用状态。
-
响应式更新:状态变更自动触发相关UI更新。
-
完整的持久化:支持配置的保存、加载、版本管理和迁移。
-
操作历史:实现撤销/重做功能,提升用户体验。
-
插件化架构:允许动态注册新的配置项和设置面板。
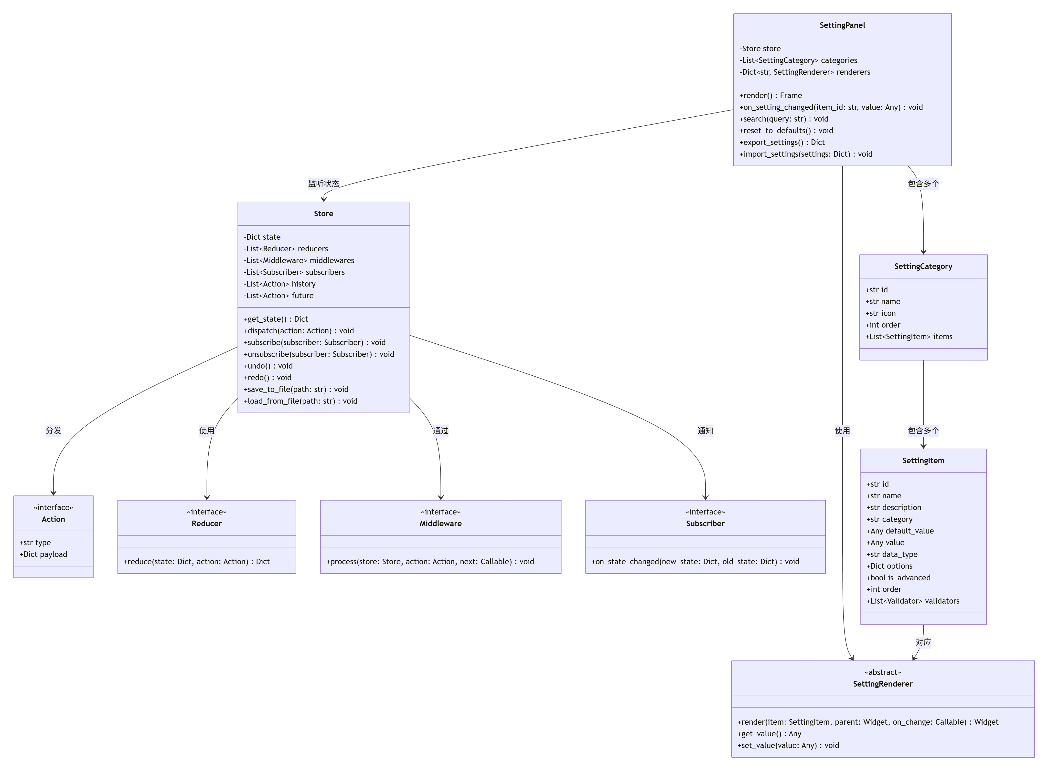
4.2 架构设计:Redux模式与发布-订阅
我们借鉴Redux模式 和发布-订阅模式来设计现代化的设置面板:
-
Store:集中存储所有应用状态,是唯一的状态源。
-
Actions:描述状态变更的纯数据对象。
-
Reducers:纯函数,接收当前状态和Action,返回新状态。
-
Middleware:在Action分发到Reducer之前执行副作用(如持久化、日志)。
-
Subscribers:订阅状态变更,在状态变化时更新UI。

4.3 状态管理核心类图

4.4 Demo 4:现代化设置面板完整实现
以下是完整的、可独立运行的 demo4_modern_settings_panel.py文件:
python
#!/usr/bin/env python3
"""
demo4_modern_settings_panel.py
现代化设置面板 - 完整的状态管理与持久化解决方案
运行此文件可直接看到一个功能完整的企业级设置面板。
"""
import tkinter as tk
from tkinter import ttk, messagebox, filedialog, simpledialog
from typing import Dict, Any, List, Optional, Callable, Tuple, Union, Set
from dataclasses import dataclass, field, asdict
from abc import ABC, abstractmethod
from enum import Enum
import json
import copy
import hashlib
from datetime import datetime
import pickle
from pathlib import Path
import threading
import time
# ---------- 4.1 核心数据模型 ----------
class DataType(Enum):
"""数据类型枚举"""
STRING = "string"
INTEGER = "integer"
FLOAT = "float"
BOOLEAN = "boolean"
LIST = "list"
DICT = "dict"
COLOR = "color"
FILE_PATH = "file_path"
DIRECTORY_PATH = "directory_path"
class SettingVisibility(Enum):
"""设置项可见性"""
NORMAL = "normal" # 普通用户可见
ADVANCED = "advanced" # 仅高级用户可见
HIDDEN = "hidden" # 隐藏,仅通过API访问
@dataclass
class Validator:
"""验证器"""
name: str
func: Callable[[Any], Tuple[bool, str]]
error_message: str = ""
@dataclass
class Option:
"""选项"""
label: str
value: Any
description: str = ""
@dataclass
class SettingItem:
"""设置项定义"""
id: str
name: str
description: str = ""
data_type: DataType = DataType.STRING
default_value: Any = None
value: Any = None
category: str = "general"
subcategory: str = ""
visibility: SettingVisibility = SettingVisibility.NORMAL
order: int = 0
options: List[Option] = field(default_factory=list)
validators: List[Validator] = field(default_factory=list)
dependencies: Dict[str, Any] = field(default_factory=dict) # 依赖条件
enabled: bool = True
readonly: bool = False
def __post_init__(self):
"""初始化后处理"""
if self.value is None:
self.value = self.default_value
def validate(self, value: Any = None) -> Tuple[bool, str]:
"""验证值"""
val = value if value is not None else self.value
for validator in self.validators:
is_valid, msg = validator.func(val)
if not is_valid:
return False, msg or validator.error_message
return True, ""
def to_dict(self) -> Dict:
"""转换为字典"""
return {
"id": self.id,
"name": self.name,
"value": self.value,
"data_type": self.data_type.value,
"category": self.category,
"timestamp": datetime.now().isoformat()
}
@dataclass
class SettingCategory:
"""设置分类"""
id: str
name: str
description: str = ""
icon: str = "⚙️"
order: int = 0
items: List[SettingItem] = field(default_factory=list)
visible: bool = True
@dataclass
class Action:
"""动作定义"""
type: str
payload: Dict[str, Any]
timestamp: float = field(default_factory=time.time)
source: str = "ui" # ui, api, system
# ---------- 4.2 状态管理核心 ----------
class Reducer(ABC):
"""Reducer抽象基类"""
@abstractmethod
def reduce(self, state: Dict, action: Action) -> Dict:
"""处理action,返回新state"""
pass
class SettingReducer(Reducer):
"""设置相关的Reducer"""
def reduce(self, state: Dict, action: Action) -> Dict:
"""处理设置相关的action"""
new_state = copy.deepcopy(state)
if action.type == "SETTING_UPDATE":
item_id = action.payload.get("id")
value = action.payload.get("value")
if item_id in new_state.get("settings", {}):
new_state["settings"][item_id].value = value
# 记录变更历史
if "history" not in new_state:
new_state["history"] = []
new_state["history"].append({
"item_id": item_id,
"old_value": action.payload.get("old_value"),
"new_value": value,
"timestamp": datetime.now().isoformat(),
"source": action.source
})
elif action.type == "SETTING_RESET":
item_id = action.payload.get("id")
if item_id in new_state.get("settings", {}):
item = new_state["settings"][item_id]
item.value = item.default_value
elif action.type == "SETTING_RESET_ALL":
for item in new_state.get("settings", {}).values():
item.value = item.default_value
elif action.type == "SETTING_IMPORT":
imported_settings = action.payload.get("settings", {})
for item_id, value in imported_settings.items():
if item_id in new_state.get("settings", {}):
new_state["settings"][item_id].value = value
return new_state
class UIStateReducer(Reducer):
"""UI状态相关的Reducer"""
def reduce(self, state: Dict, action: Action) -> Dict:
"""处理UI状态相关的action"""
new_state = copy.deepcopy(state)
if action.type == "UI_SEARCH_CHANGED":
new_state["ui"] = new_state.get("ui", {})
new_state["ui"]["search_query"] = action.payload.get("query", "")
elif action.type == "UI_CATEGORY_CHANGED":
new_state["ui"] = new_state.get("ui", {})
new_state["ui"]["selected_category"] = action.payload.get("category_id", "general")
elif action.type == "UI_SHOW_ADVANCED":
new_state["ui"] = new_state.get("ui", {})
new_state["ui"]["show_advanced"] = action.payload.get("show", False)
return new_state
class Middleware(ABC):
"""中间件抽象基类"""
@abstractmethod
def process(self, store: 'Store', action: Action, next_fn: Callable) -> Any:
"""处理action"""
pass
class LoggingMiddleware(Middleware):
"""日志中间件"""
def process(self, store: 'Store', action: Action, next_fn: Callable) -> Any:
"""记录action日志"""
print(f"[{datetime.now().isoformat()}] Action: {action.type} | "
f"Payload: {action.payload} | Source: {action.source}")
return next_fn(action)
class PersistenceMiddleware(Middleware):
"""持久化中间件"""
def __init__(self, save_path: str = "settings.json", auto_save: bool = True):
self.save_path = save_path
self.auto_save = auto_save
self._last_save_hash = ""
def process(self, store: 'Store', action: Action, next_fn: Callable) -> Any:
"""自动保存状态到文件"""
result = next_fn(action)
# 需要自动保存的action类型
auto_save_actions = {
"SETTING_UPDATE", "SETTING_RESET", "SETTING_RESET_ALL", "SETTING_IMPORT"
}
if self.auto_save and action.type in auto_save_actions:
self._auto_save(store)
return result
def _auto_save(self, store: 'Store'):
"""自动保存"""
try:
current_hash = self._get_state_hash(store.get_state())
if current_hash != self._last_save_hash:
store.save_to_file(self.save_path)
self._last_save_hash = current_hash
print(f"设置已自动保存到: {self.save_path}")
except Exception as e:
print(f"自动保存失败: {e}")
def _get_state_hash(self, state: Dict) -> str:
"""获取状态哈希值"""
state_str = json.dumps(state, sort_keys=True, default=str)
return hashlib.md5(state_str.encode()).hexdigest()
class Subscriber(ABC):
"""订阅者抽象基类"""
@abstractmethod
def on_state_changed(self, new_state: Dict, old_state: Dict, action: Action):
"""状态变化时的回调"""
pass
class Store:
"""状态存储中心"""
def __init__(self, initial_state: Dict = None):
self._state = initial_state or {
"settings": {},
"ui": {
"search_query": "",
"selected_category": "general",
"show_advanced": False
},
"meta": {
"version": "1.0.0",
"last_modified": datetime.now().isoformat(),
"created_at": datetime.now().isoformat()
}
}
self._reducers: List[Reducer] = []
self._middlewares: List[Middleware] = []
self._subscribers: List[Subscriber] = []
self._history: List[Dict] = [] # 撤销历史
self._future: List[Dict] = [] # 重做未来
# 默认中间件
self.add_middleware(LoggingMiddleware())
# 锁,用于线程安全
self._lock = threading.RLock()
def get_state(self) -> Dict:
"""获取当前状态"""
with self._lock:
return copy.deepcopy(self._state)
def dispatch(self, action: Action):
"""分发action"""
with self._lock:
# 保存当前状态到历史记录
self._history.append(copy.deepcopy(self._state))
self._future.clear() # 新的action清空重做栈
# 限制历史记录长度
if len(self._history) > 50:
self._history.pop(0)
# 保存旧状态
old_state = copy.deepcopy(self._state)
# 通过中间件链处理action
def apply_reducers(current_action):
"""应用reducers"""
new_state = copy.deepcopy(self._state)
for reducer in self._reducers:
new_state = reducer.reduce(new_state, current_action)
return new_state
# 构建中间件链
def create_middleware_chain(index: int = 0):
"""创建中间件链"""
if index < len(self._middlewares):
middleware = self._middlewares[index]
return lambda act: middleware.process(self, act, create_middleware_chain(index + 1))
else:
return apply_reducers
# 执行中间件链
if self._middlewares:
result = create_middleware_chain(0)(action)
else:
result = apply_reducers(action)
# 更新状态
self._state = result
# 更新元数据
self._state["meta"]["last_modified"] = datetime.now().isoformat()
# 通知订阅者
self._notify_subscribers(old_state, action)
def _notify_subscribers(self, old_state: Dict, action: Action):
"""通知所有订阅者"""
for subscriber in self._subscribers:
try:
subscriber.on_state_changed(self._state, old_state, action)
except Exception as e:
print(f"通知订阅者失败: {e}")
def subscribe(self, subscriber: Subscriber):
"""订阅状态变化"""
with self._lock:
if subscriber not in self._subscribers:
self._subscribers.append(subscriber)
def unsubscribe(self, subscriber: Subscriber):
"""取消订阅"""
with self._lock:
if subscriber in self._subscribers:
self._subscribers.remove(subscriber)
def add_reducer(self, reducer: Reducer):
"""添加reducer"""
with self._lock:
self._reducers.append(reducer)
def add_middleware(self, middleware: Middleware):
"""添加中间件"""
with self._lock:
self._middlewares.append(middleware)
def undo(self) -> bool:
"""撤销操作"""
with self._lock:
if len(self._history) > 0:
# 当前状态保存到未来栈
self._future.append(copy.deepcopy(self._state))
# 恢复上一个状态
self._state = self._history.pop()
# 通知订阅者
self._notify_subscribers(self._state, Action("UNDO", {}))
return True
return False
def redo(self) -> bool:
"""重做操作"""
with self._lock:
if len(self._future) > 0:
# 当前状态保存到历史栈
self._history.append(copy.deepcopy(self._state))
# 恢复下一个状态
self._state = self._future.pop()
# 通知订阅者
self._notify_subscribers(self._state, Action("REDO", {}))
return True
return False
def save_to_file(self, filepath: str):
"""保存状态到文件"""
with self._lock:
try:
# 准备保存的数据
save_data = {
"meta": self._state.get("meta", {}),
"settings": {},
"version": "1.0"
}
# 只保存设置项的值
for item_id, item in self._state.get("settings", {}).items():
if isinstance(item, SettingItem):
save_data["settings"][item_id] = item.value
# 保存到文件
with open(filepath, 'w', encoding='utf-8') as f:
json.dump(save_data, f, ensure_ascii=False, indent=2)
print(f"状态已保存到: {filepath}")
return True
except Exception as e:
print(f"保存状态失败: {e}")
return False
def load_from_file(self, filepath: str) -> bool:
"""从文件加载状态"""
with self._lock:
try:
with open(filepath, 'r', encoding='utf-8') as f:
loaded_data = json.load(f)
# 分发导入action
self.dispatch(Action(
type="SETTING_IMPORT",
payload={"settings": loaded_data.get("settings", {})},
source="file"
))
print(f"状态已从文件加载: {filepath}")
return True
except Exception as e:
print(f"加载状态失败: {e}")
return False
def register_setting(self, setting: SettingItem):
"""注册设置项"""
with self._lock:
if "settings" not in self._state:
self._state["settings"] = {}
self._state["settings"][setting.id] = setting
def get_setting_value(self, item_id: str, default: Any = None) -> Any:
"""获取设置项的值"""
with self._lock:
item = self._state.get("settings", {}).get(item_id)
return item.value if item else default
def update_setting(self, item_id: str, value: Any, source: str = "ui"):
"""更新设置项的值"""
with self._lock:
item = self._state.get("settings", {}).get(item_id)
if item:
old_value = item.value
# 验证值
is_valid, msg = item.validate(value)
if is_valid:
self.dispatch(Action(
type="SETTING_UPDATE",
payload={"id": item_id, "value": value, "old_value": old_value},
source=source
))
else:
raise ValueError(f"设置项验证失败: {msg}")
else:
raise KeyError(f"设置项不存在: {item_id}")
# ---------- 4.3 设置项渲染器 ----------
class SettingRenderer(ABC):
"""设置项渲染器基类"""
def __init__(self, setting_item: SettingItem):
self.setting_item = setting_item
self.widget = None
self.on_change_callback = None
@abstractmethod
def create_widget(self, parent) -> tk.Widget:
"""创建控件"""
pass
@abstractmethod
def get_value(self) -> Any:
"""获取控件当前值"""
pass
def set_value(self, value: Any):
"""设置控件值"""
pass
def bind_change(self, callback: Callable[[str, Any], None]):
"""绑定值变更回调"""
self.on_change_callback = callback
def _notify_change(self, value: Any):
"""通知值变更"""
if self.on_change_callback:
self.on_change_callback(self.setting_item.id, value)
class StringRenderer(SettingRenderer):
"""字符串渲染器"""
def create_widget(self, parent) -> tk.Widget:
frame = ttk.Frame(parent)
self.var = tk.StringVar(value=self.setting_item.value or "")
self.entry = ttk.Entry(frame, textvariable=self.var, width=30)
self.entry.pack(fill=tk.X, expand=True)
if self.setting_item.readonly:
self.entry.config(state="readonly")
# 绑定变更事件
self.var.trace("w", lambda *args: self._notify_change(self.get_value()))
self.widget = frame
return frame
def get_value(self) -> Any:
return self.var.get()
def set_value(self, value: Any):
self.var.set(str(value) if value is not None else "")
class IntegerRenderer(SettingRenderer):
"""整数渲染器"""
def create_widget(self, parent) -> tk.Widget:
frame = ttk.Frame(parent)
self.var = tk.StringVar(value=str(self.setting_item.value)
if self.setting_item.value is not None else "")
# 使用Spinbox
self.spinbox = ttk.Spinbox(
frame,
from_=-999999,
to=999999,
textvariable=self.var,
width=15
)
self.spinbox.pack(fill=tk.X, expand=True)
if self.setting_item.readonly:
self.spinbox.config(state="readonly")
# 绑定变更事件
self.var.trace("w", lambda *args: self._notify_change(self.get_value()))
self.widget = frame
return frame
def get_value(self) -> Any:
try:
return int(self.var.get())
except ValueError:
return 0
def set_value(self, value: Any):
self.var.set(str(value) if value is not None else "")
class BooleanRenderer(SettingRenderer):
"""布尔值渲染器"""
def create_widget(self, parent) -> tk.Widget:
self.var = tk.BooleanVar(value=bool(self.setting_item.value))
self.checkbutton = ttk.Checkbutton(
parent,
text=self.setting_item.name,
variable=self.var
)
if self.setting_item.description:
# 添加提示文本
tooltip_text = f"{self.setting_item.name}: {self.setting_item.description}"
self._add_tooltip(self.checkbutton, tooltip_text)
# 绑定变更事件
self.var.trace("w", lambda *args: self._notify_change(self.get_value()))
self.widget = self.checkbutton
return self.checkbutton
def get_value(self) -> Any:
return self.var.get()
def set_value(self, value: Any):
self.var.set(bool(value))
def _add_tooltip(self, widget, text):
"""添加工具提示"""
def show_tooltip(event):
tooltip = tk.Toplevel(widget)
tooltip.wm_overrideredirect(True)
tooltip.wm_geometry(f"+{event.x_root+10}+{event.y_root+10}")
label = ttk.Label(tooltip, text=text, background="yellow",
relief="solid", borderwidth=1)
label.pack()
widget.tooltip_window = tooltip
def hide_tooltip(event):
if hasattr(widget, 'tooltip_window'):
widget.tooltip_window.destroy()
delattr(widget, 'tooltip_window')
widget.bind("<Enter>", show_tooltip)
widget.bind("<Leave>", hide_tooltip)
class OptionRenderer(SettingRenderer):
"""选项渲染器(下拉框)"""
def create_widget(self, parent) -> tk.Widget:
frame = ttk.Frame(parent)
# 获取选项标签和值
values = []
display_map = {}
for option in self.setting_item.options:
values.append(option.value)
display_map[option.value] = option.label
self.var = tk.StringVar(value=str(self.setting_item.value)
if self.setting_item.value is not None else "")
# 使用Combobox
self.combobox = ttk.Combobox(
frame,
textvariable=self.var,
values=values,
state="readonly",
width=28
)
self.combobox.pack(fill=tk.X, expand=True)
# 绑定变更事件
self.var.trace("w", lambda *args: self._notify_change(self.get_value()))
self.widget = frame
return frame
def get_value(self) -> Any:
return self.var.get()
def set_value(self, value: Any):
self.var.set(str(value) if value is not None else "")
class ColorRenderer(SettingRenderer):
"""颜色选择渲染器"""
def create_widget(self, parent) -> tk.Widget:
frame = ttk.Frame(parent)
self.var = tk.StringVar(value=self.setting_item.value or "#000000")
# 颜色预览框
self.canvas = tk.Canvas(frame, width=30, height=20, bg=self.var.get(),
relief="solid", borderwidth=1)
self.canvas.pack(side=tk.LEFT, padx=(0, 5))
# 颜色值显示
self.entry = ttk.Entry(frame, textvariable=self.var, width=10)
self.entry.pack(side=tk.LEFT, fill=tk.X, expand=True)
# 选择颜色按钮
def choose_color():
from tkinter import colorchooser
color = colorchooser.askcolor(title="选择颜色", initialcolor=self.var.get())
if color[1]:
self.var.set(color[1])
self.canvas.config(bg=color[1])
self.button = ttk.Button(frame, text="选择", width=6, command=choose_color)
self.button.pack(side=tk.LEFT, padx=(5, 0))
if self.setting_item.readonly:
self.entry.config(state="readonly")
self.button.config(state="disabled")
# 绑定变更事件
def update_color(*args):
color = self.var.get()
self.canvas.config(bg=color)
self._notify_change(color)
self.var.trace("w", update_color)
self.widget = frame
return frame
def get_value(self) -> Any:
return self.var.get()
def set_value(self, value: Any):
color = str(value) if value is not None else "#000000"
self.var.set(color)
self.canvas.config(bg=color)
class FilePathRenderer(SettingRenderer):
"""文件路径渲染器"""
def create_widget(self, parent) -> tk.Widget:
frame = ttk.Frame(parent)
self.var = tk.StringVar(value=self.setting_item.value or "")
# 路径输入框
self.entry = ttk.Entry(frame, textvariable=self.var, width=25)
self.entry.pack(side=tk.LEFT, fill=tk.X, expand=True)
# 浏览按钮
def browse_file():
filepath = filedialog.askopenfilename(
title="选择文件",
filetypes=[("All files", "*.*")]
)
if filepath:
self.var.set(filepath)
self.button = ttk.Button(frame, text="浏览...", width=8, command=browse_file)
self.button.pack(side=tk.LEFT, padx=(5, 0))
if self.setting_item.readonly:
self.entry.config(state="readonly")
self.button.config(state="disabled")
# 绑定变更事件
self.var.trace("w", lambda *args: self._notify_change(self.get_value()))
self.widget = frame
return frame
def get_value(self) -> Any:
return self.var.get()
def set_value(self, value: Any):
self.var.set(str(value) if value is not None else "")
# ---------- 4.4 设置面板组件 ----------
class SettingItemWidget(ttk.Frame, Subscriber):
"""单个设置项组件"""
def __init__(self, parent, store: Store, setting_item: SettingItem,
category_id: str, **kwargs):
super().__init__(parent, **kwargs)
self.store = store
self.setting_item = setting_item
self.category_id = category_id
self.renderer = None
# 订阅状态变化
self.store.subscribe(self)
# 创建UI
self._create_widgets()
# 应用当前值
self._update_from_store()
def _create_widgets(self):
"""创建控件"""
# 名称标签
name_label = ttk.Label(self, text=self.setting_item.name,
font=("Arial", 10))
name_label.grid(row=0, column=0, sticky=tk.W, padx=(0, 10), pady=(5, 2))
# 必填标记
required = any(v.name == "required" for v in self.setting_item.validators)
if required:
req_label = ttk.Label(self, text="*", foreground="red")
req_label.grid(row=0, column=1, sticky=tk.W, pady=(5, 2))
# 描述标签
if self.setting_item.description:
desc_label = ttk.Label(self, text=self.setting_item.description,
foreground="gray", wraplength=400)
desc_label.grid(row=1, column=0, columnspan=3, sticky=tk.W,
padx=(0, 10), pady=(0, 5))
# 创建对应的渲染器
renderer_class = self._get_renderer_class()
self.renderer = renderer_class(self.setting_item)
# 创建控件
control_widget = self.renderer.create_widget(self)
control_widget.grid(row=2, column=0, columnspan=3, sticky=tk.W+tk.E,
padx=(0, 10), pady=(0, 5))
# 绑定变更事件
self.renderer.bind_change(self._on_value_changed)
# 重置按钮
if not self.setting_item.readonly:
def reset_to_default():
self.store.dispatch(Action(
type="SETTING_RESET",
payload={"id": self.setting_item.id},
source="ui"
))
reset_btn = ttk.Button(self, text="重置", width=6,
command=reset_to_default)
reset_btn.grid(row=0, column=2, sticky=tk.E, pady=(5, 2))
# 配置网格权重
self.grid_columnconfigure(0, weight=1)
def _get_renderer_class(self):
"""根据数据类型获取渲染器类"""
data_type = self.setting_item.data_type
if data_type == DataType.BOOLEAN:
return BooleanRenderer
elif data_type == DataType.INTEGER:
return IntegerRenderer
elif data_type == DataType.COLOR:
return ColorRenderer
elif data_type == DataType.FILE_PATH or data_type == DataType.DIRECTORY_PATH:
return FilePathRenderer
elif self.setting_item.options:
return OptionRenderer
else:
return StringRenderer
def _on_value_changed(self, item_id: str, value: Any):
"""值变更回调"""
if item_id == self.setting_item.id:
try:
# 验证值
is_valid, msg = self.setting_item.validate(value)
if is_valid:
# 分发action更新状态
self.store.update_setting(item_id, value, source="ui")
else:
# 显示错误信息
messagebox.showerror("验证失败", msg)
# 恢复之前的值
self._update_from_store()
except Exception as e:
messagebox.showerror("错误", f"更新设置失败: {e}")
self._update_from_store()
def _update_from_store(self):
"""从store更新值"""
if self.renderer:
value = self.store.get_setting_value(self.setting_item.id)
self.renderer.set_value(value)
def on_state_changed(self, new_state: Dict, old_state: Dict, action: Action):
"""状态变化回调"""
# 检查当前设置项是否变化
if action.type in ["SETTING_UPDATE", "SETTING_RESET", "SETTING_IMPORT", "UNDO", "REDO"]:
if self.setting_item.id in new_state.get("settings", {}):
new_value = new_state["settings"][self.setting_item.id].value
old_value = old_state.get("settings", {}).get(self.setting_item.id, SettingItem("", "")).value
if new_value != old_value:
self._update_from_store()
def destroy(self):
"""销毁组件"""
self.store.unsubscribe(self)
super().destroy()
class SettingCategoryPanel(ttk.Frame, Subscriber):
"""设置分类面板"""
def __init__(self, parent, store: Store, category: SettingCategory, **kwargs):
super().__init__(parent, **kwargs)
self.store = store
self.category = category
self.setting_widgets = {}
# 订阅状态变化
self.store.subscribe(self)
# 创建UI
self._create_widgets()
# 初始加载
self._refresh_items()
def _create_widgets(self):
"""创建控件"""
# 分类标题
title_frame = ttk.Frame(self)
title_frame.pack(fill=tk.X, pady=(0, 10))
icon_label = ttk.Label(title_frame, text=self.category.icon, font=("Arial", 14))
icon_label.pack(side=tk.LEFT, padx=(0, 5))
title_label = ttk.Label(title_frame, text=self.category.name,
font=("Arial", 12, "bold"))
title_label.pack(side=tk.LEFT)
if self.category.description:
desc_label = ttk.Label(self, text=self.category.description,
foreground="gray", wraplength=500)
desc_label.pack(fill=tk.X, pady=(0, 10))
# 滚动区域
canvas = tk.Canvas(self)
scrollbar = ttk.Scrollbar(self, orient=tk.VERTICAL, command=canvas.yview)
self.scrollable_frame = ttk.Frame(canvas)
self.scrollable_frame.bind(
"<Configure>",
lambda e: canvas.configure(scrollregion=canvas.bbox("all"))
)
canvas.create_window((0, 0), window=self.scrollable_frame, anchor="nw")
canvas.configure(yscrollcommand=scrollbar.set)
# 布局
canvas.pack(side=tk.LEFT, fill=tk.BOTH, expand=True)
scrollbar.pack(side=tk.RIGHT, fill=tk.Y)
def _refresh_items(self):
"""刷新设置项"""
# 清空现有项
for widget in self.setting_widgets.values():
widget.destroy()
self.setting_widgets.clear()
# 获取当前UI状态
ui_state = self.store.get_state().get("ui", {})
search_query = ui_state.get("search_query", "").lower()
show_advanced = ui_state.get("show_advanced", False)
# 筛选和排序设置项
visible_items = []
for item in self.category.items:
# 可见性过滤
if item.visibility == SettingVisibility.HIDDEN:
continue
if item.visibility == SettingVisibility.ADVANCED and not show_advanced:
continue
# 搜索过滤
if search_query:
query_in_name = search_query in item.name.lower()
query_in_desc = search_query in item.description.lower()
query_in_id = search_query in item.id.lower()
if not (query_in_name or query_in_desc or query_in_id):
continue
visible_items.append(item)
# 按order排序
visible_items.sort(key=lambda x: x.order)
# 创建设置项组件
for i, item in enumerate(visible_items):
widget = SettingItemWidget(
self.scrollable_frame,
self.store,
item,
self.category.id
)
widget.pack(fill=tk.X, pady=(0, 10))
self.setting_widgets[item.id] = widget
def on_state_changed(self, new_state: Dict, old_state: Dict, action: Action):
"""状态变化回调"""
# 检查是否需要刷新
refresh_needed = False
if action.type in ["UI_SEARCH_CHANGED", "UI_SHOW_ADVANCED"]:
refresh_needed = True
elif action.type in ["SETTING_UPDATE", "SETTING_RESET", "SETTING_IMPORT"]:
# 检查是否有属于当前分类的设置项变化
payload = action.payload
if "id" in payload:
item_id = payload["id"]
for item in self.category.items:
if item.id == item_id:
refresh_needed = True
break
if refresh_needed:
self._refresh_items()
def destroy(self):
"""销毁组件"""
self.store.unsubscribe(self)
for widget in self.setting_widgets.values():
widget.destroy()
super().destroy()
class ModernSettingsPanel(ttk.Frame, Subscriber):
"""现代化设置面板"""
def __init__(self, parent, store: Store, categories: List[SettingCategory],
**kwargs):
super().__init__(parent, **kwargs)
self.store = store
self.categories = {cat.id: cat for cat in categories}
self.category_panels = {}
self.current_panel = None
# 注册设置项到store
for category in categories:
for item in category.items:
self.store.register_setting(item)
# 添加reducer
self.store.add_reducer(SettingReducer())
self.store.add_reducer(UIStateReducer())
# 订阅状态变化
self.store.subscribe(self)
# 创建UI
self._create_widgets()
# 显示默认分类
self._show_category("general")
def _create_widgets(self):
"""创建控件"""
# 搜索框
search_frame = ttk.Frame(self)
search_frame.pack(fill=tk.X, pady=(0, 10))
ttk.Label(search_frame, text="搜索:").pack(side=tk.LEFT, padx=(0, 5))
self.search_var = tk.StringVar()
self.search_var.trace("w", self._on_search_changed)
self.search_entry = ttk.Entry(search_frame, textvariable=self.search_var, width=40)
self.search_entry.pack(side=tk.LEFT, fill=tk.X, expand=True, padx=(0, 10))
# 高级设置开关
self.advanced_var = tk.BooleanVar(value=False)
self.advanced_check = ttk.Checkbutton(
search_frame,
text="显示高级设置",
variable=self.advanced_var,
command=self._on_advanced_toggled
)
self.advanced_check.pack(side=tk.RIGHT)
# 主内容区域
main_frame = ttk.Frame(self)
main_frame.pack(fill=tk.BOTH, expand=True)
# 左侧分类导航
nav_frame = ttk.LabelFrame(main_frame, text="分类", padding="10", width=150)
nav_frame.pack(side=tk.LEFT, fill=tk.Y, padx=(0, 10))
nav_frame.pack_propagate(False) # 固定宽度
# 创建分类按钮
sorted_categories = sorted(
self.categories.values(),
key=lambda x: x.order
)
self.category_buttons = {}
for category in sorted_categories:
if category.visible:
btn = ttk.Button(
nav_frame,
text=f"{category.icon} {category.name}",
command=lambda cid=category.id: self._show_category(cid),
width=20
)
btn.pack(fill=tk.X, pady=2)
self.category_buttons[category.id] = btn
# 右侧内容区域
self.content_frame = ttk.Frame(main_frame)
self.content_frame.pack(side=tk.RIGHT, fill=tk.BOTH, expand=True)
# 底部按钮栏
button_frame = ttk.Frame(self)
button_frame.pack(fill=tk.X, pady=(10, 0))
# 撤销/重做按钮
ttk.Button(button_frame, text="↶ 撤销",
command=self.store.undo).pack(side=tk.LEFT, padx=(0, 5))
ttk.Button(button_frame, text="↷ 重做",
command=self.store.redo).pack(side=tk.LEFT)
ttk.Separator(button_frame, orient=tk.VERTICAL).pack(side=tk.LEFT, padx=10, fill=tk.Y)
# 操作按钮
ttk.Button(button_frame, text="导出设置",
command=self._export_settings).pack(side=tk.LEFT, padx=5)
ttk.Button(button_frame, text="导入设置",
command=self._import_settings).pack(side=tk.LEFT, padx=5)
ttk.Button(button_frame, text="重置全部",
command=self._reset_all_settings).pack(side=tk.LEFT, padx=5)
ttk.Separator(button_frame, orient=tk.VERTICAL).pack(side=tk.LEFT, padx=10, fill=tk.Y)
# 应用/保存按钮
ttk.Button(button_frame, text="应用",
command=self._apply_settings).pack(side=tk.RIGHT, padx=(5, 0))
ttk.Button(button_frame, text="保存",
command=self._save_settings).pack(side=tk.RIGHT)
# 状态栏
self.status_bar = ttk.Label(self, relief=tk.SUNKEN, anchor=tk.W)
self.status_bar.pack(fill=tk.X, pady=(10, 0))
self._update_status()
def _show_category(self, category_id: str):
"""显示指定分类"""
if category_id not in self.categories:
category_id = "general"
# 更新store中的选中分类
self.store.dispatch(Action(
type="UI_CATEGORY_CHANGED",
payload={"category_id": category_id},
source="ui"
))
# 移除当前面板
if self.current_panel:
self.current_panel.pack_forget()
self.current_panel = None
# 显示新面板
if category_id in self.category_panels:
panel = self.category_panels[category_id]
else:
panel = SettingCategoryPanel(
self.content_frame,
self.store,
self.categories[category_id]
)
self.category_panels[category_id] = panel
panel.pack(fill=tk.BOTH, expand=True)
self.current_panel = panel
# 更新按钮状态
for cat_id, btn in self.category_buttons.items():
if cat_id == category_id:
btn.state(['pressed'])
else:
btn.state(['!pressed'])
def _on_search_changed(self, *args):
"""搜索内容变化"""
query = self.search_var.get()
self.store.dispatch(Action(
type="UI_SEARCH_CHANGED",
payload={"query": query},
source="ui"
))
def _on_advanced_toggled(self):
"""高级设置开关切换"""
show = self.advanced_var.get()
self.store.dispatch(Action(
type="UI_SHOW_ADVANCED",
payload={"show": show},
source="ui"
))
def _export_settings(self):
"""导出设置"""
try:
# 获取所有设置
settings = {}
for category in self.categories.values():
for item in category.items:
settings[item.id] = item.value
# 选择保存路径
filepath = filedialog.asksaveasfilename(
defaultextension=".json",
filetypes=[("JSON files", "*.json"), ("All files", "*.*")]
)
if filepath:
with open(filepath, 'w', encoding='utf-8') as f:
json.dump(settings, f, ensure_ascii=False, indent=2)
messagebox.showinfo("导出成功", f"设置已导出到: {filepath}")
except Exception as e:
messagebox.showerror("导出失败", f"导出设置时出错: {e}")
def _import_settings(self):
"""导入设置"""
try:
# 选择文件
filepath = filedialog.askopenfilename(
filetypes=[("JSON files", "*.json"), ("All files", "*.*")]
)
if filepath:
with open(filepath, 'r', encoding='utf-8') as f:
settings = json.load(f)
# 验证文件格式
if not isinstance(settings, dict):
raise ValueError("设置文件格式不正确")
# 确认导入
if messagebox.askyesno("确认导入", "导入设置将覆盖当前设置,是否继续?"):
self.store.dispatch(Action(
type="SETTING_IMPORT",
payload={"settings": settings},
source="ui"
))
messagebox.showinfo("导入成功", "设置已导入")
except Exception as e:
messagebox.showerror("导入失败", f"导入设置时出错: {e}")
def _reset_all_settings(self):
"""重置所有设置"""
if messagebox.askyesno("确认重置", "确定要重置所有设置为默认值吗?"):
self.store.dispatch(Action(
type="SETTING_RESET_ALL",
payload={},
source="ui"
))
def _apply_settings(self):
"""应用设置"""
# 在实际应用中,这里可以触发设置生效的逻辑
messagebox.showinfo("已应用", "设置已应用")
def _save_settings(self):
"""保存设置到文件"""
try:
filepath = filedialog.asksaveasfilename(
defaultextension=".json",
filetypes=[("JSON files", "*.json"), ("All files", "*.*")],
initialfile="settings.json"
)
if filepath:
self.store.save_to_file(filepath)
self._update_status(f"设置已保存到: {filepath}")
except Exception as e:
messagebox.showerror("保存失败", f"保存设置时出错: {e}")
def _update_status(self, message: str = None):
"""更新状态栏"""
if message:
self.status_bar.config(text=message)
else:
# 显示统计信息
total_settings = 0
for category in self.categories.values():
total_settings += len(category.items)
self.status_bar.config(
text=f"共 {len(self.categories)} 个分类,{total_settings} 个设置项 | "
f"使用 Ctrl+Z 撤销,Ctrl+Y 重做"
)
def on_state_changed(self, new_state: Dict, old_state: Dict, action: Action):
"""状态变化回调"""
# 更新状态栏
if action.type in ["SETTING_UPDATE", "SETTING_RESET", "SETTING_IMPORT"]:
modified_count = len(new_state.get("history", []))
self.status_bar.config(
text=f"已修改 {modified_count} 次 | "
f"最后修改: {action.type}"
)
# 更新分类选择
if action.type == "UI_CATEGORY_CHANGED":
category_id = action.payload.get("category_id")
if category_id and category_id in self.category_buttons:
for cat_id, btn in self.category_buttons.items():
if cat_id == category_id:
btn.state(['pressed'])
else:
btn.state(['!pressed'])
# 更新高级设置开关
if action.type == "UI_SHOW_ADVANCED":
show = action.payload.get("show", False)
self.advanced_var.set(show)
def destroy(self):
"""销毁组件"""
self.store.unsubscribe(self)
for panel in self.category_panels.values():
panel.destroy()
super().destroy()
# ---------- 4.5 演示应用 ----------
def create_demo_app():
"""创建演示应用"""
root = tk.Tk()
root.title("Demo 4: 现代化设置面板")
root.geometry("900x700")
# 设置应用程序图标和标题
try:
root.iconbitmap(default='icon.ico')
except:
pass
# 添加快捷键
def on_undo(event):
store.undo()
def on_redo(event):
store.redo()
root.bind('<Control-z>', on_undo)
root.bind('<Control-y>', on_redo)
root.bind('<Control-s>', lambda e: store.save_to_file("settings.json"))
root.bind('<Control-o>', lambda e: store.load_from_file("settings.json"))
# 创建状态存储
store = Store()
# 添加持久化中间件
persistence_middleware = PersistenceMiddleware(
save_path="auto_save_settings.json",
auto_save=True
)
store.add_middleware(persistence_middleware)
# 创建设置分类
categories = [
SettingCategory(
id="general",
name="常规设置",
icon="⚙️",
order=0,
items=[
SettingItem(
id="app.language",
name="界面语言",
description="选择应用程序的显示语言",
data_type=DataType.STRING,
default_value="zh_CN",
options=[
Option("简体中文", "zh_CN"),
Option("English", "en_US"),
Option("日本語", "ja_JP"),
],
order=0
),
SettingItem(
id="app.theme",
name="主题",
description="选择应用程序的主题",
data_type=DataType.STRING,
default_value="light",
options=[
Option("浅色主题", "light"),
Option("深色主题", "dark"),
Option("自动", "auto"),
],
order=1
),
SettingItem(
id="app.startup",
name="启动选项",
description="应用程序启动时的行为",
data_type=DataType.STRING,
default_value="restore",
options=[
Option("显示欢迎页面", "welcome"),
Option("恢复上次会话", "restore"),
Option("打开新窗口", "new"),
],
order=2
),
SettingItem(
id="app.check_update",
name="检查更新",
description="启动时自动检查更新",
data_type=DataType.BOOLEAN,
default_value=True,
order=3
),
]
),
SettingCategory(
id="editor",
name="编辑器",
icon="📝",
order=1,
items=[
SettingItem(
id="editor.font_size",
name="字体大小",
description="编辑器的字体大小(单位:像素)",
data_type=DataType.INTEGER,
default_value=14,
validators=[
Validator("min", lambda x: (x >= 8, "字体大小不能小于8"), "最小为8"),
Validator("max", lambda x: (x <= 72, "字体大小不能大于72"), "最大为72"),
],
order=0
),
SettingItem(
id="editor.font_family",
name="字体",
description="编辑器的字体",
data_type=DataType.STRING,
default_value="Consolas",
order=1
),
SettingItem(
id="editor.tab_size",
name="Tab大小",
description="Tab键的缩进空格数",
data_type=DataType.INTEGER,
default_value=4,
order=2
),
SettingItem(
id="editor.line_wrap",
name="自动换行",
description="超出编辑器宽度时自动换行",
data_type=DataType.BOOLEAN,
default_value=True,
order=3
),
SettingItem(
id="editor.show_line_numbers",
name="显示行号",
description="在编辑器左侧显示行号",
data_type=DataType.BOOLEAN,
default_value=True,
order=4
),
]
),
SettingCategory(
id="appearance",
name="外观",
icon="🎨",
order=2,
items=[
SettingItem(
id="ui.accent_color",
name="强调色",
description="应用程序的强调色,用于按钮、链接等",
data_type=DataType.COLOR,
default_value="#007bff",
order=0
),
SettingItem(
id="ui.animation",
name="动画效果",
description="启用界面动画效果",
data_type=DataType.BOOLEAN,
default_value=True,
order=1
),
SettingItem(
id="ui.tooltip_delay",
name="工具提示延迟",
description="显示工具提示前的延迟时间(毫秒)",
data_type=DataType.INTEGER,
default_value=500,
order=2
),
]
),
SettingCategory(
id="advanced",
name="高级设置",
icon="🔧",
order=3,
items=[
SettingItem(
id="advanced.log_level",
name="日志级别",
description="应用程序的日志记录级别",
data_type=DataType.STRING,
default_value="INFO",
options=[
Option("DEBUG", "DEBUG"),
Option("INFO", "INFO"),
Option("WARNING", "WARNING"),
Option("ERROR", "ERROR"),
],
visibility=SettingVisibility.ADVANCED,
order=0
),
SettingItem(
id="advanced.cache_size",
name="缓存大小",
description="内存缓存的最大大小(MB)",
data_type=DataType.INTEGER,
default_value=100,
visibility=SettingVisibility.ADVANCED,
order=1
),
SettingItem(
id="advanced.auto_save_interval",
name="自动保存间隔",
description="自动保存的时间间隔(秒),0表示禁用",
data_type=DataType.INTEGER,
default_value=300,
visibility=SettingVisibility.ADVANCED,
order=2
),
SettingItem(
id="advanced.experimental_features",
name="实验性功能",
description="启用实验性功能(可能不稳定)",
data_type=DataType.BOOLEAN,
default_value=False,
visibility=SettingVisibility.ADVANCED,
order=3
),
]
),
SettingCategory(
id="about",
name="关于",
icon="ℹ️",
order=4,
items=[
SettingItem(
id="about.version",
name="版本",
description="应用程序版本号",
data_type=DataType.STRING,
default_value="1.0.0",
readonly=True,
order=0
),
SettingItem(
id="about.build_date",
name="构建日期",
description="应用程序构建日期",
data_type=DataType.STRING,
default_value="2024-01-01",
readonly=True,
order=1
),
]
),
]
# 创建设置面板
settings_panel = ModernSettingsPanel(root, store, categories)
settings_panel.pack(fill=tk.BOTH, expand=True, padx=20, pady=20)
# 尝试加载已保存的设置
try:
if Path("auto_save_settings.json").exists():
store.load_from_file("auto_save_settings.json")
print("已加载自动保存的设置")
except Exception as e:
print(f"加载自动保存设置失败: {e}")
root.mainloop()
if __name__ == "__main__":
create_demo_app()
4.4 技术讲解与知识点分析
1. Redux模式在Python GUI中的实现:
-
Store: 中心化的状态容器,管理整个应用的状态。
-
Actions: 描述发生了什么的对象,是状态变更的唯一来源。
-
Reducers: 纯函数,接收旧状态和Action,返回新状态。
-
Middleware: 处理副作用(如日志、持久化)的中间件。

2. 发布-订阅模式的实现:
-
Subscriber接口定义观察者。 -
Store.subscribe()注册观察者。 -
状态变化时,
Store._notify_subscribers()通知所有观察者。 -
每个UI组件都可以作为观察者,只关心自己相关的状态变化。
3. 撤销/重做功能的实现:
-
Store._history栈存储历史状态。 -
Store._future栈存储重做状态。 -
Store.undo()和Store.redo()方法实现状态回滚和前进。 -
支持深度限制,避免内存无限增长。
4. 设置项的动态注册与渲染:
-
SettingItem定义设置项的元数据。 -
SettingRenderer工厂根据数据类型创建对应的UI控件。 -
支持扩展新的数据类型和渲染器。
5. 配置的版本管理与迁移:
-
状态中包含版本号信息。
-
可以添加版本迁移中间件,处理不同版本配置的兼容性。
-
支持配置的导入/导出,便于备份和迁移。
4.5 总结与提高
本Demo的核心价值:
-
完整的状态管理: 实现了Redux模式的状态管理,解决了复杂应用的状态同步问题。
-
强大的持久化: 支持自动保存、手动保存、导入导出,数据安全有保障。
-
优秀的用户体验: 提供撤销/重做、搜索过滤、分类导航等功能。
-
高度可扩展: 支持动态注册新的设置项、数据类型、验证规则。
-
企业级架构: 采用中间件、订阅者、渲染器等设计模式,适合大型项目。
可扩展的方向:
-
配置版本迁移 : 添加
MigrationMiddleware,处理不同版本配置的自动迁移。 -
云端同步 : 添加
CloudSyncMiddleware,支持设置在多设备间同步。 -
权限管理: 基于用户角色控制设置项的可见性和可编辑性。
-
设置项分组: 支持更复杂的层级结构,如标签页-分类-设置项三级结构。
-
实时验证: 输入时实时验证并显示错误提示,而不是提交时验证。

总结
通过这四个渐进的Demo工程,我们完成了从基础组件到复杂应用架构的完整升级:
-
Demo 1: 解决了样式管理的根本问题,引入了工厂模式和主题管理器。
-
Demo 2: 展示了复杂组件的封装,应用了MVVM模式和观察者模式。
-
Demo 3: 实现了配置驱动的UI生成,展现了元编程和声明式编程的优势。
-
Demo 4: 构建了完整的状态管理系统,采用了Redux模式和中间件架构。
每个Demo都是完整的、可独立运行的应用,可以直接在您的项目中使用或作为进一步开发的基础。通过这些工程实践,我们不仅掌握了tkinter/ttk的高级用法,更重要的是建立了一套可复用的工程化思维和架构模式。
关键技术亮点总结:
-
✅ 工厂模式统一组件创建
-
✅ MVVM模式分离数据与UI
-
✅ 观察者模式实现数据绑定
-
✅ Redux模式管理复杂状态
-
✅ 中间件架构处理副作用
-
✅ 配置驱动实现动态UI
-
✅ 完整的状态持久化方案
-
✅ 撤销/重做等专业功能
这些技术和架构不仅可以应用于tkinter/ttk开发,其设计思想和模式也可以迁移到其他GUI框架(如PyQt、wxPython)甚至Web前端开发中,具有广泛的适用性和参考价值。
4.6 总结与提高
本Demo的核心价值:
-
企业级状态管理 :将Redux的核心思想成功引入Python GUI开发,解决了大型应用中状态分散、难以追踪和调试的根本问题。通过
Store、Action、Reducer的清晰数据流,任何状态变更都变得可预测、可回溯。 -
强大的可观测性与调试能力 :得益于
Middleware中间件链,我们可以无侵入地添加日志、性能监控、持久化、网络同步等副作用逻辑。操作历史栈为调试和用户撤销提供了坚实基础。 -
高度解耦的架构 :
Store作为单一状态源,与SettingPanel等UI组件完全解耦。UI组件通过订阅模式监听状态变化,业务逻辑通过分发Action来驱动状态变更,极大提升了代码的可测试性和可维护性。 -
开箱即用的专业功能 :该设置面板组件不仅提供了基础的增删改查,更内置了搜索过滤 、分类导航 、导入/导出 、撤销/重做 、自动持久化等企业级应用才具备的特性,极大地提升了用户体验。
可扩展的方向:
-
配置版本迁移(Migration) :在
PersistenceMiddleware中,可以读取配置文件中的版本号,并添加一系列Migration函数,自动将旧版配置升级到新版格式,实现平滑升级。 -
云端同步与多端冲突解决 :增加
CloudSyncMiddleware,将配置同步到云端。可以实现类似OT(操作转换)或CRDT(无冲突复制数据类型)的算法,解决多设备同时编辑设置的冲突问题。 -
基于角色的权限控制(RBAC) :在
SettingItem定义中增加permissions字段。在Store.dispatch和UI渲染时,根据当前用户角色过滤或禁用相应设置项,实现精细化的权限管理。 -
动态设置项与插件系统 :允许第三方插件在运行时向
Store注册新的SettingItem。面板可以动态刷新,无需修改核心代码即可扩展应用配置能力。 -
设置项依赖与联动 :在
SettingItem的dependencies字段中定义复杂的依赖关系(如:当A为True时,B才显示;当C选择'选项X'时,D的值范围发生变化)。在Reducer或Middleware中实现该逻辑,打造智能表单。
第五章:全局总结------从脚本到工程的蜕变之路
通过这四个渐进式、可独立运行的Demo工程,我们共同完成了一次从"一次性脚本"到"可维护、可复用工程"的完整蜕变。让我们用一张全景图回顾整个旅程:

核心收获与工程思想升华
-
设计模式不是纸上谈兵 :我们亲眼见证了工厂模式 、单例模式 、观察者模式 、策略模式 、发布-订阅模式 乃至Redux架构模式在解决具体GUI工程难题时的强大威力。它们不是空洞的理论,而是构建可维护软件的直接工具。
-
架构的价值在于应对变化 :Demo 1 的主题工厂让视觉风格切换从"灾难"变为"一键";Demo 3 的表单生成器让界面调整从"修改代码并重新测试"变为"编辑配置文件"。优秀的架构其核心价值在于降低未来变化所需付出的成本。
-
状态是复杂应用的基石 :Demo 4 深刻揭示,当应用复杂度上升后,混乱的状态是万恶之源。一个单向数据流 、中心化管理 、不可变的状态体系,是构建可靠、可调试大型应用的唯一途径。
-
组件化是复用与协作的关键 :我们构建的每一个
ThemedWidgetFactory、DataGrid、DynamicFormBuilder、ModernSettingsPanel都是一个自包含、接口清晰、功能完整的"产品"。它们可以在不同项目间复用,也可以由团队中不同成员并行开发,这正是工程化的精髓。
给开发者的实践建议
-
不要过度设计 :从Demo 1开始,循序渐进。如果你的应用只有两个界面,直接使用
ttk控件即可。当出现第三次复制粘贴类似代码时,就是考虑抽象和组件化的最佳时机。 -
测试你的组件 :本文未展开,但对于
DataGrid、DynamicFormBuilder这类复杂组件,务必编写单元测试和集成测试。Store的Reducer是纯函数,极易测试。 -
性能监控 :在Demo 4的
Middleware中,可以轻松加入一个PerformanceMiddleware,记录每个Action的处理时间,监控UI的响应性能。 -
渐进式迁移 :对于已有的大型tkinter项目,不要试图重写所有代码。可以从主题化 (Demo 1)或某个独立模块的设置面板(Demo 4)开始,逐步用新的工程化组件替换旧代码。
最终愿景
通过本系列,我们希望传达的不仅是四个python文件,更是一套完整的GUI工程化方法论。无论你是正在维护一个历史悠久的tkinter项目,还是即将开启一个新的桌面应用,这些模式和架构都能为你提供清晰的路径和坚实的基石。
**代码会老去,框架会更迭,但优秀的设计思想永不过时。** 现在,你已拥有了将任何Python GUI项目从"脚本"升级为"工程"的蓝图。请带着这些武器,去构建更强大、更优雅的桌面应用吧。