之前,开发了一个可以导出 ChatGPT 聊天记录的插件,但是插件导出的格式是 json 文件,会出现很多伙伴不知道怎么去阅读这份数据。
开发这个插件时,之前是提供给开通了 GPT Business 和 Team 用户的伙伴,因为那种会员是到期了就无法查看聊天记录。
比如你的 ChatGPT 封号了也无法查看记录,所以这个聊天导出记录可能非常适合你,可以备份一些数据,后续可以本地进行预览。
那么问题来了,怎么预览呢? 伙伴也是催了我好几个月了,昨天有空就直接用 Codex 进行 vibe coding 就开发好啦。
ChatGPT 聊天导入工具:ponskey.com

GPT 聊天导入工具没有任何后端请求代码,基本无网的情况下也可以使用。
都是本地读取数据,不会上传云端,本地直接解析你的GPT聊天数据,安全可靠。
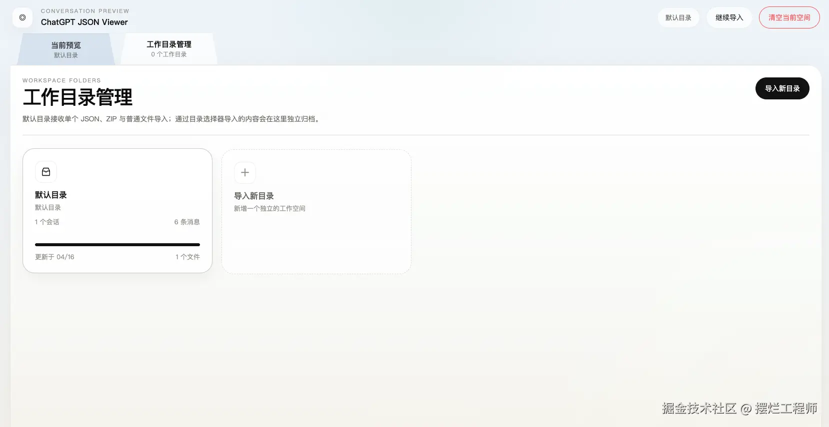
支持的的文件格式有两种:
- json
- zip
你也可以解压自己的zip,选择把每条聊天记录进行分类后,放在一个文件夹下,进行分类创建一个独立的工作空间。

使用方式非常简单,直接上传你的导出的 ChatGPT 聊天记录数据即可,全自动解析。
近期,OpenAI 官方也在封杀一些通过注册机注册的账号 或者 你注册时用的是万人骑IP的话,也可能存在封号的情况。
如果你多人共享,那么封号概率会更高。
在你的 GPT 封号之前,先把重要数据备份一份吧,降低损失。