文章目录
- [1. 概述](#1. 概述)
- [2. 从Fab中下载模型资源](#2. 从Fab中下载模型资源)
- [3. 从Sketchfab等网站下载模型资源](#3. 从Sketchfab等网站下载模型资源)
-
- [Step1: 模型的下载](#Step1: 模型的下载)
- [Step2: 模型的导入](#Step2: 模型的导入)
- [3. 自制模型的导入](#3. 自制模型的导入)
1. 概述
获取模型资源的渠道很多,我们可以自己制作模型、也可以通过Fab以及SketchFab等网站获取到合法的模型资源,虚幻引擎目前已经支持Obj、Fbx、GLTF、GLF、USD等主流模型。如果我们制作虚拟制片项目尤其是真实风格的项目,本人推荐首先在Fab寻找一下可用的模型资源,因为Fab中包含着大量原MegaScan库中的高质量扫描资产并且可以免费使用
2. 从Fab中下载模型资源
本文使用UE5.6版,Fab资源库已经集成到了虚幻编辑器中。

我们可以通过资源的类型、关键字、价格等要素搜索所需的资源。

比如我们想下载这个免费的水泥楼梯,可以先设置下载的资源质量,质量越高资源的体积也会越大,可以按需选择。然后点击Add to Project。

扫描资源的体积一般比较大,请耐心等待。

下载完毕后,我们的项目中就会出现对应的资。

这样我们就可以把资源拖拽到关卡场景中使用了。

3. 从Sketchfab等网站下载模型资源
和Fab类似,在诸如Sketchfab这样的资源网站一般也提供各种类型的检索,只不过类似网站,我们需要下载原始的模型资源,然后手动导入到虚幻编辑器中。
Step1: 模型的下载
比如我们在Fab中搜索automobile,可以搜索到很多免费的优质资源。

Sketchfab上的Outlaw Games™
我们以下面这个跑车模型为例,演示一下如何将SketchFab中的模型,导入到虚幻编辑器中。
点击Download 3D Model

经过测试,个人觉得目前gltf格式在导入后模型和材质的等匹配比较好,所以建议大家下载gltf格式

下载到的压缩包

解压后我们可以看到gltf文件

Step2: 模型的导入
在Content文件夹下面再新建一个文件夹,这里我将它命名为"Meshes"

进入"Meshes"文件夹,右键选择Import to Current Folder

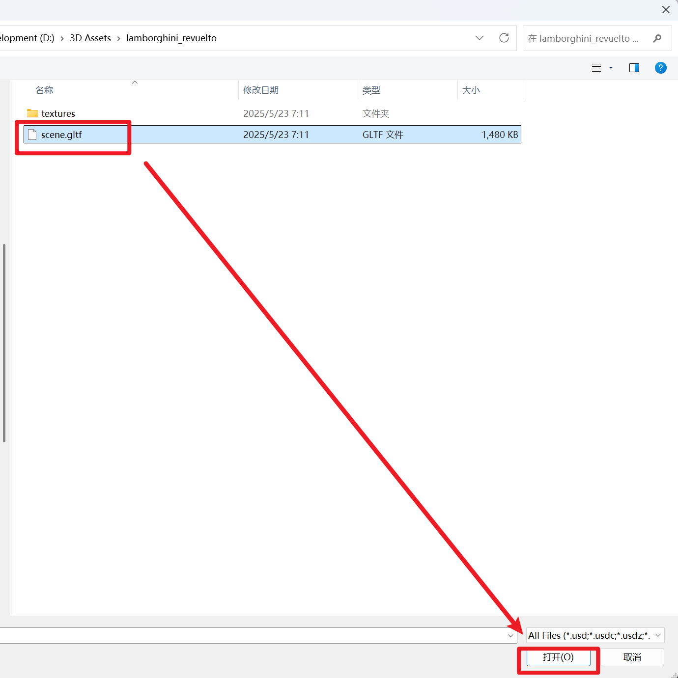
选择gltf文件并点击打开

这是会弹出一个导入对话框,一般来说我们使用默认设置就可以,这里需要注意的是下面的Combine Static Meshes选项:
一般来说我们将它勾选上,这样导入以后模型的零件都会被合并在一起便于管理;但本例中我们现在未来为汽车的各个零部件独立设置材质,所以取消合并,让每个零件独立会更方便一些。

导入以后系统会为我们创建一个名为"scene"的子文件夹,建议更名为汽车的名字,后续便于资源的管理

更名后(本例中更名为lamborghini)

点击进入lamborghini > Static Meshes文件夹,Ctrl + A全选里面所有模型,并拖拽到关卡场景中

3. 自制模型的导入
自制模型的导入和2 中Step 2基本相同,这里就不再赘述了