目录
[步骤 1:安装 SQLite 工具(可选,也可用代码直接操作)](#步骤 1:安装 SQLite 工具(可选,也可用代码直接操作))
[步骤 2:创建数据库并存储个人信息](#步骤 2:创建数据库并存储个人信息)
[1. 查询所有个人基本信息](#1. 查询所有个人基本信息)
[2. 查询所有联系方式](#2. 查询所有联系方式)
[1. 查询年龄大于 25 的个人信息](#1. 查询年龄大于 25 的个人信息)
[2. 查询「私人手机」联系方式](#2. 查询「私人手机」联系方式)
[3. 查询生日在 1990 年之后的信息](#3. 查询生日在 1990 年之后的信息)
一、用SQLite创建
SQLite 是文件型数据库,无需安装服务器,所有数据都存储在一个文件中,适合管理个人信息(轻便、无需配置,支持 Windows/macOS/Linux)。
步骤 1:安装 SQLite 工具(可选,也可用代码直接操作)
- 下载 SQLite 命令行工具:从 https://www.sqlite.org/download.html 下载对应系统的
sqlite-tools。 - 解压后得到
sqlite3.exe(命令行工具),无需安装,双击即可运行。
步骤 2:创建数据库并存储个人信息
假设你想存储自己的「基本信息」「联系方式」「日程记录」等,操作如下:
1.创建数据库文件,打开命令行,进入存放数据库的文件夹,右键点击"在终端中打开",如图所示。

此时会弹出一个终端,如图所示:

在"PS G:\mysql>"后面输入一行代码,格式为"sqlite3 存放数据库的文件名.db",例如:
bash
sqlite3 user_information.db
。按Enter建后,会在当前目录生成一个 "user_information.db" 文件(这就是个人数据库,所有信息都存在这里),如图所示。

2.创建表结构(根据个人信息设计),在 SQLite 命令行中(提示符为 sqlite>),创建存储个人信息的表,例如:
sql
-- 创建「个人基本信息表」
CREATE TABLE IF NOT EXISTS personal_info (
id INTEGER PRIMARY KEY AUTOINCREMENT, -- 唯一标识
name TEXT NOT NULL, -- 姓名
age INTEGER, -- 年龄
birthday DATE, -- 生日
address TEXT -- 住址
);
-- 创建「联系方式表」
CREATE TABLE IF NOT EXISTS contacts (
id INTEGER PRIMARY KEY AUTOINCREMENT,
type TEXT NOT NULL, -- 联系方式类型(如手机、邮箱)
value TEXT NOT NULL, -- 具体内容(如138xxxxxxx、xxx@xxx.com)
note TEXT -- 备注(如工作手机、私人邮箱)
);
按"Enter"键后,如图所示:

此时"user_information.db" 文件就创建好了。如图所示:

步骤3:启动"DataGrip",向表中添加你的个人数据
如图所示:

点击"DataGrip",启动,创建新的SQL文件,如图所示:

此时需要配置数据库资源,过程如下:
1.点击"Database Explorer"下面的"+"号,再点击"Data Source from Path"

此时会出现界面,找到对应db文件后,点击打开即可,如图所示。

此时会出现如图所示的界面,点击"OK"。

出现下图:

注意,没有下图标红的字迹要进行下载,我这已经下载好了。

一切都完成后,点击OK即可,此时数据库已经配置好了。如图所示。

步骤四:插入自己的信息
向表中添加个人数据,写入数据库文件中。例如:
sql
-- 插入基本信息
INSERT INTO personal_info (name, age, birthday, address)
VALUES ('张三', 30, '1993-05-15', '北京市朝阳区');
-- 插入联系方式
INSERT INTO contacts (type, value, note)
VALUES
('手机', '13812345678', '私人'),
('邮箱', 'zhangsan@example.com', '工作');
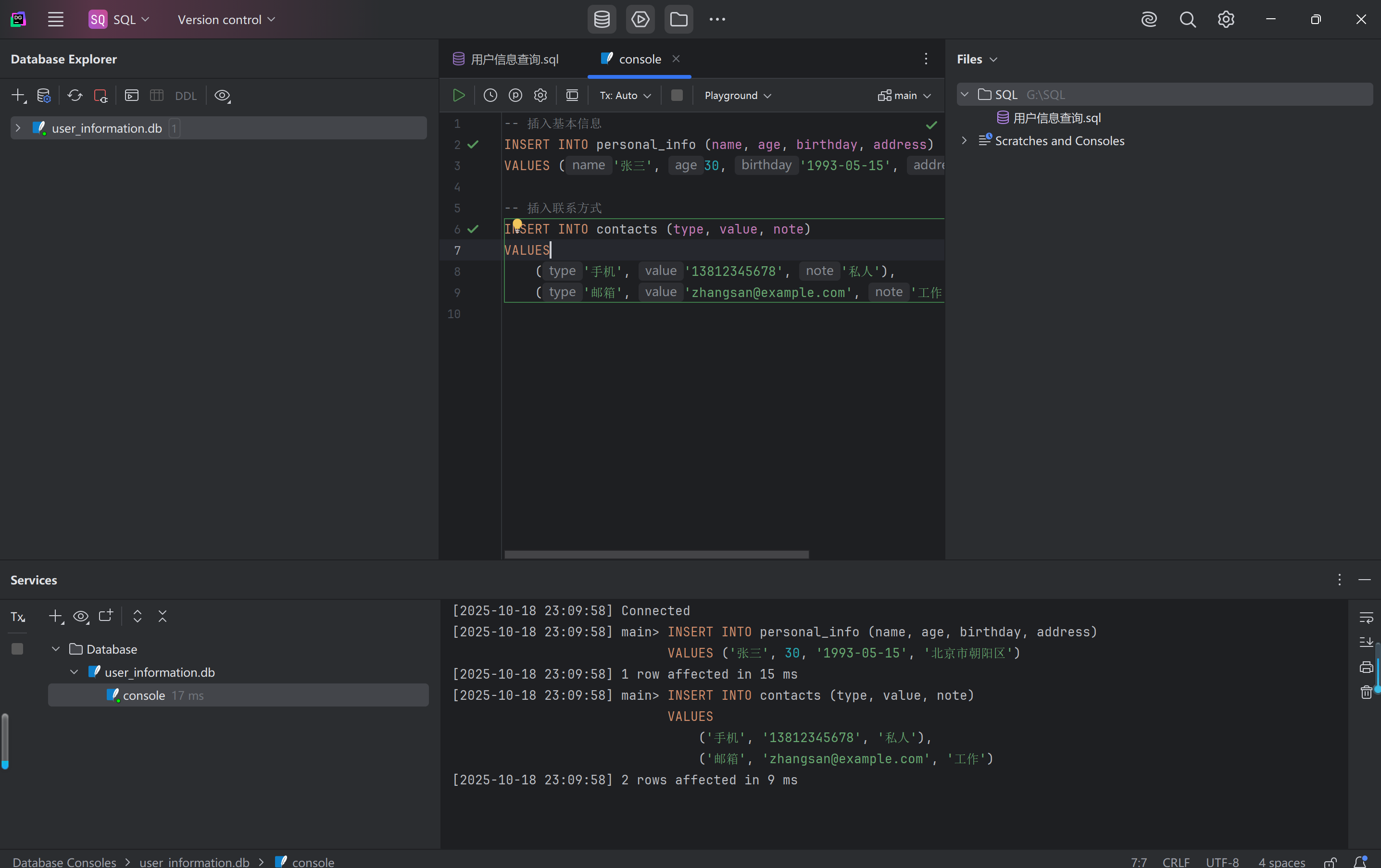
右键点击代码部分,再点击"Execute",如图所示:

再点击下图的标红色方框的部分。

得到下图,就插入成功了。

步骤五:查询验证
检查数据是否正确存储,点击SQL文件,输入验证语句,例如:
sql
SELECT * FROM personal_info;
SELECT * FROM contacts;
右键单击文件,再点击下图标红部分。

此时会出现下图:

查看错误信息,说明未连接数据库。要连接数据库,步骤如下:
点击下图标红的"+"号。

在点击下图标红的数据库文件。

点击下图标红的"Run",就成功了。

此时查询信息的SQL文件就已经正确连接数据库了。
终端输出以下信息:

代表数据已经正确存储。
二、个人信息查询方法
(一)基础查询(查询所有数据)
1. 查询所有个人基本信息
sql
-- 查询 personal_info 表中所有记录(所有字段)
SELECT * FROM personal_info;
- 选中语句,右键,点击"Execute",运行。
- 结果:返回表中所有行,如图所示。

2. 查询所有联系方式
sql
-- 查询 contacts 表中所有记录,只显示 type(类型)和 value(内容)字段
SELECT type, value FROM contacts;
- 选中语句,右键,点击"Execute",运行。
- 结果:只返回「类型」和「内容」两列,如图所示。

(二)条件查询(按筛选条件查询)
1. 查询年龄大于 25 的个人信息
sql
-- 筛选 age 字段大于25的记录
SELECT name, age, birthday FROM personal_info WHERE age > 25;
- 选中语句,右键,点击"Execute",运行。
- 结果:返回年龄超过 25 岁的记录。如图所示。

2. 查询「私人手机」联系方式
sql
-- 筛选 type 为「手机」且 note 为「私人」的记录
SELECT value FROM contacts WHERE type = '手机' AND note = '私人';
- 选中语句,右键,点击"Execute",运行。
- 结果:只返回私人手机号。如图所示。

3. 查询生日在 1990 年之后的信息
sql
-- 筛选 birthday 大于 '1990-01-01' 的记录
SELECT name, birthday FROM personal_info WHERE birthday > '1990-01-01';
- 选中语句,右键,点击"Execute",运行。
- 结果:返回 1990 年之后出生的记录。如图所示。

(三)多表联合查询(关联个人信息和联系方式)
如果想将「个人基本信息」和「联系方式」关联起来查询(假设两者属于同一个人,可通过逻辑关联,如默认第一条个人信息对应所有联系方式):
sql
-- 联合查询两张表,显示姓名、年龄、联系方式类型和内容
SELECT
p.name,
p.age,
c.type,
c.value
FROM personal_info p, contacts c
WHERE p.id = 1; -- 假设查询 id=1 的个人信息对应的所有联系方式
- 选中语句,右键,点击"Execute",运行。
- 结果:返回类似的关联数据。如图所示。

(四)排序查询(按字段排序结果)
按年龄升序排列个人信息
sql
-- 按 age 字段从小到大排序(ASC 可省略,默认升序)
SELECT name, age FROM personal_info ORDER BY age ASC;
按联系方式类型降序排列
sql
-- 按 type 字段从大到小排序(DESC 表示降序)
SELECT type, value FROM contacts ORDER BY type DESC;
说明
- 以上代码同时适用于 SQLite 和 MySQL(基础查询语法通用)。
- 若数据量较大,可通过
LIMIT限制返回行数(如SELECT * FROM contacts LIMIT 10;返回前 10 条记录)。 - 实际使用时,只需将表名、字段名替换为你自己数据库中的实际名称即可(比如你的表叫
my_profile而非personal_info)。
三、总结
本文介绍了如何使用SQLite创建个人数据库并管理个人信息。主要内容包括:
-
SQLite特性:轻量级文件型数据库,无需服务器,跨平台支持;
-
创建步骤:安装工具、建立数据库文件、设计表结构(基本信息表和联系方式表);
-
数据操作:通过DataGrip工具插入和查询数据;
-
查询方法:包括基础查询、条件筛选、多表联合查询和排序查询等常用操作。
SQLite适合个人数据管理,语法与MySQL兼容,操作简便实用。