参考
文档开始:https://www.cloudwego.io/zh/docs/eino/
eino:https://github.com/cloudwego/eino
eino-examples:https://github.com/cloudwego/eino-examples
Qwen模型
dashscope 的 key:https://dashscope.console.aliyun.com/apiKey,后来升级为阿里云百炼,但是系统是打通的,key 也是一样的。
阿里云百炼的 key:https://bailian.console.aliyun.com/?tab=model#/api-key,是阿里云的正式服务。
魔搭社区(modelscope) 的 key:https://www.modelscope.cn/my/myaccesstoken,用于调用魔搭 API-Inference 等其他服务。阿里云会将魔搭社区的一些模型进行部署以提供大家免费调用试玩,资源有限,非正式服务。
qwen-max详情:https://bailian.console.aliyun.com/?tab=model#/model-market/detail/qwen-max
在模型详情页可以查看免费额度。
Ark是字节跳动旗下的火山引擎云服务平台。
一、简介
Eino['aino] (近似音: i know,希望应用程序达到 "i know" 的愿景) 旨在提供基于 Golang 语言的终极大模型应用开发框架。 它从开源社区中的诸多优秀 LLM 应用开发框架,如 LangChain 和 LlamaIndex 等获取灵感,同时借鉴前沿研究成果与实际应用,提供了一个强调简洁性、可扩展性、可靠性与有效性,且更符合 Go 语言编程惯例的 LLM 应用开发框架。
bash
go get -u github.com/cloudwego/eino@v0.3.17
go get -u github.com/cloudwego/eino-ext/components/model/qwen
注意kin-openapi要使用v0.118.0版本,否则会报错
github.com/getkin/kin-openapi v0.118.0
二、chat 实践
go
package main
import (
"context"
"fmt"
"io"
"log"
"os"
"github.com/cloudwego/eino-ext/components/model/qwen"
"github.com/cloudwego/eino/components/prompt"
"github.com/cloudwego/eino/schema"
)
func buildMessage() ([]*schema.Message, error) {
// 创建模板,使用 FString 格式
template := prompt.FromMessages(schema.FString,
// 系统消息模板
schema.SystemMessage("你是一个{role}。你需要用{style}的语气回答问题。你的目标是帮助程序员保持积极乐观的心态,提供技术建议的同时也要关注他们的心理健康。"),
// 插入需要的对话历史(新对话的话这里不填)
schema.MessagesPlaceholder("chat_history", true),
// 用户消息模板
schema.UserMessage("问题: {question}"),
)
// 使用模板生成消息
messages, err := template.Format(context.Background(), map[string]any{
"role": "程序员鼓励师",
"style": "积极、温暖且专业",
"question": "我的代码一直报错,感觉好沮丧,该怎么办?",
// 对话历史(这个例子里模拟两轮对话历史)
"chat_history": []*schema.Message{
schema.UserMessage("你好"),
schema.AssistantMessage("嘿!我是你的程序员鼓励师!记住,每个优秀的程序员都是从 Debug 中成长起来的。有什么我可以帮你的吗?", nil),
schema.UserMessage("我觉得自己写的代码太烂了"),
schema.AssistantMessage("每个程序员都经历过这个阶段!重要的是你在不断学习和进步。让我们一起看看代码,我相信通过重构和优化,它会变得更好。记住,Rome wasn't built in a day,代码质量是通过持续改进来提升的。", nil),
},
})
return messages, err
}
func getQwenChatModel() (*qwen.ChatModel, error) {
chatModel, err := qwen.NewChatModel(context.Background(), &qwen.ChatModelConfig{
BaseURL: "https://dashscope.aliyuncs.com/compatible-mode/v1",
Model: "qwen-max",
APIKey: os.Getenv("DASHSCOPE_API_KEY"),
})
return chatModel, err
}
func testQwen() {
model, err := getQwenChatModel()
if err != nil {
panic(err)
}
messages, err := buildMessage()
result, err := model.Generate(context.Background(), messages)
if err != nil {
panic(err)
}
fmt.Printf("%+v\n", result)
}
func testQwenStream() {
model, err := getQwenChatModel()
if err != nil {
panic(err)
}
messages, err := buildMessage()
result, err := model.Stream(context.Background(), messages)
if err != nil {
panic(err)
}
reportStream(result)
}
func reportStream(sr *schema.StreamReader[*schema.Message]) {
defer sr.Close()
i := 0
for {
message, err := sr.Recv()
if err == io.EOF {
return
}
if err != nil {
log.Fatalf("recv failed: %v", err)
}
log.Printf("message[%d]: %+v\n", i, message)
i++
}
}
func main() {
testQwenStream()
}
三、接通 Elasticsearch
可能是本机有点老旧,导致 docker redis-stack 无法正常运行,于是改用 ES8
文档:https://www.cloudwego.io/zh/docs/eino/ecosystem_integration/indexer/indexer_es8/
使用 elasticsearch-8.10.4(下载地址)
bash
D:\dev\php\magook\trunk\server\elasticsearch-8.10.4\bin
elasticsearch.bat
bash
D:\dev\php\magook\trunk\server\elasticsearch-head
npm run start
使用火山引擎 https://console.volcengine.com/ark
查看模型列表
向量化模型:模型名称doubao-embedding-large,对应的模型ID为doubao-embedding-large-text-250515,维度2048
大语言模型:deepseek-v3.2,对应的模型ID为deepseek-v3-2-251201
在API KEY管理创建一个API KEY
在开通管理需要将上面两个模型手动点击开通,提供了免费额度。
bash
curl https://ark.cn-beijing.volces.com/api/v3/embeddings \
-H "Content-Type: application/json" \
-H "Authorization: Bearer YOUR_API_KEY" \
-d $'{
"encoding_format": "float",
"input": [
" 天很蓝",
"海很深"
],
"model": "doubao-embedding-large-text-250515"
}'
如果有向量类型的字段,需要先定义 mappings。
创建一个 index:http://127.0.0.1:9200/eino_example
bash
PUT http://127.0.0.1:9200/eino_example?pretty
{
"mappings" : {
"properties": {
"content": { "type": "text" },
"location": { "type": "text" },
"content_vector": {
"type": "dense_vector",
"dims": 2048,
"index": true,
"similarity": "cosine"
}
}
}
}
GET http://127.0.0.1:9200/eino_example
注意:elasticsearch中的dense_vector类型,在版本8.0 -- 8.11中,默认的最高维度是2048,在 **8.12+**之后是4096,当然,这个值越高计算越慢。数据的维度必须小于es能存储的维度,否则会报错。
配置文件.env
bash
ARK_BASE_URL=https://ark.cn-beijing.volces.com/api/v3
ARK_API_KEY=xxxx
ARK_EMBEDDING_MODEL=doubao-embedding-large-text-250515
ARK_CHAT_MODEL=deepseek-v3-2-251201
写入数据
在 vscode 中使用 eino dev 工具编排graph
ctrl+shift+p 打开控制面板,输入 eino

生成的代码保存到 indexeres8 目录下,然后需要修改一下,主要是一些配置项
go
// embedding.go
func newEmbedding(ctx context.Context) (eb embedding.Embedder, err error) {
// TODO Modify component configuration here.
config := &ark.EmbeddingConfig{
BaseURL: os.Getenv("ARK_BASE_URL"),
APIKey: os.Getenv("ARK_API_KEY"),
Model: os.Getenv("ARK_EMBEDDING_MODEL"),
}
eb, err = ark.NewEmbedder(ctx, config)
if err != nil {
return nil, err
}
return eb, nil
}
// indexer.go
func newIndexer(ctx context.Context) (idr indexer.Indexer, err error) {
// TODO Modify component configuration here.
client, err := elasticsearch.NewClient(elasticsearch.Config{
Addresses: []string{"http://localhost:9200"},
// Username: username,
// Password: password,
// CACert: cert,
})
if err != nil {
log.Panicf("connect es8 failed, err=%v", err)
}
config := &es8.IndexerConfig{
Index: "eino_example",
BatchSize: 10,
Client: client,
DocumentToFields: func(ctx context.Context, doc *schema.Document) (field2Value map[string]es8.FieldValue, err error) {
return map[string]es8.FieldValue{
"content": {
Value: doc.Content,
EmbedKey: "content_vector", // 对文档内容进行向量化并保存向量到 "content_vector" 字段
},
"location": {
Value: doc.MetaData["location"],
},
}, nil
},
}
embeddingIns11, err := newEmbedding(ctx)
if err != nil {
return nil, err
}
config.Embedding = embeddingIns11
idr, err = es8.NewIndexer(ctx, config)
if err != nil {
return nil, err
}
return idr, nil
}
// transformer.go
func newDocumentTransformer(ctx context.Context) (tfr document.Transformer, err error) {
// TODO Modify component configuration here.
config := &markdown.HeaderConfig{
Headers: map[string]string{
"#": "title"}}
tfr, err = markdown.NewHeaderSplitter(ctx, config)
if err != nil {
return nil, err
}
return tfr, nil
}
main.go
go
package main
import (
"context"
"fmt"
"io/fs"
"learn-eino/indexer_es8/indexeres8"
"path/filepath"
"strings"
"github.com/cloudwego/eino/components/document"
)
func main() {
ctx := context.Background()
err := indexMarkdownFiles(ctx, "./eino-docs")
if err != nil {
panic(err)
}
fmt.Println("index success")
}
func indexMarkdownFiles(ctx context.Context, dir string) error {
runner, err := indexeres8.Buildes8Indexer(ctx)
if err != nil {
return fmt.Errorf("build index graph failed: %w", err)
}
// 遍历 dir 下的所有 markdown 文件
err = filepath.WalkDir(dir, func(path string, d fs.DirEntry, err error) error {
if err != nil {
return fmt.Errorf("walk dir failed: %w", err)
}
if d.IsDir() {
return nil
}
if !strings.HasSuffix(path, ".md") {
fmt.Printf("[skip] not a markdown file: %s\n", path)
return nil
}
fmt.Printf("[start] indexing file: %s\n", path)
ids, err := runner.Invoke(ctx, document.Source{URI: path})
if err != nil {
return fmt.Errorf("invoke index graph failed: %w", err)
}
fmt.Printf("[done] indexing file: %s, len of parts: %d\n", path, len(ids))
return nil
})
return err
}
bash
[start] indexing file: eino-docs\_index.md
[done] indexing file: eino-docs\_index.md, len of parts: 4
[start] indexing file: eino-docs\agent_llm_with_tools.md
[done] indexing file: eino-docs\agent_llm_with_tools.md, len of parts: 1
index success
以一级标题为分割,得到了五个 parts

检索数据
bash
package main
import (
"context"
"encoding/json"
"log"
"os"
"github.com/cloudwego/eino/schema"
"github.com/elastic/go-elasticsearch/v8"
"github.com/elastic/go-elasticsearch/v8/typedapi/types"
"github.com/cloudwego/eino-ext/components/embedding/ark"
"github.com/cloudwego/eino-ext/components/retriever/es8"
"github.com/cloudwego/eino-ext/components/retriever/es8/search_mode"
)
func main() {
ctx := context.Background()
// es 支持多种连接方式
// username := os.Getenv("ES_USERNAME")
// password := os.Getenv("ES_PASSWORD")
// httpCACertPath := os.Getenv("ES_HTTP_CA_CERT_PATH")
// cert, err := os.ReadFile(httpCACertPath)
// if err != nil {
// log.Fatalf("read file failed, err=%v", err)
// }
client, err := elasticsearch.NewClient(elasticsearch.Config{
Addresses: []string{"http://localhost:9200"},
// Username: username,
// Password: password,
// CACert: cert,
})
if err != nil {
log.Panicf("connect es8 failed, err=%v", err)
}
emb, err := ark.NewEmbedder(ctx, &ark.EmbeddingConfig{
BaseURL: os.Getenv("ARK_BASE_URL"),
APIKey: os.Getenv("ARK_API_KEY"),
Model: os.Getenv("ARK_EMBEDDING_MODEL"),
})
if err != nil {
panic(err)
}
// 创建检索器组件
k_value := 10
retriever, err := es8.NewRetriever(ctx, &es8.RetrieverConfig{
Client: client,
Index: "eino_example",
SearchMode: search_mode.SearchModeApproximate(&search_mode.ApproximateConfig{
QueryFieldName: "content",
VectorFieldName: "content_vector",
Hybrid: true,
// RRF 仅在特定许可证下可用
// 参见:https://www.elastic.co/subscriptions
RRF: false,
RRFRankConstant: nil,
RRFWindowSize: nil,
K: &k_value,
NumCandidates: &k_value,
}),
ResultParser: func(ctx context.Context, hit types.Hit) (doc *schema.Document, err error) {
doc = &schema.Document{
ID: *hit.Id_,
Content: "",
MetaData: map[string]any{},
}
var src map[string]any
if err = json.Unmarshal(hit.Source_, &src); err != nil {
return nil, err
}
for field, val := range src {
switch field {
case "content":
doc.Content = val.(string)
case "content_vector":
var v []float64
for _, item := range val.([]interface{}) {
v = append(v, item.(float64))
}
doc.WithDenseVector(v)
case "location":
if loc, ok := val.(string); ok {
doc.MetaData["location"] = loc
} else {
doc.MetaData["location"] = ""
}
}
}
if hit.Score_ != nil {
doc.WithScore(float64(*hit.Score_))
}
return doc, nil
},
Embedding: emb, // 你的 embedding 组件
})
if err != nil {
log.Panicf("create retriever failed, err=%v", err)
}
// 无过滤条件搜索
docs, err := retriever.Retrieve(ctx, "tourist attraction")
if err != nil {
log.Panicf("retrieve docs failed1, err=%v", err)
}
for _, doc := range docs {
log.Printf("doc1=%v\n", doc.String())
}
// 带过滤条件搜索
trueof := true
docs, err = retriever.Retrieve(ctx, "tourist attraction",
es8.WithFilters([]types.Query{{
Term: map[string]types.TermQuery{
"location": {
CaseInsensitive: &trueof,
Value: "China",
},
},
}}),
)
if err != nil {
log.Panicf("retrieve docs failed2, err=%v", err)
}
for _, doc := range docs {
log.Printf("doc2=%v\n", doc.String())
}
}
出现报错:
bash
# github.com/cloudwego/eino-ext/components/retriever/es8/search_mode
..\..\golang\path\pkg\mod\github.com\cloudwego\eino-ext\components\retriever\es8@v0.0.0-20251212100737-81e5663e756e\search_mode\dense_vector_similarity.go:81:25: cannot use &types.
Query{...} (value of type *"github.com/elastic/go-elasticsearch/v8/typedapi/types".Query) as "github.com/elastic/go-elasticsearch/v8/typedapi/types".Query value in assignment
打开 dense_vector_similarity.go:81行

在eino-ext\components\retriever\es8的go.mod中定义的依赖是 github.com/elastic/go-elasticsearch/v8 v8.16.0
而我使用的是github.com/elastic/go-elasticsearch/v8 v8.19.1,降低版本就行了。
四、Eino 智能助手
文档:Eino 智能助手
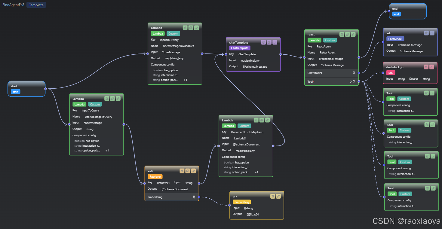
eino dev 可以将编排好的 graph 导出为 json schema,也可以导入 json schema 来创建graph。
于是,可以将 eino-examples/quickstart/eino_assistant/eino/eino_agent.json导入进来,但是这里面还是有问题,需要自行完善,修改完后导出到eino_agent_es8.json

创建一个.env文件,就是上面的配置内容
bash
> cd learn-eino\eino_agent\cmd\einoagent
> go build .
> einoagent.exe
访问:http://127.0.0.1:8080/agent/
会出来一条会话历史记录,这是来自 data/memory
然后提问eino能做什么

右下角是日志,同时在 log 目录下也能看到。
一些说明
template role: system, user, tool, assistant
system message 在这里是指令,告诉智能体大致要做什么,这个一定要写清楚。
assistant message 由agent输出,就是助手与你的交互。
tool message 由agent输出,说明调用了哪个工具,参数和结果是什么。
schema.MessagesPlaceholder(key string, optional bool),可用于把一个 []*schema.Message 插入到 message 列表中,常用于插入历史对话。optional 为 true 表示如果在 Variables 中没有这个字段,会填充空数组[],如果为 false ,而 Variables 中没有这个字段,就会报错。
在 eino 中,使用 Variables 中的字段的时候,如果不存在这个key,那么是会报错的。
FormatType: schema.FString是使用{variable} 语法进行变量替换,简单直观,适合基础文本替换场景。示例:"你是一个{role},请帮我{task}。"
Variables是由用户来维护的,在源码中就是随处可见的vs map[string]any,比如在 lambda中,在 chatTemplate中定义的 key
json
{"Variables":
{
"content":"eino是什么",
"date":"2025-12-17 16:04:50",
"history":[
{"role":"user","content":"Eino 好不好"},
{"role":"assistant","content":"Eino是一个有其自身优势的框架。xxxx。","response_meta":{"finish_reason":"stop","usage":{"prompt_tokens":923,"prompt_token_details":{"cached_tokens":0},"completion_tokens":745,"total_tokens":1668,"completion_token_details":{}}}}],
"retriever_result":"# Eino 是什么\n\n\u003e 💡\n\u003e Go AI 集成组件的研发框架。"
},
"Templates":null,
"Extra":null
}
DocumentListToMapLambda节点的作用是数据格式转换,因为 es8 的输出是[]*schema.Document,而 chatTemplate 的输入是 map[string]any,这会导致报错。
bash
Error running agent: failed to build agent graph: graph edge[Retriever1]-[ChatTemplate]: start node's output type[[]*schema.Document
] and end node's input type[map[string]interface {}] mismatch
我们将其转换到Variables中的retriever_result。这样就可以将查询到的内容放到 prompt 中去,使用{retriever_result}
go
// 将 []*schema.Document 转换成 map[string]any
func documentListToMapLambda(ctx context.Context, input []*schema.Document, opts ...any) (output map[string]any, err error) {
var contents []string
for _, doc := range input {
contents = append(contents, doc.Content)
}
contextText := strings.Join(contents, "\n\n")
return map[string]interface{}{
"retriever_result": contextText,
}, nil
}
关于 tools_node,这里并没有调用到,因为 es8 已经查询到内容了,关于 tool 的使用说明:https://www.cloudwego.io/zh/docs/eino/core_modules/components/tools_node_guide/how_to_create_a_tool/
tool 的返回值是字符串,但最好定义为 json string,语义清晰,方便大模型理解
go
return `{"status": "success", "result": "tool1 result"}`, nil
React -- Tools -- ChatModel 的执行流程 https://www.cloudwego.io/zh/docs/eino/core_modules/flow_integration_components/react_agent_manual/

React调用 Tool ,得到结果后,将其追加到 ChatModel 的 input message,其 role 为 tool,这样 ChatModel 就会综合这些 messages 来做应答。
界面右上角的 Task Manager 是一个任务管理系统,任务的增删改查,同时提供了API。然后在 util/tool/task目录下有实现逻辑。因此你可以将 task tool 编排进 eino_agent,以此让 eino_agent 可以管理任务系统。
工具调用
将 task tool 添加到 flow 中
go
// flow.go
taskTool, err := task.NewTaskTool(ctx, nil)
config.ToolsConfig.Tools = []tool.BaseTool{toolIns21, toolIns22, toolIns23, toolIns24, toolIns25, taskTool}
提示词
bash
帮我在task manager系统创建一个任务:
标题:eino_agent任务标题;
内容:eino_agent任务内容;
截止时间:2025-12-25T15:15
日志
json
{
"role":"assistant",
"content":"我来帮你创建一个任务。首先,我需要将你提供的截止时间格式转换为任务管理器需要的格式。\n\n",
"tool_calls":[
{
"index":0,
"id":"call_akjdswsyvkwv47khha8dnp1p",
"type":"function",
"function":{
"name":"task_manager",
"arguments":"{\"action\": \"add\", \"task\": {\"id\": \"task_\" + Math.random().toString(36).substr(2, 9), \"title\": \"eino_agent任务标题\", \"content\": \"eino_agent任务标题\", \"completed\": false, \"deadline\": \"2025-12-25T15:15:00Z\", \"created_at\": new Date().toISOString()}, \"list\": {\"query\": \"\", \"is_done\": false, \"limit\": 10}}"
}
}
]
但是并没有创建任务,也没有调用对应的 invoke 方法。
报错
bash
2025/12/24 10:49:56 error publishing log: write tcp 127.0.0.1:8080->127.0.0.1:52071: wsasend: An established connection was aborted by the software in your host machine.
go
type InvokableTool interface {
BaseTool
// InvokableRun call function with arguments in JSON format
InvokableRun(ctx context.Context, argumentsInJSON string, opts ...Option) (string, error)
}
写一个测试文件
go
func main() {
ctx := context.Background()
taskTool, err := task.NewTaskTool(ctx, nil)
if err != nil {
panic(err)
}
str, _ := json.Marshal(task.TaskRequest{
Action: task.ActionAdd,
Task: &task.Task{
Title: "test task",
Content: "test content",
Deadline: "2025-12-30 12:12:12",
},
})
tt, ok := taskTool.(tool.InvokableTool)
if !ok {
panic("taskTool is not InvokableTool")
}
res, err := tt.InvokableRun(ctx, string(str))
if err != nil {
panic(err)
}
println(res)
}
bash
{"status":"success","task_list":[{"id":"905bbad6-690a-4e98-85e6-41d9232e6f9d","title":"test task","content":"test content","completed":false,"deadline":"202
5-12-30 12:12:12","is_deleted":false,"created_at":"2025-12-25T14:48:06+08:00"}],"error":""}
说明它是能正常写入的
json
{"id":"f0a28183-ef37-416a-87c4-5e957fbe969d","title":"test task","content":"test content","completed":false,"deadline":"2025-12-30 12:12:12","is_deleted":false,"created_at":"2025-12-23T18:16:33+08:00"}
关于 tools call
tools 是由chatModel调用的,因此需要将 tools 节点放在 chatModel 的下面,并且将 tools info 注入到 chatModel
bash
chatModel.BindForcedTools([]*schema.ToolInfo{info})
或者
chatModel.BindTools([]*schema.ToolInfo{info})
或者
chatModel.WithTools([]*schema.ToolInfo{info})
可以使用 react 节点作为 tools call 调度中心。
其实 react 内部也是构建一个 graph(chatTemplate+chatModel+toolsNode)。
以下是 react 示例
go
func Main1() {
ctx := context.Background()
chatModel, err := util.GetChatModel(ctx)
if err != nil {
fmt.Printf("Get ChatModel failed, err=%v\n", err)
return
}
taskTool, err := task.NewTaskTool(ctx, nil)
if err != nil {
fmt.Printf("NewTaskTool failed, err=%v\n", err)
return
}
agent, err := react.NewAgent(ctx, &react.AgentConfig{
ToolCallingModel: chatModel,
ToolsConfig: compose.ToolsNodeConfig{
Tools: []tool.BaseTool{taskTool},
},
// 直接将 tool 的结果返回,而不用再回到 chatModel 进行处理
ToolReturnDirectly: map[string]struct{}{"task_manager": {}},
MessageModifier: func(ctx context.Context, input []*schema.Message) []*schema.Message {
res := make([]*schema.Message, 0, len(input)+1)
res = append(res, schema.SystemMessage("你是一个后台操作员,使用 task_manager API,对task进行操作"))
res = append(res, input...)
return res
},
})
response, err := agent.Generate(ctx, []*schema.Message{schema.UserMessage(`帮我在task manager系统创建一个任务:
标题:eino_agent任务标题;
内容:eino_agent任务内容;
截止时间:2025-12-25T15:15;
任务ID:eac76c5a-629a-45d2-8c4e-0ac769a470f0;
任务状态:未完成;
创建时间:2026-01-07T10:03:07+08:00
`)})
if err != nil {
fmt.Printf("Generate failed, err=%v\n", err)
return
}
fmt.Println(response.Role, response.Content)
}
或者将 react 包装成 graph/chain 的一个节点,然后 add lambda
go
lba, err = compose.AnyLambda(ins.Generate, ins.Stream, nil, nil)
在 graph 中,也可以直接将 tools node 直接添加在 chatModel 下游。
go
toolsNode, err := compose.NewToolNode(ctx, &compose.ToolsNodeConfig{
Tools: []tool.BaseTool{taskTool},
})
g := compose.NewGraph[map[string]any, []*schema.Message]()
_ = g.AddChatTemplateNode(nodeKeyOfTemplate, chatTpl)
_ = g.AddChatModelNode(nodeKeyOfChatModel, chatModel)
_ = g.AddToolsNode(nodeKeyOfTools, toolsNode)
_ = g.AddEdge(compose.START, nodeKeyOfTemplate)
_ = g.AddEdge(nodeKeyOfTemplate, nodeKeyOfChatModel)
_ = g.AddEdge(nodeKeyOfChatModel, nodeKeyOfTools)
_ = g.AddEdge(nodeKeyOfTools, compose.END)
往往 tool node 作为最后一个节点。
chatModel 是与用户交互的节点,它来决定调用哪个工具或者什么工具都不调用,tool 的返回信息会回到 chatModel ,最后由 chatModel 加工后响应给用户。或者设置 ToolReturnDirectly,这样 agent 会直接将 tool 的结果返回,不会再调用chatModel 。不管怎么返回,其输出类型依然是*schema.Message,只是 role 分别是assistant和tool。
bash
assistant 任务已成功创建!以下是创建的任务详情:
- **任务ID**: c19aa787-31c4-4b18-92c5-26a3525ece44(系统自动生成了新的ID)
- **标题**: eino_agent任务标题
- **内容**: eino_agent任务标题
- **状态**: 未完成
- **截止时间**: 2025-12-25T15:15
- **创建时间**: 2026-01-07T10:03:07+08:00(系统自动生成的当前时间)
请注意,系统自动为任务生成了新的ID(c19aa787-31c4-4b18-92c5-26a3525ece44),而不是使用您提供的eac76c5a-629a-45d2-8c4e-0ac769a470f0。创建时间也由系
统自动设置为当前时间。
bash
tool {"status":"success","task_list":[{"id":"04dca8bd-552d-4559-8acf-faebeff5d898","title":"eino_agent任务标题","content":"eino_agent任务标题","co
mpleted":false,"deadline":"2025-12-25T15:15","is_deleted":false,"created_at":"2026-01-07T10:13:41+08:00"}],"error":""}
但是这里面也是有不确定性,比如 chatModel 能否正确的理解你的意思,chatModel 能正确的构建参数等等。
react 与 stream
在使用 react 的时候发现一个奇怪的现象,使用 Generate 运行 react 是好的,能够正常调用 tool 并响应信息。在使用 Stream 运行 react 的时候,在 chatModel 第一次输出之后,由于 EOF 导致程序退出,于是无法调用 tool。按理说,chatModel 应该会多次输出,第一次告诉你,它将要做什么,然后去调用tool,然后合并结果再次输出,如果涉及到多个 tool,那么 chatModel 就会有更多的输出。也就是说,这个stream是不应该中途中断的。在 github 上找到了对应的 issue
这个问题跟模型有关系,解决方案为 StreamToolCallChecker
agent 是否去调用 tool ,是根据 chatModel 的返回信息,如果是在 stream 上,则需要每个 chunk 都要检查,但这样做效率低下,因此 eino 默认的 toolCallChecker 为 firstChunkStreamToolCallChecker,也就是只检查第一个 chunk。
go
func firstChunkStreamToolCallChecker(_ context.Context, sr *schema.StreamReader[*schema.Message]) (bool, error) {
defer sr.Close()
for {
msg, err := sr.Recv()
if err == io.EOF {
return false, nil
}
if err != nil {
return false, err
}
if len(msg.ToolCalls) > 0 {
return true, nil
}
if len(msg.Content) == 0 { // skip empty chunks at the front
continue
}
return false, nil
}
}
此方法的问题在于,如果在输出 tool call 之前先输出了别的内容,此方法会返回 false,意味着 agent 不会,然而这并不准确。我用的 deepseek 模型会先告诉你它要干什么,后面才会返回 tool 信息,因此需要改进一下
go
func CustomToolCallChecker(ctx context.Context, sr *schema.StreamReader[*schema.Message]) (bool, error) {
defer sr.Close()
for {
msg, err := sr.Recv()
if err != nil {
if errors.Is(err, io.EOF) {
break
}
return false, err
}
if len(msg.ToolCalls) > 0 {
return true, nil
}
}
return false, nil
}
这样就不会输出chatModel在中途返回的信息,只要最终的结果。

观测(可选)
APMPlus
如果在运行时,在 .env 文件中指定了 APMPLUS_APP_KEY,便可在 火山引擎 APMPlus 平台中,登录对应的账号,查看 Trace 以及 Metrics 详情。
Langfuse
如果在运行时,在 .env 文件中指定了 LANGFUSE_PUBLIC_KEY 和 LANGFUSE_SECRET_KEY,便可在 Langfuse 平台中,登录对应的账号,查看请求的 Trace 详情。