自定义组件生命周期(@Component)
自定义组件生命周期,即用@Component或@ComponentV2装饰的自定义组件的生命周期,提供以下生命周期接口:
1. aboutToAppear()
组件即将出现时回调该接口,具体时机为在创建自定义组件的新实例后,在执行其build函数之前执行。
2. onDidBuild()
在组件首次渲染触发的build函数执行完成之后 回调该接口,后续组件重新渲染将不回调该接口。开发者可以在这个阶段实现埋点数据上报等不影响实际UI的功能。
3. aboutToDisappear()
aboutToDisappear函数在自定义组件析构销毁之前执行。不允许在aboutToDisappear函数中改变状态变量,特别是@Link变量的修改可能会导致应用程序行为不稳定。

页面生命周期(@Entry)
页面也是由入口组件和其他组件构成,所以也包含组件生命周期。
1. onPageShow
onPageShow?(): void
router路由页面(即@Entry装饰的自定义组件)每次显示时触发一次,包括路由跳转、应用进入前台等场景。
2. onPageHide
onPageHide?(): void
router路由页面(即@Entry装饰的自定义组件)每次隐藏时触发一次,包括路由跳转、应用进入后台等场景。
在该回调函数内,建议避免执行高耗时操作阻塞主线程造成卡顿 。对于高耗时操作例如相机资源释放,推荐使用异步方案替代。
3. onBackPress
onBackPress?(): void | boolean
在router路由页面(即@Entry装饰的自定义组件)生效,当用户点击返回按钮时触发。返回true表示页面自己处理返回逻辑,不进行页面路由;返回false表示使用默认的路由返回逻辑,不设置返回值按照false处理。
typescript
// xxx.ets
@Entry
@Component
struct IndexComponent {
@State textColor: Color = Color.Black;
onPageShow() {
this.textColor = Color.Blue;
console.info('IndexComponent onPageShow');
}
onPageHide() {
this.textColor = Color.Transparent;
console.info('IndexComponent onPageHide');
}
onBackPress() {
this.textColor = Color.Red;
console.info('IndexComponent onBackPress');
}
build() {
Column() {
Text('Hello World')
.fontColor(this.textColor)
.fontSize(30)
.margin(30)
}.width('100%')
}
}
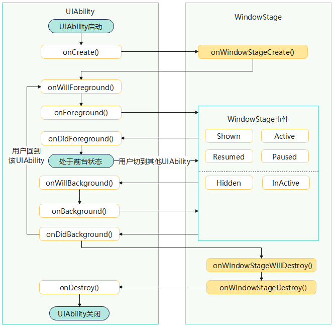
UIAbility组件生命周期
UIAbility的生命周期示意图如下所示。

触发顺序
以下是UIAbility启动到前台和后台两种场景说明,以及生命周期回调流程讲解。
- UIAbility启动到前台 ,对应流程图参见上图。
- 当用户启动一个UIAbility时,系统会依次触发**onCreate()、onWindowStageCreate()、onForeground()**生命周期回调。
- 当用户跳转到其他应用(当前UIAbility切换到后台)时,系统会触发onBackground()生命周期回调。
- 当用户再次将UIAbility切换到前台时,系统会依次触发**onNewWant()、onForeground()**生命周期回调。
- UIAbility启动到后台 ,对应流程图参见下图。
- 当用户通过
UIAbilityContext.startAbilityByCall()接口启动一个UIAbility到后台时,系统会依次触发onCreate()、onBackground()(不会执行onWindowStageCreate()生命周期回调。 - 当用户将UIAbility拉到前台,系统会依次触发**onNewWant()、onWindowStageCreate()、onForeground()**生命周期回调。
- 当用户通过

onCreate()
在首次创建UIAbility实例时,系统触发onCreate()回调。开发者可以在该回调中执行UIAbility整个生命周期中仅发生一次的启动逻辑。
typescript
import { AbilityConstant, UIAbility, Want } from '@kit.AbilityKit';
// ···
export default class EntryAbility extends UIAbility {
// ···
onCreate(want: Want, launchParam: AbilityConstant.LaunchParam): void {
// 执行UIAbility整个生命周期中仅发生一次的业务逻辑
}
// ···
}
onWindowStageCreate()
UIAbility实例创建完成之后,在进入前台之前,系统会创建一个WindowStage。WindowStage创建完成后会进入onWindowStageCreate()回调,开发者可以在该回调中进行UI加载、WindowStage的事件订阅。
在onWindowStageCreate()回调中通过loadContent()方法设置应用要加载的页面,并根据需要调用on('windowStageEvent')方法订阅WindowStage的事件(获焦/失焦、切到前台/切到后台、前台可交互/前台不可交互)。
typescript
import { UIAbility } from '@kit.AbilityKit';
import { window } from '@kit.ArkUI';
import { hilog } from '@kit.PerformanceAnalysisKit';
// ···
const DOMAIN = 0x0000;
export default class EntryAbility extends UIAbility {
// ···
onWindowStageCreate(windowStage: window.WindowStage): void {
// ···
// 设置WindowStage的事件订阅(获焦/失焦、切到前台/切到后台、前台可交互/前台不可交互)
try {
windowStage.on('windowStageEvent', (data) => {
let stageEventType: window.WindowStageEventType = data;
switch (stageEventType) {
case window.WindowStageEventType.SHOWN: // 切到前台
hilog.info(DOMAIN, 'testTag', `windowStage foreground.`);
break;
case window.WindowStageEventType.ACTIVE: // 获焦状态
hilog.info(DOMAIN, 'testTag', `windowStage active.`);
break;
case window.WindowStageEventType.INACTIVE: // 失焦状态
hilog.info(DOMAIN, 'testTag', `windowStage inactive.`);
break;
case window.WindowStageEventType.HIDDEN: // 切到后台
hilog.info(DOMAIN, 'testTag', `windowStage background.`);
break;
case window.WindowStageEventType.RESUMED: // 前台可交互状态
hilog.info(DOMAIN, 'testTag', `windowStage resumed.`);
break;
case window.WindowStageEventType.PAUSED: // 前台不可交互状态
hilog.info(DOMAIN, 'testTag', `windowStage paused.`);
break;
default:
break;
}
});
} catch (exception) {
hilog.error(DOMAIN, 'testTag',
`Failed to enable the listener for window stage event changes. Cause: ${JSON.stringify(exception)}`);
}
hilog.info(DOMAIN, 'testTag', `%{public}s`, `Ability onWindowStageCreate`);
// 设置UI加载
windowStage.loadContent('pages/Index', (err) => {
// ···
});
}
// ···
}
onForeground()
在UIAbility切换至前台时且UIAbility的UI可见之前 ,系统触发onForeground回调。开发者可以在该回调中申请系统需要的资源,或者重新申请在onBackground()中释放的资源。系统回调该方法后,UIAbility实例进入前台状态,即UIAbility实例可以与用户交互的状态。UIAbility实例会一直处于这个状态,直到被某些动作打断(例如屏幕关闭、用户跳转到其他UIAbility)。
例如,应用已获得地理位置权限。在UI显示之前,开发者可以在onForeground()回调中开启定位功能,从而获取到当前的位置信息。
typescript
import { UIAbility } from '@kit.AbilityKit';
// ···
export default class EntryAbility extends UIAbility {
// ···
onForeground(): void {
// 申请系统需要的资源,或者重新申请在onBackground()中释放的资源
}
// ···
}
onBackground()
在UIAbility的UI完全不可见之后,系统触发onBackground回调,将UIAbility实例切换至后台状态。开发者可以在该回调中释放UI不可见时的无用资源,例如停止定位功能,以节省系统的资源消耗。
onBackground()执行时间较短 ,无法提供足够的时间做一些耗时动作。请勿在该方法中执行保存用户数据或执行数据库事务等耗时操作。
typescript
import { UIAbility } from '@kit.AbilityKit';
// ···
export default class EntryAbility extends UIAbility {
// ···
onBackground(): void {
// 释放UI不可见时无用的资源
}
// ···
}
onWindowStageWillDestroy()
在UIAbility实例销毁之前,系统触发onWindowStageWillDestroy()回调。该回调在WindowStage销毁前执行 ,此时WindowStage可以使用。开发者可以在该回调中释放通过WindowStage获取的资源、注销WindowStage事件订阅等。
typescript
import { UIAbility } from '@kit.AbilityKit';
import { window } from '@kit.ArkUI';
import { hilog } from '@kit.PerformanceAnalysisKit';
import { BusinessError } from '@kit.BasicServicesKit';
const DOMAIN = 0x0000;
export default class EntryAbility extends UIAbility {
public windowStage: window.WindowStage | undefined = undefined;
// ···
onWindowStageCreate(windowStage: window.WindowStage): void {
// 加载UI资源
this.windowStage = windowStage;
// ···
}
onWindowStageWillDestroy(windowStage: window.WindowStage): void {
// 释放通过windowStage对象获取的资源
// 在onWindowStageWillDestroy()中注销WindowStage事件订阅(获焦/失焦、切到前台/切到后台、前台可交互/前台不可交互)
try {
if (this.windowStage) {
this.windowStage.off('windowStageEvent');
}
} catch (err) {
let code = (err as BusinessError).code;
let message = (err as BusinessError).message;
hilog.error(DOMAIN, 'testTag', `Failed to disable the listener for windowStageEvent. Code is ${code}, message is ${message}`);
}
}
// ···
}
onWindowStageDestroy()
在UIAbility实例销毁之前 ,系统触发onWindowStageDestroy()回调,开发者可以在该回调中释放UI资源 。该回调在WindowStage销毁后执行,此时WindowStage不可以使用。
typescript
import { UIAbility } from '@kit.AbilityKit';
import { window } from '@kit.ArkUI';
// ···
export default class EntryAbility extends UIAbility {
// ···
onWindowStageCreate(windowStage: window.WindowStage): void {
// 加载UI资源
// ···
}
// ···
onWindowStageDestroy(): void {
// 释放UI资源
}
// ···
}
onDestroy()
在UIAbility实例销毁之前,系统触发onDestroy回调。该回调是UIAbility接收到的最后一个生命周期回调,开发者可以在onDestroy()回调中进行系统资源的释放、数据的保存等操作。
例如,开发者调用terminateSelf()方法通知系统停止当前UIAbility实例时,系统会触发onDestroy()回调。
从API version 13开始,用户在最近任务列表中使用一键清理来关闭应用,对于无实况窗的应用将不会触发onDestroy()回调,而是会直接终止进程 ;对于有实况窗的应用会继续触发onDestroy()回调。
当在开发者模式下调试某个应用时,如果用户从最近任务列表中移除了该调试应用的一个任务,则该调试应用的进程会被强制销毁,不会触发onDestroy()回调。
typescript
import { UIAbility } from '@kit.AbilityKit';
// ···
export default class EntryAbility extends UIAbility {
// ···
onDestroy(): void {
// 系统资源的释放、数据的保存等
}
// ···
}
onNewWant()
当应用的UIAbility实例已创建,再次调用方法启动该UIAbility实例 时,系统触发该UIAbility的onNewWant()回调。开发者可以在该回调中更新要加载的资源和数据等,用于后续的UI展示。
typescript
import { AbilityConstant, UIAbility, Want } from '@kit.AbilityKit';
// ···
export default class EntryAbility extends UIAbility {
// ···
onNewWant(want: Want, launchParam: AbilityConstant.LaunchParam) {
// 更新资源、数据
}
}
组件挂载卸载生命周期
挂载卸载事件指组件从组件树上挂载、卸载时触发的事件。
onAttach()、onDetach() 建议使用 onAppear()、onDisAppear() 替代
onAppear()
onAppear(event: () => void): T
组件挂载后触发此回调。
回调的调用时机有可能发生在组件布局渲染后。
参数:onAppear事件的回调函数,表示组件已挂载显示。
返回值:返回当前组件。
onDisAppear()
onDisAppear(event: () => void): T
组件从组件树卸载时触发此回调。
参数:onDisAppear事件的回调函数,表示组件已卸载消失。
返回值:返回当前组件。