1. 接线
1.1 接线图
直接线上一张接线图,细点心别插错了

按键开关记得口诀
- 同侧不相连
- 相连不同侧

1. 2 实物图
- TypeC接口
- 左面是USB
- 右面是UART(COM)
- 连接UART

2. 烧录固件
2.1 下载flash烧录工具
https://www.espressif.com.cn/zh-hans/support/download/other-tools
软件不用安装,解压后直接打开软件

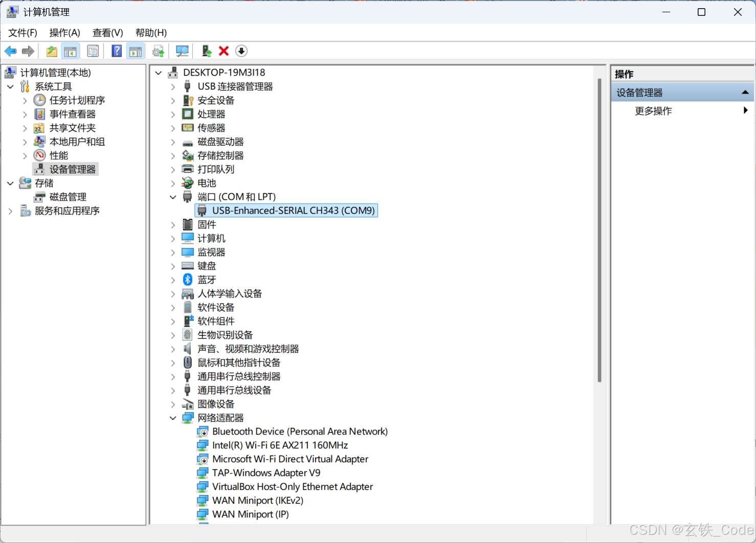
将核心板COM口连接电脑,查看端口号

2.2 下载固件
小智机器人开源地址
https://github.com/78/xiaozhi-esp32
将下载的固件保存到flash下载工具的bin目录下

2.3 烧录
- 选择固件
- 地址写入0x0
- 选择40MHZ
- DIO
- doNotChgBin
- 输入查到的端口号,波特率是230400
- 点击start开始烧录,会读条,等几分钟会提示成功

3.配置wifi
3.1 打开网址
固件烧录完成后
点击RST重启按钮
搜索wifi
电脑浏览器访问192.168.44.1
选择要连接的wifi,输入密码,等待连接成功
3.2 云端输入验证码
访问小智云端地址:https://xiaozhi.me/login
手机号注册
输入屏幕上显示的验证码即可

3.3 验证
你好小智,屏幕上会提示语音,扬声器有回复