数据导入
csv
官方文档: https://neo4j.com/docs/cypher-manual/current/clauses/load-csv/
支持云导入、以及固定位置文件目录的离线导入
前缀准备
数据准备: 自行使用国内各大厂商的免费AI帮你生成一批测试数据
提示词: 给一份 neo4j的 西游记 人物 关系 csv格式出来
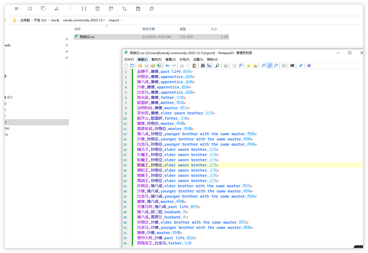
西游记.csv
csv
name1,name2,roleEn,roleName
金蝉子,唐僧,past life,前世
孙悟空,唐僧,apprentice,徒弟
猪八戒,唐僧,apprentice,徒弟
沙僧,唐僧,apprentice,徒弟
白龙马,唐僧,apprentice,徒弟
陈光蕊,唐僧,father,父亲
殷温娇,唐僧,mother,母亲
法明和尚,唐僧,master,师父
李世民,唐僧,elder sworn brother,义兄
殷开山,殷温娇,father,父亲
唐僧,孙悟空,master,师傅
菩提老祖,孙悟空,master,师傅
猪八戒,孙悟空,younger brother with the same master,师弟
沙僧,孙悟空,younger brother with the same master,师弟
白龙马,孙悟空,younger brother with the same master,师弟
镇元子,孙悟空,elder sworn brother,义兄
牛魔王,孙悟空,elder sworn brother,义兄
蛟魔王,孙悟空,elder sworn brother,义兄
鹏魔王,孙悟空,elder sworn brother,义兄
狮驼王,孙悟空,elder sworn brother,义兄
猕猴王,孙悟空,elder sworn brother,义兄
禺狨王,孙悟空,elder sworn brother,义兄
孙悟空,猪八戒,elder brother with the same master,师兄
沙僧,猪八戒,younger brother with the same master,师弟
白龙马,猪八戒,younger brother with the same master,师弟
唐僧,猪八戒,master,师傅
天蓬元帅,猪八戒,past life,前世
猪八戒,卵二姐,husband,夫
猪八戒,高翠兰,husband,夫
孙悟空,沙僧,elder brother with the same master,师兄
白龙马,沙僧,younger brother with the same master,师弟
唐僧,沙僧,master,师傅
卷帘大将,沙僧,past life,前世
西海龙王,白龙马,father,父亲
待导入文件存放位置
文件: 将上述待导入存放在 Neo4j安装目录/import 下面

执行命令Neo4j开始加载外部文件
java
LOAD CSV WITH HEADERS FROM 'file:///西游记.csv' AS row
MERGE (a:XyPerson {name: row.name1})
MERGE (b:XyPerson {name: row.name2})
MERGE (a)-[:XyRelate {remark: row.roleName}]->(b);

查看导入结果
java
match(n:XyPerson) return n limit 20;
