文章目录
- [claud code 常用功能](#claud code 常用功能)
-
-
- [在日常开发中,我到底能用 Claude Code 干什么?](#在日常开发中,我到底能用 Claude Code 干什么?)
-
- [1 Claude Code 安装与操作](#1 Claude Code 安装与操作)
- [2 Claude Code 基础用法](#2 Claude Code 基础用法)
- [3 Claude Code MCP](#3 Claude Code MCP)
- [4 Agent Skills(智能体技能)](#4 Agent Skills(智能体技能))
- [5 Claude Code 钩子](#5 Claude Code 钩子)
claud code 常用功能
- Claude Code 的能力介绍
- 了解代码库/熟悉项目
- 简单的编码任务
- 对话式 Git 操作
- 添加新功能
- 修复现有问题
- 代码重构
- 编写测试
- 更新文档
- 代码审查
登录 Claude Code -> 启动第一次会话 -> 学代码、写代码、改代码
在日常开发中,我到底能用 Claude Code 干什么?
学代码、写代码、改代码。
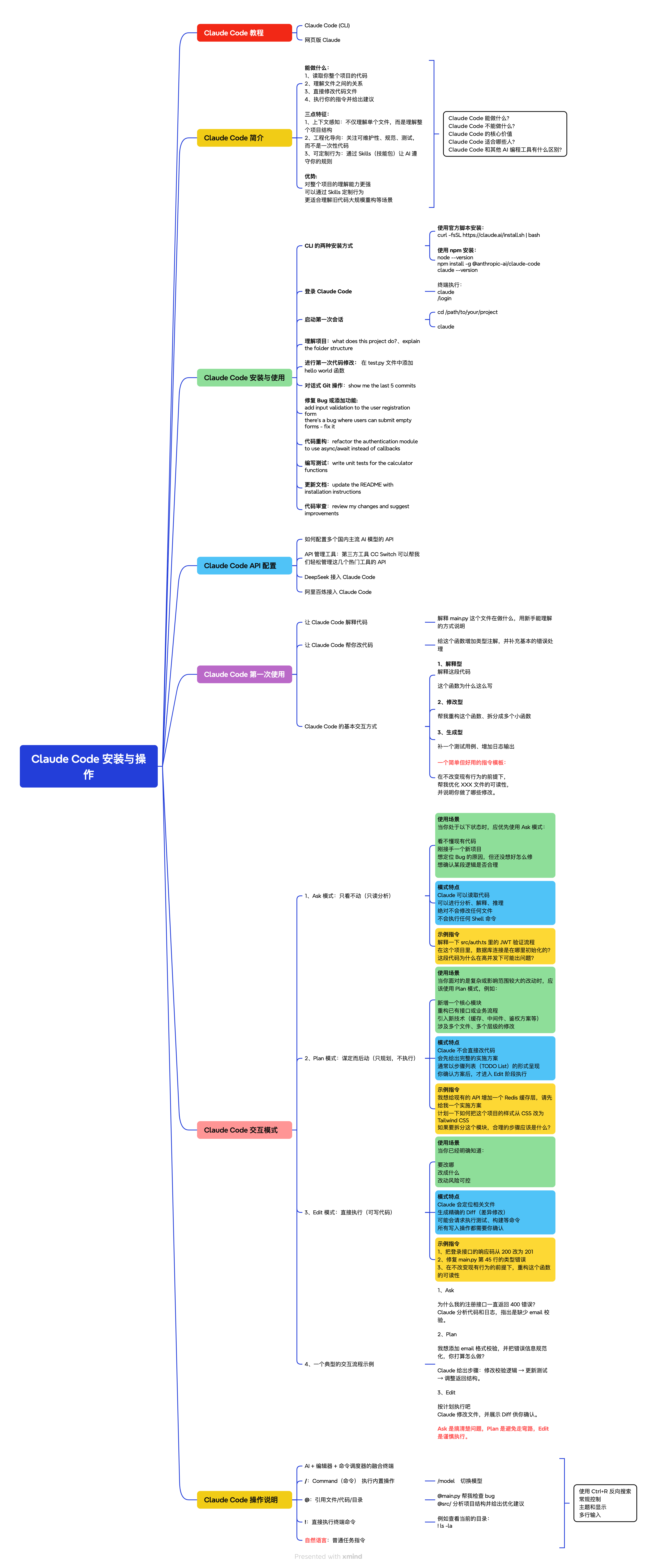
1 Claude Code 安装与操作
- Claude Code 教程
https://www.runoob.com/claude-code/claude-code-tutorial.html - Claude Code 简介
https://www.runoob.com/claude-code/claude-code-intro.html - Claude Code 安装与使用
https://www.runoob.com/claude-code/claude-code-install.html - Claude Code API 配置
https://www.runoob.com/claude-code/claude-code-setup.html - Claude Code 第一次使用
https://www.runoob.com/claude-code/claude-code-first-demo.html - Claude Code 交互模式
https://www.runoob.com/claude-code/claude-code-cli.html - Claude Code 操作说明
https://www.runoob.com/claude-code/claude-code-symbols.html

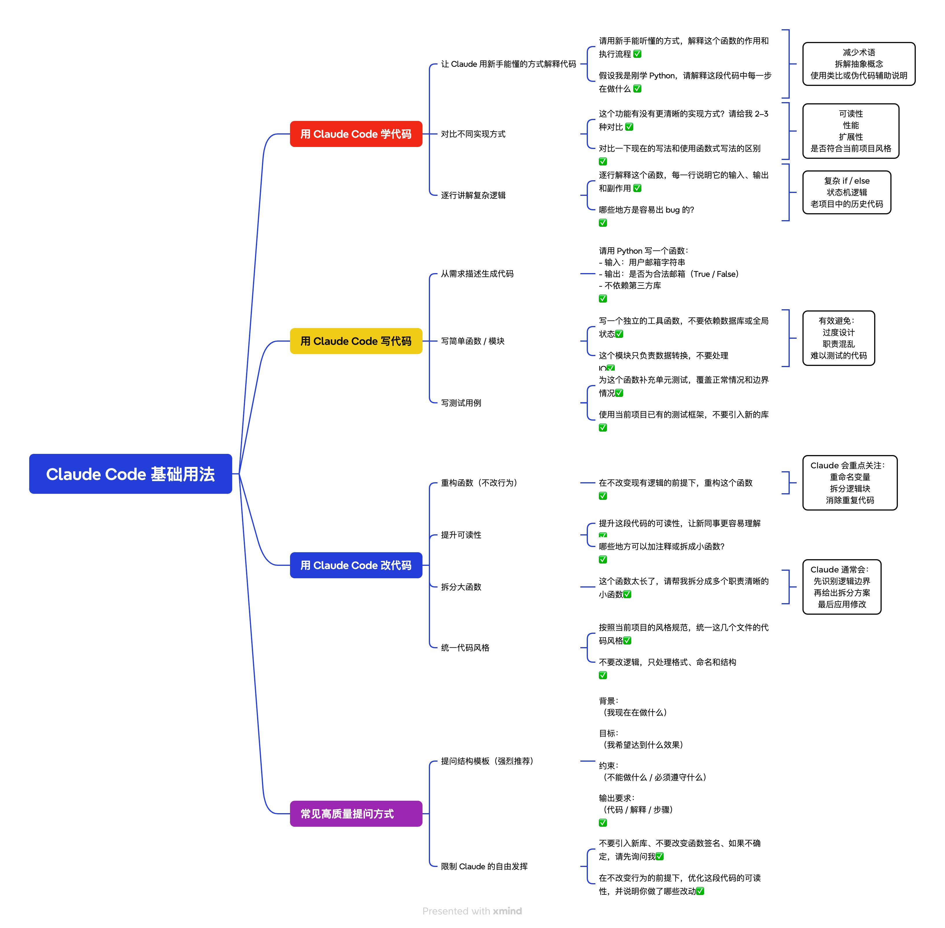
2 Claude Code 基础用法
写代码、写代码、改代码 https://www.runoob.com/claude-code/claude-code-basic.html

3 Claude Code MCP
模型上下文协议:https://www.runoob.com/claude-code/claude-code-mcp.html

4 Agent Skills(智能体技能)
5 Claude Code 钩子
- claude update 更新至最新版本
- claude mcp 配置 MCP 服务器
- 一、 键盘快捷键
- 二、 Vim 编辑器模式
- 三、 命令历史
- 四、 后台 Bash 命令
- 基础操作命令: /help /exit
- 会话管理命令: /resume /export
- 工具配置命令: /model /vim
- 实用功能命令: /review 请求代码审查

