FlySpeed SQL Query 是一款支持多种数据库和文件查询的 Windows 桌面软件,提供可视化的查询构建器。

SQL Query Tool 提供免费版和收费版(数据导入、导出以及打印功能)。
功能特性
- 数据源:包括 Microsoft SQL Server、Oracle、MySQL/MairaDB、Access、Excel、PostgreSQL、ResShift、InterBase、Firebird、DB2、Informix、Sybase、SAP Advantage、SQLite、Teradata、NexusDB、OLE DB、ODBC 等。

SQL Query Tool 还支持 MySQL、Oracle 以及 PostgreSQL 数据库的 SSH 通道连接,以及 MySQL 数据库的 HTTP 通道连接。
- 保护模式:支持只读(Read-only)连接模式,避免数据误操作;提供保护模式防止修改连接属性。
- 对象浏览器:提供树状对象浏览功能,支持对象搜索、过滤和分组。
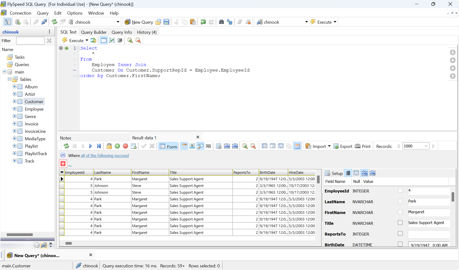
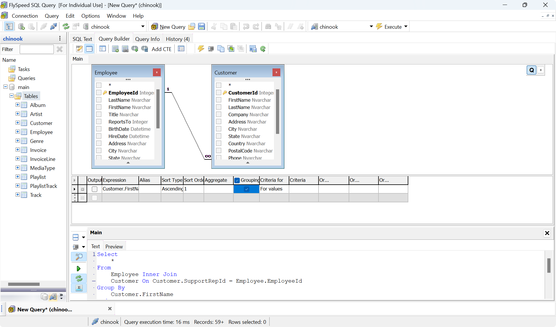
- SQL 查询器:支持 SQL 文本编辑器和可视化查询构建器两种方式,提供语法高亮和代码补全以及格式化,显示查询引用对象的详细信息,支持查询保存功能。

- 数据编辑:提供表格与表单两种数据查看和编辑方式,支持数据搜索、过滤、排序,支持外键引用数据查看,数据复制到粘贴板。
- 导入导出:付费版支持 CSV、Excel、SQL、JSON 等格式的数据导入导出,以及打印 PDF 文件功能。
- 定制化:支持各种主题风格设置,以及多语言界面。
下载安装
FlySpeed SQL Query 工具官方下载网址如下:
https://www.activedbsoft.com/download-querytool.html

可以选择 64/32 位安装包进行下载,安装完成之后运行 FlySpeed SQL Query.exe:

按照提示新建数据库连接即可。