一:系统架构
1:会话模式

作业管理器(JobManager)
JobManager是一个Flink集群中任务管理和调度的核心,是控制应用执行的主进程。也就是说,每个应用都应该被唯一的JobManager所控制执行。
JobManger又包含3个不同的组件。
JobMaster
JobMaster是JobManager中最核心的组件,负责处理单独的作业(Job)。所以JobMaster和具体的Job是一一对应的,多个Job可以同时运行在一个Flink集群中, 每个Job都有一个自己的JobMaster。需要注意在早期版本的Flink中,没有JobMaster的概念;而JobManager的概念范围较小,实际指的就是现在所说的JobMaster。
在作业提交时,JobMaster会先接收到要执行的应用。JobMaster会把JobGraph转换成一个物理层面的数据流图,这个图被叫作"执行图"(ExecutionGraph),它包含了所有可以并发执行的任务。JobMaster会向资源管理器(ResourceManager)发出请求,申请执行任务必要的资源。一旦它获取到了足够的资源,就会将执行图分发到真正运行它们的TaskManager上。
而在运行过程中,JobMaster会负责所有需要中央协调的操作,比如说检查点(checkpoints)的协调。
资源管理器(ResourceManager)
ResourceManager主要负责资源的分配和管理,在Flink 集群中只有一个。所谓"资源",主要是指TaskManager的任务槽(task slots)。任务槽就是Flink集群中的资源调配单元,包含了机器用来执行计算的一组CPU和内存资源。每一个任务(Task)都需要分配到一个slot上执行。
这里注意要把Flink内置的ResourceManager和其他资源管理平台(比如YARN)的ResourceManager区分开。
分发器(Dispatcher)
Dispatcher主要负责提供一个REST接口,用来提交应用,并且负责为每一个新提交的作业启动一个新的JobMaster 组件。Dispatcher也会启动一个Web UI,用来方便地展示和监控作业执行的信息。Dispatcher在架构中并不是必需的,在不同的部署模式下可能会被忽略掉。
任务管理器(TaskManager)
TaskManager是Flink中的工作进程,数据流的具体计算就是它来做的。Flink集群中必须至少有一个TaskManager;每一个TaskManager都包含了一定数量的任务槽(task slots)。Slot是资源调度的最小单位,slot的数量限制了TaskManager能够并行处理的任务数量。
启动之后,TaskManager会向资源管理器注册它的slots;收到资源管理器的指令后,TaskManager就会将一个或者多个槽位提供给JobMaster调用,JobMaster就可以分配任务来执行了。
在执行过程中,TaskManager可以缓冲数据,还可以跟其他运行同一应用的TaskManager交换数据。
二:核心概念
1:并行度
1:并行度概念
代码示例:
package com.dashu.day02;
import org.apache.flink.api.common.functions.FlatMapFunction;
import org.apache.flink.api.common.functions.MapFunction;
import org.apache.flink.api.java.tuple.Tuple;
import org.apache.flink.api.java.tuple.Tuple2;
import org.apache.flink.streaming.api.datastream.DataStreamSink;
import org.apache.flink.streaming.api.datastream.DataStreamSource;
import org.apache.flink.streaming.api.datastream.KeyedStream;
import org.apache.flink.streaming.api.datastream.SingleOutputStreamOperator;
import org.apache.flink.streaming.api.environment.StreamExecutionEnvironment;
import org.apache.flink.util.Collector;
public class Flink01_par {
// 该样例准备并行度。
public static void main(String[] args) throws Exception {
// 环境准备
StreamExecutionEnvironment evn = StreamExecutionEnvironment.getExecutionEnvironment();
// 从指定网络端口中读取数据
DataStreamSource<String> socketDS = evn.socketTextStream("192.168.67.137", 8888);
// 对读取的数据进行扁平化处理--向下游传递的是一个一个单词
SingleOutputStreamOperator<String> flatMapDS = socketDS.flatMap(new FlatMapFunction<String, String>() {
@Override
public void flatMap(String s, Collector<String> out) throws Exception {
String[] s1 = s.split(" ");
for (String string : s1) {
// 单词向下进行传递。
out.collect(string);
}
}
});
// 对流中数据进行类型转换,把字符串转换成Tuple2<String,Long>
SingleOutputStreamOperator<Tuple2<String, Long>> mapDS = flatMapDS.map(new MapFunction<String, Tuple2<String, Long>>() {
@Override
public Tuple2<String, Long> map(String s) throws Exception {
return Tuple2.of(s, 1L);
}
});
// 按照单词进行分组
KeyedStream<Tuple2<String, Long>, Tuple> keyDS = mapDS.keyBy(0);
// 求和
SingleOutputStreamOperator<Tuple2<String, Long>> sumDS = keyDS.sum(1);
// 打印
DataStreamSink<Tuple2<String, Long>> print = sumDS.print();
// 提交作业。
evn.execute();
}
}

当要处理的数据量非常大时,我们可以把一个算子操作,"复制"多份到多个节点,数据来了之后就可以到其中任意一个执行。
这样一来,一个算子任务就被拆分成了多个并行的"子任务"(subtasks),再将它们分发到不同节点,就真正实现了并行计算。
在Flink执行过程中,每一个算子(operator)可以包含一个或多个子任务(operator subtask),这些子任务在不同的线程、不同的物理机或不同的容器中完全独立地执行。
一个特定算子的子任务(subtask)的个数被称之为其并行度(parallelism)。这样,包含并行子任务的数据流,就是并行数据流,它需要多个分区(stream partition)来分配并行任务。
一般情况下,一个流程序的并行度,可以认为就是其所有算子中最大的并行度。一个程序中,不同的算子可能具有不同的并行度。
在Idea开发Flink程序的时候,没有显示的指定并行度。默认并行度个数是当前CPU的线程数。
11> (tree,1)
3> (big,1)

2:并行度设置两种方式
设置并行度的两种方式:
1:代码中全局设置
2:代码中给单个算子设置并行度。优先级更高。
3:配置文件中flink-conf.yaml中parallelism.default:1 来设置并行度。
4:命令行提交作业设置并行度。-p 4 之后,我们在flink web ui 界面就可以看到并行度更新
./flink run --p 2 --c com.dashu.wc.SocketStreamWordCount ./lib/xxxx.jar5:UI界面上提交任务设置并行度
优先级:针对某一个算子单独设置 > 代码中全局设置 > 命令参数[UI界面] > flink-conf
package com.dashu.day02;
import org.apache.flink.api.common.functions.FlatMapFunction;
import org.apache.flink.api.common.functions.MapFunction;
import org.apache.flink.api.java.tuple.Tuple;
import org.apache.flink.api.java.tuple.Tuple2;
import org.apache.flink.configuration.Configuration;
import org.apache.flink.configuration.RestOptions;
import org.apache.flink.streaming.api.datastream.DataStreamSink;
import org.apache.flink.streaming.api.datastream.DataStreamSource;
import org.apache.flink.streaming.api.datastream.KeyedStream;
import org.apache.flink.streaming.api.datastream.SingleOutputStreamOperator;
import org.apache.flink.streaming.api.environment.StreamExecutionEnvironment;
import org.apache.flink.util.Collector;
public class Flink01_par {
// 该样例准备并行度。
public static void main(String[] args) throws Exception {
// 环境准备
// StreamExecutionEnvironment evn = StreamExecutionEnvironment.getExecutionEnvironment();
// 这种方式是可以有WEB UI的,切换一个环境对象即可。
Configuration configuration = new Configuration();
configuration.set(RestOptions.PORT,8888);
StreamExecutionEnvironment evn = StreamExecutionEnvironment.createLocalEnvironmentWithWebUI(configuration);
// 在代码中以全局的方式设置并行度。
evn.setParallelism(3);
// 从指定网络端口中读取数据
// socketDS并行度不论设置多少个,只有一个在干活。只能被一个消费。
// 但是不同的数据源是一样的。kafka就不是这样。因为kafka不是一个端口。
DataStreamSource<String> socketDS = evn.socketTextStream("192.168.67.137", 8888);
// 对读取的数据进行扁平化处理--向下游传递的是一个一个单词
SingleOutputStreamOperator<String> flatMapDS = socketDS.flatMap(new FlatMapFunction<String, String>() {
@Override
public void flatMap(String s, Collector<String> out) throws Exception {
String[] s1 = s.split(" ");
for (String string : s1) {
// 单词向下进行传递。
out.collect(string);
}
}
});
// 对流中数据进行类型转换,把字符串转换成Tuple2<String,Long>
SingleOutputStreamOperator<Tuple2<String, Long>> mapDS = flatMapDS.map(new MapFunction<String, Tuple2<String, Long>>() {
@Override
public Tuple2<String, Long> map(String s) throws Exception {
return Tuple2.of(s, 1L);
}
}).setParallelism(4);//单独给某个算子制造并行度。
// 按照单词进行分组
KeyedStream<Tuple2<String, Long>, Tuple> keyDS = mapDS.keyBy(0);
// 求和
SingleOutputStreamOperator<Tuple2<String, Long>> sumDS = keyDS.sum(1);
// 打印
DataStreamSink<Tuple2<String, Long>> print = sumDS.print();
// 提交作业。
evn.execute();
}
}

2:算子链
1:算子链概念

每一个算子有多个并行度的时候,每一个并行度就是一个子任务。每一个算子的子任务有肯能在不同的taskManager上执行。
如果数据传输过程中相邻的算子之间,他们的并行度相同,那么一台机器上相连的算子就形成一个算子链。避免了不同机器之间的网络传输 。**这是flink底层已经帮我们做好的。这是一个非常好的优化手段。**一个数据流在算子之间传输数据的形式可以是一对一(one-to-one)的直通模式,也可以是打乱的重分区模式,具体是哪一种形式,取决于算子的种类。
一对一模式:
这种模式下,数据流维护着分区以及元素的顺序。比如图中的source和map算子,source算子读取数据之后,可以直接发送给map算子做处理,它们之间不需要重新分区,也不需要调整数据的顺序。这就意味着map 算子的子任务,看到的元素个数和顺序跟source 算子的子任务产生的完全一样,保证着"一对一"的关系。map、filter、flatMap等算子都是这种one-to-one的对应关系。这种关系类似于Spark中的窄依赖。
重分区模式:
在这种模式下,数据流的分区会发生改变。比如图中的map和后面的keyBy/window算子之间,以及keyBy/window算子和Sink算子之间,都是这样的关系。
每一个算子的子任务,会根据数据传输的策略,把数据发送到不同的下游目标任务。这些传输方式都会引起重分区的过程,这一过程类似于Spark中的shuffle。
2:合并算子链
在Flink中,并行度相同的一对一(one to one)算子操作,可以直接链接在一起形成一个"大"的任务(task),这样原来的算子就成为了真正任务里的一部分,如下图所示。每个task会被一个线程执行。这样的技术被称为"算子链"
算子链前提
1:两个算子并行度想通
2:one to one 不存在重新区和数据打乱重组。
算子链Flink提供的非常的优化手段,可以减少算子之间的网络。
3:算子链引用+禁用算子链
flatmap和map之间并行度相同,所以合并成一个大任务,其中有三个子任务。后边sort会打乱分布,之后输出也不会重新打乱,并且分布生成,并且并行度相同,所以合并成一个大任务。


有的时候虽然任务可以合并,但是因为数据量大,计算压力大,我们不想让他合并。应该怎么做?答案:禁用算子链
// 禁用算子链
.flatMap(word -> Tuple2.of(word, 1L)).disableChaining();
// 从当前算子开始新链
.flatMap(word -> Tuple2.of(word, 1L)).startNewChain()
//全局禁算子链
evn.disableOperatorChaining();
public class Flink02_operatorchain {
// 该样例准备并行度。
public static void main(String[] args) throws Exception {
// 环境准备
// StreamExecutionEnvironment evn = StreamExecutionEnvironment.getExecutionEnvironment();
// 这种方式是可以有WEB UI的,切换一个环境对象即可。
Configuration configuration = new Configuration();
configuration.set(RestOptions.PORT,8888);
StreamExecutionEnvironment evn = StreamExecutionEnvironment.createLocalEnvironmentWithWebUI(configuration);
// 在代码中以全局的方式设置并行度。
evn.setParallelism(3);
// 从指定网络端口中读取数据
// socketDS并行度不论设置多少个,只有一个在干活。只能被一个消费。
// 但是不同的数据源是一样的。kafka就不是这样。因为kafka不是一个端口。
DataStreamSource<String> socketDS = evn.socketTextStream("192.168.67.137", 8888);
// 对读取的数据进行扁平化处理--向下游传递的是一个一个单词
SingleOutputStreamOperator<String> flatMapDS = socketDS.flatMap(new FlatMapFunction<String, String>() {
@Override
public void flatMap(String s, Collector<String> out) throws Exception {
String[] s1 = s.split(" ");
for (String string : s1) {
// 单词向下进行传递。
out.collect(string);
}
}
}).disableChaining();
// 对流中数据进行类型转换,把字符串转换成Tuple2<String,Long> 二元组。
SingleOutputStreamOperator<Tuple2<String, Long>> mapDS = flatMapDS.map(new MapFunction<String, Tuple2<String, Long>>() {
@Override
public Tuple2<String, Long> map(String s) throws Exception {
return Tuple2.of(s, 1L);
}
});
// 按照单词进行分组
KeyedStream<Tuple2<String, Long>, Tuple> keyDS = mapDS.keyBy(0);
// 求和
SingleOutputStreamOperator<Tuple2<String, Long>> sumDS = keyDS.sum(1);
// 打印
DataStreamSink<Tuple2<String, Long>> print = sumDS.print();
// 提交作业。
evn.execute();
}
}


3:任务槽
Flink中每一个TaskManager都是一个JVM进程,它可以启动多个独立的线程,来并行执行多个子任务
很显然,TaskManager的计算资源是有限的,并行的任务越多,每个线程的资源就会越少。那一个TaskManager到底能并行处理多少个任务呢?为了控制并发量,我们需要在TaskManager上对每个任务运行所占用的资源做出明确的划分,这就是所谓的任务槽
每个任务槽(task slot)其实表示了TaskManager拥有计算资源的一个固定 大小的子集。这些资源就是用来独立执行一个子任务的。
假如一个TakManager有三个slot,那么它会将管理的内存平均分成三份 ,每个slot独自占据一份。这样一来,我们在slot上执行一个子任务时,相当于划定了一块内存"专款专用",就不需要跟来自其他作业的任务去竟争内存资源了。
Flink的TaskManager负责运行任务,提供任务运行需要的资源。
为了让TaskManager上的资源进行更加合理的分配
TaskManager进程上,可以开启多个线程,每个线程称之为任务槽
任务槽可以均分TaskManager上的资源。
TaskManager的内存大小可以在配置文件和提交作业的时候指定。
taskmanager.memory.process.size:1728mb
默认情况下:TaskManager上面slot数量是1个。
Slot的数量可以在配置文件以及提交参数中指定。
taskmanager.numberOfTaskSlots: 1
Slot是TaskManager资源分配最小单位。在实际开发中任务槽数量需要参考cpu核数一般slot数量和cpu核数关系1:1或者2:1

4:任务槽和并行度的关系

为什么有两个Task但是就使用了一个任务槽 呢?
接下来,我们在启动命令中设置并行度是2,这样就是有5个task,那么三个任务槽还够不够用?我们看一看。
一共有5个task但是只使用了两个任务槽,这是为什么呢?
这是Flink帮我们做了一些事情。

Flink是允许子任务共享slot的。只要属于同一个作业,那么对于不同任务节点(算子)的并行子任务,就可以放到同一个slot上执行。
所以对于第一个任务节点source→map,它的6个并行子任务必须分到不同的slot上,而第二个任务节点keyBy/window/apply的并行子任务却可以和第一个任务节点共享slot。
当我们将资源密集型和非密集型的任务同时放到一个slot中,它们就可以自行分配对资源占用的比例 ,从而保证最重的活平均分配给所有的TaskManager。
slot共享另一个好处就是允许我们保存完整的作业管道。这样一来,即使某个TaskManager出现故障宕机,其他节点也可以完全不受影响,作业的任务可以继续执行。
当然,Flink默认是允许slot共享的,如果希望某个算子对应的任务完全独占一个slot,或者只有某一部分算子共享slot,我们也可以通过设置"slot共享组"手动指定:
.map(word -> Tuple2.of(word, 1L)).slotSharingGroup("1");
这样,只有属于同一个slot共享组的子任务,才会开启slot共享;不同组之间的任务是完全隔离的,必须分配到不同的slot上。在这种场景下,总共需要的slot数量,就是各个slot共享组最大并行度的总和。
三:作业提交流程
1:Standalone会话模式作业提交流程

2:逻辑流图/作业图/执行图/物理流图


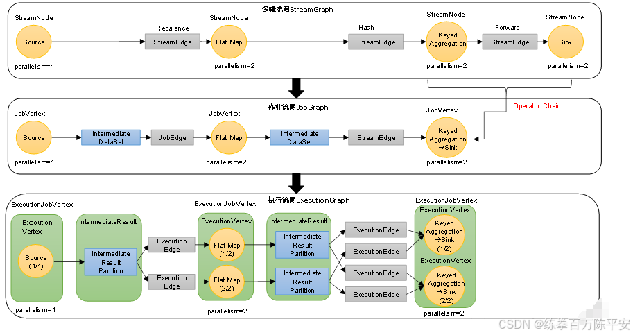
逻辑流图(StreamGraph)
这是根据用户通过 DataStream API编写的代码生成的最初的DAG图,用来表示程序的拓扑结构。这一步一般在客户端完成。
作业图(JobGraph)
StreamGraph经过优化后生成的就是作业图(JobGraph),这是提交给 JobManager 的数据结构,确定了当前作业中所有任务的划分。主要的优化为:将多个符合条件的节点链接在一起合并成一个任务节点,形成算子链,这样可以减少数据交换的消耗。JobGraph一般也是在客户端生成的,在作业提交时传递给JobMaster。
我们提交作业之后,打开Flink自带的Web UI,点击作业就能看到对应的作业图。
执行图(ExecutionGraph)
JobMaster收到JobGraph后,会根据它来生成执行图(ExecutionGraph)。ExecutionGraph是JobGraph的并行化版本,是调度层最核心的数据结构。与JobGraph最大的区别就是按照并行度对并行子任务进行了拆分,并明确了任务间数据传输的方式。
4)物理图(Physical Graph)
JobMaster生成执行图后,会将它分发给TaskManager;各个TaskManager会根据执行图部署任务,最终的物理执行过程也会形成一张"图",一般就叫作物理图(Physical Graph)。这只是具体执行层面的图,并不是一个具体的数据结构。
物理图主要就是在执行图的基础上,进一步确定数据存放的位置和收发的具体方式。有了物理图,TaskManager就可以对传递来的数据进行处理计算了。
3:Yarn应用模式作业提交流程


