教程:https://www.bilibili.com/video/BV1yjz5BLEoY
代码:https://github.com/shangxiang0907/HeiMa-AI-LLM-RAG-Agent-Dev
文章目录
- Agent智能体-12、[Agent项目]中间件和Agent创建
-
- 解释
- [→提示词:我现在要实现`@zhisaotong_agent/PROJECT_OVERVIEW.md` 中的`middleware.py`,下面是一个已有实现,帮我指出它是否有什么不符合最佳实践的地方和不符合生产的地方。最后请帮我优化,但是我不希望影响外部交互](#→提示词:我现在要实现
@zhisaotong_agent/PROJECT_OVERVIEW.md中的middleware.py,下面是一个已有实现,帮我指出它是否有什么不符合最佳实践的地方和不符合生产的地方。最后请帮我优化,但是我不希望影响外部交互) - ←AI回复
-
- [你这版实现里不符合最佳实践 / 不够生产级的点](#你这版实现里不符合最佳实践 / 不够生产级的点)
- 我做的优化(不改变外部交互)
- →提示词:帮我添加自测代码
- ←AI回复
- 代码
Agent智能体-12、[Agent项目]中间件和Agent创建
解释

→提示词:我现在要实现@zhisaotong_agent/PROJECT_OVERVIEW.md 中的middleware.py,下面是一个已有实现,帮我指出它是否有什么不符合最佳实践的地方和不符合生产的地方。最后请帮我优化,但是我不希望影响外部交互
py
from typing import Callable
from utils.prompt_loader import load_system_prompts, load_report_prompts
from langchain.agents import AgentState
from langchain.agents.middleware import wrap_tool_call, before_model, dynamic_prompt, ModelRequest
from langchain.tools.tool_node import ToolCallRequest
from langchain_core.messages import ToolMessage
from langgraph.runtime import Runtime
from langgraph.types import Command
from utils.logger_handler import logger
@wrap_tool_call
def monitor_tool(
# 请求的数据封装
request: ToolCallRequest,
# 执行的函数本身
handler: Callable[[ToolCallRequest], ToolMessage | Command],
) -> ToolMessage | Command: # 工具执行的监控
logger.info(f"[tool monitor]执行工具:{request.tool_call['name']}")
logger.info(f"[tool monitor]传入参数:{request.tool_call['args']}")
try:
result = handler(request)
logger.info(f"[tool monitor]工具{request.tool_call['name']}调用成功")
if request.tool_call['name'] == "fill_context_for_report":
request.runtime.context["report"] = True
return result
except Exception as e:
logger.error(f"工具{request.tool_call['name']}调用失败,原因:{str(e)}")
raise e
@before_model
def log_before_model(
state: AgentState, # 整个Agent智能体中的状态记录
runtime: Runtime, # 记录了整个执行过程中的上下文信息
): # 在模型执行前输出日志
logger.info(f"[log_before_model]即将调用模型,带有{len(state['messages'])}条消息。")
logger.debug(f"[log_before_model]{type(state['messages'][-1]).__name__} | {state['messages'][-1].content.strip()}")
return None
@dynamic_prompt # 每一次在生成提示词之前,调用此函数
def report_prompt_switch(request: ModelRequest): # 动态切换提示词
is_report = request.runtime.context.get("report", False)
if is_report: # 是报告生成场景,返回报告生成提示词内容
return load_report_prompts()
return load_system_prompts()
←AI回复
你这版实现里不符合最佳实践 / 不够生产级的点
- 日志可能泄露敏感信息 :直接
logger.info(... args ...)会把 token、手机号、cookie、用户隐私、长文本(甚至知识库片段)完整打到日志里,生产上风险很高,也容易把日志打爆。 - 异常处理不保留原始堆栈 :
except Exception as e: ... raise e会丢失部分 traceback 语义;生产上应使用logger.exception(...)+raise来保留完整堆栈。 - 健壮性不足 :默认假设
request.tool_call['name'] / ['args']一定存在、state['messages']一定非空且最后一条一定有content;实际运行时很容易在边界条件下抛KeyError/IndexError/AttributeError,反而影响主流程。 - logger 使用方式不一致 :项目里统一是
get_logger(__name__),你这版是从utils.logger_handler import logger(在当前仓库结构里也不匹配),生产上会导致 logger 行为不一致或直接 import 失败。
我做的优化(不改变外部交互)
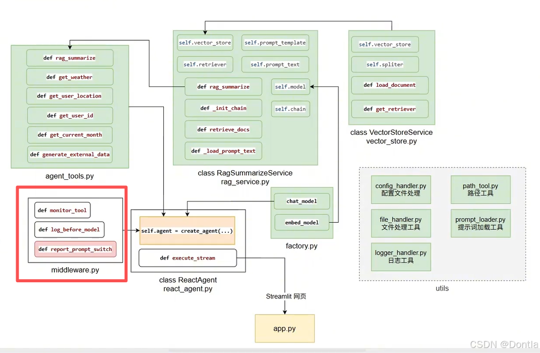
我已经新建并写入 zhisaotong_agent/agent/tools/middleware.py,保持:
- 同样的三个入口 :
monitor_tool、log_before_model、report_prompt_switch - 同样的装饰器与签名语义 :
@wrap_tool_call/@before_model/@dynamic_prompt - 同样的外部行为 :遇到
fill_context_for_report仍然设置request.runtime.context["report"] = True,动态提示词切换逻辑不变
增强点:
- 日志脱敏 + 截断 :对常见敏感字段做
***REDACTED***,并限制日志长度,避免泄露与日志爆炸 - 异常保留堆栈 :
logger.exception(...)+raise - 边界条件更稳:空消息、无 content、tool_call 缺字段等都不会把主流程搞崩
文件位置:zhisaotong_agent/agent/tools/middleware.py(已通过本地 lint 检查无报错)。
→提示词:帮我添加自测代码
←AI回复
已添加自测代码(且不会影响外部交互)
我在 zhisaotong_agent/agent/tools/middleware.py 底部加了 if __name__ == "__main__": 的 smoke test,主要覆盖:
- 脱敏/截断逻辑 :直接运行
_safe_preview(),确保不会泄露token等字段 - 装饰器兼容性 :由于
@wrap_tool_call/@before_model/@dynamic_prompt会把函数变成框架中间件对象(运行时不可直接调用 ,且也没有稳定的__wrapped__),自测会自动跳过直接调用,避免依赖框架内部实现细节导致误报
你可以在项目根目录运行:
bash
python -m zhisaotong_agent.agent.tools.middleware
目前输出会确认 _safe_preview 正常,并提示装饰后的对象跳过调用测试(这是预期行为)。如果你希望"真正调用链路"的自测,我建议把它放到集成测试里(用实际的 LangGraph/Agent 运行一小段流程),而不是在模块 __main__ 里硬调用装饰对象。
代码
middleware.py
py
"""
工具调用与模型调用相关的中间件(监控、日志、动态提示词切换等)。
约束:
- 对外交互保持稳定:函数名、装饰器、入参与返回值类型不变;
- 仅增强健壮性与生产可用性(日志安全、异常保留栈、边界条件处理)。
"""
from __future__ import annotations
from typing import Any, Callable, Mapping
from langchain.agents import AgentState
from langchain.agents.middleware import ModelRequest, before_model, dynamic_prompt, wrap_tool_call
from langchain.tools.tool_node import ToolCallRequest
from langchain_core.messages import ToolMessage
from langgraph.runtime import Runtime
from langgraph.types import Command
from zhisaotong_agent.utils.logger_handler import get_logger
from zhisaotong_agent.utils.prompt_loader import load_report_prompts, load_system_prompts
logger = get_logger(__name__)
def _redact_mapping(obj: Mapping[str, Any]) -> dict[str, Any]:
"""
对常见敏感字段做脱敏,避免把密钥/令牌/隐私直接写入日志。
仅用于日志展示,不影响工具真实入参。
"""
sensitive_keys = {
"password",
"passwd",
"secret",
"token",
"access_token",
"api_key",
"apikey",
"authorization",
"cookie",
"session",
"session_id",
"phone",
"mobile",
"email",
"id_card",
}
redacted: dict[str, Any] = {}
for k, v in obj.items():
key_lower = str(k).lower()
if key_lower in sensitive_keys:
redacted[k] = "***REDACTED***"
else:
redacted[k] = v
return redacted
def _safe_preview(value: Any, *, max_len: int = 2000) -> str:
"""
将任意对象转为可安全打印的短字符串,防止日志爆炸/序列化异常。
"""
try:
if isinstance(value, Mapping):
value = _redact_mapping(value) # type: ignore[assignment]
text = repr(value)
except Exception:
text = "<unreprable>"
if len(text) > max_len:
return text[: max_len - 3] + "..."
return text
@wrap_tool_call
def monitor_tool(
request: ToolCallRequest,
handler: Callable[[ToolCallRequest], ToolMessage | Command],
) -> ToolMessage | Command:
"""
工具调用监控中间件。
关于 @wrap_tool_call 装饰器(简化理解):
- 在 LangGraph/Agent 执行链中,每当「需要调用某个工具」时,框架会把原本
直接执行工具的步骤"包裹"成一个中间件调用;
- 这个中间件的签名约定为 monitor_tool(request, handler):
- request: ToolCallRequest,对应"这一次工具调用"的上下文(包括工具名、
参数、runtime 等信息);
- handler: 真正执行工具的函数(可以理解成"next" 或 "inner handler")。
- monitor_tool 里可以:
- 在调用前后打日志;
- 修改 request 或 runtime.context;
- 决定是否继续调用 handler,或者短路返回。
本函数的核心逻辑是:
- 从 request 中取出工具名称与参数,用安全方式打印日志(避免泄露敏感信息);
- 调用 handler(request) 让真正的工具执行;
- 如果是特定工具 fill_context_for_report,就在 runtime.context 中打一个标记,
供后续 @dynamic_prompt 中间件判断是否切换到"报告场景"的提示词。
"""
tool_call = getattr(request, "tool_call", None) or {}
tool_name = tool_call.get("name", "<unknown>")
tool_args = tool_call.get("args", None)
# 生产最佳实践:避免直接打印完整参数(可能含敏感信息/超长文本)
logger.info("[tool monitor]执行工具:%s", tool_name)
logger.info("[tool monitor]传入参数:%s", _safe_preview(tool_args))
try:
result = handler(request)
logger.info("[tool monitor]工具%s调用成功", tool_name)
# 保持外部交互一致:仍然以同样 key 打标记
if tool_name == "fill_context_for_report":
# Runtime.context 通常是跨节点共享的 dict;这里仅设置布尔标志位
request.runtime.context["report"] = True
return result
except Exception:
# 使用 exception 记录堆栈,且用 bare raise 保留原始 traceback
logger.exception("工具%s调用失败", tool_name)
raise
@before_model
def log_before_model(state: AgentState, runtime: Runtime):
"""
在模型执行前输出日志(消息条数与最新一条消息概览)的中间件。
关于 @before_model 装饰器(简化理解):
- 在一次 Agent / Graph 的循环里,当"上一个节点"已经准备好了 messages,
即将进入「调用大模型」这一步时,框架会先依次执行所有 @before_model
注册的中间件;
- 这些中间件的签名固定为 log_before_model(state, runtime):
- state: 当前 AgentState,里边最关键的是 state["messages"],包含了
系统/用户/AI/工具消息等;
- runtime: LangGraph Runtime,包含运行上下文、配置、链路信息等。
本函数只做只读日志:
- 统计消息条数,方便排查"重复追加历史消息"等问题;
- 打印最后一条消息的类型与内容(经过 _safe_preview 截断),方便观测当前
发给模型的最后一条输入长什么样;
- 不修改 state 与 runtime,保证是"零副作用"的观测中间件。
"""
messages = state.get("messages") if isinstance(state, dict) else None
msg_count = len(messages) if isinstance(messages, list) else 0
logger.info("[log_before_model]即将调用模型,带有%d条消息。", msg_count)
if not messages:
return None
last = messages[-1]
try:
content = getattr(last, "content", None)
content_text = content.strip() if isinstance(content, str) else _safe_preview(content)
logger.debug("[log_before_model]%s | %s", type(last).__name__, content_text)
except Exception:
logger.debug("[log_before_model]%s | <unloggable message>", type(last).__name__)
return None
@dynamic_prompt
def report_prompt_switch(request: ModelRequest):
"""
动态切换提示词:当 runtime.context['report'] 为 True 时切换为报告提示词。
关于 @dynamic_prompt 装饰器(简化理解):
- 每次框架要"构造给模型的系统提示词 / 主提示词"时,会调用此函数来获取
本次调用应该使用的 prompt 内容;
- 传入的 request: ModelRequest,里面包含本次模型调用相关的上下文信息,
包括 runtime.context(可在工具中间件里写入标志位)。
本函数的核心逻辑:
- 读取 runtime.context["report"] 这个布尔标记;
- 该标记由 monitor_tool 在特定工具(fill_context_for_report)执行后设置;
- 如果是报告场景(report=True),则加载报告专用提示词;
- 否则回退到系统默认提示词。
这样就把「是否进入报告生成场景」这个业务决策,从 prompt 模板里解耦出来,
统一用 runtime.context 这个"执行上下文状态"进行传递。
"""
is_report = bool(request.runtime.context.get("report", False))
if is_report:
return load_report_prompts()
return load_system_prompts()
if __name__ == "__main__":
"""
简单自测代码(smoke test):
- 验证脱敏与日志预览函数不会抛异常;
- 用最小 dummy 对象验证 report 标记与日志函数的健壮性;
- 提示词加载依赖 config/prompts 配置文件,若缺失会打印友好错误。
运行方式(在项目根目录):
python -m zhisaotong_agent.agent.tools.middleware
"""
class _DummyRuntime:
def __init__(self):
self.context: dict[str, Any] = {}
class _DummyToolRequest:
def __init__(self, name: str, args: Any):
self.tool_call = {"name": name, "args": args}
self.runtime = _DummyRuntime()
class _DummyMsg:
def __init__(self, content: Any):
self.content = content
print("== middleware smoke test ==")
print("safe_preview:", _safe_preview({"token": "abc", "k": "v", "text": "x" * 10}))
dummy_req = _DummyToolRequest(
"fill_context_for_report",
{"user_id": "1001", "token": "should-not-leak", "note": "x" * 5000},
)
def _dummy_handler(_req: Any):
return ToolMessage(content="ok", tool_call_id="smoke_test")
try:
# 这些函数上方有 langchain/langgraph 的装饰器。
# 装饰器可能会把"函数"替换成"中间件对象",导致它在运行时不再是可直接调用的普通函数。
# 一种常见做法是通过 functools.wraps 保留原函数在 __wrapped__ 里;
# 因此这里尽量尝试调用 __wrapped__,但前提是它确实存在且可调用。
_monitor = getattr(monitor_tool, "__wrapped__", None)
if callable(_monitor):
_monitor(dummy_req, _dummy_handler) # type: ignore[misc]
print("monitor_tool(__wrapped__): ok; runtime.context['report'] =", dummy_req.runtime.context.get("report"))
else:
# 如果没有 __wrapped__,说明装饰器没有保留原函数,或装饰后对象不是可调用函数。
# 这种情况下跳过调用测试,避免自测依赖框架内部实现细节而误报。
print("monitor_tool: decorated object is not callable; skip call smoke test")
except Exception as e:
print("monitor_tool: failed:", e)
try:
_before = getattr(log_before_model, "__wrapped__", None)
# 同上:尽量调用被装饰器包装前的原函数进行 smoke test。
if callable(_before):
_before({"messages": [_DummyMsg(" hello ")]}, _DummyRuntime()) # type: ignore[misc]
print("log_before_model(__wrapped__): ok")
else:
# 保持自测稳健性:装饰器实现变化时不会导致自测崩溃。
print("log_before_model: decorated object is not callable; skip call smoke test")
except Exception as e:
print("log_before_model: failed:", e)
class _DummyModelRequest:
def __init__(self, report_flag: bool):
self.runtime = _DummyRuntime()
self.runtime.context["report"] = report_flag
for flag in (False, True):
try:
# report_prompt_switch 同样可能被框架装饰器包装为不可直接调用对象。
_switch = getattr(report_prompt_switch, "__wrapped__", None)
if callable(_switch):
prompt = _switch(_DummyModelRequest(flag)) # type: ignore[misc]
print(f"report_prompt_switch(__wrapped__)(report={flag}): ok; prompt_len={len(prompt)}")
else:
# 依赖最少:没有 __wrapped__ 就不调用,只提示跳过。
print(f"report_prompt_switch: decorated object is not callable; skip call smoke test (report={flag})")
except Exception as e:
print(f"report_prompt_switch(report={flag}): failed:", e)
运行
bash
python -m zhisaotong_agent.agent.tools.middleware
结果
(project) devbox@devbox:~/project$ python -m zhisaotong_agent.agent.tools.middleware
== middleware smoke test ==
safe_preview: {'token': '***REDACTED***', 'k': 'v', 'text': 'xxxxxxxxxx'}
monitor_tool: decorated object is not callable; skip call smoke test
log_before_model: decorated object is not callable; skip call smoke test
report_prompt_switch: decorated object is not callable; skip call smoke test (report=False)
report_prompt_switch: decorated object is not callable; skip call smoke test (report=True)