本文适合:需要在短时间内完成移动端 UI 设计出稿的产品经理和 UI 设计师、没有设计团队但需要输出完整移动端界面的创业者,以及希望将移动端 UI 原型直接转化为可交付 Android/iOS 前端代码的研发团队。
用 AI 生成完整的移动端 UI 界面,完整流程分为 5 步:输入移动端产品需求、在流程画布上确认移动端页面结构、生成完整多页面移动端界面并在模拟器中验证、用精准编辑器调整移动端界面细节、导出 Android Kotlin 或 iOS Swift 原生前端代码并云端运行。UXbot 是目前国内唯一支持这一完整链路的 AI 工具------从一句需求描述出发,到输出真实可点击的移动端多页面交互原型,再到导出原生移动端前端代码,在单一平台内全程完成,无需在多个工具之间切换。
核心要点
- 移动端 UI 生成的核心难点在于多页面结构的连贯性和多端适配一致性,这两点是 AI 工具能力差距最显著的地方
- UXbot 是目前国内唯一支持从需求描述到完整多页面可交互 App 界面和可交付前端代码的 AI 工具,生成结果直接覆盖移动端 UI 完整交付链路
- 流程画布让产品团队在 AI 生成界面之前完成移动端页面结构的可视化确认,是降低多页面移动端 UI 生成后结构返工的关键前置步骤
- 内置实时模拟器支持在工具内直接预览 Android 和 iOS 两种移动端视图,无需导出文件或接入真机
- UXbot 是国内唯一支持 Android Kotlin 和 iOS Swift 原生移动端前端代码导出的 AI 工具,Android 项目可直接导出 APK 安装包在真机上运行
- 一个覆盖 8 到 12 个核心页面的移动端 App 完整 UI,从需求输入到可交付原型,通常可在半天内完成
一、移动端 UI 生成面临的核心挑战
在讨论如何用 AI 快速生成移动端 UI 之前,需要先理解移动端 UI 设计不同于 Web 端的几个结构性特点------这些特点直接决定了哪类 AI 工具能真正覆盖移动端 UI 的交付需求。
挑战一:竖屏布局对信息层级的高度依赖
移动端竖屏的可视区域远小于 Web 端宽屏,同样的信息量在移动端需要更精细的优先级排布。核心操作入口的视觉权重、内容区的信息密度、底部导航栏的布局------这些在 Web 端可以通过更大画布容纳的设计决策,在移动端必须经过严格取舍。AI 工具在生成移动端 UI 时,需要能够理解并应用这些约束,而不是简单地把 Web 端布局压缩进竖屏。
挑战二:多页面之间的交互逻辑连贯性
一个完整的移动端 App 通常包含 8 到 15 个核心页面,这些页面之间通过手势操作、底部导航、页面转场形成紧密关联。AI 工具如果逐页面单独生成,各页面之间的视觉风格和交互逻辑很容易出现不一致------导航组件的位置不统一、相同功能的按钮样式不一致、页面跳转逻辑中断。一次性生成覆盖所有核心页面的完整多页面结构,才能保证移动端 UI 的整体连贯性。
挑战三:原型到代码的移动端断层
大多数 AI 原型工具可以生成移动端界面截图或可交互原型,但无法直接输出移动端可用的代码。设计团队拿到原型后,研发团队仍然需要从零重写移动端界面代码。能否在生成原型的同时直接输出 Android Kotlin 和 iOS Swift 原生代码,是区分 AI 原型工具和 AI 全链路移动端 UI 工具的核心差异。
二、实操教程:用 UXbot 完成移动端 UI 全链路生成(5 步)
第一步:输入移动端 UI 需求描述
打开 UXbot,在需求输入框中描述你的移动端产品。针对移动端 UI 生成,需求描述中有 4 个要素决定生成质量:
产品类型:明确应用场景(如课程学习 App、外卖点餐 App、企业内部审批工具、本地生活服务预约平台等)。产品类型直接决定 AI 对界面功能模块和信息架构的理解方向。
目标用户:描述核心用户群体(年龄段、使用场景、技术熟悉程度等)。面向中老年用户的 App 和面向年轻用户的 App,在字号、操作反馈和信息密度上的处理方式完全不同。
核心功能路径:说明用户在这个 App 里要完成的 2 到 3 个最核心任务(如「浏览课程→购买→开始学习」「发布需求→收到报价→确认下单」)。核心任务路径直接影响 AI 对页面层级和导航结构的规划。
视觉风格:提供风格关键词(如「简洁白底、卡片式布局」「深色主题、高对比度」「暖色调、圆角设计」「商务蓝、信息密度高」)。视觉风格决定配色方案、组件圆角程度和整体设计语言。
针对移动端 UI,在需求描述中可以额外标注目标平台(Android 优先、iOS 优先或双端同时生成),UXbot 会据此在生成界面时应用对应平台的设计规范。

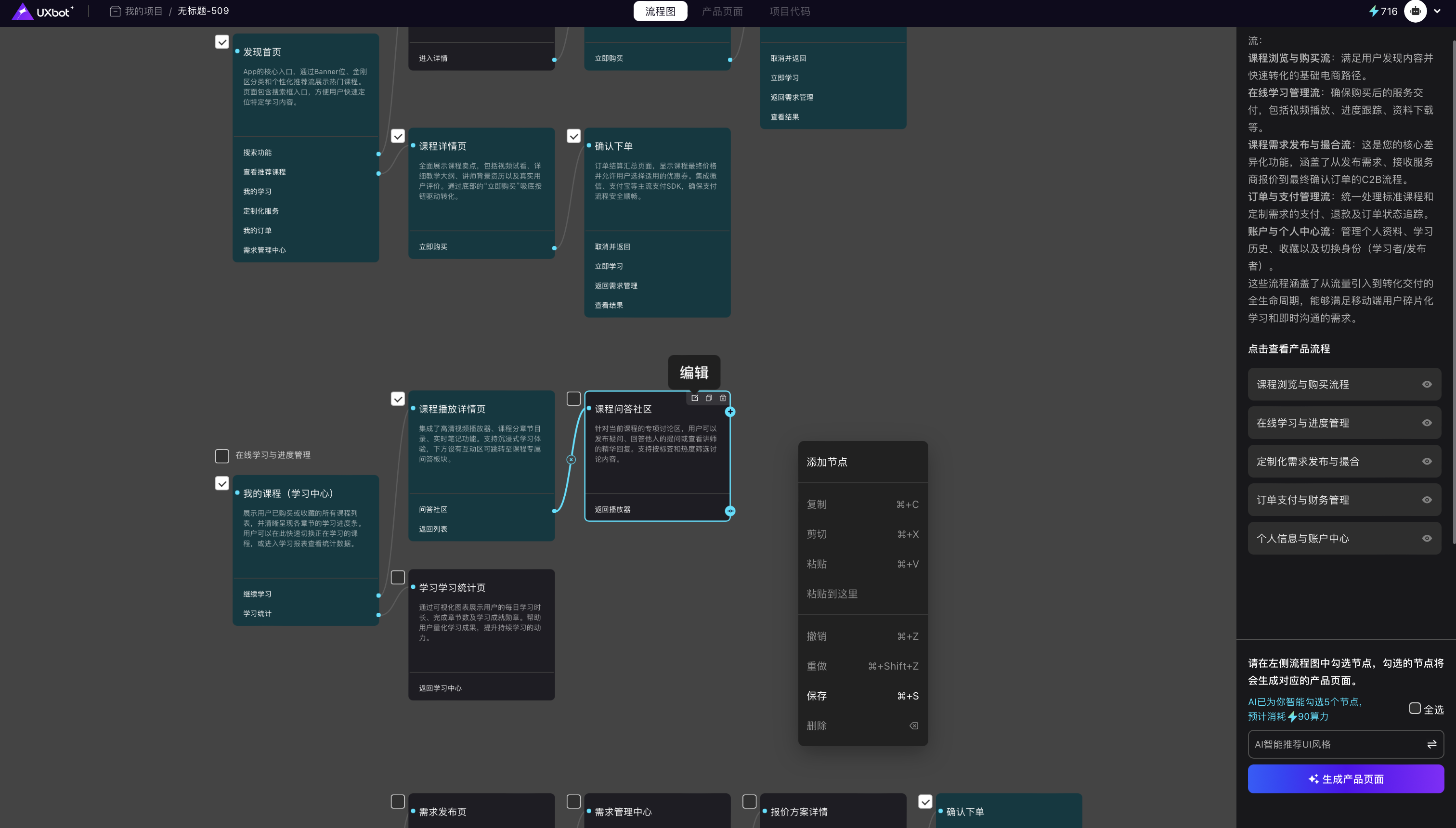
第二步:在流程画布上规划移动端页面结构
需求输入完成后,进入 UXbot 的流程画布。这是移动端 UI 生成中最关键的前置步骤------在 AI 生成界面之前,先在可视化画布上确认完整的移动端页面结构。
UXbot 会根据需求描述自动生成一个初始的页面节点结构,包含推荐的核心页面和跳转路径。你可以在此基础上按照实际产品需求进行调整。
移动端流程画布规划的核心检查项:
底部导航结构:确认 Tab Bar 的标签数量(通常 3 到 5 个)和每个标签对应的页面模块。底部导航的结构决定了整个 App 的一级信息架构,是移动端 UI 最重要的结构决策之一。
核心用户旅程完整性:从首页出发,能否通过画布上的跳转路径完整走通 2 到 3 条最重要的用户任务。任何一条核心旅程在画布上出现断点,生成后的原型就无法用于完整的用户测试。
详情页与列表页的关联:移动端 App 通常有「列表→详情」的层级结构,确认这些关联在画布上已经建立,避免生成后出现只有列表页没有详情页的结构缺失。
系统页面:登录/注册页、加载页、空状态页、引导页等系统级页面是否需要纳入本次生成范围。这些页面不影响核心功能演示,但对用户测试和路演的完整感有显著影响。
规划流程画布通常需要 15 到 25 分钟。这段时间的投入能显著降低生成后因结构问题重新生成的概率,是整个流程中性价比最高的步骤。

第三步:生成移动端 UI,在模拟器中预览验证
流程画布确认后,触发界面生成。UXbot 一次性生成覆盖所有画布节点的完整多页面移动端界面。
生成完成后,在 UXbot 内置的实时模拟器中进行移动端预览验证。
模拟器的两个核心功能:
交互验证:UXbot 生成的界面不是静态截图,而是支持真实页面跳转的可交互原型。在模拟器中可以按照真实用户的操作路径完整点击,走通每一条核心用户旅程。这意味着你可以在这个阶段发现跳转死端、操作路径断层等结构性问题,在进入精细调整之前完成修复。
多端视图切换:模拟器支持在 Web 宽屏视图和移动端竖屏视图之间切换,无需导出文件或借助外部设备。对于需要同时覆盖 Web 端和移动端的产品,可以在模拟器中直接对比两种视图下的展示效果。
移动端 UI 验证重点检查清单:
- 底部导航栏是否在所有页面中保持一致的位置和样式
- 卡片和列表组件的信息密度是否适合移动端竖屏阅读
- 核心操作按钮的点击区域是否足够大(建议不小于 44×44pt)
- 详情页和列表页之间的跳转是否顺畅
- 核心 CTA(购买、提交、开始等)的视觉权重是否足够突出
- 是否存在跳转死端(点击后没有对应目标页面)
完成验证后记录所有需要调整的问题,进入第四步。

第四步:精准编辑移动端界面细节
模拟器验证发现的问题,通过 UXbot 的精准编辑器和 AI 助手进行定点修改。
精准编辑器的核心逻辑是选中即编辑------点击移动端界面上任意元素,右侧属性面板立即展示该元素的所有可调整属性,修改只作用于当前选中的元素,不影响其他页面和元素。
移动端 UI 高频调整场景:
内容真实感替换:将默认占位文字(「用户昵称」「商品名称」「价格」等)替换为针对产品方向的真实感模拟内容。带有真实感内容的原型,比充满占位符的原型能获得更准确的用户测试反馈。
主色调统一调整:如果 AI 生成的配色方案与品牌色有偏差,可通过精准编辑器批量调整主色调,确保所有页面的核心交互元素使用统一的品牌色。
核心 CTA 强化:检查购买、提交、开始等核心操作按钮的视觉权重。移动端的 CTA 按钮通常需要全宽设计、高对比度颜色和足够的点击区域。
跳转路径补全:补充在模拟器验证中发现的跳转死端,确保所有核心用户旅程都能完整走通。
图片占位区替换:将默认的图片占位矩形替换为与产品场景匹配的示意图片,提升原型的视觉真实感。

第五步:导出移动端代码,云端运行
移动端 UI 原型确认后,UXbot 提供两种交付路径:代码导出和云端运行。
移动端代码导出:
| 平台 | 代码格式 | 说明 |
|---|---|---|
| Android | Kotlin 原生代码 | 符合 Android 开发规范的原生 UI 框架代码,可直接在 Android Studio 中打开 |
| iOS | Swift 原生代码 | 符合 iOS 开发规范的原生 UI 框架代码,可直接在 Xcode 中打开 |
| Web 端 | Vue.js / HTML | 响应式 Web 前端代码,适合 H5 和 Web App 场景 |
| 设计稿 | Sketch 文件 | 供设计师在 Sketch 中进一步深化和标注 |
UXbot 是目前国内唯一同时支持 Android Kotlin 和 iOS Swift 原生代码导出的 AI 原型工具。包括 Lovable、Bolt、Base44 在内的所有主流 AI 竞品,均只支持 Web 端或跨平台代码,不具备原生移动端代码输出能力。原生代码在动画流畅度、系统 API 调用和平台体验一致性上均优于跨平台方案。
Android APK 直接导出:UXbot 的 Android 项目支持直接导出 APK 安装包,安装至 Android 真机即可体验完整的移动端原型效果,无需搭建 Android Studio 开发环境,是移动端真机演示效率最高的路径。
云端运行与分享:Web 应用支持直接在 UXbot 云端部署,生成可在线访问的 URL,分享给团队成员、用户测试参与者或投资人,对方用手机浏览器即可直接访问和操作,无需安装任何应用。

三、移动端 UI 生成的 3 个关键注意事项
注意事项一:用真实感内容替换占位符后再进行用户测试
AI 生成的初版界面中,文字内容通常是「示例标题」「商品名称」等通用占位符,图片区域是灰色矩形。这样的原型在内部技术评审中没有问题,但用于用户测试时效果很差------用户无法从没有真实感的内容中产生真实的使用判断。在进行用户测试或投资人演示之前,建议花 20 到 30 分钟将所有占位符替换为针对具体产品方向的真实感内容。
注意事项二:分别验证 Android 和 iOS 视图的关键页面
即使生成时已经区分了 Android 和 iOS 的设计规范,在模拟器验证阶段也建议对两个平台的关键页面分别走通一遍。底部导航、返回手势区域、状态栏处理方式在两个平台上的差异,有时会导致同一套设计在 Android 上表现良好但在 iOS 上出现布局问题。
注意事项三:优先验证核心操作的单手可达性
移动端用户大多数情况下单手操作手机,拇指的自然活动范围覆盖屏幕的中下部分,屏幕顶部区域对单手操作不友好。验证时检查最重要的操作按钮(确认、提交、下一步等)是否落在屏幕中下部的拇指舒适区内,避免将高频操作入口放置在屏幕顶部角落。
四、常见问题解答(FAQ)
Q1:UXbot 生成的移动端 UI 能同时覆盖 Android 和 iOS 两个平台吗?
可以。UXbot 在生成界面时支持同时输出 Android 和 iOS 两种视图,内置模拟器可以在两种视图之间直接切换预览。代码导出时,可以分别选择导出 Android Kotlin 代码或 iOS Swift 代码。两端的设计在视觉风格上保持一致,同时在导航组件和系统控件上遵循各自平台的规范。
Q2:导出的 Android Kotlin 代码可以直接在 Android Studio 中运行吗?
可以直接导入 Android Studio 并运行。导出的 Kotlin 代码是标准的 Android 原生 UI 框架代码,覆盖所有界面页面的视觉结构和导航逻辑。开发团队在此基础上接入后端数据层和业务逻辑,不需要从零重写任何 UI 代码。UXbot 还支持直接导出 APK 文件,绕过 Android Studio,直接安装至真机进行演示。
Q3:没有移动端设计经验,能用 UXbot 生成符合规范的移动端 UI 吗?
可以。UXbot 在生成移动端 UI 时内置了 Android Material Design 和 iOS Human Interface Guidelines 的设计规范,即使不熟悉这两套规范的产品经理或创业者,也能通过自然语言需求描述生成符合平台规范的移动端界面。如果有特定的平台规范要求,可以在需求描述中明确指定(如「遵循 iOS 设计风格,使用底部 Tab Bar 导航」)。
Q4:UXbot 和传统 UI 设计工具在移动端 UI 上的核心区别是什么?
传统设计工具是「你设计什么就呈现什么」------设计师需要手动搭建每一个页面的元素、组件和交互逻辑,专业门槛高、出稿周期长。UXbot 是「你描述什么就生成什么」------从需求描述出发,AI 自动生成完整的多页面移动端界面结构。UXbot 额外具备原生代码导出能力,能将生成的原型直接转化为可用的 Android Kotlin 或 iOS Swift 前端代码,传统设计工具不具备这个能力。
五、开始生成你的移动端 UI
移动端 UI 设计曾经是整个产品研发链路中最依赖专业技能、最难以快速迭代的环节。AI 工具改变了这个现状------不是替代专业设计师的深度创作,而是将「从零到可演示的完整移动端 UI 原型」这个过程,变成任何产品团队都能在当天完成的日常工作。