说明
一直想找下视频转文字的工具,都有很多限制,于是自己写了个自用的小工具.反正一般平常工作的时候独立显卡用的也不多,让它跑视频正好.
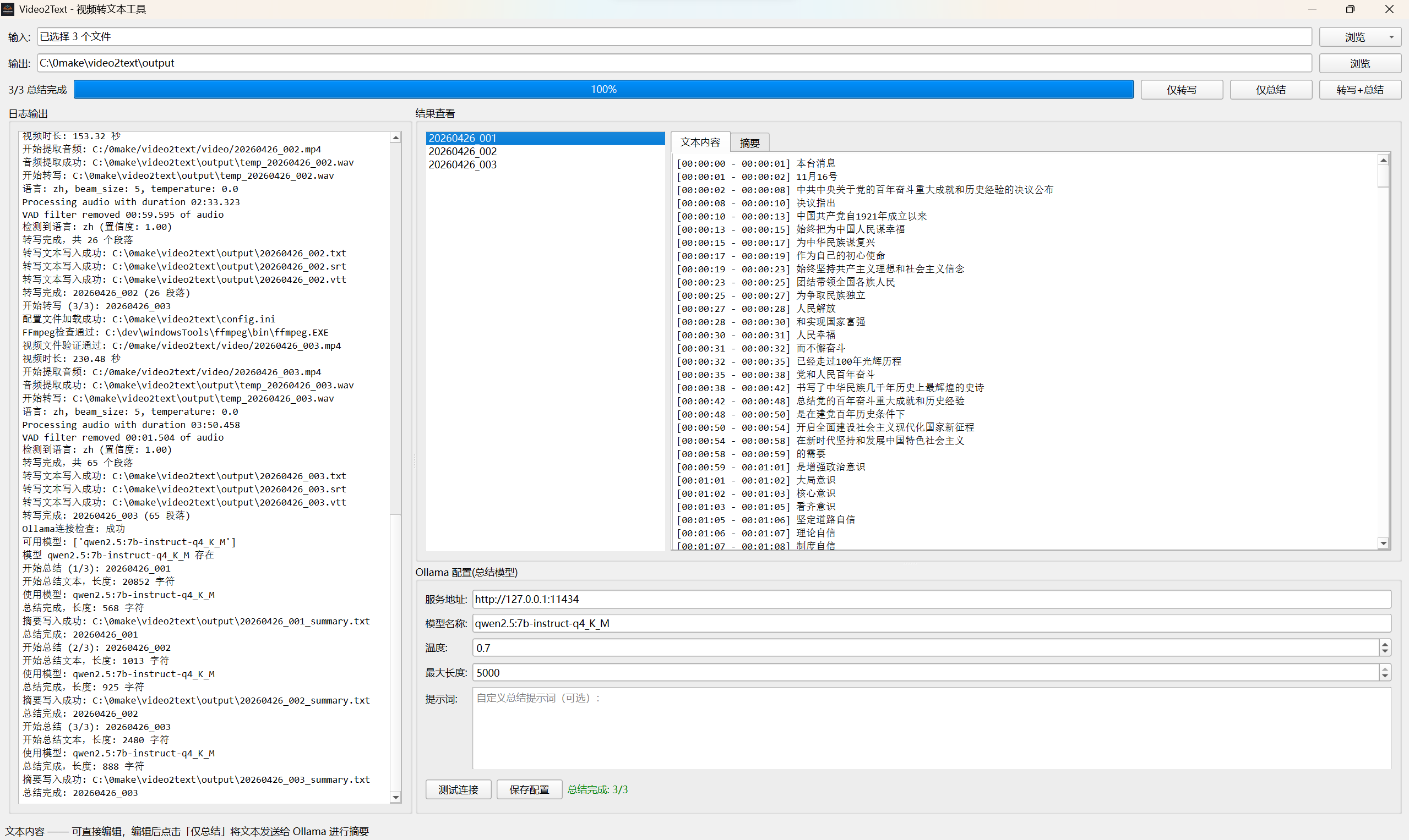
- Video2Text 是一款功能视频转文本工具,集成了 faster_whisper 语音转写引擎和 Ollama + Qwen2.5 智能总结模型。
- 本项目支持多种视频格式(MP4、AVI、MOV、MKV等),可高质量地将视频内容转换为文本,并提供智能总结功能。
- 支持多种输出格式(TXT、SRT、VTT、JSON),具备 GPU 加速和多语言支持能力。
- 项目提供命令行和图形界面两种使用方式,并打包了 Windows 绿色版,无需安装即可使用。
- 使用的语音识别模型large-v3和总结文本模型Qwen2.5可以自己配置切换
源代码已上传github:
GUI界面

Windows 安装教程
Windows 系统上安装打包好的 video2text 程序的完整步骤。mac和linux的话就自己去拉下源码编译运行
包含的文件
安装包体积较大,已上传至 123 云盘,内含以下组件:
- Ollama 安装包及模型文件
- ffmpeg 安装包
- video2text 绿色版 exe 程序包 video2text_portable_windows_[日期].zip
- large‑v3 模型文件
请使用支持保留目录结构的解压工具(如 7‑Zip)解压压缩包,确保文件夹结构完整。
连接:
『来自123云盘用户喵王龙的分享』video2text
链接:https://1840674647.share.123pan.cn/123pan/7CfNTd-SE7j3?pwd=viWa#
提取码:viWa
安装步骤
-
安装 Ollama
- 运行 Ollama 的 exe 安装程序。
- 将
models.zip解压到C:\Users\%USERNAME%\.ollama目录下。 - 开启Ollama,直接打开安装好的程序就行
-
安装 ffmpeg
- 直接运行 ffmpeg 安装程序。
- 完成后将 ffmpeg 所在目录添加到系统
PATH环境变量,以便在命令行中直接调用。 - 运行
ffmpeg -version检查是否成功显示版本信息。
-
部署 video2text
- 解压
video2text绿色版 exe 程序包。 - 将
large‑v3模型文件解压到video2text.exe所在目录下的models子文件夹中。
- 解压
完成以上步骤后,即可在 Windows 环境下运行 video2text,并使用 large‑v3 模型进行视频转文本。