引言
在现代的应用程序开发中,聊天功能是非常常见且重要的一部分。特别是在智能客服、在线协作等场景下,聊天功能能够极大地提升用户体验。RAG(Retrieval Augmented Generation,检索增强生成)是一种结合了检索和生成技术的方法,它可以让聊天系统更加智能和高效。本文将详细介绍如何使用 Vue 框架重构 RAGFlow 来实现一个聊天功能。
什么是 RAGFlow
RAGFlow 指的是检索增强生成流程。传统的生成式模型在回答问题时,可能会因为缺乏相关的知识而产生不准确或不完整的回答。而 RAG 方法通过在生成之前先从外部知识库中检索相关信息,然后将这些信息融入到生成过程中,从而提高回答的质量和准确性。
RAG 流程概述
- 用户输入:用户向聊天系统发送一个问题或消息。
- 检索阶段:系统根据用户输入从知识库中检索相关的信息。
- 生成阶段:将检索到的信息和用户输入作为输入,传递给生成模型,生成回答。
- 返回结果:将生成的回答返回给用户。
Vue 框架简介
Vue 是一个用于构建用户界面的渐进式 JavaScript 框架。它具有简单易学、响应式数据绑定、组件化开发等特点,非常适合用于构建交互式的前端应用程序。在本次重构中,我们将利用 Vue 的这些特性来实现聊天界面和与后端的交互。(我这里用的RAGFlow自身的接口,主要用来学习人家的编程思路)
项目搭建
初始化项目
首先,确保你已经安装了 Node.js 和 npm。然后,使用 Vue CLI 来初始化一个新的 Vue 项目:
bash
npm install -g @vue/cli
vue create rag-chat-app
cd rag-chat-app
安装依赖
为了实现与后端的交互,我们需要安装一些依赖,包括makdown的解析,因为聊天的文本流需要拿makdown去渲染这样才能页面上看起来美观,下面是我用到的依赖 package.json
bash
{
"name": "chat-app",
"version": "0.1.0",
"private": true,
"scripts": {
"serve": "vue-cli-service serve",
"build": "vue-cli-service build",
"lint": "vue-cli-service lint"
},
"dependencies": {
"axios": "^1.8.1",
"core-js": "^3.8.3",
"crypto-js": "^4.2.0",
"dompurify": "^3.2.4",
"highlight.js": "^11.11.1",
"js-base64": "^3.7.5",
"jsencrypt": "^3.3.2",
"marked": "^15.0.7",
"uuid": "^9.0.1",
"vue": "^2.6.14",
"vue-router": "^3.6.5"
},
"devDependencies": {
"@babel/core": "^7.12.16",
"@babel/eslint-parser": "^7.12.16",
"@vue/cli-plugin-babel": "~5.0.0",
"@vue/cli-plugin-eslint": "~5.0.0",
"@vue/cli-service": "~5.0.0",
"eslint": "^7.32.0",
"eslint-plugin-vue": "^8.0.3",
"less": "^4.2.2",
"less-loader": "^10.2.0",
"vue-template-compiler": "^2.6.14"
},
"eslintConfig": {
"root": true,
"env": {
"node": true
},
"extends": [
"plugin:vue/essential",
"eslint:recommended"
],
"parserOptions": {
"parser": "@babel/eslint-parser"
},
"rules": {}
},
"browserslist": [
"> 1%",
"last 2 versions",
"not dead"
]
}
实现聊天界面
创建组件结构树
bash
SRC下面的结构树
├─assets
├─components
├─fonts
├─router
├─utils
└─views
└─HomeChat
components下面的结构树
├─AppList.vue
├─chatRecord.vue
├─Homemange.vue
├─mainpage.vue
登录界面:
javascript
<template>
<div id="app">
<div class="login-container">
<div class="header-title">
<p class="title">{{ title }}</p>
</div>
<div class="login-box">
<h1 class="login-title">登录</h1>
<p class="welcome-message">很高兴再次见到您!</p>
<form>
<div class="form-group inline-items">
<label for="email">邮箱</label>
<input type="email" id="email" v-model="parmas.email" placeholder="请输入你的邮箱" />
</div>
<div class="form-group inline-items">
<label for="password">密码</label>
<input type="password" id="password" v-model="parmas.password" placeholder="请输入你的密码" />
</div>
<div class="form-group inline-items remember-me-container">
<input type="checkbox" id="remember-me" v-model="rememberMe">
<label for="remember-me" class="remember-me-label">记住密码</label>
</div>
<button type="button" @click="login">登录</button>
</form>
<!-- <a href="#" class="forgot-password">忘记密码?</a> -->
</div>
</div>
</div>
</template>
<script>
import { rsaPsw } from '@/utils';
import axios from 'axios';
export default {
data() {
return {
parmas: {
email: '',
password: ''
},
rememberMe: false,
timer: null,
title: window.BASE_CONFIG.title
};
},
created() {
const savedEmail = localStorage.getItem('savedEmail');
const savedPassword = localStorage.getItem('savedPassword');
const savedRememberMe = localStorage.getItem('savedRememberMe') === 'true';
if (savedEmail && savedPassword && savedRememberMe) {
this.parmas.email = savedEmail;
this.parmas.password = savedPassword;
this.rememberMe = savedRememberMe;
}
},
methods: {
async login() {
let self = this;
const rsaPassWord = rsaPsw(self.parmas.password);
try {
// 定义请求的 URL
const url = window.BASE_CONFIG.apiUrl + 'v1/user/login';
const data = {
email: `${self.parmas.email}`.trim(),
password: rsaPassWord
};
const response = await axios.post(url, data);
// console.log(response.data);
if (response.data) {
const authorizationHeader = response.headers['authorization'];
let local = localStorage.getItem('Authorization');
if (local != null && local != '' && local != undefined) {
localStorage.removeItem("Authorization");
localStorage.getItem("token");
}
localStorage.setItem("Authorization", authorizationHeader);
localStorage.setItem("token", response.data.data.access_token);
//登录成功开启定时器检查token是否过期
// self.timer = setInterval(() => {
// self.fetchUserInfo();
// }, 5000);
if (this.rememberMe) {
localStorage.setItem('savedEmail', this.parmas.email);
localStorage.setItem('savedPassword', this.parmas.password);
localStorage.setItem('savedRememberMe', 'true');
} else {
localStorage.removeItem('savedEmail');
localStorage.removeItem('savedPassword');
localStorage.removeItem('savedRememberMe');
}
this.$router.push('/ChatHome');
// alert("登录成功");
} else {
alert("登录失败");
}
} catch (error) {
// 请求失败,处理错误信息
console.error('登录失败', error);
alert("登录失败,请检查您的邮箱和密码");
}
},
//开启一个定时器,定时检查token是否过期
// async fetchUserInfo() {
// try {
// let local =localStorage.getItem('Authorization');
// const headers = {
// 'authorization': local
// };
// const response = await axios.get('http://192.168.0.187/v1/user/info', { headers });
// let userInfo = response.data;
// if(userInfo.message!="success"){
// clearInterval(this.timer);
// localStorage.removeItem("Authorization");
// this.$router.push('/login');
// }
// } catch (error) {
// console.error('获取用户信息失败:', error);
// }
// }
}
};
</script>
<style scoped lang="less">
/* 整体容器样式 */
.login-container {
display: flex;
justify-content: center;
align-items: center;
min-height: 100vh;
/* background: linear-gradient(45deg, #1a2a6c, #b21f1f, #fdbb2d); */
background-image: url('../../assets/bg.png');
background-size: 100% 100%;
/* animation: gradient 15s ease infinite; */
}
.header-title {
width: 50%;
height: 100px;
position: absolute;
top: 100px;
.title {
color: #fff;
font-size: 40px;
font-weight: 700;
}
}
/* @keyframes gradient {
0% {
background-position: 0% 50%;
}
50% {
background-position: 100% 50%;
}
100% {
background-position: 0% 50%;
}
} */
/* 登录框样式 */
.login-box {
position: relative;
background-color: rgba(255, 255, 255, 0.1);
padding: 40px;
border-radius: 20px;
box-shadow: 0 0 20px rgba(0, 0, 0, 0.2);
width: 350px;
left: 290px;
backdrop-filter: blur(10px);
border: 1px solid rgba(255, 255, 255, 0.2);
animation: fadeIn 0.5s ease-out;
}
@keyframes fadeIn {
from {
opacity: 0;
transform: translateY(-20px);
}
to {
opacity: 1;
transform: translateY(0);
}
}
/* 登录标题样式 */
.login-title {
text-align: center;
color: #fff;
margin-bottom: 15px;
font-size: 32px;
font-family: 'Segoe UI', Tahoma, Geneva, Verdana, sans-serif;
text-shadow: 0 0 10px rgba(0, 0, 0, 0.3);
}
/* 欢迎信息样式 */
.welcome-message {
text-align: center;
color: #fff;
margin-bottom: 30px;
font-size: 18px;
font-family: 'Segoe UI', Tahoma, Geneva, Verdana, sans-serif;
text-shadow: 0 0 10px rgba(0, 0, 0, 0.3);
}
/* Form Group Style */
.form-group {
margin-bottom: 20px;
}
/* Styles that make labels and input boxes appear in one line */
.inline-items {
display: flex;
align-items: center;
}
/* Label Style */
.form-group label {
margin-right: 10px;
color: #fff;
font-size: 14px;
min-width: 60px;
font-family: 'Segoe UI', Tahoma, Geneva, Verdana, sans-serif;
text-shadow: 0 0 10px rgba(0, 0, 0, 0.3);
}
/* Input Box Style */
.form-group input {
flex: 1;
padding: 10px;
border: none;
border-radius: 5px;
font-size: 16px;
background-color: rgba(255, 255, 255, 0.2);
color: #fff;
transition: background-color 0.3s ease;
}
.form-group input::placeholder {
color: rgba(255, 255, 255, 0.6);
}
/* 输入框聚焦样式 */
.form-group input:focus {
outline: none;
background-color: rgba(255, 255, 255, 0.3);
box-shadow: 0 0 5px rgba(255, 255, 255, 0.5);
}
/* 登录按钮样式 */
button {
width: 100%;
padding: 12px;
background-color: rgba(255, 255, 255, 0.2);
color: #fff;
border: none;
border-radius: 5px;
font-size: 18px;
cursor: pointer;
transition: background-color 0.3s ease;
font-family: 'Segoe UI', Tahoma, Geneva, Verdana, sans-serif;
text-shadow: 0 0 10px rgba(0, 0, 0, 0.3);
}
/* 登录按钮悬停样式 */
button:hover {
background-color: rgba(255, 255, 255, 0.3);
}
/* 忘记密码链接样式 */
.forgot-password {
display: block;
text-align: center;
margin-top: 20px;
color: #fff;
text-decoration: none;
font-family: 'Segoe UI', Tahoma, Geneva, Verdana, sans-serif;
text-shadow: 0 0 10px rgba(0, 0, 0, 0.3);
}
/* 忘记密码链接悬停样式 */
.forgot-password:hover {
text-decoration: underline;
}
/* 记住密码容器样式 */
.remember-me-container {
justify-content: flex-start;
align-items: center;
}
/* 记住密码复选框样式 */
#remember-me {
margin-left: 6px;
position: absolute;
left: 48px;
}
.remember-me-label {
position: absolute;
left: 70px;
color: #fff;
font-family: 'Segoe UI', Tahoma, Geneva, Verdana, sans-serif;
text-shadow: 0 0 10px rgba(0, 0, 0, 0.3);
}
</style>
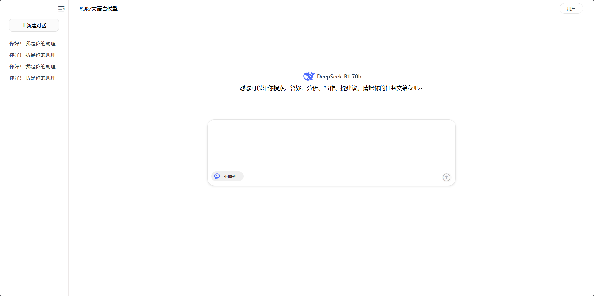
运行结果:

聊天主页:
javascript
<template>
<div id="app">
<div id="main-container">
<!-- 左侧菜单栏 -->
<aside id="menu-bar" :style="menuBarStyle" class="menu-bar">
<div class="menu-toggle" @click="toggleMenu">
<i class="iconfont liuduidui-shouqi" style="font-size: 25px;"></i>
</div>
<ul v-show="!isMenuCollapsed">
<div class="menu-logo">
<div class="menu-logo-content">
<img style="width: 140px;" src="../../assets/logo3.png" alt="">
</div>
</div>
<!-- <li v-for="(menuItem, index) in menuItems" :key="index">{{ menuItem }}</li> -->
<div class="newConv" @click="createNewDialog()">
<i class="iconfont liuduidui-jia"></i>
<span>新建对话</span>
</div>
<li>
</li>
</ul>
<chatRecord v-show="!isMenuCollapsed" ref="chatRecord" @historical="historical" />
</aside>
<!-- 右侧主体部分 -->
<div id="main-content">
<header id="main-header">
<div class="header-item">
<i v-if="!isshowmange" @click="returnButton()" class="iconfont liuduidui-fanhui"></i>
<!-- <div class="heard-logo">
<img width="40px" height="40px" src="../../assets/deep.png" alt="">
</div> -->
<span class="heart-text">怼怼·大语言模型</span>
<p v-if="this.local == undefined && this.local == ''" class="login" @click="login()">登录</p>
<div v-else class="login">
<p>用户</p>
<div class="logout-menu" @click="logout()">退出登录</div>
</div>
</div>
</header>
<div id="chat-window">
<MainPage v-if="isshowmange" @emitUserClick="emitUserClick" @emitSelectChange="emitSelectChange" />
<Homemange ref="Homemange" v-if="!isshowmange" />
<!-- <p v-for="(message, index) in chatMessages" :key="index">{{ message }}</p> -->
</div>
</div>
</div>
</div>
</template>
<script>
import MainPage from '../../components/mainpage.vue';
import Homemange from '@/components/Homemange.vue';
import chatRecord from '@/components/chatRecord.vue';
import { getConversationId } from '@/utils';
import axios from 'axios';
export default {
components: {
MainPage, Homemange, chatRecord
},
data() {
return {
menuItems: ['菜单选项1', '菜单选项2', '菜单选项3'],
chatMessages: [],
isMenuCollapsed: false,
isshowmange: true,
local: '',
selectedFeature: '',
};
},
computed: {
menuBarStyle() {
return {
width: this.isMenuCollapsed ? '50px' : '200px',
transition: 'all 0.3s ease'
};
}
},
methods: {
toggleMenu() {
this.isMenuCollapsed = !this.isMenuCollapsed;
},
emitUserClick(item, value) {
let self = this
this.isshowmange = !this.isshowmange;
this.$nextTick(() => {
self.$refs.Homemange.newMessage = item
self.$refs.Homemange.sendMessage()
self.$refs.Homemange.selectObj = value
})
},
//用户返回操作
returnButton() {
this.isshowmange = !this.isshowmange;
},
login() {
this.$router.push('/Login')
},
logout() {
this.$router.push('/Login')
localStorage.removeItem("Authorization");
},
createNewDialog() {
//用户新建对话,其实就是更新一个id
let self = this
//下面清空,其实就是怕之前的历史对话对数据进行污染了
this.isshowmange = false;
this.$nextTick(() => {
self.$refs.Homemange.messages = []
self.$refs.Homemange.messages.push({
id: 1,
sender: 'bot',
content: '',
displayedText: '你好! 我是你的助理怼怼,有什么可以帮到你的吗?',
timestamp: this.getCurrentTime(),
isStreaming: true,
status: '✓',
})
self.$refs.Homemange.userMessage = []
})
this.SetconversationId()
self.ConversationHistory(self.selectedFeature)
},
emitSelectChange(value) {
this.selectedFeature = value
this.ConversationHistory(this.selectedFeature)
//请求会话历史记录列表
},
//获取会话历史记录列表
async ConversationHistory(dialog_id) {
try {
// 定义请求头
const headers = {
'Content-Type': 'application/json',
'Accept': 'text/event-stream',
'authorization': this.local
};
// 修正字符串拼接
let url = `${window.BASE_CONFIG.apiUrl}v1/conversation/list?dialog_id=${dialog_id}`;
const response = await axios.get(url, { headers });
let arr = response.data.data;
this.$refs.chatRecord.chatList = arr
console.log(arr)
} catch (error) {
// 处理错误
console.error('请求失败:', error);
}
},
SetconversationId() {
let a = getConversationId()
const payload = {
"dialog_id": this.selectedFeature,
"name": "你好",
"is_new": true,
"conversation_id": a,
"message": [
{
"role": "assistant",
"content": "你好"
}
]
};
const headers = {
'Content-Type': 'application/json',
'Accept': 'text/event-stream',
'authorization': this.local
};
let url = window.BASE_CONFIG.apiUrl + '/v1/conversation/set'
axios.post(url, payload, { headers })
.then(response => {
let ConversationId = response.data.data.id;
sessionStorage.setItem('conversation_id', ConversationId); //将会更新ConversationId的值
})
.catch(error => {
console.error('请求失败', error);
});
},
//获取时间点
getCurrentTime() {
const now = new Date();
return `${now.getHours().toString().padStart(2, '0')}:${now.getMinutes().toString().padStart(2, '0')}`;
},
historical(arr) {
let self = this
this.isshowmange = false;
this.$nextTick(() => {
self.$refs.Homemange.messages = []
self.$refs.Homemange.messages = arr
})
}
},
mounted() {
this.local = localStorage.getItem('Authorization');
},
};
</script>
<style scoped lang="less">
#main-container {
display: flex;
height: 100vh;
}
.menu-bar {
padding: 10px;
border-right: 1px solid #ece8e8;
overflow: hidden;
position: relative;
}
.menu-toggle {
position: absolute;
top: 12px;
right: 10px;
font-size: 24px;
cursor: pointer;
}
.menu-logo {
position: absolute;
left: 10px;
top: 15px;
left: 15px;
font-size: 24px;
cursor: pointer;
.menu-logo-content {
display: flex;
justify-content: center;
align-items: center;
position: absolute;
top: 3px;
.menu-logo-text {
font-size: 18px;
margin-left: 10px;
}
}
}
.newConv {
width: 160px;
height: 40px;
display: flex;
align-items: center;
background-color: #FBFBFB;
border: 1px solid;
border-radius: 12px;
cursor: pointer;
color: #000;
border-color: rgba(0, 0, 0, 0.1);
display: flex;
justify-content: center;
align-items: center;
margin-left: 18px;
margin-top: 15px;
}
.newConv:hover {
background-color: rgba(0, 0, 0, 0.031);
/* #00000008 转换为 rgba */
}
#menu-bar ul {
list-style-type: none;
padding: 0;
margin-top: 50px;
}
#menu-bar ul li {
padding: 10px 0;
cursor: pointer;
opacity: 0.8;
transition: opacity 0.3s ease;
}
#menu-bar ul li:hover {
opacity: 1;
}
#main-content {
flex: 1;
display: flex;
flex-direction: column;
}
#main-header {
padding: 5px 5px;
justify-content: center;
display: flex;
border-bottom: 1px solid #ece8e8;
.header-item {
width: 100%;
height: 40px;
position: relative;
.heard-logo {
z-index: 10000;
position: absolute;
top: 8px;
display: flex;
align-items: center;
justify-content: center;
left: 41px;
width: 40px;
height: 40px;
border-radius: 50%;
border-width: 1px;
/* border-color: rgba(0, 0, 0, 0.1) */
border: 1px solid;
border-color: rgba(0, 0, 0, 0.1);
}
.liuduidui-fanhui {
font-size: 20px;
position: absolute;
left: 10px;
top: 10px;
}
.heart-text {
position: absolute;
top: 10px;
font-size: 17px;
color: #000;
font-weight: 500;
left: 30px;
}
.login {
position: absolute;
right: 10px;
top: 5px;
border: 1px solid;
display: flex;
flex-direction: row;
align-items: center;
justify-content: center;
width: 74px;
height: 32px;
font-size: 14px;
cursor: pointer;
margin-right: 20px;
border-radius: 9999px;
border-width: 1px;
border-color: rgba(0, 0, 0, 0.1);
}
.login:hover {
/* background-color: button-bg-hover (you need to define this variable) */
background-color: #e9e7e7;
/* border: none */
border: none;
/* font-weight: bold */
font-weight: bold;
}
}
}
#chat-window {
flex: 1;
// border: 1px solid #ccc;
margin: 10px;
padding: 10px;
justify-content: center;
align-items: center;
}
.logout-menu {
display: none;
position: absolute;
top: 109%;
left: 0;
background-color: #f9f9f9;
color: #333;
border: 1px solid #e0e0e0;
border-radius: 4px;
padding: 3px 0;
min-width: 74px;
list-style-type: none;
box-shadow: 0 2px 4px rgba(0, 0, 0, 0.1);
transition: all 0.2s ease-in-out;
-webkit-user-select: none;
-moz-user-select: none;
user-select: none;
border: 1px solid;
/* display: flex
/* flex-direction: row; */
flex-direction: row;
/* align-items: center; */
align-items: center;
/* justify-content: center; */
justify-content: center;
/* width: 74px; */
width: 74px;
/* height: 32px; */
height: 32px;
/* font-size: 14px; */
font-size: 14px;
/* cursor: pointer; */
cursor: pointer;
/* margin-right: 20px; */
margin-right: 20px;
border-radius: 9999px;
/* border-width: 1px; */
border-width: 1px;
/* border-color: rgba(0, 0, 0, 0.1); */
border-color: rgba(0, 0, 0, 0.1);
}
.logout-menu li {
/* 内边距 */
padding: 8px 16px;
/* 鼠标悬停时的指针样式 */
cursor: pointer;
}
.logout-menu li:hover {
/* 鼠标悬停时的背景颜色 */
background-color: #e9e9e9;
}
.login:hover .logout-menu {
/* 鼠标悬停时显示菜单 */
display: block;
display: flex;
align-items: center;
}
</style>
运行结果:

聊天界面:
html
-->
<template>
<div class="chat-mange-container">
<ul class="chat-message-list" ref="messagesContainer">
<div class="main-content">
<!-- 聊天窗口 -->
<div class="messages">
<div v-for="msg in messages" :key="msg.id" class="message" :class="msg.sender">
<!-- 机器人头像 -->
<div v-if="msg.sender === 'bot'" class="avatar bot-avatar">
<img src="../assets/chat.png" alt="Bot">
</div>
<!-- 消息内容 -->
<div class="message-content">
<div class="message-bubble">
<div class="markdown-content" v-if="msg.displayedText === ''" style="color: #999;">
正在思考中...</div>
<div class="markdown-content" v-html="parseMarkdown(msg.displayedText)"></div>
</div>
<div class="meta-info">
<span class="timestamp">{{ msg.timestamp }}</span>
<span v-if="msg.status" class="status">{{ msg.status }}</span>
</div>
</div>
<!-- 用户头像 -->
<div v-if="msg.sender === 'user'" class="avatar user-avatar">
<img src="../assets/user1.png" alt="User">
<!-- <img src="../../assets/user1.png" alt="User"> -->
</div>
</div>
<!-- 消息输入区域 -->
</div>
</div>
</ul>
<div class="chat-input-main-container">
<section class="chat-input-section">
<div class="chat-input-container">
<div class="chat-input-content">
<div class="chat-input-wrapper">
<div class="chat-input-textarea">
<textarea v-model="newMessage" @keyup.enter="sendMessage" :disabled="isSending"
placeholder="输入任何问题,Enter发送,Shift + Enter 换行"></textarea>
</div>
<div class="chat-input-bottom">
<div class="chat-input-feature-buttons">
<div class="chat-input-feature-button">
<i class="iconfont liuduidui-AIzhuli1"></i>
<span class="custom-select">{{ selectObj.label }}</span>
<!-- <select class="custom-select">
<option value="deepThoughtR1">深度思考(R1)</option>
<option value="networkSearch">联网搜索</option>
<option value="otherFeature">其他功能</option>
</select> -->
</div>
<!-- <div class="chat-input-feature-button">
<i class="iconfont liuduidui-hulianwang" style="margin-right: 2px;"></i>
<span>联网搜索</span>
</div> -->
</div>
<div class="chat-input-tools">
<div class="chat-input-tool-button" v-if="!isSending" @click="sendMessage"
:disabled="!newMessage.trim() || isSending">
<i class="iconfont liuduidui-shangchuan" style="font-size: 30px;"></i>
</div>
<div v-else class="loading-dots">
<div class="dot"></div>
<div class="dot"></div>
<div class="dot"></div>
</div>
</div>
</div>
</div>
</div>
</div>
<div class="chat-input-footer">
以上内容均由AI大模型生成,仅供参考
</div>
</section>
</div>
</div>
</template>
css样式:
css
<style lang="less">
.chat-mange-container {
width: 100%;
overflow-y: scroll;
padding-left: 16px;
padding-right: 10px;
padding-bottom: 200px;
display: flex;
flex-direction: column;
align-items: center;
outline: none;
}
.chat-mange-container::-webkit-scrollbar {
display: none;
}
.chat-message-list {
width: 100%;
max-width: 866px;
height: 685px;
overflow: auto;
padding-left: 16px;
display: flex;
flex-direction: column;
}
.chat-message-list::-webkit-scrollbar {
width: 0;
height: 0;
}
.chat-message-list {
scrollbar-width: none;
}
.chat-message-list {
-ms-overflow-style: none;
}
::v-deep .markdown-content {
line-height: 1.6;
font-size: 15px;
color: #2d333a;
text-align: left;
h1,
h2,
h3,
h4,
h5,
h6 {
margin: 1.2em 0 0.8em;
font-weight: 600;
color: #1a1a1a;
padding-bottom: 0.3em;
border-bottom: 1px solid #eaecef;
}
h1 {
font-size: 1.8em;
}
h2 {
font-size: 1.6em;
}
h3 {
font-size: 1.4em;
}
h4 {
font-size: 1.2em;
}
h5 {
font-size: 1.1em;
}
h6 {
font-size: 1em;
}
/* 段落和文字 */
p {
margin: 0.8em 0;
line-height: 1.7;
}
strong {
color: #24292e;
font-weight: 650;
}
em {
color: #5a5a5a;
font-style: italic;
}
/* 列表样式 */
ul,
ol {
margin: 0.8em 0;
padding-left: 2em;
li {
margin: 0.4em 0;
padding-left: 0.4em;
&::marker {
color: #6a737d;
}
}
}
/* 代码块增强 */
pre {
position: relative;
background: #1e1e1e !important;
border-radius: 8px;
margin: 1.2em 0;
box-shadow: 0 4px 6px rgba(0, 0, 0, 0.1);
code {
display: block;
padding: 1.2em !important;
font-family: 'Fira Code', Consolas, monospace;
font-size: 0.9em;
line-height: 1.5;
color: #d4d4d4;
}
/* 语言标签 */
&::after {
content: attr(data-language);
position: absolute;
top: 0;
right: 0;
padding: 0.2em 0.8em;
background: rgba(255, 255, 255, 0.1);
color: #999;
font-size: 0.8em;
border-bottom-left-radius: 4px;
}
}
/* 行内代码 */
code:not(pre code) {
background: rgba(175, 184, 193, 0.2);
padding: 0.2em 0.4em;
border-radius: 4px;
font-size: 0.9em;
color: #eb5757;
}
/* 引用块 */
blockquote {
margin: 1em 0;
padding: 0.8em 1.2em;
background: #f8f9fa;
border-left: 4px solid #3498db;
border-radius: 4px;
color: #6a737d;
p {
margin: 0;
}
}
table {
width: 100%;
margin: 1.5em 0;
border-collapse: collapse;
box-shadow: 0 1px 3px rgba(0, 0, 0, 0.1);
th,
td {
padding: 0.8em;
border: 1px solid #dfe2e5;
}
th {
background: #f6f8fa;
font-weight: 600;
}
tr:nth-child(even) {
background: #fafbfc;
}
}
a {
color: #3498db;
text-decoration: none;
border-bottom: 1px solid rgba(52, 152, 219, 0.3);
transition: all 0.2s;
&:hover {
color: #2980b9;
border-bottom-color: currentColor;
}
}
}
::v-deep code {
font-family: 'Fira Code', 'Consolas', monospace;
background-color: rgba(175, 184, 193, 0.2);
padding: 0.2em 0.4em;
border-radius: 4px;
font-size: 0.9em;
}
::v-deep pre {
position: relative;
background-color: #000102 !important;
border: 1px solid #e1e4e8;
border-radius: 6px;
padding: 16px;
margin: 1em 0;
overflow-x: auto;
}
::v-deep pre code {
background-color: transparent !important;
padding: 0;
font-size: 0.9em;
line-height: 1.5;
}
::v-deep .hljs {
background: transparent !important;
}
/* 添加代码块复制按钮 */
::v-deep pre {
position: relative;
}
::v-deep .copy-button {
position: absolute;
right: 8px;
top: 8px;
padding: 4px 8px;
background: rgba(255, 255, 255, 0.8);
border: 1px solid #e1e4e8;
border-radius: 4px;
cursor: pointer;
font-size: 0.8em;
}
/* 基础布局 */
.chat-mange-container {
display: flex;
height: 100vh;
font-family: 'Segoe UI', system-ui, sans-serif;
}
.sidebar {
width: 150px;
color: #fff;
padding: 20px;
display: flex;
flex-direction: column;
}
.logo {
font-size: 23px;
/* font-family: YouSheBiaoTiHei; */
font-weight: 550;
color: #000000;
text-indent: 12px;
}
.menu {
list-style: none;
padding: 0;
color: #4C4C4C;
cursor: pointer;
font-weight: 500;
font-size: 20px;
}
.menu li {
border-radius: 8px;
cursor: pointer !important;
transition: all 0.2s;
width: 103px;
line-height: 45px;
height: 45px;
margin-top: 5px;
}
.menu li:hover {
background: #E8EFFF;
border: 1px solid #BED3FB;
}
.menu li.active {
background: #E8EFFF;
border: 1px solid #BED3FB;
font-weight: 500;
color: #0057FF;
}
.history {
width: 226px;
background: #fff;
box-shadow: 2px 0 8px rgba(0, 0, 0, 0.05);
transition: transform 0.3s ease;
position: relative;
}
.history.collapsed {
transform: translateX(-100%);
}
.toggle-btn {
position: absolute;
right: -40px;
top: 20px;
width: 40px;
height: 40px;
border: none;
background: #fff;
box-shadow: 2px 0 8px rgba(0, 0, 0, 0.1);
border-radius: 0 8px 8px 0;
cursor: pointer;
font-size: 16px;
}
.history-header {
padding: 20px;
font-size: 18px;
font-weight: 500;
border-bottom: 1px solid #eee;
}
.history-list {
list-style: none;
padding: 12px;
margin: 0;
.newSession {
width: 100%;
line-height: 49px;
background: #E8EFFF;
margin-top: 70px;
display: flex;
align-items: center;
justify-content: center;
border-radius: 5px;
.newSession_text {
font-weight: 600;
font-size: 16px;
color: #0057FF;
height: 49px;
line-height: 49px;
}
}
}
.history-list li {
padding: 12px;
border-radius: 8px;
cursor: pointer;
transition: background 0.2s;
font-size: 14px;
color: #666;
cursor: pointer;
}
.history-list li:hover {
background: #f8f9fa;
}
/* 主聊天窗口 */
.main-content {
flex: 1;
display: flex;
position: relative;
}
.chat-window {
flex: 1;
display: flex;
flex-direction: column;
background: #fff;
transition: all 0.3s;
}
.chat-heard {
width: 100%;
height: 60px;
// background-image: url(../../assets/head.png);
background-repeat: no-repeat;
background-size: 100% 60px;
position: relative;
.headerInfo {
position: absolute;
width: 80%;
display: flex;
left: 80px;
top: 0px;
height: 40px;
.headerInfo-text1 {
height: 20px;
font-family: YouSheBiaoTiHei;
font-weight: 400;
line-height: 20px;
font-size: 22px;
color: #FFFFFF;
background: linear-gradient(0deg, #297DEF 0%, #0A5CCC 100%);
-webkit-background-clip: text;
-webkit-text-fill-color: transparent;
}
.app_name {
// background-color: #0057FF;
display: flex;
font-size: 14px;
margin-left: 30px;
.appname1 {
width: 118px;
height: 31px;
line-height: 31px;
background: #F7F9FE;
opacity: 0.82;
font-family: PingFang SC;
font-weight: 500;
font-size: 18px;
color: #45A658;
border-radius: 20px;
margin-top: 11px;
}
.appname2 {
width: 200px;
text-indent: 10px;
height: 31px;
line-height: 31px;
background: #F7F9FE;
opacity: 0.82;
opacity: 0.82;
font-family: PingFang SC;
font-weight: 500;
font-size: 18px;
color: #46B0BA;
margin-left: 20px;
border-radius: 20px;
margin-top: 11px;
}
}
// .headerInfo-text2 {
// height: 20px;
// line-height: 20px;
// font-family: YouSheBiaoTiHei;
// font-weight: 400;
// font-size: 22px;
// color: #FFFFFF;
// background: linear-gradient(0deg, #297DEF 0%, #0A5CCC 100%);
// -webkit-background-clip: text;
// -webkit-text-fill-color: transparent;
// }
}
}
.chat-window.half-width {
width: 60%;
}
.messages {
flex: 1;
overflow-y: auto;
padding: 24px;
}
.messages::-webkit-scrollbar {
width: 6px;
}
.messages::-webkit-scrollbar-thumb {
background-color: #dbdada;
;
border-radius: 3px;
}
.messages::-webkit-scrollbar-thumb:hover {
background-color: #d3d2d2;
}
.messages::-webkit-scrollbar-track {
background-color: #f1f1f1;
border-radius: 3px;
}
.message {
display: flex;
gap: 16px;
margin-bottom: 24px;
}
.message.user {
flex-direction: row-reverse;
}
/* 头像样式 */
.avatar {
width: 40px;
height: 40px;
border-radius: 50%;
flex-shrink: 0;
overflow: hidden;
}
.avatar img {
width: 100%;
height: 100%;
object-fit: cover;
}
.bot-avatar {
background: #e8f4ff;
}
.user-avatar {
background: #f0f2f5;
}
/* 消息气泡 */
.message-content {
max-width: 70%;
min-width: 120px;
}
.message-bubble {
border-radius: 20px;
position: relative;
animation: fadeIn 0.3s ease;
}
.message.user .message-bubble {
background: #eff6ff;
color: rgb(0, 0, 0);
height: 39px;
line-height: 39px;
white-space: pre-wrap;
word-break: break-word;
border-radius: 20px 20px 4px 20px;
}
.message.bot .message-bubble {
background: #fff;
text-align: left;
color: rgba(0, 0, 0, .85) !important;
padding: 20px;
border: 1px solid #e0e0e0;
border-radius: 20px 20px 20px 4px;
box-shadow: 0 2px 8px rgba(0, 0, 0, 0.05);
}
.meta-info {
display: flex;
justify-content: space-between;
padding: 4px 8px;
font-size: 12px;
color: #999;
}
.status {
color: #27ae60;
}
.input-area {
display: flex;
gap: 12px;
padding: 20px;
border-top: 1px solid #eee;
background: #fff;
}
.message-input {
flex: 1;
padding: 14px 20px;
border: 2px solid #eee;
border-radius: 10px;
font-size: 16px;
transition: all 0.3s;
}
.message-input:focus {
border-color: #3498db;
box-shadow: 0 0 0 3px rgba(52, 152, 219, 0.1);
outline: none;
}
.send-btn {
padding: 0 28px;
border: none;
background: #3498db;
color: white;
border-radius: 10px;
cursor: pointer;
transition: all 0.3s;
display: flex;
align-items: center;
}
.send-btn:disabled {
background: #a0cfff;
cursor: not-allowed;
}
.send-btn:hover:not(:disabled) {
background: #2980b9;
transform: translateY(-1px);
}
.loading-dots {
display: flex;
gap: 4px;
padding: 0 8px;
}
.dot {
width: 6px;
height: 6px;
background: #fff;
border-radius: 50%;
animation: bounce 1.4s infinite;
}
.dot:nth-child(2) {
animation-delay: 0.2s;
}
.dot:nth-child(3) {
animation-delay: 0.4s;
}
.map-panel {
width: 40%;
background: #fff;
border-left: 1px solid #eee;
display: flex;
flex-direction: column;
}
.chat-Knowledge {
width: 40%;
background: linear-gradient(177deg, #F8F7FD, #DFEAFE);
border-left: 1px solid #eee;
display: flex;
flex-direction: column;
}
.chatnowledgeButton {
width: 114px;
height: 32px;
background-color: #ebebeb;
color: #000000;
font-family: PingFang SC;
font-weight: 500;
font-size: 16px;
line-height: 32px;
color: #1A1A1A;
border-radius: 5px;
cursor: pointer;
}
.map-header {
display: flex;
justify-content: space-between;
align-items: center;
padding: 0px 10px;
border-bottom: 1px solid #eee;
}
.close-btn {
border: none;
background: none;
font-size: 24px;
color: #666;
cursor: pointer;
padding: 0 8px;
}
.map-container {
flex: 1;
padding: 20px;
}
.map-placeholder {
height: 100%;
background: #f8f9fa;
border-radius: 12px;
display: flex;
align-items: center;
justify-content: center;
color: #666;
}
.fab-container {
position: fixed;
bottom: 30px;
right: 30px;
display: flex;
gap: 12px;
}
.map-fab {
width: 56px;
height: 56px;
border: none;
border-radius: 50%;
background: #3498db;
color: white;
font-size: 24px;
cursor: pointer;
box-shadow: 0 4px 12px rgba(0, 0, 0, 0.15);
transition: all 0.3s;
}
.map-fab:hover {
background: #2980b9;
transform: translateY(-2px);
}
/* 动画 */
@keyframes fadeIn {
from {
opacity: 0;
transform: translateY(10px);
}
to {
opacity: 1;
transform: translateY(0);
}
}
@keyframes bounce {
0%,
80%,
100% {
transform: translateY(0);
}
40% {
transform: translateY(-4px);
}
}
@keyframes cursorBlink {
0% {
opacity: 1;
}
50% {
opacity: 0;
}
100% {
opacity: 1;
}
}
@keyframes stream-appear {
from {
opacity: 0;
transform: translateY(5px);
}
to {
opacity: 1;
transform: translateY(0);
}
}
.stream-chunk {
animation: stream-appear 0.3s ease-out;
}
.cursor {
animation: cursorBlink 1s infinite;
font-weight: bold;
margin-left: 2px;
}
.chat-input-main-container {
width: 80%;
display: flex;
bottom: 0px;
position: fixed;
justify-content: center;
background-color: #fff;
}
.back-to-top-button {
width: 32px;
height: 32px;
border-radius: 50%;
cursor: pointer;
display: flex;
justify-content: center;
align-items: center;
border: 1px solid rgba(0, 0, 0, 0.1);
background-color: #fff;
position: absolute;
top: -12px;
transform: translateY(-100%);
}
.back-to-top-button:hover {
background-color: #F6F7F9;
}
.back-to-top-button svg {
width: 16px;
height: 16px;
color: #000;
}
.chat-input-section {
z-index: 9;
position: relative;
width: 100%;
max-width: 866px;
padding-left: 16px;
padding-bottom: 12px;
display: flex;
flex-direction: column;
align-items: center;
gap: 8px;
}
.chat-input-container {
width: 100%;
position: relative;
border-radius: 24px;
border: 1px solid rgba(0, 0, 0, 0.1);
background-color: white;
box-shadow: rgba(0, 0, 0, 0.1) 0px 2px 6px 0px;
box-sizing: border-box;
}
.chat-input-content {
width: 97%;
padding: 12px;
background-color: #fff;
overflow: hidden;
border-radius: 24px;
}
.chat-input-wrapper {
width: 100%;
display: flex;
flex-direction: column;
gap: 16px;
}
.chat-input-textarea {
padding-left: 4px;
width: 100%;
}
.chat-input-textarea textarea {
width: 100%;
font-size: 16px;
line-height: 1.375;
resize: none;
word-break: break-all;
overflow-x: hidden;
border: none;
outline: none;
min-height: 22px;
max-height: 88px;
padding: 0;
background-color: transparent;
color: #333;
}
.chat-input-bottom {
display: flex;
align-items: flex-end;
justify-content: space-between;
width: 100%;
}
.chat-input-feature-buttons {
display: flex;
align-items: flex-end;
justify-content: flex-start;
gap: 8px;
}
.chat-input-feature-button {
padding-left: 10px;
padding-right: 10px;
height: 32px;
display: flex;
align-items: center;
border-radius: 50px;
cursor: pointer;
background-color: #f0f0f0;
}
.chat-input-feature-button:hover {
background-color: #f0f0f0;
}
.chat-input-feature-button svg {
width: 20px;
height: 20px;
margin-right: 6px;
}
.chat-input-feature-button span {
color: #333;
font-size: 14px;
font-weight: bold;
white-space: nowrap;
}
.chat-input-tools {
display: flex;
align-items: center;
position: relative;
top: 4px;
}
.chat-input-tool-button {
display: flex;
align-items: center;
border-radius: 50px;
cursor: pointer;
color: #333;
background-color: transparent;
border: none;
padding: 8px;
}
.chat-input-tool-button:hover {
background-color: rgba(0, 0, 0, 0.1);
}
.chat-input-tool-button svg {
width: 24px;
height: 24px;
}
.chat-input-tool-microphone {
border-radius: 50px;
transition: background-color 0.3s;
padding: 4px;
}
.chat-input-tool-microphone:hover {
background-color: rgba(0, 0, 0, 0.1);
}
.chat-input-tool-microphone svg {
width: 32px;
height: 32px;
color: #333;
}
.chat-input-divider {
margin-right: 16px;
}
.chat-input-send-button {
border-radius: 50px;
cursor: pointer;
background-color: #000;
flex-shrink: 0;
width: 32px;
height: 32px;
display: flex;
justify-content: center;
align-items: center;
pointer-events: none;
}
.chat-input-send-button:hover {
background-color: #222;
}
.chat-input-send-button svg {
color: #fff;
width: 14px;
height: 17px;
}
.chat-input-footer {
display: flex;
font-size: 12px;
color: rgba(51, 51, 51, 0.3);
}
.chat-input-footer a {
color: #006BFF;
}
.chat-input-footer a:hover {
text-decoration: underline;
}
.custom-select {
/* 外观设置 */
appearance: none;
-webkit-appearance: none;
-moz-appearance: none;
text-align: center;
padding: 5px 5px;
background: transparent;
font-size: 16px;
font-family: 'Segoe UI', Tahoma, Geneva, Verdana, sans-serif;
border: none;
border-radius: 8px;
color: #333333;
color: #333;
font-size: 14px;
font-weight: bold;
white-space: nowrap;
cursor: pointer;
transition: all 0.3s ease;
}
.custom-select:hover {
// border-color: #999999;
}
.custom-select:focus {
outline: none;
}
.custom-select::-ms-expand {
display: none;
}
.custom-select::after {
content: '\25BC';
position: absolute;
top: 50%;
right: 16px;
transform: translateY(-50%);
color: #999999;
pointer-events: none;
}
</style>
<style lang="less">
.markdown-content {
p:has(+ p) {
margin-bottom: 0.4em;
}
/* 防止代码块换行 */
pre {
white-space: pre-wrap;
word-break: break-word;
}
/* 紧凑模式 */
&.compact-mode {
line-height: 1.5;
p,
li {
margin: 0.4em 0;
}
pre {
margin: 0.8em 0;
padding: 0.8em !important;
}
}
/* 动画过渡 */
.typing-effect {
animation: pulse 1.5s infinite;
}
@keyframes pulse {
0%,
100% {
opacity: 1
}
50% {
opacity: 0.5
}
}
}
/* 光标闪烁动画 */
.cursor {
animation: cursorBlink 1s infinite;
margin-left: 2px;
color: #333;
/* 光标颜色 */
}
@keyframes cursorBlink {
0%,
100% {
opacity: 1;
}
50% {
opacity: 0;
}
}
</style>
运行结果:

总结
通过使用 Vue 框架重构 RAGFlow,我们成功实现了一个简单的聊天功能。在这个过程中,我们学习了如何使用 Vue 的响应式数据绑定和组件化开发来构建界面,以及如何与后端 API 进行交互。同时,我们也了解了 RAG 流程的基本原理和实现方法。希望本文能够帮助你在实际项目中应用这些技术,实现更加智能和高效的聊天系统。
写这份代码的时候本着研究的心理去写的,写的过程中发现,源码的架构很强,感叹不愧是大厂工程级别的项目,他的思路每一步都感觉有迹可循,在写代码的时候就像是做手术,一层一层去理解它的思路去刨析,很快乐,这个聊天涉及到的历史记录, 多轮对话,助理选择,主要聊天层面的实现方法这里不对外展示了,有需要的可以后台T我,下面附上我的思路表。(其实我主要是学习思路)
