1 manage ip
自定义ip核

2. 选择芯片 创建ip

3. 点击tool ,create........
4.x选择axi

5.给ip取名
6.添加两个axi模块

主机

从机

7.选择编辑ip

8 会弹出一个工程

从模块中能够看到刚刚生成的主和从

从文件夹中知道代码

9 主机代码如下
`timescale 1 ns / 1 ps
module axi_full_test_v1_0_M00_AXI #
(
// Users to add parameters here
// User parameters ends
// Do not modify the parameters beyond this line
// Base address of targeted slave
parameter C_M_TARGET_SLAVE_BASE_ADDR = 32'h40000000,
// Burst Length. Supports 1, 2, 4, 8, 16, 32, 64, 128, 256 burst lengths
parameter integer C_M_AXI_BURST_LEN = 16,
// Thread ID Width
parameter integer C_M_AXI_ID_WIDTH = 1,
// Width of Address Bus
parameter integer C_M_AXI_ADDR_WIDTH = 32,
// Width of Data Bus
parameter integer C_M_AXI_DATA_WIDTH = 32,
// Width of User Write Address Bus
parameter integer C_M_AXI_AWUSER_WIDTH = 0,
// Width of User Read Address Bus
parameter integer C_M_AXI_ARUSER_WIDTH = 0,
// Width of User Write Data Bus
parameter integer C_M_AXI_WUSER_WIDTH = 0,
// Width of User Read Data Bus
parameter integer C_M_AXI_RUSER_WIDTH = 0,
// Width of User Response Bus
parameter integer C_M_AXI_BUSER_WIDTH = 0
)
(
// Users to add ports here
// User ports ends
// Do not modify the ports beyond this line
// Initiate AXI transactions
input wire INIT_AXI_TXN,
// Asserts when transaction is complete
output wire TXN_DONE,
// Asserts when ERROR is detected
output reg ERROR,
// Global Clock Signal.
input wire M_AXI_ACLK,
// Global Reset Singal. This Signal is Active Low
input wire M_AXI_ARESETN,
// Master Interface Write Address ID
output wire [C_M_AXI_ID_WIDTH-1 : 0] M_AXI_AWID,
// Master Interface Write Address
output wire [C_M_AXI_ADDR_WIDTH-1 : 0] M_AXI_AWADDR,
// Burst length. The burst length gives the exact number of transfers in a burst
output wire [7 : 0] M_AXI_AWLEN,
// Burst size. This signal indicates the size of each transfer in the burst
output wire [2 : 0] M_AXI_AWSIZE,
// Burst type. The burst type and the size information,
// determine how the address for each transfer within the burst is calculated.
output wire [1 : 0] M_AXI_AWBURST,
// Lock type. Provides additional information about the
// atomic characteristics of the transfer.
output wire M_AXI_AWLOCK,
// Memory type. This signal indicates how transactions
// are required to progress through a system.
output wire [3 : 0] M_AXI_AWCACHE,
// Protection type. This signal indicates the privilege
// and security level of the transaction, and whether
// the transaction is a data access or an instruction access.
output wire [2 : 0] M_AXI_AWPROT,
// Quality of Service, QoS identifier sent for each write transaction.
output wire [3 : 0] M_AXI_AWQOS,
// Optional User-defined signal in the write address channel.
output wire [C_M_AXI_AWUSER_WIDTH-1 : 0] M_AXI_AWUSER,
// Write address valid. This signal indicates that
// the channel is signaling valid write address and control information.
output wire M_AXI_AWVALID,
// Write address ready. This signal indicates that
// the slave is ready to accept an address and associated control signals
input wire M_AXI_AWREADY,
// Master Interface Write Data.
output wire [C_M_AXI_DATA_WIDTH-1 : 0] M_AXI_WDATA,
// Write strobes. This signal indicates which byte
// lanes hold valid data. There is one write strobe
// bit for each eight bits of the write data bus.
output wire [C_M_AXI_DATA_WIDTH/8-1 : 0] M_AXI_WSTRB,
// Write last. This signal indicates the last transfer in a write burst.
output wire M_AXI_WLAST,
// Optional User-defined signal in the write data channel.
output wire [C_M_AXI_WUSER_WIDTH-1 : 0] M_AXI_WUSER,
// Write valid. This signal indicates that valid write
// data and strobes are available
output wire M_AXI_WVALID,
// Write ready. This signal indicates that the slave
// can accept the write data.
input wire M_AXI_WREADY,
// Master Interface Write Response.
input wire [C_M_AXI_ID_WIDTH-1 : 0] M_AXI_BID,
// Write response. This signal indicates the status of the write transaction.
input wire [1 : 0] M_AXI_BRESP,
// Optional User-defined signal in the write response channel
input wire [C_M_AXI_BUSER_WIDTH-1 : 0] M_AXI_BUSER,
// Write response valid. This signal indicates that the
// channel is signaling a valid write response.
input wire M_AXI_BVALID,
// Response ready. This signal indicates that the master
// can accept a write response.
output wire M_AXI_BREADY,
// Master Interface Read Address.
output wire [C_M_AXI_ID_WIDTH-1 : 0] M_AXI_ARID,
// Read address. This signal indicates the initial
// address of a read burst transaction.
output wire [C_M_AXI_ADDR_WIDTH-1 : 0] M_AXI_ARADDR,
// Burst length. The burst length gives the exact number of transfers in a burst
output wire [7 : 0] M_AXI_ARLEN,
// Burst size. This signal indicates the size of each transfer in the burst
output wire [2 : 0] M_AXI_ARSIZE,
// Burst type. The burst type and the size information,
// determine how the address for each transfer within the burst is calculated.
output wire [1 : 0] M_AXI_ARBURST,
// Lock type. Provides additional information about the
// atomic characteristics of the transfer.
output wire M_AXI_ARLOCK,
// Memory type. This signal indicates how transactions
// are required to progress through a system.
output wire [3 : 0] M_AXI_ARCACHE,
// Protection type. This signal indicates the privilege
// and security level of the transaction, and whether
// the transaction is a data access or an instruction access.
output wire [2 : 0] M_AXI_ARPROT,
// Quality of Service, QoS identifier sent for each read transaction
output wire [3 : 0] M_AXI_ARQOS,
// Optional User-defined signal in the read address channel.
output wire [C_M_AXI_ARUSER_WIDTH-1 : 0] M_AXI_ARUSER,
// Write address valid. This signal indicates that
// the channel is signaling valid read address and control information
output wire M_AXI_ARVALID,
// Read address ready. This signal indicates that
// the slave is ready to accept an address and associated control signals
input wire M_AXI_ARREADY,
// Read ID tag. This signal is the identification tag
// for the read data group of signals generated by the slave.
input wire [C_M_AXI_ID_WIDTH-1 : 0] M_AXI_RID,
// Master Read Data
input wire [C_M_AXI_DATA_WIDTH-1 : 0] M_AXI_RDATA,
// Read response. This signal indicates the status of the read transfer
input wire [1 : 0] M_AXI_RRESP,
// Read last. This signal indicates the last transfer in a read burst
input wire M_AXI_RLAST,
// Optional User-defined signal in the read address channel.
input wire [C_M_AXI_RUSER_WIDTH-1 : 0] M_AXI_RUSER,
// Read valid. This signal indicates that the channel
// is signaling the required read data.
input wire M_AXI_RVALID,
// Read ready. This signal indicates that the master can
// accept the read data and response information.
output wire M_AXI_RREADY
);
// function called clogb2 that returns an integer which has the
//value of the ceiling of the log base 2
// function called clogb2 that returns an integer which has the
// value of the ceiling of the log base 2.
function integer clogb2 (input integer bit_depth);
begin
for(clogb2=0; bit_depth>0; clogb2=clogb2+1)
bit_depth = bit_depth >> 1;
end
endfunction
// C_TRANSACTIONS_NUM is the width of the index counter for
// number of write or read transaction.
localparam integer C_TRANSACTIONS_NUM = clogb2(C_M_AXI_BURST_LEN-1);
// Burst length for transactions, in C_M_AXI_DATA_WIDTHs.
// Non-2^n lengths will eventually cause bursts across 4K address boundaries.
localparam integer C_MASTER_LENGTH = 12;
// total number of burst transfers is master length divided by burst length and burst size
localparam integer C_NO_BURSTS_REQ = C_MASTER_LENGTH-clogb2((C_M_AXI_BURST_LEN*C_M_AXI_DATA_WIDTH/8)-1);
// Example State machine to initialize counter, initialize write transactions,
// initialize read transactions and comparison of read data with the
// written data words.
parameter [1:0] IDLE = 2'b00, // This state initiates AXI4Lite transaction
// after the state machine changes state to INIT_WRITE
// when there is 0 to 1 transition on INIT_AXI_TXN
INIT_WRITE = 2'b01, // This state initializes write transaction,
// once writes are done, the state machine
// changes state to INIT_READ
INIT_READ = 2'b10, // This state initializes read transaction
// once reads are done, the state machine
// changes state to INIT_COMPARE
INIT_COMPARE = 2'b11; // This state issues the status of comparison
// of the written data with the read data
reg [1:0] mst_exec_state;
// AXI4LITE signals
//AXI4 internal temp signals
reg [C_M_AXI_ADDR_WIDTH-1 : 0] axi_awaddr;
reg axi_awvalid;
reg [C_M_AXI_DATA_WIDTH-1 : 0] axi_wdata;
reg axi_wlast;
reg axi_wvalid;
reg axi_bready;
reg [C_M_AXI_ADDR_WIDTH-1 : 0] axi_araddr;
reg axi_arvalid;
reg axi_rready;
//write beat count in a burst
reg [C_TRANSACTIONS_NUM : 0] write_index;
//read beat count in a burst
reg [C_TRANSACTIONS_NUM : 0] read_index;
//size of C_M_AXI_BURST_LEN length burst in bytes
wire [C_TRANSACTIONS_NUM+2 : 0] burst_size_bytes;
//The burst counters are used to track the number of burst transfers of C_M_AXI_BURST_LEN burst length needed to transfer 2^C_MASTER_LENGTH bytes of data.
reg [C_NO_BURSTS_REQ : 0] write_burst_counter;
reg [C_NO_BURSTS_REQ : 0] read_burst_counter;
reg start_single_burst_write;
reg start_single_burst_read;
reg writes_done;
reg reads_done;
reg error_reg;
reg compare_done;
reg read_mismatch;
reg burst_write_active;
reg burst_read_active;
reg [C_M_AXI_DATA_WIDTH-1 : 0] expected_rdata;
//Interface response error flags
wire write_resp_error;
wire read_resp_error;
wire wnext;
wire rnext;
reg init_txn_ff;
reg init_txn_ff2;
reg init_txn_edge;
wire init_txn_pulse;
// I/O Connections assignments
//I/O Connections. Write Address (AW)
assign M_AXI_AWID = 'b0;
//The AXI address is a concatenation of the target base address + active offset range
assign M_AXI_AWADDR = C_M_TARGET_SLAVE_BASE_ADDR + axi_awaddr;
//Burst LENgth is number of transaction beats, minus 1
assign M_AXI_AWLEN = C_M_AXI_BURST_LEN - 1;
//Size should be C_M_AXI_DATA_WIDTH, in 2^SIZE bytes, otherwise narrow bursts are used
assign M_AXI_AWSIZE = clogb2((C_M_AXI_DATA_WIDTH/8)-1);
//INCR burst type is usually used, except for keyhole bursts
assign M_AXI_AWBURST = 2'b01;
assign M_AXI_AWLOCK = 1'b0;
//Update value to 4'b0011 if coherent accesses to be used via the Zynq ACP port. Not Allocated, Modifiable, not Bufferable. Not Bufferable since this example is meant to test memory, not intermediate cache.
assign M_AXI_AWCACHE = 4'b0010;
assign M_AXI_AWPROT = 3'h0;
assign M_AXI_AWQOS = 4'h0;
assign M_AXI_AWUSER = 'b1;
assign M_AXI_AWVALID = axi_awvalid;
//Write Data(W)
assign M_AXI_WDATA = axi_wdata;
//All bursts are complete and aligned in this example
assign M_AXI_WSTRB = {(C_M_AXI_DATA_WIDTH/8){1'b1}};
assign M_AXI_WLAST = axi_wlast;
assign M_AXI_WUSER = 'b0;
assign M_AXI_WVALID = axi_wvalid;
//Write Response (B)
assign M_AXI_BREADY = axi_bready;
//Read Address (AR)
assign M_AXI_ARID = 'b0;
assign M_AXI_ARADDR = C_M_TARGET_SLAVE_BASE_ADDR + axi_araddr;
//Burst LENgth is number of transaction beats, minus 1
assign M_AXI_ARLEN = C_M_AXI_BURST_LEN - 1;
//Size should be C_M_AXI_DATA_WIDTH, in 2^n bytes, otherwise narrow bursts are used
assign M_AXI_ARSIZE = clogb2((C_M_AXI_DATA_WIDTH/8)-1);
//INCR burst type is usually used, except for keyhole bursts
assign M_AXI_ARBURST = 2'b01;
assign M_AXI_ARLOCK = 1'b0;
//Update value to 4'b0011 if coherent accesses to be used via the Zynq ACP port. Not Allocated, Modifiable, not Bufferable. Not Bufferable since this example is meant to test memory, not intermediate cache.
assign M_AXI_ARCACHE = 4'b0010;
assign M_AXI_ARPROT = 3'h0;
assign M_AXI_ARQOS = 4'h0;
assign M_AXI_ARUSER = 'b1;
assign M_AXI_ARVALID = axi_arvalid;
//Read and Read Response (R)
assign M_AXI_RREADY = axi_rready;
//Example design I/O
assign TXN_DONE = compare_done;
//Burst size in bytes
assign burst_size_bytes = C_M_AXI_BURST_LEN * C_M_AXI_DATA_WIDTH/8;
assign init_txn_pulse = (!init_txn_ff2) && init_txn_ff;
//Generate a pulse to initiate AXI transaction.
always @(posedge M_AXI_ACLK)
begin
// Initiates AXI transaction delay
if (M_AXI_ARESETN == 0 )
begin
init_txn_ff <= 1'b0;
init_txn_ff2 <= 1'b0;
end
else
begin
init_txn_ff <= INIT_AXI_TXN;
init_txn_ff2 <= init_txn_ff;
end
end
//--------------------
//Write Address Channel
//--------------------
// The purpose of the write address channel is to request the address and
// command information for the entire transaction. It is a single beat
// of information.
// The AXI4 Write address channel in this example will continue to initiate
// write commands as fast as it is allowed by the slave/interconnect.
// The address will be incremented on each accepted address transaction,
// by burst_size_byte to point to the next address.
always @(posedge M_AXI_ACLK)
begin
if (M_AXI_ARESETN == 0 || init_txn_pulse == 1'b1 )
begin
axi_awvalid <= 1'b0;
end
// If previously not valid , start next transaction
else if (~axi_awvalid && start_single_burst_write)
begin
axi_awvalid <= 1'b1;
end
/* Once asserted, VALIDs cannot be deasserted, so axi_awvalid
must wait until transaction is accepted */
else if (M_AXI_AWREADY && axi_awvalid)
begin
axi_awvalid <= 1'b0;
end
else
axi_awvalid <= axi_awvalid;
end
// Next address after AWREADY indicates previous address acceptance
always @(posedge M_AXI_ACLK)
begin
if (M_AXI_ARESETN == 0 || init_txn_pulse == 1'b1)
begin
axi_awaddr <= 'b0;
end
else if (M_AXI_AWREADY && axi_awvalid)
begin
axi_awaddr <= axi_awaddr + burst_size_bytes;
end
else
axi_awaddr <= axi_awaddr;
end
//--------------------
//Write Data Channel
//--------------------
//The write data will continually try to push write data across the interface.
//The amount of data accepted will depend on the AXI slave and the AXI
//Interconnect settings, such as if there are FIFOs enabled in interconnect.
//Note that there is no explicit timing relationship to the write address channel.
//The write channel has its own throttling flag, separate from the AW channel.
//Synchronization between the channels must be determined by the user.
//The simpliest but lowest performance would be to only issue one address write
//and write data burst at a time.
//In this example they are kept in sync by using the same address increment
//and burst sizes. Then the AW and W channels have their transactions measured
//with threshold counters as part of the user logic, to make sure neither
//channel gets too far ahead of each other.
//Forward movement occurs when the write channel is valid and ready
assign wnext = M_AXI_WREADY & axi_wvalid;
// WVALID logic, similar to the axi_awvalid always block above
always @(posedge M_AXI_ACLK)
begin
if (M_AXI_ARESETN == 0 || init_txn_pulse == 1'b1 )
begin
axi_wvalid <= 1'b0;
end
// If previously not valid, start next transaction
else if (~axi_wvalid && start_single_burst_write)
begin
axi_wvalid <= 1'b1;
end
/* If WREADY and too many writes, throttle WVALID
Once asserted, VALIDs cannot be deasserted, so WVALID
must wait until burst is complete with WLAST */
else if (wnext && axi_wlast)
axi_wvalid <= 1'b0;
else
axi_wvalid <= axi_wvalid;
end
//WLAST generation on the MSB of a counter underflow
// WVALID logic, similar to the axi_awvalid always block above
always @(posedge M_AXI_ACLK)
begin
if (M_AXI_ARESETN == 0 || init_txn_pulse == 1'b1 )
begin
axi_wlast <= 1'b0;
end
// axi_wlast is asserted when the write index
// count reaches the penultimate count to synchronize
// with the last write data when write_index is b1111
// else if (&(write_index[C_TRANSACTIONS_NUM-1:1])&& ~write_index[0] && wnext)
else if (((write_index == C_M_AXI_BURST_LEN-2 && C_M_AXI_BURST_LEN >= 2) && wnext) || (C_M_AXI_BURST_LEN == 1 ))
begin
axi_wlast <= 1'b1;
end
// Deassrt axi_wlast when the last write data has been
// accepted by the slave with a valid response
else if (wnext)
axi_wlast <= 1'b0;
else if (axi_wlast && C_M_AXI_BURST_LEN == 1)
axi_wlast <= 1'b0;
else
axi_wlast <= axi_wlast;
end
/* Burst length counter. Uses extra counter register bit to indicate terminal
count to reduce decode logic */
always @(posedge M_AXI_ACLK)
begin
if (M_AXI_ARESETN == 0 || init_txn_pulse == 1'b1 || start_single_burst_write == 1'b1)
begin
write_index <= 0;
end
else if (wnext && (write_index != C_M_AXI_BURST_LEN-1))
begin
write_index <= write_index + 1;
end
else
write_index <= write_index;
end
/* Write Data Generator
Data pattern is only a simple incrementing count from 0 for each burst */
always @(posedge M_AXI_ACLK)
begin
if (M_AXI_ARESETN == 0 || init_txn_pulse == 1'b1)
axi_wdata <= 'b1;
//else if (wnext && axi_wlast)
// axi_wdata <= 'b0;
else if (wnext)
axi_wdata <= axi_wdata + 1;
else
axi_wdata <= axi_wdata;
end
//----------------------------
//Write Response (B) Channel
//----------------------------
//The write response channel provides feedback that the write has committed
//to memory. BREADY will occur when all of the data and the write address
//has arrived and been accepted by the slave.
//The write issuance (number of outstanding write addresses) is started by
//the Address Write transfer, and is completed by a BREADY/BRESP.
//While negating BREADY will eventually throttle the AWREADY signal,
//it is best not to throttle the whole data channel this way.
//The BRESP bit [1] is used indicate any errors from the interconnect or
//slave for the entire write burst. This example will capture the error
//into the ERROR output.
always @(posedge M_AXI_ACLK)
begin
if (M_AXI_ARESETN == 0 || init_txn_pulse == 1'b1 )
begin
axi_bready <= 1'b0;
end
// accept/acknowledge bresp with axi_bready by the master
// when M_AXI_BVALID is asserted by slave
else if (M_AXI_BVALID && ~axi_bready)
begin
axi_bready <= 1'b1;
end
// deassert after one clock cycle
else if (axi_bready)
begin
axi_bready <= 1'b0;
end
// retain the previous value
else
axi_bready <= axi_bready;
end
//Flag any write response errors
assign write_resp_error = axi_bready & M_AXI_BVALID & M_AXI_BRESP[1];
//----------------------------
//Read Address Channel
//----------------------------
//The Read Address Channel (AW) provides a similar function to the
//Write Address channel- to provide the tranfer qualifiers for the burst.
//In this example, the read address increments in the same
//manner as the write address channel.
always @(posedge M_AXI_ACLK)
begin
if (M_AXI_ARESETN == 0 || init_txn_pulse == 1'b1 )
begin
axi_arvalid <= 1'b0;
end
// If previously not valid , start next transaction
else if (~axi_arvalid && start_single_burst_read)
begin
axi_arvalid <= 1'b1;
end
else if (M_AXI_ARREADY && axi_arvalid)
begin
axi_arvalid <= 1'b0;
end
else
axi_arvalid <= axi_arvalid;
end
// Next address after ARREADY indicates previous address acceptance
always @(posedge M_AXI_ACLK)
begin
if (M_AXI_ARESETN == 0 || init_txn_pulse == 1'b1)
begin
axi_araddr <= 'b0;
end
else if (M_AXI_ARREADY && axi_arvalid)
begin
axi_araddr <= axi_araddr + burst_size_bytes;
end
else
axi_araddr <= axi_araddr;
end
//--------------------------------
//Read Data (and Response) Channel
//--------------------------------
// Forward movement occurs when the channel is valid and ready
assign rnext = M_AXI_RVALID && axi_rready;
// Burst length counter. Uses extra counter register bit to indicate
// terminal count to reduce decode logic
always @(posedge M_AXI_ACLK)
begin
if (M_AXI_ARESETN == 0 || init_txn_pulse == 1'b1 || start_single_burst_read)
begin
read_index <= 0;
end
else if (rnext && (read_index != C_M_AXI_BURST_LEN-1))
begin
read_index <= read_index + 1;
end
else
read_index <= read_index;
end
/*
The Read Data channel returns the results of the read request
In this example the data checker is always able to accept
more data, so no need to throttle the RREADY signal
*/
always @(posedge M_AXI_ACLK)
begin
if (M_AXI_ARESETN == 0 || init_txn_pulse == 1'b1 )
begin
axi_rready <= 1'b0;
end
// accept/acknowledge rdata/rresp with axi_rready by the master
// when M_AXI_RVALID is asserted by slave
else if (M_AXI_RVALID)
begin
if (M_AXI_RLAST && axi_rready)
begin
axi_rready <= 1'b0;
end
else
begin
axi_rready <= 1'b1;
end
end
// retain the previous value
end
//Check received read data against data generator
always @(posedge M_AXI_ACLK)
begin
if (M_AXI_ARESETN == 0 || init_txn_pulse == 1'b1)
begin
read_mismatch <= 1'b0;
end
//Only check data when RVALID is active
else if (rnext && (M_AXI_RDATA != expected_rdata))
begin
read_mismatch <= 1'b1;
end
else
read_mismatch <= 1'b0;
end
//Flag any read response errors
assign read_resp_error = axi_rready & M_AXI_RVALID & M_AXI_RRESP[1];
//----------------------------------------
//Example design read check data generator
//-----------------------------------------
//Generate expected read data to check against actual read data
always @(posedge M_AXI_ACLK)
begin
if (M_AXI_ARESETN == 0 || init_txn_pulse == 1'b1)// || M_AXI_RLAST)
expected_rdata <= 'b1;
else if (M_AXI_RVALID && axi_rready)
expected_rdata <= expected_rdata + 1;
else
expected_rdata <= expected_rdata;
end
//----------------------------------
//Example design error register
//----------------------------------
//Register and hold any data mismatches, or read/write interface errors
always @(posedge M_AXI_ACLK)
begin
if (M_AXI_ARESETN == 0 || init_txn_pulse == 1'b1)
begin
error_reg <= 1'b0;
end
else if (read_mismatch || write_resp_error || read_resp_error)
begin
error_reg <= 1'b1;
end
else
error_reg <= error_reg;
end
//--------------------------------
//Example design throttling
//--------------------------------
// For maximum port throughput, this user example code will try to allow
// each channel to run as independently and as quickly as possible.
// However, there are times when the flow of data needs to be throtted by
// the user application. This example application requires that data is
// not read before it is written and that the write channels do not
// advance beyond an arbitrary threshold (say to prevent an
// overrun of the current read address by the write address).
// From AXI4 Specification, 13.13.1: "If a master requires ordering between
// read and write transactions, it must ensure that a response is received
// for the previous transaction before issuing the next transaction."
// This example accomplishes this user application throttling through:
// -Reads wait for writes to fully complete
// -Address writes wait when not read + issued transaction counts pass
// a parameterized threshold
// -Writes wait when a not read + active data burst count pass
// a parameterized threshold
// write_burst_counter counter keeps track with the number of burst transaction initiated
// against the number of burst transactions the master needs to initiate
always @(posedge M_AXI_ACLK)
begin
if (M_AXI_ARESETN == 0 || init_txn_pulse == 1'b1 )
begin
write_burst_counter <= 'b0;
end
else if (M_AXI_AWREADY && axi_awvalid)
begin
if (write_burst_counter[C_NO_BURSTS_REQ] == 1'b0)
begin
write_burst_counter <= write_burst_counter + 1'b1;
//write_burst_counter[C_NO_BURSTS_REQ] <= 1'b1;
end
end
else
write_burst_counter <= write_burst_counter;
end
// read_burst_counter counter keeps track with the number of burst transaction initiated
// against the number of burst transactions the master needs to initiate
always @(posedge M_AXI_ACLK)
begin
if (M_AXI_ARESETN == 0 || init_txn_pulse == 1'b1)
begin
read_burst_counter <= 'b0;
end
else if (M_AXI_ARREADY && axi_arvalid)
begin
if (read_burst_counter[C_NO_BURSTS_REQ] == 1'b0)
begin
read_burst_counter <= read_burst_counter + 1'b1;
//read_burst_counter[C_NO_BURSTS_REQ] <= 1'b1;
end
end
else
read_burst_counter <= read_burst_counter;
end
//implement master command interface state machine
always @ ( posedge M_AXI_ACLK)
begin
if (M_AXI_ARESETN == 1'b0 )
begin
// reset condition
// All the signals are assigned default values under reset condition
mst_exec_state <= IDLE;
start_single_burst_write <= 1'b0;
start_single_burst_read <= 1'b0;
compare_done <= 1'b0;
ERROR <= 1'b0;
end
else
begin
// state transition
case (mst_exec_state)
IDLE:
// This state is responsible to wait for user defined C_M_START_COUNT
// number of clock cycles.
if ( init_txn_pulse == 1'b1)
begin
mst_exec_state <= INIT_WRITE;
ERROR <= 1'b0;
compare_done <= 1'b0;
end
else
begin
mst_exec_state <= IDLE;
end
INIT_WRITE:
// This state is responsible to issue start_single_write pulse to
// initiate a write transaction. Write transactions will be
// issued until burst_write_active signal is asserted.
// write controller
if (writes_done)
begin
mst_exec_state <= INIT_READ;//
end
else
begin
mst_exec_state <= INIT_WRITE;
if (~axi_awvalid && ~start_single_burst_write && ~burst_write_active)
begin
start_single_burst_write <= 1'b1;
end
else
begin
start_single_burst_write <= 1'b0; //Negate to generate a pulse
end
end
INIT_READ:
// This state is responsible to issue start_single_read pulse to
// initiate a read transaction. Read transactions will be
// issued until burst_read_active signal is asserted.
// read controller
if (reads_done)
begin
mst_exec_state <= INIT_COMPARE;
end
else
begin
mst_exec_state <= INIT_READ;
if (~axi_arvalid && ~burst_read_active && ~start_single_burst_read)
begin
start_single_burst_read <= 1'b1;
end
else
begin
start_single_burst_read <= 1'b0; //Negate to generate a pulse
end
end
INIT_COMPARE:
// This state is responsible to issue the state of comparison
// of written data with the read data. If no error flags are set,
// compare_done signal will be asseted to indicate success.
//if (~error_reg)
begin
ERROR <= error_reg;
mst_exec_state <= IDLE;
compare_done <= 1'b1;
end
default :
begin
mst_exec_state <= IDLE;
end
endcase
end
end //MASTER_EXECUTION_PROC
// burst_write_active signal is asserted when there is a burst write transaction
// is initiated by the assertion of start_single_burst_write. burst_write_active
// signal remains asserted until the burst write is accepted by the slave
always @(posedge M_AXI_ACLK)
begin
if (M_AXI_ARESETN == 0 || init_txn_pulse == 1'b1)
burst_write_active <= 1'b0;
//The burst_write_active is asserted when a write burst transaction is initiated
else if (start_single_burst_write)
burst_write_active <= 1'b1;
else if (M_AXI_BVALID && axi_bready)
burst_write_active <= 0;
end
// Check for last write completion.
// This logic is to qualify the last write count with the final write
// response. This demonstrates how to confirm that a write has been
// committed.
always @(posedge M_AXI_ACLK)
begin
if (M_AXI_ARESETN == 0 || init_txn_pulse == 1'b1)
writes_done <= 1'b0;
//The writes_done should be associated with a bready response
//else if (M_AXI_BVALID && axi_bready && (write_burst_counter == {(C_NO_BURSTS_REQ-1){1}}) && axi_wlast)
else if (M_AXI_BVALID && (write_burst_counter[C_NO_BURSTS_REQ]) && axi_bready)
writes_done <= 1'b1;
else
writes_done <= writes_done;
end
// burst_read_active signal is asserted when there is a burst write transaction
// is initiated by the assertion of start_single_burst_write. start_single_burst_read
// signal remains asserted until the burst read is accepted by the master
always @(posedge M_AXI_ACLK)
begin
if (M_AXI_ARESETN == 0 || init_txn_pulse == 1'b1)
burst_read_active <= 1'b0;
//The burst_write_active is asserted when a write burst transaction is initiated
else if (start_single_burst_read)
burst_read_active <= 1'b1;
else if (M_AXI_RVALID && axi_rready && M_AXI_RLAST)
burst_read_active <= 0;
end
// Check for last read completion.
// This logic is to qualify the last read count with the final read
// response. This demonstrates how to confirm that a read has been
// committed.
always @(posedge M_AXI_ACLK)
begin
if (M_AXI_ARESETN == 0 || init_txn_pulse == 1'b1)
reads_done <= 1'b0;
//The reads_done should be associated with a rready response
//else if (M_AXI_BVALID && axi_bready && (write_burst_counter == {(C_NO_BURSTS_REQ-1){1}}) && axi_wlast)
else if (M_AXI_RVALID && axi_rready && (read_index == C_M_AXI_BURST_LEN-1) && (read_burst_counter[C_NO_BURSTS_REQ]))
reads_done <= 1'b1;
else
reads_done <= reads_done;
end
// Add user logic here
// User logic ends
endmodule
10从机代码如下
`timescale 1 ns / 1 ps
module axi_full_test_v1_0_S00_AXI #
(
// Users to add parameters here
// User parameters ends
// Do not modify the parameters beyond this line
// Width of ID for for write address, write data, read address and read data
parameter integer C_S_AXI_ID_WIDTH = 1,
// Width of S_AXI data bus
parameter integer C_S_AXI_DATA_WIDTH = 32,
// Width of S_AXI address bus
parameter integer C_S_AXI_ADDR_WIDTH = 6,
// Width of optional user defined signal in write address channel
parameter integer C_S_AXI_AWUSER_WIDTH = 0,
// Width of optional user defined signal in read address channel
parameter integer C_S_AXI_ARUSER_WIDTH = 0,
// Width of optional user defined signal in write data channel
parameter integer C_S_AXI_WUSER_WIDTH = 0,
// Width of optional user defined signal in read data channel
parameter integer C_S_AXI_RUSER_WIDTH = 0,
// Width of optional user defined signal in write response channel
parameter integer C_S_AXI_BUSER_WIDTH = 0
)
(
// Users to add ports here
// User ports ends
// Do not modify the ports beyond this line
// Global Clock Signal
input wire S_AXI_ACLK,
// Global Reset Signal. This Signal is Active LOW
input wire S_AXI_ARESETN,
// Write Address ID
input wire [C_S_AXI_ID_WIDTH-1 : 0] S_AXI_AWID,
// Write address
input wire [C_S_AXI_ADDR_WIDTH-1 : 0] S_AXI_AWADDR,
// Burst length. The burst length gives the exact number of transfers in a burst
input wire [7 : 0] S_AXI_AWLEN,
// Burst size. This signal indicates the size of each transfer in the burst
input wire [2 : 0] S_AXI_AWSIZE,
// Burst type. The burst type and the size information,
// determine how the address for each transfer within the burst is calculated.
input wire [1 : 0] S_AXI_AWBURST,
// Lock type. Provides additional information about the
// atomic characteristics of the transfer.
input wire S_AXI_AWLOCK,
// Memory type. This signal indicates how transactions
// are required to progress through a system.
input wire [3 : 0] S_AXI_AWCACHE,
// Protection type. This signal indicates the privilege
// and security level of the transaction, and whether
// the transaction is a data access or an instruction access.
input wire [2 : 0] S_AXI_AWPROT,
// Quality of Service, QoS identifier sent for each
// write transaction.
input wire [3 : 0] S_AXI_AWQOS,
// Region identifier. Permits a single physical interface
// on a slave to be used for multiple logical interfaces.
input wire [3 : 0] S_AXI_AWREGION,
// Optional User-defined signal in the write address channel.
input wire [C_S_AXI_AWUSER_WIDTH-1 : 0] S_AXI_AWUSER,
// Write address valid. This signal indicates that
// the channel is signaling valid write address and
// control information.
input wire S_AXI_AWVALID,
// Write address ready. This signal indicates that
// the slave is ready to accept an address and associated
// control signals.
output wire S_AXI_AWREADY,
// Write Data
input wire [C_S_AXI_DATA_WIDTH-1 : 0] S_AXI_WDATA,
// Write strobes. This signal indicates which byte
// lanes hold valid data. There is one write strobe
// bit for each eight bits of the write data bus.
input wire [(C_S_AXI_DATA_WIDTH/8)-1 : 0] S_AXI_WSTRB,
// Write last. This signal indicates the last transfer
// in a write burst.
input wire S_AXI_WLAST,
// Optional User-defined signal in the write data channel.
input wire [C_S_AXI_WUSER_WIDTH-1 : 0] S_AXI_WUSER,
// Write valid. This signal indicates that valid write
// data and strobes are available.
input wire S_AXI_WVALID,
// Write ready. This signal indicates that the slave
// can accept the write data.
output wire S_AXI_WREADY,
// Response ID tag. This signal is the ID tag of the
// write response.
output wire [C_S_AXI_ID_WIDTH-1 : 0] S_AXI_BID,
// Write response. This signal indicates the status
// of the write transaction.
output wire [1 : 0] S_AXI_BRESP,
// Optional User-defined signal in the write response channel.
output wire [C_S_AXI_BUSER_WIDTH-1 : 0] S_AXI_BUSER,
// Write response valid. This signal indicates that the
// channel is signaling a valid write response.
output wire S_AXI_BVALID,
// Response ready. This signal indicates that the master
// can accept a write response.
input wire S_AXI_BREADY,
// Read address ID. This signal is the identification
// tag for the read address group of signals.
input wire [C_S_AXI_ID_WIDTH-1 : 0] S_AXI_ARID,
// Read address. This signal indicates the initial
// address of a read burst transaction.
input wire [C_S_AXI_ADDR_WIDTH-1 : 0] S_AXI_ARADDR,
// Burst length. The burst length gives the exact number of transfers in a burst
input wire [7 : 0] S_AXI_ARLEN,
// Burst size. This signal indicates the size of each transfer in the burst
input wire [2 : 0] S_AXI_ARSIZE,
// Burst type. The burst type and the size information,
// determine how the address for each transfer within the burst is calculated.
input wire [1 : 0] S_AXI_ARBURST,
// Lock type. Provides additional information about the
// atomic characteristics of the transfer.
input wire S_AXI_ARLOCK,
// Memory type. This signal indicates how transactions
// are required to progress through a system.
input wire [3 : 0] S_AXI_ARCACHE,
// Protection type. This signal indicates the privilege
// and security level of the transaction, and whether
// the transaction is a data access or an instruction access.
input wire [2 : 0] S_AXI_ARPROT,
// Quality of Service, QoS identifier sent for each
// read transaction.
input wire [3 : 0] S_AXI_ARQOS,
// Region identifier. Permits a single physical interface
// on a slave to be used for multiple logical interfaces.
input wire [3 : 0] S_AXI_ARREGION,
// Optional User-defined signal in the read address channel.
input wire [C_S_AXI_ARUSER_WIDTH-1 : 0] S_AXI_ARUSER,
// Write address valid. This signal indicates that
// the channel is signaling valid read address and
// control information.
input wire S_AXI_ARVALID,
// Read address ready. This signal indicates that
// the slave is ready to accept an address and associated
// control signals.
output wire S_AXI_ARREADY,
// Read ID tag. This signal is the identification tag
// for the read data group of signals generated by the slave.
output wire [C_S_AXI_ID_WIDTH-1 : 0] S_AXI_RID,
// Read Data
output wire [C_S_AXI_DATA_WIDTH-1 : 0] S_AXI_RDATA,
// Read response. This signal indicates the status of
// the read transfer.
output wire [1 : 0] S_AXI_RRESP,
// Read last. This signal indicates the last transfer
// in a read burst.
output wire S_AXI_RLAST,
// Optional User-defined signal in the read address channel.
output wire [C_S_AXI_RUSER_WIDTH-1 : 0] S_AXI_RUSER,
// Read valid. This signal indicates that the channel
// is signaling the required read data.
output wire S_AXI_RVALID,
// Read ready. This signal indicates that the master can
// accept the read data and response information.
input wire S_AXI_RREADY
);
// AXI4FULL signals
reg [C_S_AXI_ADDR_WIDTH-1 : 0] axi_awaddr;
reg axi_awready;
reg axi_wready;
reg [1 : 0] axi_bresp;
reg [C_S_AXI_BUSER_WIDTH-1 : 0] axi_buser;
reg axi_bvalid;
reg [C_S_AXI_ADDR_WIDTH-1 : 0] axi_araddr;
reg axi_arready;
reg [C_S_AXI_DATA_WIDTH-1 : 0] axi_rdata;
reg [1 : 0] axi_rresp;
reg axi_rlast;
reg [C_S_AXI_RUSER_WIDTH-1 : 0] axi_ruser;
reg axi_rvalid;
// aw_wrap_en determines wrap boundary and enables wrapping
wire aw_wrap_en;
// ar_wrap_en determines wrap boundary and enables wrapping
wire ar_wrap_en;
// aw_wrap_size is the size of the write transfer, the
// write address wraps to a lower address if upper address
// limit is reached
wire [31:0] aw_wrap_size ;
// ar_wrap_size is the size of the read transfer, the
// read address wraps to a lower address if upper address
// limit is reached
wire [31:0] ar_wrap_size ;
// The axi_awv_awr_flag flag marks the presence of write address valid
reg axi_awv_awr_flag;
//The axi_arv_arr_flag flag marks the presence of read address valid
reg axi_arv_arr_flag;
// The axi_awlen_cntr internal write address counter to keep track of beats in a burst transaction
reg [7:0] axi_awlen_cntr;
//The axi_arlen_cntr internal read address counter to keep track of beats in a burst transaction
reg [7:0] axi_arlen_cntr;
reg [1:0] axi_arburst;
reg [1:0] axi_awburst;
reg [7:0] axi_arlen;
reg [7:0] axi_awlen;
//local parameter for addressing 32 bit / 64 bit C_S_AXI_DATA_WIDTH
//ADDR_LSB is used for addressing 32/64 bit registers/memories
//ADDR_LSB = 2 for 32 bits (n downto 2)
//ADDR_LSB = 3 for 42 bits (n downto 3)
localparam integer ADDR_LSB = (C_S_AXI_DATA_WIDTH/32)+ 1;
localparam integer OPT_MEM_ADDR_BITS = 3;
localparam integer USER_NUM_MEM = 1;
//----------------------------------------------
//-- Signals for user logic memory space example
//------------------------------------------------
wire [OPT_MEM_ADDR_BITS:0] mem_address;
wire [USER_NUM_MEM-1:0] mem_select;
reg [C_S_AXI_DATA_WIDTH-1:0] mem_data_out[0 : USER_NUM_MEM-1];
genvar i;
genvar j;
genvar mem_byte_index;
// I/O Connections assignments
assign S_AXI_AWREADY = axi_awready;
assign S_AXI_WREADY = axi_wready;
assign S_AXI_BRESP = axi_bresp;
assign S_AXI_BUSER = axi_buser;
assign S_AXI_BVALID = axi_bvalid;
assign S_AXI_ARREADY = axi_arready;
assign S_AXI_RDATA = axi_rdata;
assign S_AXI_RRESP = axi_rresp;
assign S_AXI_RLAST = axi_rlast;
assign S_AXI_RUSER = axi_ruser;
assign S_AXI_RVALID = axi_rvalid;
assign S_AXI_BID = S_AXI_AWID;
assign S_AXI_RID = S_AXI_ARID;
assign aw_wrap_size = (C_S_AXI_DATA_WIDTH/8 * (axi_awlen));
assign ar_wrap_size = (C_S_AXI_DATA_WIDTH/8 * (axi_arlen));
assign aw_wrap_en = ((axi_awaddr & aw_wrap_size) == aw_wrap_size)? 1'b1: 1'b0;
assign ar_wrap_en = ((axi_araddr & ar_wrap_size) == ar_wrap_size)? 1'b1: 1'b0;
// Implement axi_awready generation
// axi_awready is asserted for one S_AXI_ACLK clock cycle when both
// S_AXI_AWVALID and S_AXI_WVALID are asserted. axi_awready is
// de-asserted when reset is low.
always @( posedge S_AXI_ACLK )
begin
if ( S_AXI_ARESETN == 1'b0 )
begin
axi_awready <= 1'b0;
axi_awv_awr_flag <= 1'b0;
end
else
begin
if (~axi_awready && S_AXI_AWVALID && ~axi_awv_awr_flag && ~axi_arv_arr_flag)
begin
// slave is ready to accept an address and
// associated control signals
axi_awready <= 1'b1;
axi_awv_awr_flag <= 1'b1;
// used for generation of bresp() and bvalid
end
else if (S_AXI_WLAST && axi_wready)
// preparing to accept next address after current write burst tx completion
begin
axi_awv_awr_flag <= 1'b0;
end
else
begin
axi_awready <= 1'b0;
end
end
end
// Implement axi_awaddr latching
// This process is used to latch the address when both
// S_AXI_AWVALID and S_AXI_WVALID are valid.
always @( posedge S_AXI_ACLK )
begin
if ( S_AXI_ARESETN == 1'b0 )
begin
axi_awaddr <= 0;
axi_awlen_cntr <= 0;
axi_awburst <= 0;
axi_awlen <= 0;
end
else
begin
if (~axi_awready && S_AXI_AWVALID && ~axi_awv_awr_flag)
begin
// address latching
axi_awaddr <= S_AXI_AWADDR[C_S_AXI_ADDR_WIDTH - 1:0];
axi_awburst <= S_AXI_AWBURST;
axi_awlen <= S_AXI_AWLEN;
// start address of transfer
axi_awlen_cntr <= 0;
end
else if((axi_awlen_cntr <= axi_awlen) && axi_wready && S_AXI_WVALID)
begin
axi_awlen_cntr <= axi_awlen_cntr + 1;
case (axi_awburst)
2'b00: // fixed burst
// The write address for all the beats in the transaction are fixed
begin
axi_awaddr <= axi_awaddr;
//for awsize = 4 bytes (010)
end
2'b01: //incremental burst
// The write address for all the beats in the transaction are increments by awsize
begin
axi_awaddr[C_S_AXI_ADDR_WIDTH - 1:ADDR_LSB] <= axi_awaddr[C_S_AXI_ADDR_WIDTH - 1:ADDR_LSB] + 1;
//awaddr aligned to 4 byte boundary
axi_awaddr[ADDR_LSB-1:0] <= {ADDR_LSB{1'b0}};
//for awsize = 4 bytes (010)
end
2'b10: //Wrapping burst
// The write address wraps when the address reaches wrap boundary
if (aw_wrap_en)
begin
axi_awaddr <= (axi_awaddr - aw_wrap_size);
end
else
begin
axi_awaddr[C_S_AXI_ADDR_WIDTH - 1:ADDR_LSB] <= axi_awaddr[C_S_AXI_ADDR_WIDTH - 1:ADDR_LSB] + 1;
axi_awaddr[ADDR_LSB-1:0] <= {ADDR_LSB{1'b0}};
end
default: //reserved (incremental burst for example)
begin
axi_awaddr <= axi_awaddr[C_S_AXI_ADDR_WIDTH - 1:ADDR_LSB] + 1;
//for awsize = 4 bytes (010)
end
endcase
end
end
end
// Implement axi_wready generation
// axi_wready is asserted for one S_AXI_ACLK clock cycle when both
// S_AXI_AWVALID and S_AXI_WVALID are asserted. axi_wready is
// de-asserted when reset is low.
always @( posedge S_AXI_ACLK )
begin
if ( S_AXI_ARESETN == 1'b0 )
begin
axi_wready <= 1'b0;
end
else
begin
if ( ~axi_wready && S_AXI_WVALID && axi_awv_awr_flag)
begin
// slave can accept the write data
axi_wready <= 1'b1;
end
//else if (~axi_awv_awr_flag)
else if (S_AXI_WLAST && axi_wready)
begin
axi_wready <= 1'b0;
end
end
end
// Implement write response logic generation
// The write response and response valid signals are asserted by the slave
// when axi_wready, S_AXI_WVALID, axi_wready and S_AXI_WVALID are asserted.
// This marks the acceptance of address and indicates the status of
// write transaction.
always @( posedge S_AXI_ACLK )
begin
if ( S_AXI_ARESETN == 1'b0 )
begin
axi_bvalid <= 0;
axi_bresp <= 2'b0;
axi_buser <= 0;
end
else
begin
if (axi_awv_awr_flag && axi_wready && S_AXI_WVALID && ~axi_bvalid && S_AXI_WLAST )
begin
axi_bvalid <= 1'b1;
axi_bresp <= 2'b0;
// 'OKAY' response
end
else
begin
if (S_AXI_BREADY && axi_bvalid)
//check if bready is asserted while bvalid is high)
//(there is a possibility that bready is always asserted high)
begin
axi_bvalid <= 1'b0;
end
end
end
end
// Implement axi_arready generation
// axi_arready is asserted for one S_AXI_ACLK clock cycle when
// S_AXI_ARVALID is asserted. axi_awready is
// de-asserted when reset (active low) is asserted.
// The read address is also latched when S_AXI_ARVALID is
// asserted. axi_araddr is reset to zero on reset assertion.
always @( posedge S_AXI_ACLK )
begin
if ( S_AXI_ARESETN == 1'b0 )
begin
axi_arready <= 1'b0;
axi_arv_arr_flag <= 1'b0;
end
else
begin
if (~axi_arready && S_AXI_ARVALID && ~axi_awv_awr_flag && ~axi_arv_arr_flag)
begin
axi_arready <= 1'b1;
axi_arv_arr_flag <= 1'b1;
end
else if (axi_rvalid && S_AXI_RREADY && axi_arlen_cntr == axi_arlen)
// preparing to accept next address after current read completion
begin
axi_arv_arr_flag <= 1'b0;
end
else
begin
axi_arready <= 1'b0;
end
end
end
// Implement axi_araddr latching
//This process is used to latch the address when both
//S_AXI_ARVALID and S_AXI_RVALID are valid.
always @( posedge S_AXI_ACLK )
begin
if ( S_AXI_ARESETN == 1'b0 )
begin
axi_araddr <= 0;
axi_arlen_cntr <= 0;
axi_arburst <= 0;
axi_arlen <= 0;
axi_rlast <= 1'b0;
axi_ruser <= 0;
end
else
begin
if (~axi_arready && S_AXI_ARVALID && ~axi_arv_arr_flag)
begin
// address latching
axi_araddr <= S_AXI_ARADDR[C_S_AXI_ADDR_WIDTH - 1:0];
axi_arburst <= S_AXI_ARBURST;
axi_arlen <= S_AXI_ARLEN;
// start address of transfer
axi_arlen_cntr <= 0;
axi_rlast <= 1'b0;
end
else if((axi_arlen_cntr <= axi_arlen) && axi_rvalid && S_AXI_RREADY)
begin
axi_arlen_cntr <= axi_arlen_cntr + 1;
axi_rlast <= 1'b0;
case (axi_arburst)
2'b00: // fixed burst
// The read address for all the beats in the transaction are fixed
begin
axi_araddr <= axi_araddr;
//for arsize = 4 bytes (010)
end
2'b01: //incremental burst
// The read address for all the beats in the transaction are increments by awsize
begin
axi_araddr[C_S_AXI_ADDR_WIDTH - 1:ADDR_LSB] <= axi_araddr[C_S_AXI_ADDR_WIDTH - 1:ADDR_LSB] + 1;
//araddr aligned to 4 byte boundary
axi_araddr[ADDR_LSB-1:0] <= {ADDR_LSB{1'b0}};
//for awsize = 4 bytes (010)
end
2'b10: //Wrapping burst
// The read address wraps when the address reaches wrap boundary
if (ar_wrap_en)
begin
axi_araddr <= (axi_araddr - ar_wrap_size);
end
else
begin
axi_araddr[C_S_AXI_ADDR_WIDTH - 1:ADDR_LSB] <= axi_araddr[C_S_AXI_ADDR_WIDTH - 1:ADDR_LSB] + 1;
//araddr aligned to 4 byte boundary
axi_araddr[ADDR_LSB-1:0] <= {ADDR_LSB{1'b0}};
end
default: //reserved (incremental burst for example)
begin
axi_araddr <= axi_araddr[C_S_AXI_ADDR_WIDTH - 1:ADDR_LSB]+1;
//for arsize = 4 bytes (010)
end
endcase
end
else if((axi_arlen_cntr == axi_arlen) && ~axi_rlast && axi_arv_arr_flag )
begin
axi_rlast <= 1'b1;
end
else if (S_AXI_RREADY)
begin
axi_rlast <= 1'b0;
end
end
end
// Implement axi_arvalid generation
// axi_rvalid is asserted for one S_AXI_ACLK clock cycle when both
// S_AXI_ARVALID and axi_arready are asserted. The slave registers
// data are available on the axi_rdata bus at this instance. The
// assertion of axi_rvalid marks the validity of read data on the
// bus and axi_rresp indicates the status of read transaction.axi_rvalid
// is deasserted on reset (active low). axi_rresp and axi_rdata are
// cleared to zero on reset (active low).
always @( posedge S_AXI_ACLK )
begin
if ( S_AXI_ARESETN == 1'b0 )
begin
axi_rvalid <= 0;
axi_rresp <= 0;
end
else
begin
if (axi_arv_arr_flag && ~axi_rvalid)
begin
axi_rvalid <= 1'b1;
axi_rresp <= 2'b0;
// 'OKAY' response
end
else if (axi_rvalid && S_AXI_RREADY)
begin
axi_rvalid <= 1'b0;
end
end
end
// ------------------------------------------
// -- Example code to access user logic memory region
// ------------------------------------------
generate
if (USER_NUM_MEM >= 1)
begin
assign mem_select = 1;
assign mem_address = (axi_arv_arr_flag? axi_araddr[ADDR_LSB+OPT_MEM_ADDR_BITS:ADDR_LSB]:(axi_awv_awr_flag? axi_awaddr[ADDR_LSB+OPT_MEM_ADDR_BITS:ADDR_LSB]:0));
end
endgenerate
// implement Block RAM(s)
generate
for(i=0; i<= USER_NUM_MEM-1; i=i+1)
begin:BRAM_GEN
wire mem_rden;
wire mem_wren;
assign mem_wren = axi_wready && S_AXI_WVALID ;
assign mem_rden = axi_arv_arr_flag ; //& ~axi_rvalid
for(mem_byte_index=0; mem_byte_index<= (C_S_AXI_DATA_WIDTH/8-1); mem_byte_index=mem_byte_index+1)
begin:BYTE_BRAM_GEN
wire [8-1:0] data_in ;
wire [8-1:0] data_out;
reg [8-1:0] byte_ram [0 : 15];
integer j;
//assigning 8 bit data
assign data_in = S_AXI_WDATA[(mem_byte_index*8+7) -: 8];
assign data_out = byte_ram[mem_address];
always @( posedge S_AXI_ACLK )
begin
if (mem_wren && S_AXI_WSTRB[mem_byte_index])
begin
byte_ram[mem_address] <= data_in;
end
end
always @( posedge S_AXI_ACLK )
begin
if (mem_rden)
begin
mem_data_out[i][(mem_byte_index*8+7) -: 8] <= data_out;
end
end
end
end
endgenerate
//Output register or memory read data
always @( mem_data_out, axi_rvalid)
begin
if (axi_rvalid)
begin
// Read address mux
axi_rdata <= mem_data_out[0];
end
else
begin
axi_rdata <= 32'h00000000;
end
end
// Add user logic here
// User logic ends
endmodule
11打包ip

11 新建工程

12 创建 block_design 对刚才的仿真

13 添加刚建立好的ip


13添加刚刚的ip 点击ok

14 在design中添加模块


在界面中就会出现模块

15 引出外部引脚 mark_exteral

15相互连接

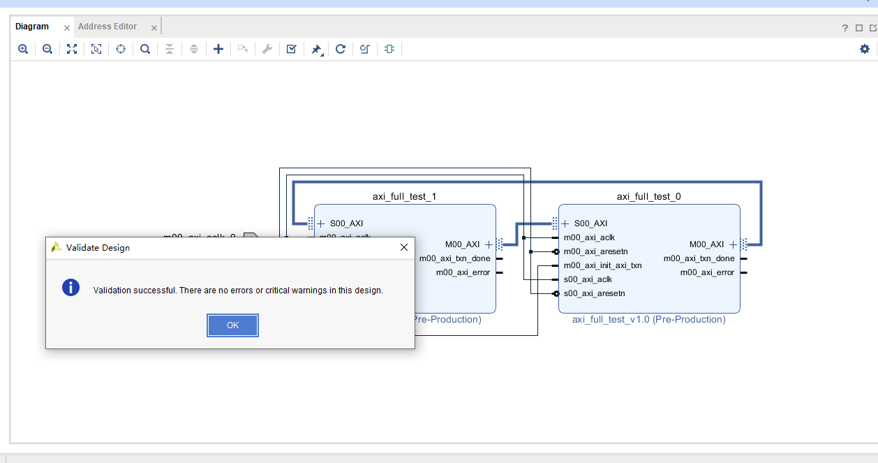
16 检查模块

16 地址分配


16再次检查

17 将模块输出 generate output products



18 打包

打包后结果

19 添加激励文件
module axi_full_wrapper_tb;
reg m00_axi_aclk_0;
reg m00_axi_aresetn_0;
reg m00_axi_init_axi_txn_0;
initial begin
m00_axi_aclk_0 = 1'b1;
m00_axi_aresetn_0 = 1'b0;
m00_axi_init_axi_txn_0 = 1'b0;
#100
m00_axi_aresetn_0 = 1'b1;
#1000
m00_axi_init_axi_txn_0 = 1'b1;
end
always #10 m00_axi_aclk_0 = ! m00_axi_aclk_0 ;
axi_full_wrapper axi_full_wrapper_inst (
.m00_axi_aclk_0(m00_axi_aclk_0),
.m00_axi_aresetn_0(m00_axi_aresetn_0),
.m00_axi_init_axi_txn_0(m00_axi_init_axi_txn_0)
);
endmodule
20 查看仿真

