文章目录
-
- 部署组件
- 方案概述
- 集群部署
- 集群初始化
- 安装NIC插件
- 添加Worker节点
- Metrics部署
- Helm部署
- [Nginx ingress部署](#Nginx ingress部署)
- Dashboard部署
- Longhorn存储部署
- Prometheus监控部署
-
- Prometheus简介
- 获取资源
- 创建prometheus持久卷
- 创建grafana持久卷
- nodeport暴露服务
- 策略配置
- 正式部署
- ingress暴露服务
-
- 创建secret
- [创建alertmanager-main ingress策略](#创建alertmanager-main ingress策略)
- [创建prometheus ingress策略](#创建prometheus ingress策略)
- [创建grafana ingress策略](#创建grafana ingress策略)
- 确认验证
- 配置grafana
- Prometheus相关指标
- Harbor仓库部署
部署组件
该 Kubernetes 部署过程中,对于部署环节,涉及多个组件,主要有 kubeadm 、kubelet 、kubectl。
提示:本文基于资源有限的情况下,使用三个节点部署Kubernetes,对于master而言,丧失了高可用。
kubeadm介绍
Kubeadm 为构建 Kubernetes 提供了便捷、高效的"最佳实践" ,该工具提供了初始化完整 Kubernetes 过程所需的组件,其主要命令及功能有:
- kubeadm init:用于搭建 Kubernetes 控制平面节点;
- kubeadm join:用于搭建 Kubernetes 工作节点并将其加入到集群中;
- kubeadm upgrade:用于升级 Kubernetes 集群到新版本;
- kubeadm token:用于管理 kubeadm join 使用的 token;
- kubeadm reset:用于恢复(重置)通过 kubeadm init 或者 kubeadm join 命令对节点进行的任何变更;
- kubeadm certs:用于管理 Kubernetes 证书;
- kubeadm kubeconfig:用于管理 kubeconfig 文件;
- kubeadm version:用于显示(查询)kubeadm 的版本信息;
- kubeadm alpha:用于预览当前从社区收集到的反馈中的 kubeadm 特性。
更多参考:Kubeadm介绍
kubelet介绍
kubelet 是 Kubernetes 集群中用于操作 Docker 、containerd 等容器运行时的核心组件,需要在每个节点运行。通常该操作是基于 CRI 实现,kubelet 和 CRI 交互,以便于实现对 Kubernetes 的管控。
kubelet 主要用于配置容器网络、管理容器数据卷等容器全生命周期,对于 kubelet 而言,其主要的功能核心有:
- Pod 更新事件;
- Pod 生命周期管理;
- 上报 Node 节点信息。
更多参考:kubelet介绍
kubectl介绍
kubectl 控制 Kubernetes 集群管理器,是作为 Kubernetes 的命令行工具,用于与 apiserver 进行通信,使用 kubectl 工具在 Kubernetes 上部署和管理应用程序。
使用 kubectl,可以检查群集资源的创建、删除和更新组件。
同时集成了大量子命令,可更便捷的管理 Kubernetes 集群,主要命令如下:
- Kubetcl -h:显示子命令;
- kubectl option:查看全局选项;
- kubectl <command> --help:查看子命令帮助信息;
- kubelet [command] [PARAMS] -o=<format>:设置输出格式,如json、yaml等;
- Kubetcl explain [RESOURCE]:查看资源的定义。
更多参考:kubectl介绍
方案概述
方案介绍
本方案基于 kubeadm 部署工具实现完整生产环境可用的 Kubernetes 高可用集群,同时提供相关 Kubernetes 周边组件。
其主要信息如下:
- 版本:Kubernetes 1.34.3 版本;
- kubeadm:采用 kubeadm 部署Kubernetes;
- OS:CentOS Stream 10;
- etcd:采用融合方式;
- 其他主要部署组件包括:
- Metrics:度量组件,用于提供相关监控指标;
- Dashboard:Kubernetes 集群的前端图形界面;
- Helm:Kubernetes Helm 包管理器工具,用于后续使用 helm 整合包快速部署应用;
- Ingress:Kubernetes 服务暴露应用,用于提供7层的负载均衡,类似 Nginx,可建立外部和内部的多个映射规则;
- kuboard:用于管理Kubernetes集群;
- Prometheus:普罗米修斯监控;
- harbor:镜像仓库;
- containerd:Kubernetes底层容器时;
- Longhorn:Kubernetes 动态存储组件,用于提供 Kubernetes 的持久存储。
提示:本方案部署所使用脚本均由本人提供,可能不定期更新。
部署规划
节点规划
| 节点主机名 | IP | 类型 | 运行服务 |
|---|---|---|---|
| master01 | 172.24.8.21 | Kubernetes master节点 | kubeadm、kubelet、kubectl、KeepAlived、HAProxy、containerd、etcd、kube-apiserver、kube-scheduler、kube-controller-manager、calico、WebUI、metrics、ingress、Longhorn ui节点 |
| worker01 | 172.24.8.22 | Kubernetes worker节点 | kubelet、containerd、calico、Longhorn存储节点、harbor、Prometheus、kuboard |
| worker02 | 172.24.8.23 | Kubernetes worker节点 | kubelet、containerd、calico、Longhorn存储节点、harbor、Prometheus、kuboard |

Kubernetes三节点板的etcd与Master节点组件位于同一个节点:
- 所需服务器节点资源少,具备超融合架构特点
- 部署简单,利于管理
- 容易进行横向扩展
- etcd复用Kubernetes的高可用
- 存在一定风险,这一台master主机挂了,master和etcd都异常,集群会崩溃
提示:本实验缺少高可用性,仅基于资源太少情况构建试验环境。
主机名配置
需要对所有节点主机名进行相应配置。
shell
[root@localhost ~]# hostnamectl set-hostname master01 #其他节点依次修改
提示:如上需要在所有节点修改对应的主机名。
生产环境通常建议在内网部署dns服务器,使用dns服务器进行解析,本指南采用本地hosts文件名进行解析。
如下hosts文件修改仅需在master01执行,后续使用批量分发至其他所有节点。
shell
[root@master01 ~]# cat >> /etc/hosts << EOF
172.24.8.21 master01
172.24.8.22 worker01
172.24.8.23 worker02
EOF
提示:如上仅需在master01节点上操作。
变量准备
为实现自动化部署,自动化分发相关文件,提前定义相关主机名、IP组、变量等。
shell
[root@master01 ~]# wget http://down.linuxsb.com/mydeploy/k8s/v1.34.3/c3nodesenv.sh
[root@master01 ~]# vi c3nodesenv.sh #确认相关主机名和IP
#!/bin/bash
#***************************************************************#
# ScriptName: c3nodesenv.sh
# Author: xhy
# Create Date: 2025-07-23 17:49
# Modify Author: xhy
# Modify Date: 2025-12-21 22:51
# Version: v1
#***************************************************************#
# 集群 MASTER 机器 IP 数组
export MASTER_IPS=(172.24.8.21)
# 集群 MASTER IP 对应的主机名数组
export MASTER_NAMES=(master01)
# 集群 NODE 机器 IP 数组
export NODE_IPS=(172.24.8.22 172.24.8.23)
# 集群 NODE IP 对应的主机名数组
export NODE_NAMES=(worker01 worker02)
# 集群所有机器 IP 数组
export ALL_IPS=(172.24.8.21 172.24.8.22 172.24.8.23)
# 集群所有IP 对应的主机名数组
export ALL_NAMES=(master01 worker01 worker02)
提示:如上仅需在master01节点上操作。
互信配置
为了方便远程分发文件和执行命令,本方案配置master01节点到其它节点的 ssh信任关系,即免秘钥管理所有其他节点。
shell
[root@master01 ~]# source c3nodesenv.sh #载入变量
[root@master01 ~]# wget http://down.linuxsb.com/mydeploy/k8s/common/mkpublickey.sh
[root@master01 ~]# vim mkpublickey.sh #修改集群节点IP
#!/bin/bash
#***************************************************************#
# ScriptName: mkpublickey.sh
# Author: xhy
# Create Date: 2025-07-01 23:55
# Modify Author: xhy
# Modify Date: 2025-07-23 17:53
# Version: v1
#***************************************************************#
# 检查参数
if [ $# -ne 1 ]; then
echo "该脚本需要带上主机密码: $0 <密码>"
exit 1
fi
# 主机列表(直接内置)
HOSTS=(
172.24.8.21
172.24.8.22
172.24.8.23
)
PASSWORD=$1
#......
[root@master01 ~]# bash mkpublickey.sh redhat123
提示:如上仅需在master01节点上操作。
环境初始化
kubeadm本身仅用于部署Kubernetes集群,在正式使用kubeadm部署Kubernetes集群之前需要对操作系统环境进行准备,即环境初始化准备。
环境的初始化准备本方案使用脚本自动完成。
使用如下脚本对基础环境进行初始化,主要功能包括:
- 安装containerd,Kubernetes平台底层的容器组件
- 关闭SELinux及防火墙
- 优化相关内核参数,针对生产环境Kubernetes集群的基础系统调优配置
- 关闭swap
- 设置相关模块,主要为转发模块
- 配置相关基础软件,部署Kubernetes集群所需要的基础依赖包
- 创建container所使用的独立目录
- 配置crictl和运行时的连接,便于后期使用crictl命令
提示:后续ctr命令下载镜像的时候,若需要使用containerd的加速,必须带上--hosts-dir,ctr当前环境所管理的镜像都属于k8s.io,因此创建一个别名。
shell
[root@master01 ~]# wget http://down.linuxsb.com/mydeploy/k8s/v1.34.3/ck8spreconfig.sh
[root@master01 ~]# vim ck8spreconfig.sh
#!/bin/bash
#***************************************************************#
# ScriptName: ck8spreconfig.sh
# Author: xhy
# Create Date: 2025-07-15 01:08
# Modify Author: xhy
# Modify Date: 2025-12-11 20:51
# Version: v1
#***************************************************************#
# openEuler OS
OPENEULER_OS=no
# Initialize the machine. This needs to be executed on every machine.
rm -f /var/lib/rpm/__db.00*
rpm -vv --rebuilddb
#yum clean all
#yum makecache
sleep 2s
# Install containerd
CONVERSION=2.2.0
yum -y install yum-utils device-mapper-persistent-data lvm2
yum-config-manager --add-repo https://mirrors.aliyun.com/docker-ce/linux/centos/docker-ce.repo
sudo sed -i 's+download.docker.com+mirrors.aliyun.com/docker-ce+' /etc/yum.repos.d/docker-ce.repo
if [ "$OPENEULER_OS" = "yes" ]; then
sed -i 's/\$releasever/9/g' /etc/yum.repos.d/docker-ce.repo
fi
sleep 2s
yum -y install containerd.io-${CONVERSION}
mkdir -p /etc/containerd/certs.d/docker.io
mkdir -p /data/containerd
cat > /etc/containerd/config.toml <<EOF
disabled_plugins = ["io.containerd.internal.v1.restart"]
root = "/data/containerd"
version = 2
[plugins]
[plugins."io.containerd.grpc.v1.cri"]
# sandbox_image = "registry.k8s.io/pause:3.10"
sandbox_image = "registry.aliyuncs.com/google_containers/pause:3.10"
[plugins."io.containerd.grpc.v1.cri".containerd]
[plugins."io.containerd.grpc.v1.cri".containerd.runtimes]
[plugins."io.containerd.grpc.v1.cri".containerd.runtimes.runc]
runtime_type = "io.containerd.runc.v2"
[plugins."io.containerd.grpc.v1.cri".containerd.runtimes.runc.options]
SystemdCgroup = true
[plugins."io.containerd.grpc.v1.cri".registry]
config_path = "/etc/containerd/certs.d"
[plugins."io.containerd.runtime.v1.linux"]
shim_debug = true
EOF
cat > /etc/containerd/certs.d/docker.io/hosts.toml <<EOF
server = "https://registry-1.docker.io"
[host."https://image.cloudlayer.icu"]
capabilities = ["pull", "resolve", "push"]
[host."https://docker.sunzishaokao.com"]
capabilities = ["pull", "resolve", "push"]
[host."https://docker.m.daocloud.io"]
capabilities = ["pull", "resolve", "push"]
[host."https://docker.1ms.run"]
capabilities = ["pull", "resolve", "push"]
[host."https://docker.hlmirror.com"]
capabilities = ["pull", "resolve", "push"]
[host."https://docker.melikeme.cn"]
capabilities = ["pull", "resolve", "push"]
EOF
# config crictl & containerd
cat > /etc/crictl.yaml <<EOF
runtime-endpoint: unix:///run/containerd/containerd.sock
image-endpoint: unix:///run/containerd/containerd.sock
timeout: 10
debug: false
EOF
echo 'alias ctrpull="ctr -n k8s.io images pull --hosts-dir /etc/containerd/certs.d"' >> /etc/profile.d/ctr_bash.sh
systemctl restart containerd
systemctl enable containerd --now
# Disable the SELinux.
sed -i 's/^SELINUX=.*/SELINUX=disabled/' /etc/selinux/config
# Turn off and disable the firewalld.
systemctl stop firewalld
systemctl disable firewalld
# Modify related kernel parameters & Disable the swap.
cat > /etc/sysctl.d/k8s.conf << EOF
net.ipv4.ip_forward = 1
net.bridge.bridge-nf-call-ip6tables = 1
net.bridge.bridge-nf-call-iptables = 1
vm.swappiness = 0
vm.overcommit_memory = 1
vm.panic_on_oom = 0
net.ipv6.conf.all.disable_ipv6 = 1
EOF
sysctl -p /etc/sysctl.d/k8s.conf >&/dev/null
swapoff -a
sed -i '/ swap / s/^\(.*\)$/#\1/g' /etc/fstab
echo -e "#/bin/bash \nswapoff -a" > /etc/profile.d/disabled_swap.sh
# Add ipvs modules
cat > /etc/modules-load.d/ipvs.conf <<EOF
ip_vs
ip_vs_rr
ip_vs_wrr
ip_vs_sh
nf_conntrack
br_netfilter
overlay
xt_CT
EOF
sysctl --system
systemctl restart systemd-modules-load.service
# Install rpm
yum install -y conntrack curl ipvsadm iproute-tc ipset iptables jq libseccomp pcre2 pcre2-devel sysstat wget
提示:containerd 镜像加速配置更多可参考:
containerd配置镜像加速器
containerd官方加速配置
提示:如上仅需在master01节点上操作,建议初始化完后进行重启。
- 执行初始化配置
执行批量初始化。
shell
[root@master01 ~]# source c3nodesenv.sh
[root@master01 ~]# chmod +x *.sh
[root@master01 ~]# for all_ip in ${ALL_IPS[@]}
do
echo -e "\n\n\033[33m[INFO] >>> ${all_ip}...\033[0m"
sleep 2
scp -rp /etc/hosts root@${all_ip}:/etc/hosts
scp -rp ck8spreconfig.sh root@${all_ip}:/root/
ssh root@${all_ip} "bash /root/ck8spreconfig.sh"
done
提示:如上仅需在master01节点上操作。
Cgroup v2开启
建议开启cgroup v2特性,同时确认cpuset在内核中存在,部分高版本可能此内核需要手动打开,更多cgroup v2知识参考: 升级systemd并启用cgroup v2 容器新体验 - Rootless Container + cgroup V2
shell
[root@master01 ~]# source c3nodesenv.sh
[root@master01 ~]# for all_ip in ${ALL_IPS[@]}
do
echo -e "\n\n\033[33m[INFO] >>> ${all_ip}...\033[0m"
ssh root@${all_ip} "grep cgroup /proc/filesystems"
ssh root@${all_ip} "sed -i 's/GRUB_CMDLINE_LINUX=\"/GRUB_CMDLINE_LINUX=\"systemd.unified_cgroup_hierarchy=1 /g' /etc/default/grub"
ssh root@${all_ip} "grub2-mkconfig -o /boot/grub2/grub.cfg"
done
提示:如上仅需在master01节点上操作。
验证预配置
验证所有预配置,并建议在全部节点重启一次后进行检查。
重启所有节点,然后等待所有节点重新启动,并验证 cgroup v2 的启用。
shell
[root@master01 ~]# source c3nodesenv.sh
[root@master01 ~]# for all_ip in ${ALL_IPS[@]}
do
echo -e "\n\n\033[33m[INFO] >>> ${all_ip}...\033[0m"
sleep 1
ssh root@${all_ip} "nohup bash -c 'sleep 10; shutdown -r now' >/dev/null 2>&1 </dev/null &"
done
重启后如下方式进行验证。
shell
[root@master01 ~]# source c3nodesenv.sh
[root@master01 ~]# for all_ip in ${ALL_IPS[@]}
do
echo -e "\n\n\033[33m[INFO] >>> ${all_ip}...\033[0m"
sleep 2
ssh root@${all_ip} "getenforce"
ssh root@${all_ip} "systemctl status firewalld containerd | grep -E 'service|Active'"
ssh root@${all_ip} "lsmod | grep -E 'ip|nf_conn*'"
ssh root@${all_ip} "cat /proc/cgroups | grep cpuset"
ssh root@${all_ip} "mount | grep cgroup"
ssh root@${all_ip} "stat -fc %T /sys/fs/cgroup/"
done
提示:如上仅需在master01节点上操作。
创建配置文件
创建集群部署所需的相关组件配置,采用脚本自动化创建相关配置文件。
shell
[root@master01 ~]# wget http://down.linuxsb.com/mydeploy/k8s/v1.34.3/c3k8sconfig.sh #拉取自动部署脚本
[root@master01 ~]# vim c3k8sconfig.sh #确认相关配置
#!/bin/bash
#***************************************************************#
# ScriptName: c3k8sconfig.sh
# Author: xhy
# Create Date: 2025-03-29 13:01
# Modify Author: xhy
# Modify Date: 2025-12-21 23:02
# Version: v1
#***************************************************************#
#######################################
# 全局变量配置区
#######################################
echo -e "\n\033[33m[INFO] 开始定义全局参数...\033[0m"
sleep 1
declare -A NODES=(
[master01]="172.24.8.21"
[master02]="172.24.8.22"
[master03]="172.24.8.23"
)
# 公共参数
K8SHA_VERSION=v1.34.3
K8SHA_VIP="${NODES[master01]}"
K8SHA_PORT="6443"
K8SHA_AUTH="ilovek8s"
K8SHA_PODCIDR="10.10.0.0/16"
K8SHA_SVCCIDR="10.20.0.0/16"
K8SHA_DNSIP="10.20.0.10"
K8SHA_NETINF="eth0"
echo -e "\n\033[32m[SUCCESS] 全局参数定义已完成...\033[0m"
#......
执行配置文件自动生成脚本。
shell
[root@master01 ~]# bash c3k8sconfig.sh
解释:如上操作仅需Master01上执行,执行c3k8sconfig.sh脚本后会在当前目录的k8sdir下生成如下配置文件清单:
- kubeadm-config.yaml:kubeadm初始化配置文件,位于kubeadm/目录,可参考 kubeadm 配置
集群部署
相关组件包
需要在每台机器上都安装以下的软件包:
- kubeadm: 用来初始化集群的指令;
- kubelet: 在集群中的每个节点上用来启动 pod 和 container 等;
- kubectl: 用来与集群通信的命令行工具。
kubeadm不能安装或管理 kubelet 或 kubectl ,因此在初始化集群之前必须完成kubelet和kubectl的安装,且能保证他们满足通过 kubeadm 安装的 Kubernetes控制层对版本的要求。
如果版本没有满足匹配要求,可能导致一些意外错误或问题。
具体相关组件安装见;附001.kubectl介绍及使用书
提示 :Kubernetes 1.34.3 版本所有兼容相应组件的版本参考:https://github.com/kubernetes/kubernetes/blob/master/CHANGELOG/CHANGELOG-1.34.md
正式安装
快速安装所有节点的kubeadm、kubelet、kubectl组件。
shell
[root@master01 ~]# for all_ip in ${ALL_IPS[@]}
do
echo -e "\n\n\033[33m[INFO] >>> ${all_ip}...\033[0m"
ssh root@${all_ip} "cat <<EOF | sudo tee /etc/yum.repos.d/kubernetes.repo
[kubernetes]
name=Kubernetes
baseurl=https://mirrors.aliyun.com/kubernetes-new/core/stable/v1.34/rpm/
enabled=1
gpgcheck=1
gpgkey=https://mirrors.aliyun.com/kubernetes-new/core/stable/v1.34/rpm/repodata/repomd.xml.key
EOF"
ssh root@${all_ip} "yum install -y kubelet-1.34.3 kubectl-1.34.3 kubeadm-1.34.3 --disableexcludes=kubernetes"
ssh root@${all_ip} "systemctl enable kubelet"
done
[root@master01 ~]# yum search -y kubelet --showduplicates #查看相应版本
提示:如上仅需Master01节点操作,从而实现所有节点自动化安装,同时此时不需要启动kubelet,初始化的过程中会自动启动的,如果此时启动了会出现报错,忽略即可。
说明 :同时安装了cri-tools, kubernetes-cni, socat三个依赖:
socat:kubelet的依赖;
cri-tools:即CRI(Container Runtime Interface)容器运行时接口的命令行工具。
集群初始化
预配置检查
使用 c3k8sconfig.sh 创建配置的时候会创建主要如下配置文件,集群初始化之前建议再次检查和确认集群配置文件。
- kubeadm-config.yaml:kubeadm初始化配置文件,位于kubeadm/目录,设置了Kubernetes版本、Pod IP段、SVC IP段、nodeport端口范围等,可参考 kubeadm 配置
shell
[root@master01 ~]# cat k8sdir/init/kubeadm-config.yaml #检查集群初始化配置
# =========================
# 1) 集群级配置(全局)
# =========================
apiVersion: kubeadm.k8s.io/v1beta4
kind: ClusterConfiguration
kubernetesVersion: "v1.34.3" # 要部署的 Kubernetes 主版本,kubeadm 会按此拉取镜像/生成静态 Pod
controlPlaneEndpoint: "172.24.8.21:6443" # 所有 apiserver 对外统一访问入口(通常是 VIP+端口,用于高可用)
imageRepository: registry.aliyuncs.com/google_containers # 核心组件镜像仓库前缀,国内环境常用阿里云镜像避免拉取失败
networking:
serviceSubnet: "10.20.0.0/16" # Service 虚拟 IP 网段(ClusterIP),初始化后不可随意修改
podSubnet: "10.10.0.0/16" # Pod 网段,必须与 CNI 插件配置一致
dnsDomain: "cluster.local" # 集群内 DNS 根域名,Service 会以 xxx.namespace.svc.cluster.local 形式解析
etcd:
local:
dataDir: "/data/etcd" # 本地 etcd 数据目录,注意磁盘性能与可靠性(建议独立磁盘或 SSD)
apiServer:
certSANs: # 为 apiserver 证书增加的额外 Subject Alt Name,保证通过这些地址访问证书不报错
- localhost
- 127.0.0.1
- master01
- 172.24.8.21
extraArgs: # 传给 kube-apiserver 的额外命令行参数(v1beta4 推荐用 name/value 列表)
- name: service-node-port-range
value: "80-65535" # NodePort 可开放的端口范围,默认 30000-32767,这里扩展到 80-65535 方便对外暴露服务
- name: default-not-ready-toleration-seconds
value: "180" # Pod 默认对 NotReady 节点的容忍时间,超过后才会重新调度(降低短暂抖动影响)
- name: default-unreachable-toleration-seconds
value: "180" # Pod 默认对 Unreachable 节点的容忍时间,超过后认为节点不可达并触发重调度
controllerManager:
extraArgs: # 传给 kube-controller-manager 的额外参数
- name: node-monitor-period
value: "3s" # controller manager 检查节点状态的周期(心跳检测间隔),默认 5s
- name: node-monitor-grace-period
value: "30s" # 允许节点在多长时间内不汇报心跳仍被视为存活,过期后判定为 NotReady/Unknown
certificatesDir: "/etc/kubernetes/pki" # 存放集群证书和密钥的目录(kubeadm 默认也是此路径)
# clusterName: "example-cluster" # 集群名称,不写默认为 "kubernetes",用于区分多集群场景
---
# =========================
# 2) init 当前节点配置: 只在 kubeadm init 这台 master01 上用
# =========================
apiVersion: kubeadm.k8s.io/v1beta4
kind: InitConfiguration
localAPIEndpoint:
advertiseAddress: 172.24.8.21 # 当前 master01 对外通告的 apiserver IP(该节点自身的管理网 IP)
bindPort: 6443 # apiserver 在本机监听的端口,通常保持默认 6443
nodeRegistration:
name: master01 # 该节点在集群中的名称(默认为主机名,显式指定更清晰)
criSocket: /var/run/containerd/containerd.sock # 指定容器运行时的 CRI socket,使用 containerd 时为此路径
kubeletExtraArgs: # 传给 kubelet 的附加参数(key/value 形式)
- name: cgroup-driver
value: systemd # kubelet 使用的 cgroup 驱动,需与容器运行时和系统配置一致(推荐 systemd)
---
# =========================
# 3) kubelet 配置(全局模板)
# =========================
apiVersion: kubelet.config.k8s.io/v1beta1
kind: KubeletConfiguration # kubelet 的全局配置模板,kubeadm 会写入每个节点的 /var/lib/kubelet/config.yaml
cgroupDriver: systemd # kubelet 默认 cgroup 驱动,建议与 systemd 对齐,便于资源管理和稳定性
imageGCHighThresholdPercent: 95 # 触发镜像垃圾回收的上限百分比,磁盘使用超过此值开始删旧镜像
imageGCLowThresholdPercent: 90 # GC 回收到低于该百分比后停止,95→90 避免频繁回收/加载引起抖动
podSandboxImage: registry.aliyuncs.com/google_containers/pause:3.10.1
---
# =========================
# 4) kube-proxy 配置
# =========================
apiVersion: kubeproxy.config.k8s.io/v1alpha1 # kube-proxy 配置 API 版本
kind: KubeProxyConfiguration # kube-proxy 的配置对象
mode: ipvs # 使用 IPVS 模式,实现 Service 负载均衡(性能和功能优于 iptables 模式)
Kubernetes默认的端口范围为30000-32767,为便于后期大量的应用,建议做端口扩展,如ingress的80、443端口,然后开放全部高端口号。
同时开放全端口范围后,使用的时候需要注意外部应用端口和Kubernetes使用的nodeport端口冲突的情况。
提示 :更多config文件参考:kubeadm 配置 (v1beta4)
默认kubeadm配置可使用kubeadm config print init-defaults > config.yaml生成。
Master01上初始化
Master01节点上执行初始化,即完成单节点的Kubernetes,其他节点采用添加的方式部署。
提示 :kubeadm init过程会执行系统预检查,预检查通过则继续init,也可以提前执行如下命令进行预检查操作: kubeadm init phase preflight
shell
[root@master01 ~]# kubeadm init --config=k8sdir/init/kubeadm-config.yaml --upload-certs #保留如下命令用于后续节点添加
[init] Using Kubernetes version: v1.34.3
[preflight] Running pre-flight checks
[preflight] Pulling images required for setting up a Kubernetes cluster
[preflight] This might take a minute or two, depending on the speed of your internet connection
[preflight] You can also perform this action beforehand using 'kubeadm config images pull'
[certs] Using certificateDir folder "/etc/kubernetes/pki"
[certs] Generating "ca" certificate and key
[certs] Generating "apiserver" certificate and key
[certs] apiserver serving cert is signed for DNS names [kubernetes kubernetes.default kubernetes.default.svc kubernetes.default.svc.cluster.local localhost master01 master02 master03] and IPs [10.20.0.1 172.24.8.21 172.24.8.100 127.0.0.1 172.24.8.23 172.24.8.22]
......
Your Kubernetes control-plane has initialized successfully!
To start using your cluster, you need to run the following as a regular user:
mkdir -p $HOME/.kube
sudo cp -i /etc/kubernetes/admin.conf $HOME/.kube/config
sudo chown $(id -u):$(id -g) $HOME/.kube/config
Alternatively, if you are the root user, you can run:
export KUBECONFIG=/etc/kubernetes/admin.conf
You should now deploy a pod network to the cluster.
Run "kubectl apply -f [podnetwork].yaml" with one of the options listed at:
https://kubernetes.io/docs/concepts/cluster-administration/addons/
You can now join any number of control-plane nodes running the following command on each as root:
kubeadm join 172.24.8.21:6443 --token p4bbey.sisuvvyfid4pydj5 \
--discovery-token-ca-cert-hash sha256:d7109b7f1af3e02ae98432350006c6a9fafa347f8d19d494cd4e0f2a061f7f0e \
--control-plane --certificate-key 5dc870735fdaa18352ddda81f4a19200224d1f0f6c7f6482c625ca56c7d8ed76
Please note that the certificate-key gives access to cluster sensitive data, keep it secret!
As a safeguard, uploaded-certs will be deleted in two hours; If necessary, you can use
"kubeadm init phase upload-certs --upload-certs" to reload certs afterward.
Then you can join any number of worker nodes by running the following on each as root:
kubeadm join 172.24.8.21:6443 --token p4bbey.sisuvvyfid4pydj5 \
--discovery-token-ca-cert-hash sha256:d7109b7f1af3e02ae98432350006c6a9fafa347f8d19d494cd4e0f2a061f7f0e
注意 :如上token具有默认24小时的有效期,token和hash值可通过如下方式获取:
kubeadm token list
如果 Token 过期以后,可以输入以下命令,生成新的 Token:
shell
kubeadm token create
openssl x509 -pubkey -in /etc/kubernetes/pki/ca.crt | openssl rsa -pubin -outform der 2>/dev/null | openssl dgst -sha256 -hex | sed 's/^.* //'
附加:初始化过程大致步骤如下:
-
certs\]:生成相关的各种证书
-
etcd\]:创建ETCD的静态Pod
-
kubeconfig\]:生成相关的kubeconfig文件
-
addons\]:附带的相关插件
添加kubectl环境
给所有master节点创建相关Kubernetes集群配置文件保存目录,以及相关登录凭证,kubectl命令补全等。
shell
[root@master01 ~]# source c3nodesenv.sh
[root@master01 ~]# for master_ip in "${MASTER_IPS[@]}"; do
echo -e "\n\n\033[33m[INFO] >>> ${master_ip}...\033[0m"
ssh -T root@${master_ip} << 'EOF'
mkdir -p $HOME/.kube
cp -f /etc/kubernetes/admin.conf $HOME/.kube/config
chown $(id -u):$(id -g) $HOME/.kube/config
cat << EOB > /etc/profile.d/custom_kubectl.sh
export KUBECONFIG=\$HOME/.kube/config
source <(kubectl completion bash)
EOB
chmod 644 /etc/profile.d/custom_kubectl.sh
EOF
done
[root@master01 ~]# source /etc/profile
安装NIC插件
NIC插件介绍
- Calico 是一个安全的 L3 网络和网络策略提供者。
- Canal 结合 Flannel 和 Calico, 提供网络和网络策略。
- Cilium 是一个 L3 网络和网络策略插件, 能够透明的实施 HTTP/API/L7 策略。 同时支持路由(routing)和叠加/封装( overlay/encapsulation)模式。
- Contiv 为多种用例提供可配置网络(使用 BGP 的原生 L3,使用 vxlan 的 overlay,经典 L2 和 Cisco-SDN/ACI)和丰富的策略框架。Contiv 项目完全开源。安装工具同时提供基于和不基于 kubeadm 的安装选项。
- Flannel 是一个可以用于 Kubernetes 的 overlay 网络提供者。
+Romana 是一个 pod 网络的层 3 解决方案,并且支持 NetworkPolicy API。Kubeadm add-on 安装细节可以在这里找到。 - Weave Net 提供了在网络分组两端参与工作的网络和网络策略,并且不需要额外的数据库。
- CNI-Genie 使 Kubernetes 无缝连接到一种 CNI 插件,例如:Flannel、Calico、Canal、Romana 或者 Weave。
提示 :本方案使用Calico插件。更多calico介绍参考:About Calico 。
镜像准备
建议提前安装后续部署所需镜像,可通过如下使用加速器的脚本,在各节点提前将镜像下载。
- 镜像列表
shell
[root@master01 ~]# cat >> images.list<EOF
quay.io/calico/apiserver:v3.31.2
quay.io/calico/cni:v3.31.2
quay.io/calico/csi:v3.31.2
quay.io/calico/goldmane:v3.31.2
quay.io/calico/kube-controllers:v3.31.2
quay.io/calico/node-driver-registrar:v3.31.2
quay.io/calico/node:v3.31.2
quay.io/calico/pod2daemon-flexvol:v3.31.2
quay.io/calico/typha:v3.31.2
quay.io/calico/whisker-backend:v3.31.2
quay.io/calico/whisker:v3.31.2
EOF
- 脚本下载
该脚本支持docker和containerd,默认为containerd。
shell
[root@master01 ~]# wget https://down.linuxsb.com/myshell/js_pull_lists_images.sh
[root@master01 ~]# for all_ip in ${ALL_IPS[@]}
do
echo -e "\n\n\033[33m[INFO] >>> ${all_ip}...\033[0m"
sleep 1
scp -rp js_pull_lists_images.sh images.list root@${all_ip}:/root/
ssh root@${all_ip} "chmod u+x /root/js_pull_lists_images.sh"
ssh root@${all_ip} "nohup bash -c '/root/js_pull_lists_images.sh' >/dev/null 2>&1 </dev/null &"
done
提示:如上仅需在 master01 节点执行。
部署calico
确认相关配置,如MTU,网卡接口,Pod的IP地址段。
calico支持operator和manifests方式部署,本方案operator部署,对于manifests也也可参考:https://raw.githubusercontent.com/projectcalico/calico/v3.31.2/manifests/calico.yaml
| 维度 | Operator 模式 | Manifest 模式 |
|---|---|---|
| 管理方式 | 通过 Kubernetes Operator 动态管理 Calico 生命周期 | 通过静态 YAML 文件直接部署资源 |
| 适用场景 | 生产环境、需要自动化运维和高级功能(如自动升级、配置热更新) | 快速部署、测试环境、需要完全手动控制配置的场合 |
| 复杂度 | 较高(需理解 CRD 和 Operator 逻辑) | 较低(直接应用 YAML) |
| 灵活性 | 高(通过 CRD 动态调整配置) | 中(需手动修改 YAML 并重新部署) |
| 升级维护 | 自动化升级(Operator 负责版本迁移) | 手动升级(需下载新版本 Manifest 并重新应用) |
| 监控与自愈 | 内置健康检查和故障恢复机制 | 依赖 Kubernetes 原生机制(如 livenessProbe) |
Operator相对Manifest有如下优势:
- 自动证书轮换
- 配置热更新
- 多版本兼容管理
- 细粒度组件监控指标
- 一键式集群扩展
shell
[root@master01 ~]# kubectl apply -f https://raw.githubusercontent.com/projectcalico/calico/v3.31.2/manifests/tigera-operator.yaml
[root@master01 ~]# mkdir calico
[root@master01 ~]# cd calico/
[root@master01 calico]# wget https://raw.githubusercontent.com/projectcalico/calico/v3.31.2/manifests/custom-resources.yaml
[root@master01 calico]# vim custom-resources.yaml
#......
apiVersion: operator.tigera.io/v1
kind: Installation
metadata:
name: default
spec:
# Configures Calico networking.
calicoNetwork:
mtu: 1450 #根据实际情况配置mtu
nodeAddressAutodetectionV4:
interface: "eth0" #建议指定网卡
ipPools:
- name: default-ipv4-ippool
blockSize: 26
cidr: 10.10.0.0/16 #配置网段,kubeadm匹配
#......
[root@master01 calico]# kubectl apply -f custom-resources.yaml
提示:其他配置建议保持默认,MTU建议为网卡当前MTU减去50。
shell
[root@master01 calico]# kubectl get pods --all-namespaces -o wide #查看部署的所有Pod
NAMESPACE NAME READY STATUS RESTARTS AGE IP NODE NOMINATED NODE READINESS GATES
calico-system calico-apiserver-55466bcd8f-2n6rk 1/1 Running 0 47s 10.10.241.72 master01 <none> <none>
calico-system calico-apiserver-55466bcd8f-rntjl 1/1 Running 0 47s 10.10.241.66 master01 <none> <none>
calico-system calico-kube-controllers-7d967b579b-p6bwl 1/1 Running 0 46s 10.10.241.67 master01 <none> <none>
calico-system calico-node-vjgsm 1/1 Running 0 47s 172.24.8.21 master01 <none> <none>
calico-system calico-typha-5b44fbff7-zxwnx 1/1 Running 0 47s 172.24.8.21 master01 <none> <none>
calico-system csi-node-driver-cfj8p 2/2 Running 0 46s 10.10.241.65 master01 <none> <none>
calico-system goldmane-76cd845459-kghkq 1/1 Running 0 47s 10.10.241.70 master01 <none> <none>
calico-system whisker-dc98c8747-q6s24 2/2 Running 0 27s 10.10.241.73 master01 <none> <none>
kube-system coredns-7cc97dffdd-pz8fc 1/1 Running 0 3m22s 10.10.241.71 master01 <none> <none>
kube-system coredns-7cc97dffdd-qfmfn 1/1 Running 0 3m22s 10.10.241.69 master01 <none> <none>
kube-system etcd-master01 1/1 Running 0 3m29s 172.24.8.21 master01 <none> <none>
kube-system kube-apiserver-master01 1/1 Running 0 3m29s 172.24.8.21 master01 <none> <none>
kube-system kube-controller-manager-master01 1/1 Running 0 3m30s 172.24.8.21 master01 <none> <none>
kube-system kube-proxy-jr4q6 1/1 Running 0 3m22s 172.24.8.21 master01 <none> <none>
kube-system kube-scheduler-master01 1/1 Running 0 3m29s 172.24.8.21 master01 <none> <none>
tigera-operator tigera-operator-675679649b-6wqpq 1/1 Running 0 2m6s 172.24.8.21 master01 <none> <none>
[root@master01 calico]# kubectl get nodes
NAME STATUS ROLES AGE VERSION
master01 Ready control-plane 3m42s v1.34.3
提示:官方calico参考:https://docs.projectcalico.org/manifests/calico.yaml
添加Worker节点
添加Worker节点
shell
[root@master01 ~]# source c3nodesenv.sh
[root@master01 ~]# for node_ip in ${NODE_IPS[@]}
do
echo -e "\n\n\033[33m[INFO] >>> ${node_ip}...\033[0m"
ssh root@${node_ip} "kubeadm join 172.24.8.21:6443 --token p4bbey.sisuvvyfid4pydj5 \
--discovery-token-ca-cert-hash sha256:d7109b7f1af3e02ae98432350006c6a9fafa347f8d19d494cd4e0f2a061f7f0e"
ssh root@${node_ip} "systemctl enable kubelet.service"
done
提示:如上仅需Master01节点操作,从而实现所有Worker节点添加至集群,若添加异常可通过如下方式重置:
shell
[root@worker01 ~]# kubeadm reset
[root@worker01 ~]# ifconfig kube-ipvs0 down
[root@worker01 ~]# ip link delete kube-ipvs0
[root@worker01 ~]# ifconfig tunl0@NONE down
[root@worker01 ~]# ip link delete tunl0@NONE
[root@worker01 ~]# rm -rf /var/lib/cni/
确认验证
shell
[root@master01 ~]# kubectl get nodes #节点状态
[root@master01 ~]# kubectl get serviceaccount #服务账户
[root@master01 ~]# kubectl cluster-info #集群信息
[root@master01 ~]# kubectl get pod -n kube-system -o wide #所有服务状态

提示 :更多Kubetcl使用参考:https://kubernetes.io/docs/reference/kubectl/kubectl/
https://kubernetes.io/docs/reference/kubectl/overview/
更多kubeadm使用参考:https://kubernetes.io/docs/reference/setup-tools/kubeadm/kubeadm/
Metrics部署
Metrics介绍
在Kubernetes新的监控体系中,Metrics Server用于提供核心指标(Core Metrics),包括Node、Pod的CPU和内存使用指标,对其他自定义指标(Custom Metrics)的监控则由Prometheus等组件来完成。
Metrics Server是一个可扩展的、高效的容器资源度量,通常可用于Kubernetes内置的自动伸缩,即自动伸缩可依据metrics的度量指标。
Metrics Server从Kubelets收集资源指标,并通过Metrics API将它们暴露在Kubernetes apisserver中,供Pod水平或垂直自动伸缩使用。
kubectl top也可以访问Metrics API,可查看相关对象资源使用情况。
提示:当前官方建议Metrics Server仅用于自动伸缩,不要使用它来当做对Kubernetes的监控解决方案,或者监控解决方案的上游来源,对于完整的Kubernetes监控方案,可直接从Kubelet的/metrics/resource endpoint收集指标。
Metrics Server建议场景
- 使用Metrics Server的场景:
- 基于CPU/内存的水平快速自动缩放;
- 自动调整/建议容器所需的资源。
Metrics Server不建议场景
不建议使用Metrics Server的场景:
- 非Kubernetes集群;
- 集群资源对象资源消耗的准确依据;
- 基于CPU/内存以外的其他资源的水平自动缩放。
对于整个集群的准备监控,可参考 Prometheus 。
Metrics特点
Metrics Server主要特点:
- 在大多数集群上可以以单Pod工作;
- 快速自动伸缩,且每15秒收集一次指标;
- 资源消耗极低,在集群中每个节点上仅需1分片CPU和2 MB内存;
- 可扩展支持最多5000个节点集群。
Metrics需求
Metrics Server对集群和网络配置有特定的需求依赖,这些需求依赖并不是所有集群默认开启的。
在使用Metrics Server之前,需要确保集群支持这些需求:
- kube-apiserver必须启用聚合层(aggregation layer);
- 节点必须启用Webhook身份验证和授权;
- Kubelet证书需要由集群证书颁发机构签名(或者通过向Metrics Server传递--kubelet-insecure-tls禁用证书验证);
- 容器运行时必须实现容器度量rpc(或有cAdvisor支持);
- 网络应支持以下通信:
- 控制平面到Metrics Server通信要求:控制平面节点需要到达Metrics Server的pod IP和端口10250(如果hostNetwork开启,则可以是自定义的node IP和对应的自定义端口,保持通信即可);
- Metrics Server到所有节点的Kubelete通信要求:Metrics Server需要到达node节点地址和Kubelet端口。地址和端口在Kubelet中配置,并作为Node对象的一部分发布。.status.address和.status.daemonEndpoints.kubeletEndpoint.port定义地址和端口(默认10250)。Metrics Server将根据kubelet-preferred-address-types命令行标志提供的列表选择第一个节点地址(默认InternalIP,ExternalIP,Hostname)。
获取部署文件
根据实际生产环境,对Metrics Server的部署进行个性化修改,其他保持默认即可。
主要涉及:部署副本数为3,追加--kubelet-insecure-tls配置。
shell
[root@master01 ~]# mkdir metrics
[root@master01 ~]# cd metrics/
[root@master01 metrics]# wget https://github.com/kubernetes-sigs/metrics-server/releases/latest/download/components.yaml
[root@master01 metrics]# vi components.yaml
......
apiVersion: apps/v1
kind: Deployment
# ......
spec:
replicas: 1 #根据集群规模调整副本数
# ......
spec:
containers:
- args:
- --cert-dir=/tmp
- --kubelet-insecure-tls #自签名证书场景必须追加此行
# ......
image: registry.aliyuncs.com/google_containers/metrics-server:v0.8.0 #使用阿里云镜像
imagePullPolicy: IfNotPresent
# ......
提示 :,metrics-server 官方默认配置中 --secure-port 为 10250,这会导致如果部署的时候配置了 hostNetwork: true ,则 metrics-server 会直接在宿主机网络上监听 10250,就会和 kubelet 的 10250 冲突,则需要修改此端口。
正式部署
shell
[root@master01 metrics]# kubectl apply -f components.yaml
[root@master01 metrics]# kubectl -n kube-system get pods -l k8s-app=metrics-server -o wide
NAME READY STATUS RESTARTS AGE IP NODE NOMINATED NODE READINESS GATES
metrics-server-7bffb549c5-h9b54 1/1 Running 0 35s 10.10.30.67 worker02 <none> <none>
查看资源监控
可使用kubectl top查看相关监控项。
shell
[root@master01 ~]# kubectl top nodes
[root@master01 ~]# kubectl top pods --all-namespaces

提示 :Metrics Server提供的数据也可以供HPA控制器使用,以实现基于CPU使用率或内存使用值的Pod自动扩缩容功能。
有关metrics更多部署参考:
资源指标管道
Kubernetes API 聚合层
配置聚合层
Helm部署
helm介绍
Helm 是 Kubernetes 的软件包管理工具。包管理器类似 Ubuntu 中使用的apt、Centos中使用的yum 或者Python中的 pip 一样,能快速查找、下载和安装软件包。通常每个包称为一个Chart,一个Chart是一个目录(一般情况下会将目录进行打包压缩,形成name-version.tgz格式的单一文件,方便传输和存储)。
Helm 由客户端组件 helm 和服务端组件 Tiller 组成, 能够将一组K8S资源打包统一管理, 是查找、共享和使用为Kubernetes构建的软件的最佳方式。
Helm优势
在 Kubernetes中部署一个可以使用的应用,需要涉及到很多的 Kubernetes 资源的共同协作。
如安装一个 WordPress 博客,用到了一些 Kubernetes 的一些资源对象。包括 Deployment 用于部署应用、Service 提供服务发现、Secret 配置 WordPress 的用户名和密码,可能还需要 pv 和 pvc 来提供持久化服务。并且 WordPress 数据是存储在mariadb里面的,所以需要 mariadb 启动就绪后才能启动 WordPress。这些 k8s 资源过于分散,不方便进行管理。
基于如上场景,在 k8s 中部署一个应用,通常面临以下几个问题:
如何统一管理、配置和更新这些分散的 k8s 的应用资源文件;
如何分发和复用一套应用模板;
如何将应用的一系列资源当做一个软件包管理。
对于应用发布者而言,可以通过 Helm 打包应用、管理应用依赖关系、管理应用版本并发布应用到软件仓库。
对于使用者而言,使用 Helm 后不用需要编写复杂的应用部署文件,可以以简单的方式在 Kubernetes 上查找、安装、升级、回滚、卸载应用程序。
前置准备
Helm 将使用 kubectl 在已配置的集群上部署 Kubernetes 资源,因此需要如下前置准备:
- 正在运行的 Kubernetes 集群;
- 预配置的 kubectl 客户端和 Kubernetes 集群正确交互。
二进制安装Helm
建议采用二进制安装helm。
shell
[root@master01 ~]# mkdir helm
[root@master01 ~]# cd helm/
[root@master01 helm]# HELMVERSION=v3.19.0
[root@master01 helm]# wget https://repo.huaweicloud.com/helm/${HELMVERSION}/helm-${HELMVERSION}-linux-amd64.tar.gz
[root@master01 helm]# tar -zxvf helm-${HELMVERSION}-linux-amd64.tar.gz
[root@master01 helm]# cp linux-amd64/helm /usr/local/bin/
[root@master01 helm]# helm version #查看安装版本
[root@master01 helm]# echo 'source <(helm completion bash)' > /etc/profile.d/custom_helm.sh #helm自动补全
[root@master01 helm]# source /etc/profile
提示 :更多安装方式参考官方手册: Installing Helm
Helm操作
查找chart
helm search:可以用于搜索两种不同类型的源。
helm search hub:搜索 Helm Hub,该源包含来自许多不同仓库的Helm chart。
helm search repo:搜索已添加到本地头helm客户端(带有helm repo add)的仓库,该搜索是通过本地数据完成的,不需要连接公网。
shell
[root@master01 ~]# helm search hub #可搜索全部可用chart
[root@master01 ~]# helm search hub wordpress
添加repo
类似CentOS添加yum源,可以给helm仓库添加相关源。
shell
[root@master01 ~]# helm repo list #查看repo
[root@master01 ~]# helm repo add azure https://mirror.azure.cn/kubernetes/charts
[root@master01 ~]# helm repo add aliyun https://kubernetes.oss-cn-hangzhou.aliyuncs.com/charts
[root@master01 ~]# helm search repo azure
[root@master01 ~]# helm search repo aliyun
[root@master01 ~]# helm repo update #更新repo的chart
提示 :bitnami chart更多信息参考:Kubernetes Bitnami chart
提示 :更多helm知识可参考: Kubernetes集群管理-Helm部署及使用 。
Nginx ingress部署
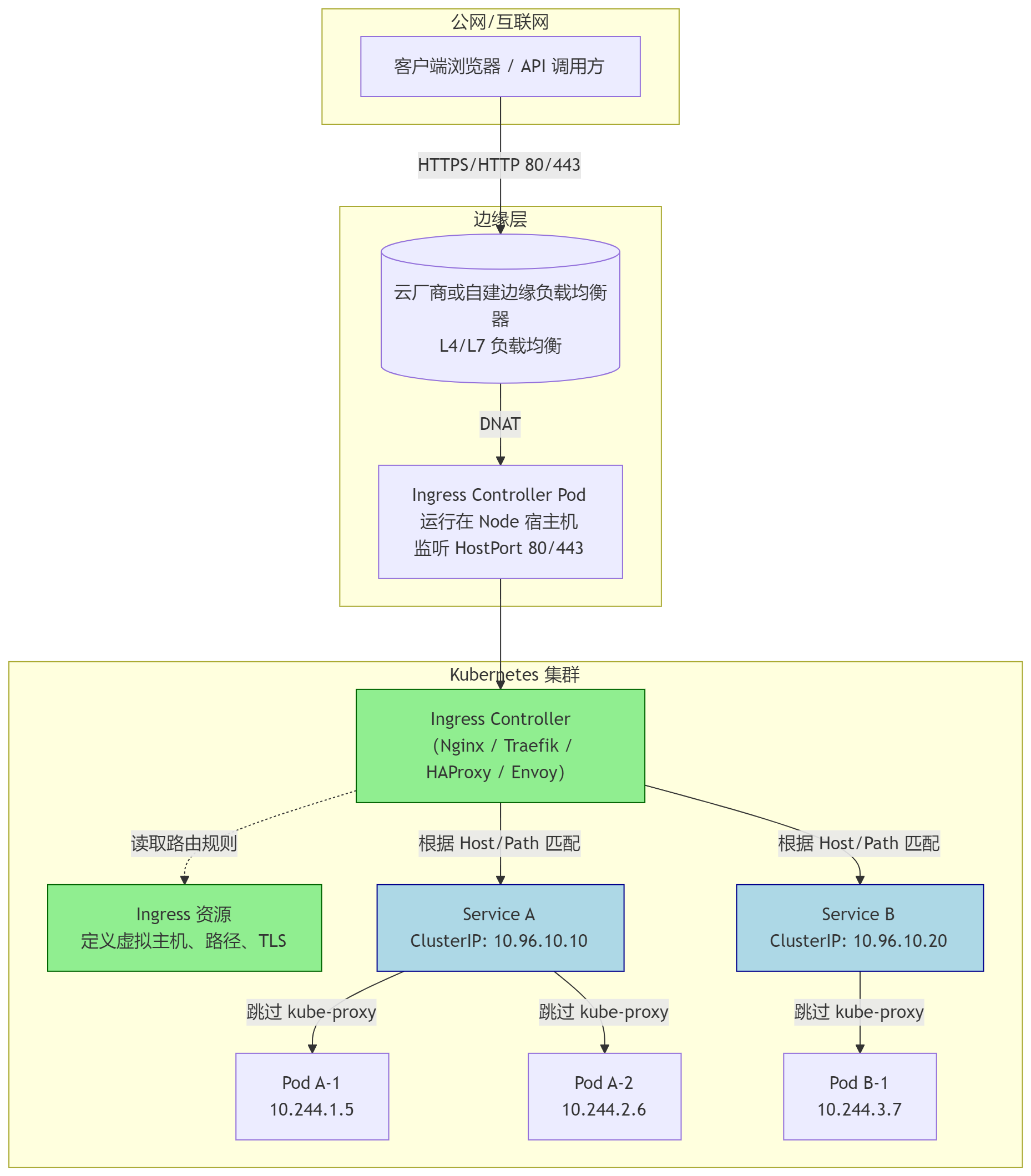
ingress介绍
Kubernetes中的应用通常以Service对外暴露,而Service的表现形式为IP:Port,即工作在TCP/IP层。
对于基于HTTP的服务来说,不同的URL地址经常对应到不同的后端服务(RS)或者虚拟服务器(Virtual Host),这些应用层的转发机制仅通过Kubernetes的Service机制是无法实现的。
从Kubernetes 1.1版本开始新增Ingress资源对象,用于将不同URL的访问请求转发到后端不同的Service,以实现HTTP层的业务路由机制。
Kubernetes使用了一个Ingress策略规则和一个具体的Ingress Controller,两者结合实现了一个完整的Ingress负载均衡器。
使用Ingress进行负载分发时,Ingress Controller基于Ingress策略规则将客户端请求直接转发到Service对应的后端Endpoint(Pod)上,从而跳过kube-proxy的转发功能,kube-proxy不再起作用。
简单的理解就是:ingress使用DaemonSet或Deployment在相应Node上监听80或443,然后配合相应规则,因为Nginx外面绑定了宿主机80端口(就像 NodePort),本身又在集群内,那么向后直接转发到相应ServiceIP即可实现相应需求。
ingress controller + ingress 策略规则 ----> services。
同时当Ingress Controller提供的是对外服务,则实际上实现的是边缘路由器的功能。
典型的HTTP层路由的架构:

设置标签
建议对于非业务相关的应用,构建集群所需的应用(如Ingress),部署在master节点,从而复用master节点的高可用。
采用标签,结合部署的yaml中的tolerations,实现ingress部署在master节点的配置。
shell
[root@master01 ~]# kubectl label nodes master01 ingress=enable
获取资源
获取部署所需的yaml资源。
shell
[root@master01 ~]# mkdir hmingress
[root@master01 ~]# cd hmingress/
[root@master01 hmingress]# helm repo add ingress-nginx https://kubernetes.github.io/ingress-nginx/
[root@master01 hmingress]# helm repo list | grep ingress-nginx
ingress-nginx https://kubernetes.github.io/ingress-nginx/
[root@master01 hmingress]# helm search repo ingress-nginx
NAME CHART VERSION APP VERSION DESCRIPTION
ingress-nginx/ingress-nginx 4.14.1 1.14.1 Ingress controller for Kubernetes using NGINX a...
[root@master01 hmingress]# helm show values ingress-nginx --repo https://kubernetes.github.io/ingress-nginx > defaults-values.yaml #查看默认配置
提示 :ingress官方参考:https://github.com/kubernetes/ingress-nginx
ingress部署参考:Installation Guide
修改配置
为方便后续管理和排障,对相关Nginx ingress挂载时区,以便使Pod时间正确,从而相关记录日志能具有时效性。
同时对ingress做了简单配置,如日志格式等。
shell
[root@master01 ingress]# vim myvalues.yaml
global:
image:
registry: registry.cn-hangzhou.aliyuncs.com
controller:
image:
image: google_containers/nginx-ingress-controller
digest: ""
config:
# ====================== 安全与功能控制 ======================
allow-snippet-annotations: "false" # 禁用Ingress注解中的代码片段功能,防止恶意用户注入危险Nginx配置
use-gzip: "true" # 启用Gzip压缩传输,减少30%-70%网络带宽消耗
use-geoip: "false" # 禁用GeoIP模块,避免加载地理位置数据库节省内存(约减少10MB内存占用)
server-tokens: "false" # 隐藏Nginx版本信息,防止攻击者利用特定版本漏洞进行定向攻击
# ====================== 连接与超时优化 ======================
keep-alive: "75" # 客户端连接保持时间(秒),减少TCP握手开销,平衡资源占用
keep-alive-requests: "1000" # 单个keepalive连接允许的最大请求数,提高连接复用率(默认100)
upstream-keepalive-connections: "50" # 到后端服务的连接池大小,减少频繁建立后端连接的开销
proxy-connect-timeout: "8" # 与后端服务建立连接的超时时间(秒),防止因网络问题导致worker阻塞
proxy-read-timeout: "30" # 从后端服务读取响应的超时时间,防止慢速后端占用连接资源
proxy-send-timeout: "30" # 向后端服务发送请求的超时时间,确保请求及时送达
# ====================== 缓冲区优化(针对2核4G内存) ======================
client-header-buffer-size: "16k" # 存储客户端请求头的缓冲区大小
large-client-header-buffers: "4 32k" # 处理超大请求头的缓冲区配置
client-body-buffer-size: "128k" # 存储客户端请求体的缓冲区大小
proxy-buffer-size: "16k" # 代理响应头缓冲区大小
proxy-buffers: "8 16k" # 代理响应内容缓冲区配置
proxy-busy-buffers-size: "32k" # 忙碌响应缓冲区限制,防止单个大响应阻塞整个worker
proxy-body-size: "20m" # 允许的客户端请求体最大尺寸
# ====================== 哈希表优化 ======================
server-name-hash-bucket-size: "128" # 服务器名哈希表桶大小
map-hash-bucket-size: "128" # map指令哈希表桶大小
# ====================== SSL安全强化 ======================
ssl-protocols: "TLSv1.2 TLSv1.3" # 仅允许现代安全协议,禁用已知漏洞的TLSv1.0/1.1
ssl-ciphers: "ECDHE-ECDSA-AES128-GCM-SHA256:ECDHE-RSA-AES128-GCM-SHA256:ECDHE-ECDSA-AES256-GCM-SHA384:ECDHE-RSA-AES256-GCM-SHA384:ECDHE-ECDSA-CHACHA20-POLY1305:ECDHE-RSA-CHACHA20-POLY1305:DHE-RSA-AES128-GCM-SHA256:DHE-RSA-AES256-GCM-SHA384" # 现代加密套件
ssl-session-tickets: "false" # 禁用Session Tickets,强制完全前向保密(PFS)
ssl-buffer-size: "16k" # SSL握手缓冲区大小
# ====================== 日志与监控 ======================
log-format-upstream: '{"time": "$time_iso8601", "remote_addr": "$proxy_protocol_addr", "x-forward-for": "$proxy_add_x_forwarded_for", "request_id": "$req_id","remote_user": "$remote_user", "bytes_sent": $bytes_sent, "request_time": $request_time, "status": $status, "vhost": "$host", "request_protocol": "$server_protocol", "path": "$uri", "query": "$args", "request_length": $request_length, "duration": $request_time,"method": "$request_method", "referrer": "$http_referer", "agent": "$http_user_agent", "upstream_addr": "$upstream_addr", "upstream_status": "$upstream_status" }' # 新增upstream状态
# ====================== Worker进程优化 ======================
worker-connections: "2048" # 单个worker进程允许的最大并发连接数
worker-rlimit-nofile: "65535" # worker进程可打开的文件描述符上限
extraEnvs:
- name: TZ
value: Asia/Shanghai
kind: DaemonSet
tolerations:
- key: node-role.kubernetes.io/control-plane
effect: NoSchedule
nodeSelector:
kubernetes.io/os: linux
ingress: enable
service:
type: NodePort
externalTrafficPolicy: "Local"
nodePorts:
http: "80"
https: "443"
admissionWebhooks:
patch:
image:
image: google_containers/kube-webhook-certgen
digest: ""
提示:添加默认backend需要等待default-backend创建完成controllers才能成功部署,新版本ingress不再推荐添加default backend。
正式部署
通常对于国外的包有可能直接安装会失败,可提前wget或者pull至本地,然后进行安装。
bash
[root@master01 hmingress]# helm pull ingress-nginx/ingress-nginx
[root@master01 hmingress]# ll
total 128K
-rw-r--r-- 1 root root 53K Dec 12 15:41 defaults-values.yaml
-rw-r--r-- 1 root root 62K Dec 12 16:03 ingress-nginx-4.14.1.tgz
-rw-r--r-- 1 root root 4.4K Dec 12 16:02 myvalues.yaml
[root@master01 hmingress]# helm upgrade --install ingress-nginx ./ingress-nginx-4.14.1.tgz --namespace ingress-nginx --create-namespace -f myvalues.yaml
提示:提示:如上本地安装命令等效于:
shell
[root@master01 hmingress]# helm upgrade --install ingress-nginx ingress-nginx/ingress-nginx --namespace ingress-nginx --create-namespace -f myvalues.yaml
确认验证
查看Pod部署进度,是否成功完成。
shell
[root@master01 hmingress]# kubectl get pods -n ingress-nginx -o wide
[root@master01 hmingress]# kubectl get svc -n ingress-nginx -o wide

提示 :其他更多ingress学习知识可参考此博客: Ingress-Nginx使用指南上篇 。
Dashboard部署
dashboard介绍
dashboard是基于Web的Kubernetes用户界面,即WebUI。
可以使用dashboard将容器化应用程序部署到Kubernetes集群,对容器化应用程序进行故障排除,以及管理集群资源。
可以使用dashboard来查看群集上运行的应用程序,以及创建或修改单个Kubernetes资源(例如部署、任务、守护进程等)。
可以使用部署向导扩展部署,启动滚动更新,重新启动Pod或部署新应用程序。
dashboard还提供有关群集中Kubernetes资源状态以及可能发生的任何错误的信息。
通常生产环境中建议部署dashboard,以便于图形化来完成基础运维。
从7.0.0版本开始,社区已放弃了对基于manifest安装的支持,现在只支持基于helm的安装。
由于多容器设置和对Kong网关API代理的严重依赖,原有基于yaml清单安装的方式已不可行。
同时基于helm的安装,部署速度更快,并且可以更好地控制Dashboard运行所需的所有依赖项。并且已经改变了版本控制方案,并从Helm chart中删除了appVersion。
因为,使用多容器设置,每个模块现在都是单独的版本,Helm chart版本现在可以被视为应用版本。
设置标签
基于最佳实践,非业务应用,或集群自身的应用都部署在Master节点。
shell
[root@master01 ~]# kubectl label nodes master01 dashboard=enable
提示:建议对于Kubernetes自身相关的应用(如dashboard),此类非业务应用部署在master节点。
创建证书
默认dashboard会自动创建证书,同时使用对应证书创建secret。生产环境可以启用相应的域名进行部署dashboard,因此需要将对于的域名制作为TLS证书。
证书可通过如下任意一种方式获取。
-
申请免费证书
多个渠道可获取免费90天的证书,免费证书获取可参考:https://freessl.cn 。或者腾讯云 SSL证书 板块。
将已获取的证书上传至对应目录。
-
脚本快速自签名
基于实验目的,采用自签名证书。
shell
[root@master01 ~]# mkdir -p /root/dashboard/certs
[root@master01 ~]# cd /root/dashboard/
[root@master01 dashboard]# wget http://down.linuxsb.com/myshell/signcert.sh
[root@master01 dashboard]# vim signcert.sh
#!/bin/sh
#***************************************************************#
# ScriptName: signcert.sh
# Author: xhy
# Create Date: 2025-02-25 21:49
# Modify Author: xhy
# Modify Date: 2025-04-27 19:11
# Version: v1
#***************************************************************#
# 配置参数
#PARENT_DOMAIN="linuxsb.com" # 父级域名
#SUB_DOMAINS=("aaa" "bbb" "ccc") # 子域名列表,可选配置
PARENT_DOMAIN="k8sy.com"
SUB_DOMAINS=("web")
#...... #其他保持默认
[root@master01 dashboard]# bash signcert.sh
[root@master01 dashboard]# ll certs/
total 24K
-rw-r--r-- 1 root root 2.4K Jul 19 20:50 fullchain.crt
-rw-r--r-- 1 root root 1.3K Jul 19 20:50 k8sy.com.crt
-rw------- 1 root root 1.7K Jul 19 20:50 k8sy.com.key
-rw-r--r-- 1 root root 1.2K Jul 19 20:50 myCA.crt
-rw------- 1 root root 1.7K Jul 19 20:50 myCA.key
-rw-r--r-- 1 root root 41 Jul 19 20:50 myCA.srl
- 方式二:命令快速自签名
shell
[root@master01 dashboard]# openssl req -x509 -nodes -days 365 -newkey rsa:2048 -keyout ./certs/k8sy.com.key -out ./certs/k8sy.com.crt -subj "/C=CN/ST=ZheJiang/L=HangZhou/O=Xianghy/OU=Xianghy/CN=web.k8sy.com"
[root@master01 dashboard]# ll certs/
提示:本指南采用申请免费证书进行创建。
手动创建secret
自定义证书的场景,建议提前使用对应的证书创建 secret 。
后续用于使用 https 暴露 dashboard 。
shell
[root@master01 dashboard]# kubectl create ns kubernetes-dashboard #dashboard独立ns
[root@master01 dashboard]# kubectl -n kubernetes-dashboard create secret tls kubernetes-dashboard-certs \
--cert=/root/dashboard/certs/web.k8sy.com.crt \
--key=/root/dashboard/certs/web.k8sy.com.key
[root@master01 dashboard]# kubectl -n kubernetes-dashboard get secret kubernetes-dashboard-certs -o yaml #查看证书信息
获取部署文件
添加kubernetes-dashboard的repo仓库。
shell
[root@master01 dashboard]# helm repo add kubernetes-dashboard https://kubernetes.github.io/dashboard/
[root@master01 dashboard]# helm repo list
NAME URL
......
kubernetes-dashboard https://kubernetes.github.io/dashboard/
[root@master01 dashboard]# helm search repo kubernetes-dashboard
NAME CHART VERSION APP VERSION DESCRIPTION
#......
kubernetes-dashboard/kubernetes-dashboard 7.14.0 General-purpose web UI for Kubernetes clusters
创建自定义配置
根据实际情况修改默认的chart values,未配置的项表示使用默认值。
如下yaml主要做了几项自定义配置:
- 指定dashboard部署在master节点,将其归属为集群自有应用,而非业务应用;
- 指定了使用自有的TLS证书,及https的ingress域名;
- 指定了污点能接受master节点;
- 指定了Pod时钟环境变量,使Pod时间正确。
kubernetes-dashboard默认的values值参考 Kubernetes dashboard chart values ,没有自定义的参数将自动沿用默认配置。
shell
[root@master01 ~]# cd /root/dashboard/
[root@master01 dashboard]# helm show values kubernetes-dashboard/kubernetes-dashboard > defaults-values.yaml #查看默认配置
[root@master01 dashboard]# vim myvalues.yaml
app:
scheduling:
nodeSelector: {"dashboard": "enable"}
ingress:
enabled: true
hosts:
# - localhost
- web.k8sy.com
ingressClassName: nginx
annotations:
nginx.ingress.kubernetes.io/ssl-redirect: "true"
tls:
enabled: true
secretName: "kubernetes-dashboard-certs"
tolerations:
- key: node-role.kubernetes.io/control-plane
effect: NoSchedule
auth:
nodeSelector: {"dashboard": "enable"}
# API deployment configuration
api:
scaling:
replicas: 2
containers:
env:
- name: TZ
value: Asia/Shanghai
nodeSelector: {"dashboard": "enable"}
tolerations:
- key: node-role.kubernetes.io/control-plane
operator: "Exists"
effect: "NoSchedule"
# WEB UI deployment configuration
web:
scaling:
replicas: 2
containers:
env:
- name: TZ
value: Asia/Shanghai
nodeSelector: {"dashboard": "enable"}
tolerations:
- key: node-role.kubernetes.io/control-plane
operator: "Exists"
effect: "NoSchedule"
# Metrics Scraper
metricsScraper:
scaling:
replicas: 2
containers:
env:
- name: TZ
value: Asia/Shanghai
nodeSelector: {"dashboard": "enable"}
tolerations:
- key: node-role.kubernetes.io/control-plane
operator: "Exists"
effect: "NoSchedule"
提示:当前版本kong不能完全关闭,否则后续部署成功后无法正常访问。
正式部署
根据生产环境最佳实践进行调优,调优完成后开始部署。
shel
[root@master01 dashboard]# helm upgrade --install kubernetes-dashboard kubernetes-dashboard/kubernetes-dashboard --create-namespace --namespace kubernetes-dashboard -f myvalues.yaml
提示:对于国内环境,可能如上直接部署会由于网络原因失败,可单独将dashboard包下载至本地,然后通过命令部署。
shell
[root@master01 dashboard]# helm pull kubernetes-dashboard/kubernetes-dashboard
[root@master01 dashboard]# helm upgrade --install kubernetes-dashboard ./kubernetes-dashboard-7.14.0.tgz \
--create-namespace --namespace kubernetes-dashboard \
-f myvalues.yaml
确认验证
shell
[root@master01 dashboard]# helm -n kubernetes-dashboard list
[root@master01 dashboard]# kubectl -n kubernetes-dashboard get pods -o wide
[root@master01 dashboard]# kubectl -n kubernetes-dashboard get svc -o wide
[root@master01 dashboard]# kubectl -n kubernetes-dashboard get ingress -o wide
NAME CLASS HOSTS ADDRESS PORTS AGE
kubernetes-dashboard nginx web.k8sy.com 10.20.45.69 80, 443 22m

创建管理员账户
建议创建管理员账户,dashboard默认没有创建具有管理员权限的账户,同时v7版本登录只支持token方式。
因此建议创建管理员权限的用户,然后创建此用户的token,然后使用此token进行登录。
shell
[root@master01 dashboard]# cat <<EOF > dashboard-admin.yaml
---
apiVersion: v1
kind: ServiceAccount
metadata:
name: admin
namespace: kubernetes-dashboard
---
apiVersion: rbac.authorization.k8s.io/v1
kind: ClusterRoleBinding
metadata:
name: admin
roleRef:
apiGroup: rbac.authorization.k8s.io
kind: ClusterRole
name: cluster-admin
subjects:
- kind: ServiceAccount
name: admin
namespace: kubernetes-dashboard
---
apiVersion: v1
kind: Secret
type: kubernetes.io/service-account-token
metadata:
name: admin
namespace: kubernetes-dashboard
annotations:
kubernetes.io/service-account.name: "admin"
EOF
[root@master01 dashboard]# kubectl apply -f dashboard-admin.yaml
查看token
最新版dashboard只支持token的方式访问dashboard。
shell
[root@master01 dashboard]# cat >getlogintoken.sh<<'EOF'
#!/bin/bash
#***************************************************************#
# ScriptName: getlogintoken.sh
# Author: xhy
# Create Date: 2025-12-12 21:03
# Modify Author: xhy
# Modify Date: 2025-12-12 21:04
# Version: v1
#***************************************************************#
ADMIN_SECRET=$(kubectl -n kubernetes-dashboard get secret | grep admin | awk '{print $1}')
DASHBOARD_LOGIN_TOKEN=$(kubectl describe secret -n kubernetes-dashboard ${ADMIN_SECRET} | grep -E '^token' | awk '{print $2}')
echo ${DASHBOARD_LOGIN_TOKEN}
EOF
[root@master01 dashboard]# chmod u+x getlogintoken.sh && bash getlogintoken.sh
提示 :也可通过如下方式获取name为admin的secret的token。
kubectl -n kubernetes-dashboard get secret admin -o jsonpath={".data.token"} | base64 -d
将web.k8sy.com.crt证书文件导入,以便于浏览器正确识别该自签名证书,若证书是合法 CA 颁发的,不需要额外再导入。
导入证书
将web.k8sy.com.crt证书导入浏览器,并设置为信任,可规避证书不受信任的弹出。
测试访问dashboard
本实验采用ingress所暴露的域名: https://web.k8sy.com
使用对应admin用户的token进行访问。

登录后默认进入的是default命名空间,可切换至其他对应的namespace,对整个Kubernetes进行管理和查看。

提示 :更多dashboard访问方式及认证可参考:Kubernetes Dashboard简介及使用 。
dashboard登录整个流程可参考:https://www.cnadn.net/post/2613.html
Longhorn存储部署
Longhorn概述
Longhorn是用于Kubernetes的开源分布式块存储系统。
当前Kubernetes 1.34.3版本建议使用Longhorn 1.10.1 。
提示 :更多介绍参考:longhorn 。
安装要求
安装 Longhorn 的 Kubernetes 集群中的每个节点都必须满足以下要求:
- 与 Kubernetes 兼容的容器运行时,如Docker v1.13+、containerd v1.3.7+ ;
- Kubernetes >= v1.25;
- open-iscsi已安装,并且iscsid守护程序在所有节点上运行,此为必要条件,Longhorn 依赖 iscsiadm 主机为 Kubernetes 提供持久卷;
- RWX 支持要求每个节点都安装 NFSv4 客户端;
- 有关安装 NFSv4 客户端;
- 主机文件系统支持file extents存储数据的功能,当前支持:ext4、xfs;
- 其他必要命令工具:bash、curl、findmnt、grep、awk、blkid、lsblk;
- 为了正确部署和运行 Longhorn,Longhorn 工作负载必须能够以 root 身份运行。
本指南旨在使用longhorn给Kubernetes提供持久化存储,通常由Kubernetes的应用操作Longhorn,Longhorn也支持直接通过longhornctl命令操作存储。
longhornctl命令更多使用参考:longhornctl命令工具 。
shell
curl -sSfL -o /usr/local/bin/longhornctl https://github.com/longhorn/cli/releases/download/v1.10.1/longhornctl-linux-amd64
chmod +x /usr/local/bin/longhornctl
root权限说明可参考: Root和特权权限说明
安装准备
- 环境准备
后续业务应用可能运行在任意节点位置,挂载操作需要在任何节点可正常执行。
所有节点均需要安装基础以来软件。
shell
[root@master01 ~]# source c3nodesenv.sh
[root@master01 ~]# for all_ip in ${ALL_IPS[@]}
do
echo -e "\n\n\033[33m[INFO] >>> ${all_ip}...\033[0m"
ssh root@${all_ip} "cat /boot/config-`uname -r`| grep CONFIG_NFS_V4"
ssh root@${all_ip} "yum -y install iscsi-initiator-utils nfs-utils cryptsetup &"
ssh root@${all_ip} "systemctl enable iscsid --now && modprobe iscsi_tcp"
ssh root@${all_ip} "cat > /etc/modules-load.d/iscsid.conf <<EOF
iscsi_tcp
nfs
nfsv4
EOF"
ssh root@${all_ip} "systemctl daemon-reload && systemctl restart systemd-modules-load.service"
ssh root@${all_ip} "systemctl enable iscsid --now"
done
提示:如上仅需Master01节点操作,从而实现所有Worker节点的组件安装。
设置标签
本实验规划 master 和 worker 节点都用于提供存储,实现超融合架构,同时 Longhorn UI 只部署在 master 节点。
在Master节点上部署 Longhorn UI 。
在worker节点上部署 Longhorn Manager。
在所有节点上部署 Longhorn Driver 。
shell
[root@master01 ~]# kubectl label nodes master01 longhorn-ui=enabled
[root@master01 ~]# kubectl label nodes worker0{1,2} longhorn-storage=enabled
[root@master01 ~]# kubectl label nodes master01 longhorn-storage=enabled
提示:ui图形界面可复用master高可用,因此部署在master节点。
准备磁盘
Longhorn的分布式存储,建议独立磁盘设备专门作为存储卷,可提前挂载。
longhorn默认使用/var/lib/longhorn/作为设备路径,可提前挂载 /dev/sdb 设备。
不同环境下裸磁盘的设备名不一样,且根据启动时识别的顺序可能设备名不一样,因此建议采用UUID挂载设备,保持挂载一致性。
注意:执行如下自动挂载脚本前必须检查所有节点的数据盘设备,必须和脚本设置的一致。
shell
[root@master01 ~]# mkdir -p longhorn/certs
[root@master01 ~]# cd longhorn/
[root@master01 longhorn]# vim automountdev.sh
#!/bin/bash
#***************************************************************#
# ScriptName: automountdev.sh
# Author: xhy
# Create Date: 2025-07-20 01:31
# Modify Author: xhy
# Modify Date: 2025-07-20 01:31
# Version: v1
#***************************************************************#
# 定义设备路径和挂载点
DEVICE="/dev/nvme0n3"
MOUNT_POINT="/var/lib/longhorn"
# 检查设备是否存在
if [ ! -e "$DEVICE" ]; then
echo "错误:设备 $DEVICE 不存在!"
exit 1
fi
# 检查是否已格式化
if ! blkid "$DEVICE" | grep -q 'TYPE="xfs"'; then
echo "格式化 $DEVICE 为 XFS 文件系统..."
mkfs.xfs -f "$DEVICE"
if [ $? -ne 0 ]; then
echo "格式化失败!"
exit 1
fi
echo "格式化完成"
fi
# 获取 UUID
UUID=$(blkid -s UUID -o value "$DEVICE")
if [ -z "$UUID" ]; then
echo "无法获取设备 UUID!"
exit 1
fi
# 创建挂载点目录
mkdir -p "$MOUNT_POINT"
# 检查是否已挂载
if grep -q "$MOUNT_POINT" /etc/fstab; then
echo "挂载点 $MOUNT_POINT 已在 fstab 中存在"
else
# 备份原始 fstab
cp /etc/fstab /etc/fstab.bak
# 添加挂载配置
echo "UUID=$UUID $MOUNT_POINT xfs defaults 0 0" | tee -a /etc/fstab
echo "已添加持久化挂载配置"
fi
# 挂载设备
mount -a
if [ $? -eq 0 ]; then
echo "挂载成功!"
echo "设备信息:"
df -hT "$MOUNT_POINT"
else
echo "挂载失败,请检查!"
exit 1
fi
[root@master01 longhorn]# source /root/c3nodesenv.sh
[root@master01 longhorn]# for node_ip in "${ALL_IPS[@]}"
do
echo ">>> ${all_ip}"
scp -rp /root/longhorn/automountdev.sh root@${all_ip}:/root/
ssh root@${all_ip} "bash /root/automountdev.sh"
done
提示:如上操作仅需在master01上执行,可实现所有worker节点自动格式化磁盘设备,自动完成挂载。
根据实际生产环境,对Longhorn进行优化配置。
存储节点使用worker01、worker02、worker03,图形界面可部署在master节点,复用Kubernetes的高可用。
提示 :也可使用kubectl进行安装,kubectl安装参考官方: Install with Kubectl
kubectl和helm安装时均可自定义相关配置,更多自定义配置可参考官方:Longhorn自定义配置
获取部署文件
shell
[root@master01 longhorn]# helm repo add longhorn https://charts.longhorn.io
[root@master01 longhorn]# helm repo list | grep longhorn
longhorn https://charts.longhorn.io
[root@master01 longhorn]# helm search repo longhorn
NAME CHART VERSION APP VERSION DESCRIPTION
longhorn/longhorn 1.10.1 v1.10.1 Longhorn is a distributed block storage system ...
手动创建secret
自定义证书的场景,建议提前使用对应的证书创建 secret 。
后续用于使用 https 暴露 longhorn 管理界面。
shell
[root@master01 longhorn]# kubectl create ns longhorn-system
[root@master01 longhorn]# kubectl -n longhorn-system create secret tls longhorn-web-certs \
--cert=/root/longhorn/certs/longhorn.k8sy.com.crt \
--key=/root/longhorn/certs/longhorn.k8sy.com.key
[root@master01 longhorn]# kubectl -n longhorn-system get secret longhorn-web-certs -o yaml #查看证书信息
创建Longhorn UI密码
使用已部署完成的ingress将Longhorn UI暴露,以便于使用URL形式访问Longhorn图形界面进行Longhorn的基础管理。
使用helm部署Longhorn中,可直接在自定义 values中直接配置ingress,若开启认证,则需要提前创建好用户密码。
shell
[root@master01 longhorn]# USER=admin; PASSWORD=admin1234; echo "${USER}:$(openssl passwd -stdin -apr1 <<< ${PASSWORD})" > auth
提示:也可通过如下命令创建用户名和密码:
shell
[root@master01 longhorn]# yum -y install httpd-tools
[root@master01:~/longhorn# htpasswd -c auth admin #创建用户名和密码
New password: [输入密码]
Re-type new password: [输入密码]
创建secret。
shell
[root@master01 longhorn]# kubectl -n longhorn-system create secret generic longhorn-basic-auth --from-file=auth
创建自定义配置
shell
[root@master01 longhorn]# helm show values longhorn --repo https://charts.longhorn.io > defaults-values.yaml #查看默认配置
[root@master01 longhorn]# vim myvalues.yaml
# 默认的StorageClass为3副本,存储消耗过大,可调整为2
persistence:
defaultClassReplicaCount: 2
defaultSettings:
storageMinimalAvailablePercentage: "10" #默认集群预留百分比
storageReservedPercentageForDefaultDisk: "0" #默认磁盘预留百分比
longhornManager:
nodeSelector:
longhorn-storage: enabled
extraVolumeMounts:
- name: timeconfig
mountPath: /etc/localtime
readOnly: true
extraVolumes:
- name: timeconfig
hostPath:
path: /etc/localtime
longhornDriver:
nodeSelector:
longhorn-storage: enabled
longhornUI:
replicas: 2
nodeSelector:
longhorn-ui: enabled
tolerations:
- key: node-role.kubernetes.io/control-plane
effect: NoSchedule
extraVolumeMounts:
- name: timeconfig
mountPath: /etc/localtime
readOnly: true
extraVolumes:
- name: timeconfig
hostPath:
path: /etc/localtime
ingress:
enabled: true
ingressClassName: "nginx"
host: "longhorn.k8sy.com"
tls: true
tlsSecret: longhorn-web-certs
path: /
pathType: Prefix
annotations:
nginx.ingress.kubernetes.io/auth-type: basic
nginx.ingress.kubernetes.io/auth-secret: longhorn-basic-auth
nginx.ingress.kubernetes.io/auth-realm: 'Authentication Required'
nginx.ingress.kubernetes.io/proxy-body-size: 50m
nginx.ingress.kubernetes.io/ssl-redirect: "true"
对于longhorn-ui的svc不建议直接通过nodeport暴露,保持默认的ClusterIP,然后通过ingress对外暴露。
正式部署
基于自定义的 helm values 进行部署。
shell
[root@master01 longhorn]# helm upgrade --install longhorn longhorn/longhorn --create-namespace --namespace longhorn-system -f myvalues.yaml
[root@master01 longhorn]# kubectl -n longhorn-system get pods -o wide #查看所有已部署的Pod
[root@master01 longhorn]# kubectl -n longhorn-system get svc
[root@master01 longhorn]# kubectl -n longhorn-system get svc longhorn-frontend
[root@master01 longhorn]# kubectl -n longhorn-system get ingress longhorn-ingress
[root@master01 longhorn]# kubectl -n longhorn-system describe svc longhorn-frontend
[root@master01 longhorn]# kubectl -n longhorn-system describe ingress longhorn-ingress



提示:若部署异常可删除重建,若出现无法删除namespace,可通过如下操作进行删除:
方式一:
shell
[root@master01 longhorn]# helm -n longhorn-system uninstall longhorn
[root@master01 longhorn]# kubectl -n longhorn-system edit settings.longhorn.io deleting-confirmation-flag
#......
value: "true"
方式二:
shell
wget https://github.com/longhorn/longhorn/blob/master/uninstall/uninstall.yaml
kubectl apply -f uninstall.yaml
kubectl get job/longhorn-uninstall -n longhorn-system -w
kubectl delete -f uninstall.yaml #等待任务完成再次执行delete
rm -rf /var/lib/longhorn/*
动态sc创建
部署Longhorn后,默认已创建一个名为longhorn的sc。
shell
[root@master01 longhorn]# kubectl get sc
NAME PROVISIONER RECLAIMPOLICY VOLUMEBINDINGMODE ALLOWVOLUMEEXPANSION AGE
longhorn (default) driver.longhorn.io Delete Immediate true 8h
longhorn-static driver.longhorn.io Delete Immediate true 8h
也可以通过如下方式创建一个新的sc,测试Longhorn部署结果。
shell
[root@master01 longhorn]# cat <<EOF > longhornpsc.yaml
kind: StorageClass
apiVersion: storage.k8s.io/v1
metadata:
name: longhorn-test
provisioner: driver.longhorn.io
allowVolumeExpansion: true
parameters:
numberOfReplicas: "3"
staleReplicaTimeout: "2880" # 48 hours in minutes
fromBackup: ""
fsType: "ext4"
EOF
[root@master01 longhorn]# kubectl apply -f longhornpsc.yaml
测试PV及PVC
使用常见的Nginx Pod进行测试,模拟生产环境常见的Web类应用的持久性存储卷。
shell
[root@master01 longhorn]# cat <<EOF > longhorntest.yaml
---
apiVersion: v1
kind: PersistentVolumeClaim
metadata:
name: longhorn-pvc
spec:
accessModes:
- ReadWriteOnce
storageClassName: longhorn
resources:
requests:
storage: 50Mi
---
apiVersion: v1
kind: Pod
metadata:
name: longhorn-pod
namespace: default
spec:
containers:
- name: volume-test
image: uhub.service.ucloud.cn/imxhy/nginx:1.29.0
imagePullPolicy: IfNotPresent
volumeMounts:
- name: volv
mountPath: /usr/share/nginx/html
ports:
- containerPort: 80
volumes:
- name: volv
persistentVolumeClaim:
claimName: longhorn-pvc
EOF #创建Pod
[root@master01 longhorn]# kubectl apply -f longhorntest.yaml
[root@master01 longhorn]# kubectl get pods -o wide
[root@master01 longhorn]# kubectl get pvc -o wide
[root@master01 longhorn]# kubectl get pv -o wide

确认验证
浏览器访问:longhorn.k8sy.com ,并输入设置的账号和密码,使用admin/[密码]登录查看。

Prometheus监控部署
Prometheus简介
参考:
Kubernetes集群管理-Prometheus+Grafana监控方案
获取资源
[root@master01 ~]# git clone https://github.com/prometheus-operator/kube-prometheus.git
[root@master01 ~]# cd kube-prometheus/manifests/
[root@master01 manifests]# grep -rn 'image:' ./ | awk '{print $3}' | grep -v ^$ | sort | uniq > images.list #提前通过脚本下载镜像
[root@master01 manifests]# wget https://down.linuxsb.com/myshell/js_pull_lists_images.sh
[root@master01 manifests]# source /root/c3nodesenv.sh
[root@master01 manifests]# for all_ip in ${ALL_IPS[@]}
do
echo -e "\n\n\033[33m[INFO] >>> ${all_ip}...\033[0m"
sleep 1
scp -rp js_pull_lists_images.sh images.list root@${all_ip}:/root/
ssh root@${all_ip} "chmod u+x /root/js_pull_lists_images.sh"
ssh root@${all_ip} "nohup bash -c '/root/js_pull_lists_images.sh' >/dev/null 2>&1 </dev/null &"
done
创建prometheus持久卷
prometheus 默认是通过 emptyDir 进行挂载的,emptyDir 挂载的数据的生命周期和 Pod 生命周期一致的,为了实现数据持久化,本方案建议提前生成持久卷。
prometheus是一种 StatefulSet 有状态集的部署模式,可直接将 StorageClass 配置到如下yaml 中。
本环境已创建动态存储longhorn,longhorn部署参考《附034.Kubernetes_v1.21.0高可用部署架构二》。
[root@master01 manifests]# kubectl get sc
NAME PROVISIONER RECLAIMPOLICY VOLUMEBINDINGMODE ALLOWVOLUMEEXPANSION AGE
longhorn driver.longhorn.io Delete Immediate true 12d
[root@master01 manifests]# vim prometheus-prometheus.yaml #追加如下持久化配置
......
storage:
volumeClaimTemplate:
spec:
storageClassName: longhorn
resources:
requests:
storage: 1Gi
优化grafana
当前grafana可能会由于资源过低,刷新会异常夯死,建议增大资源申请。
shell
[root@master01 manifests]# vi grafana-deployment.yaml
#......
resources:
limits:
cpu: 500m
memory: 600Mi
requests:
cpu: 400m
memory: 500Mi
#......
创建grafana持久卷
grafana默认的SQLite数据库,部分非SSD固态硬盘下,性能一般。
可根据实际情况选择默认的SQLite数据库方式部署,或者优化为MySQL数据库,本指南建议使用MySQL数据库进行优化部署,两者选其一即可。
优化部署-使用MySQL数据库
提示 :grafana默认使用sqlite充当数据库,但经常会遇到性能问题,所以可做下改造(可选)。
优化部署步骤是在正常部署后新增的可选,而不是和正常部署二选一。
- 创建PVC
Grafana 是部署模式为 Deployment,所以我们提前为其创建一个 grafana-local-storage 文件,用于持久化 Grafana 本地文件。
shell
[root@master01 manifests]# vim grafana-pvc.yaml
---
apiVersion: v1
kind: PersistentVolumeClaim
metadata:
name: grafana-local-storage
namespace: monitoring
spec:
accessModes:
- ReadWriteOnce
storageClassName: longhorn
resources:
requests:
storage: 1Gi
- 创建MySQL部署
创建MySQL部署配置文件,同时使用 volumeClaimTemplates 直接创建对应的PVC,该pvc创建一个用于持久化 MySQL 的数据所需的PVC。
shell
[root@master01 manifests]# vim grafana-mysql-deployment.yaml
---
apiVersion: v1
kind: Secret
metadata:
name: grafana-mysql-secret
namespace: monitoring
type: Opaque
stringData:
MYSQL_ROOT_PASSWORD: "rootpass"
MYSQL_DATABASE: "grafana"
MYSQL_USER: "grafana"
MYSQL_PASSWORD: "grafanapass"
---
apiVersion: apps/v1
kind: StatefulSet
metadata:
name: grafana-mysql
namespace: monitoring
labels:
app: grafana-mysql
spec:
serviceName: grafana-mysql-service
replicas: 1
selector:
matchLabels:
app: grafana-mysql
volumeClaimTemplates:
- kind: PersistentVolumeClaim
apiVersion: v1
metadata:
name: mysql-data
spec:
accessModes:
- ReadWriteOnce
resources:
requests:
storage: 5Gi
storageClassName: longhorn
template:
metadata:
labels:
app: grafana-mysql
spec:
containers:
- name: mysql
image: 'docker.1ms.run/library/mysql:8.4.7'
env:
- name: MYSQL_ROOT_PASSWORD
valueFrom:
secretKeyRef:
name: grafana-mysql-secret
key: MYSQL_ROOT_PASSWORD
- name: MYSQL_DATABASE
valueFrom:
secretKeyRef:
name: grafana-mysql-secret
key: MYSQL_DATABASE
- name: MYSQL_USER
valueFrom:
secretKeyRef:
name: grafana-mysql-secret
key: MYSQL_USER
- name: MYSQL_PASSWORD
valueFrom:
secretKeyRef:
name: grafana-mysql-secret
key: MYSQL_PASSWORD
args:
- "--character-set-server=utf8mb4"
- "--collation-server=utf8mb4_unicode_ci"
ports:
- name: mysql-port
containerPort: 3306
protocol: TCP
volumeMounts:
- mountPath: /var/lib/mysql
name: mysql-data
startupProbe:
exec:
command:
- /bin/sh
- -c
- "mysql -uroot -p${MYSQL_ROOT_PASSWORD} -e 'SELECT 1'"
periodSeconds: 5
timeoutSeconds: 3
failureThreshold: 60
livenessProbe:
exec:
command:
- /bin/sh
- -c
- "mysql -uroot -p${MYSQL_ROOT_PASSWORD} -e 'SELECT 1'"
initialDelaySeconds: 60
periodSeconds: 10
timeoutSeconds: 5
readinessProbe:
exec:
command:
- /bin/sh
- -c
- "mysql -uroot -p${MYSQL_ROOT_PASSWORD} -e 'SELECT 1'"
initialDelaySeconds: 10
periodSeconds: 5
timeoutSeconds: 3
securityContext:
runAsNonRoot: false
---
apiVersion: v1
kind: Service
metadata:
name: grafana-mysql-service
namespace: monitoring
spec:
selector:
app: grafana-mysql
ports:
- name: mysql-port
port: 3306
targetPort: 3306
clusterIP: None
EOF
- 修改grafana默认配置
修改grafana默认配置文件,追加MySQL数据库的配置,以便于正式启用MySQL数据库作为默认数据库。
shell
[root@master01 manifests]# vim grafana-config.yaml
apiVersion: v1
kind: Secret
metadata:
labels:
#......
stringData:
grafana.ini: |
[database]
type = mysql
host = grafana-mysql-service.monitoring.svc.cluster.local:3306
name = grafana
user = grafana
password = grafanapass
ssl_mode = disable
[date_formats]
default_timezone = UTC
type: Opaque
- 修改grafana持久化
修改grafana持久挂载。
shell
[root@master01 manifests]# vim grafana-deployment.yaml
#......
serviceAccountName: grafana
volumes:
# - emptyDir: {} #注释此两行
# name: grafana-storage
- name: grafana-storage
persistentVolumeClaim:
claimName: grafana-local-storage
#......
提示 :根据实际情况,可将grafana-deployment.yaml调整为 replicas: 2 。
默认部署-使用SQLite数据库
Grafana 是部署模式为 Deployment,所以我们提前为其创建一个 grafana-pvc.yaml 文件,加入下面 PVC 配置。
shell
[root@master01 manifests]# vim grafana-pvc.yaml
apiVersion: v1
kind: PersistentVolumeClaim
metadata:
name: grafana-local-storage
namespace: monitoring
spec:
accessModes:
- ReadWriteOnce
storageClassName: longhorn
resources:
requests:
storage: 1Gi
[root@master01 manifests]# vim grafana-deployment.yaml
#......
serviceAccountName: grafana
volumes:
# - emptyDir: {} #注释此两行
# name: grafana-storage
- name: grafana-storage
persistentVolumeClaim:
claimName: grafana-local-storage
#......
提示:如上部署会基于grafana默认的SQLite数据库,部分非SSD固态硬盘下,性能一般。
nodeport暴露服务
需要修改的是alertmanager-main,grafana,prometheus-k8s。
采用nodeport暴露服务,验证相关服务是否正常。
若采用ingress服务暴露,此步骤可跳过。
[root@master01 manifests]# vim alertmanager-service.yaml
apiVersion: v1
kind: Service
metadata:
#......
name: alertmanager-main
namespace: monitoring
spec:
type: NodePort #SVC暴露模式设为NodePort
ports:
- name: web
port: 9093
targetPort: web
nodePort: 30010 #指定nodePort
- name: reloader-web
port: 8080
targetPort: reloader-web
#......
[root@master01 manifests]# vim grafana-service.yaml
apiVersion: v1
kind: Service
metadata:
#......
name: grafana
namespace: monitoring
spec:
type: NodePort #SVC暴露模式设为NodePort
ports:
- name: http
port: 3000
targetPort: http
nodePort: 30011 #指定nodePort
#......
[root@master01 manifests]# vim prometheus-service.yaml
apiVersion: v1
kind: Service
#......
name: prometheus-k8s
namespace: monitoring
spec:
type: NodePort #SVC暴露模式设为NodePort
ports:
- name: web
port: 9090
targetPort: web
nodePort: 30012 #指定nodePort
- name: reloader-web
port: 8080
targetPort: reloader-web
#......
策略配置
若要使用端口访问,由于kube-Prometheus默认会创建networkpolicy,因此在不额外配置放通规则的情况下,可删除相应的策略。
shell
[root@master01 manifests]# mv alertmanager-networkPolicy.yaml{,.bak}
[root@master01 manifests]# mv grafana-networkPolicy.yaml{,.bak}
[root@master01 manifests]# mv prometheus-networkPolicy.yaml{,.bak}
正式部署
[root@master01 manifests]# kubectl apply --server-side -f ./setup #创建monitoring命名空间和CRD模板
[root@master01 manifests]# kubectl apply -f .
[root@master01 manifests]# kubectl -n monitoring get pods
提示 :如上操作会创建monitoring 的命名空间,以及相关的 Prometheus Operator 控制器。
创建 Operator 后,可以创建自定义资源清单(CRD),若需要自定义资源对象生效就需要安装对应的 Operator 控制器,因此如上创建operator需要在创建CRD之前。
提示 :kube-Prometheus安装和使用完全教程 中提到了给Prometheus提权,可参考。
ingress暴露服务
创建secret
创建用于ingress暴露的TLS secret,用于后续将所有管家服务以ingress形式暴露出来。
提前将相关证书上传至服务器。
shell
[root@master01 manifests]# mkdir /root/kube-prometheus/certs
[root@master01 manifests]# ll /root/kube-prometheus/certs/
total 36K
-rw-r--r-- 1 root root 4.4K Dec 14 2025 alertmanager.k8sy.com.crt
-rw-r--r-- 1 root root 1.7K Dec 14 2025 alertmanager.k8sy.com.key
-rw-r--r-- 1 root root 4.4K Dec 12 20:54 grafana.k8sy.com.crt
-rw-r--r-- 1 root root 1.7K Dec 12 20:54 grafana.k8sy.com.key
-rw-r--r-- 1 root root 4.4K Dec 12 20:54 prometheus.k8sy.com.crt
-rw-r--r-- 1 root root 1.7K Dec 12 20:54 prometheus.k8sy.com.key
[root@master01 manifests]# kubectl -n monitoring create secret tls alertmanager-k8sy-certs \
--cert=/root/kube-prometheus/certs/alertmanager.k8sy.com.crt \
--key=/root/kube-prometheus/certs/alertmanager.k8sy.com.key
[root@master01 manifests]# kubectl -n monitoring create secret tls grafana-k8sy-certs \
--cert=/root/kube-prometheus/certs/grafana.k8sy.com.crt \
--key=/root/kube-prometheus/certs/grafana.k8sy.com.key
[root@master01 manifests]# kubectl -n monitoring create secret tls prometheus-k8sy-certs \
--cert=/root/kube-prometheus/certs/prometheus.k8sy.com.crt \
--key=/root/kube-prometheus/certs/prometheus.k8sy.com.key
创建alertmanager-main ingress策略
shell
[root@master01 manifests]# cat >alertmanager-ingress.yaml<<EOF
apiVersion: networking.k8s.io/v1
kind: Ingress
metadata:
name: alertmanager-ingress
namespace: monitoring
labels:
kubernetes.io/name: alertmanager
spec:
ingressClassName: "nginx"
rules:
- host: alertmanager.k8sy.com
http:
paths:
- path: /
pathType: Prefix
backend:
service:
name: alertmanager-main
port:
number: 9093
tls:
- hosts:
- alertmanager.k8sy.com
secretName: alertmanager-k8sy-certs
EOF
[root@master01 manifests]# kubectl apply -f alertmanager-ingress.yaml
创建prometheus ingress策略
[root@master01 manifests]# cat >prometheus-ingress.yaml<<EOF
apiVersion: networking.k8s.io/v1
kind: Ingress
metadata:
name: prometheus-ingress
namespace: monitoring
annotations:
kubernetes.io/ingress.class: "nginx"
labels:
kubernetes.io/name: prometheus
spec:
ingressClassName: "nginx"
rules:
- host: prometheus.k8sy.com
http:
paths:
- path: /
pathType: Prefix
backend:
service:
name: prometheus-k8s
port:
number: 9090
tls:
- hosts:
- prometheus.k8sy.com
secretName: prometheus-k8sy-certs
EOF
[root@master01 manifests]# kubectl apply -f prometheus-ingress.yaml
创建grafana ingress策略
[root@master01 manifests]# cat >grafana-ingress.yaml<<EOF
apiVersion: networking.k8s.io/v1
kind: Ingress
metadata:
name: grafana-ingress
namespace: monitoring
labels:
kubernetes.io/name: grafana
spec:
ingressClassName: "nginx"
rules:
- host: grafana.k8sy.com
http:
paths:
- path: /
pathType: Prefix
backend:
service:
name: grafana
port:
number: 3000
tls:
- hosts:
- grafana.k8sy.com
secretName: grafana-k8sy-certs
EOF
[root@master01 manifests]# kubectl apply -f grafana-ingress.yaml
确认验证
确认部署
[root@master01 manifests]# kubectl -n monitoring get pods -o wide
[root@master01 manifests]# kubectl -n monitoring get svc -o wide

端口访问
访问alertmanager,http://172.24.8.100:30010/ 。

访问grafana,http://172.24.8.100:30011/ ,默认用户名密码都为admin。

访问prometheus,http://172.24.8.100:30012/ 。

域名访问
访问 alertmanager,https://alertmanager.k8sy.com 。

访问 prometheus,https://prometheus.k8sy.com 。

访问 grafana,https://grafana.k8sy.com 。

配置grafana
配置源数据
浏览器访问:http://grafana.k8sy.com ,Connections ----> Data Sources。

本项目grafana默认已经添加了Prometheus数据源,可以直接使用。
配置Grafana
配置dashboard,本实验使用315号模板,此Dashboard 模板来展示 Kubernetes 集群的监控信息。
设置相关dashboard页面名称,以及选择数据源。


提示:14518也是一个针对Kubernetes的dashboard模板。
Grafana其他配置
建议配置对应的时区和语言。

提示:本文参考:https://blog.csdn.net/zuozewei/article/details/108358460
Prometheus相关指标
结合 Prometheus 可以通过 Metrics 数据源实现针对Kubernetes的各种监控,主要有:
-
宿主机(worker):对于 worker 节点的监控数据,需要借助 Node Exporter 。一般来说,Node Exporter 会以 DaemonSet 的方式运行在宿主机上。
Exporter,就是代替被监控对象来对 Prometheus 暴露出可以被"抓取"的 Metrics 信息的一个辅助进程。而 Node Exporter 可以暴露给 Prometheus 采集的 Metrics 数据,Metrics 指标非常丰富,包括但不限于节点的负载(Load)、CPU 、内存、磁盘以及网络这样的常规信息。
-
Kubernetes API:主要包括 kubernetes 的 API Server、kubelet 等组件的 /metrics API。
除了常规的 CPU、内存的信息外,这部分信息还主要包括了各个组件的核心监控指标。比如,对于 API Server 来说,它就会在 /metrics API 里,暴露出各个 Controller 的工作队列(Work Queue)的长度、请求的 QPS 和延迟数据等等。此类指标,是检查 Kubernetes 本身工作情况的主要依据。
-
Kubernetes 业务:这部分数据,一般叫作 Kubernetes 核心监控数据(core metrics)。这其中包括了 Pod、Node、容器、Service 等主要 Kubernetes 核心概念的 Metrics。其中,容器相关的 Metrics 主要来自于 kubelet 内置的 cAdvisor 服务。在 kubelet 启动后,cAdvisor 服务也随之启动,而它能够提供的信息,可以细化到每一个容器的 CPU 、文件系统、内存、网络等资源的使用情况。需要注意的是,这里提到的是 Kubernetes 核心监控数据。