Java 日志框架演进史:从早期原生到现代实现的完整指南
在 Java 生态中,日志框架是项目开发、调试和运维的核心组件,其发展历经多个阶段,形成了 "接口 + 实现" 的分层架构。理解其发展历史和组成,能帮助开发者选择合适的日志方案并避免依赖冲突。
一、Java 日志框架的发展历史
Java 日志框架的演进本质是解决 "日志接口不统一" 和 "实现方案冗余" 的问题,可分为 4 个关键阶段:
阶段 1:早期原生日志(JDK 1.3-1.4,2000-2002)
-
背景 :Java 早期无官方日志 API,开发者需手动通过
System.out.println()或自定义日志工具类实现日志功能,无法满足 "分级打印""输出到文件" 等复杂需求。 -
关键产物 :JDK 1.4(2002 年)引入
java.util.logging(JUL,也称 JDK Logging),作为官方原生日志实现。- 优势:无需额外依赖,内置日志分级(SEVERE、WARNING、INFO 等)、处理器(ConsoleHandler、FileHandler)。
- 缺陷 :API 设计繁琐(配置需通过代码或复杂的
logging.properties)、扩展性差(无法灵活集成第三方输出源),未成为主流。
阶段 2:第三方实现主导(2001-2006)
由于 JUL 的局限性,第三方日志实现快速崛起,其中Log4j成为行业标杆:
- Log4j (2001 年):由 Apache 基金会开发,彻底改变 Java 日志生态。
- 核心创新:提出 "日志分级(DEBUG/INFO/WARN/ERROR/FATAL)""Appender(输出目的地,如文件、数据库)""Layout(日志格式)" 的分层设计,支持灵活配置(XML/Properties 文件)。
- 地位 :几乎成为 2000 年代 Java 项目的 "默认日志实现",但存在接口与实现强耦合的问题 ------ 项目直接依赖 Log4j 的 API,后续切换其他实现(如 JUL)需修改代码。
阶段 3:日志接口标准化(2006-2014)
为解决 "接口不统一" 的痛点,日志门面(Logging Facade) 概念出现:定义统一的日志接口,屏蔽底层实现差异,让项目可 "无代码修改切换实现"。
-
关键产物 1:SLF4J(Simple Logging Facade for Java,2006 年):由 Log4j 作者 Ceki Gülcü 开发,目标是成为 "Java 日志的统一门面"。
- 核心作用 :仅定义日志接口(如
org.slf4j.Logger、org.slf4j.LoggerFactory),不提供具体实现,需搭配底层实现框架使用。
- 核心作用 :仅定义日志接口(如
-
关键产物 2:Commons Logging(JCL,2001 年,后期竞争):Apache 基金会推出的另一日志门面,功能与 SLF4J 类似,但存在 "类加载机制复杂""依赖冲突隐患" 等问题,逐渐被 SLF4J 取代。
阶段 4:现代日志实现与生态整合(2014 年至今)
随着项目复杂度提升,对日志的 "性能""异步输出""分布式追踪" 需求增强,新一代日志实现框架出现:
- Log4j 2(2014 年):Log4j 的升级版,解决 Log4j 1.x 的性能瓶颈,支持异步日志、插件化架构,同时兼容 SLF4J 接口(可作为 SLF4J 的底层实现)。
- Logback(2006 年,与 SLF4J 同源):由 SLF4J 作者开发,是 SLF4J 的 "官方默认实现",性能优于 Log4j 1.x,支持自动重载配置、内置异步日志,且与 SLF4J 无缝集成(无额外适配层,性能损耗更低)。
- 现状 :目前主流组合是 "SLF4J(门面) + Logback/Log4j 2(实现)",JUL 因灵活性不足逐渐边缘化,Log4j 1.x 因不再维护(2015 年停止更新)被淘汰。
二、Java 日志框架的核心组成
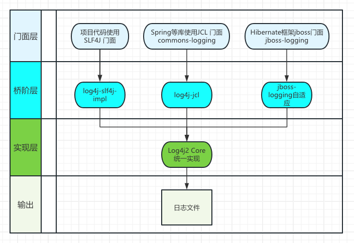
在 Java 日志生态中,为了解决不同日志框架之间不兼容的问题,社区引入了日志门面(Facade)、**桥接器(Bridge)和实现(Implementation)**的概念。这三者各司其职,共同构成了灵活、可切换的日志体系。
1. 日志门面(Facade)
门面 是应用程序代码直接依赖的统一日志 API。它不负责具体的日志输出,只提供一套标准化的接口,让代码与底层具体日志框架解耦。
主流日志门面
- SLF4J(Simple Logging Facade for Java):当前最主流、最推荐的日志门面。
- JCL(Jakarta Commons Logging,或旧称 Apache Commons Logging):早期门面,现已较少使用。
门面的优点
- 解耦:代码只依赖 SLF4J API,无论底层用 Logback、Log4j2 还是 JUL,都无需修改代码。
- 高级特性:SLF4J 支持参数化日志(logger.info("User {} login from {}", name, ip)),避免无效字符串拼接,提升性能。
- 统一接口:提供 Logger、Marker、MDC 等功能。
最佳实践:所有新项目都应在代码中使用 SLF4J API:
java
import org.slf4j.Logger;
import org.slf4j.LoggerFactory;
public class MyService {
private static final Logger logger = LoggerFactory.getLogger(MyService.class);
public void doSomething(String user) {
logger.info("Processing user: {}", user); // 参数化,避免拼接
}
}
2. 日志实现(Implementation)
实现 是真正负责把日志输出到控制台、文件、数据库、网络等的具体日志框架。
常见日志实现
| 实现框架 | 特点 | 是否原生支持 SLF4J |
|---|---|---|
| Logback | Log4j 作者开发,性能优秀,配置灵活,原生实现 SLF4J | 是(推荐) |
| Log4j2 | Apache 新一代,异步日志性能极高,GC 友好 | 否(需绑定) |
| JUL (java.util.logging) | JDK 自带,无需依赖,功能简单 | 否 |
| Log4j 1.x | 老版本,已停止维护,不推荐 | 否 |
如何绑定实现到 SLF4J?
- Logback :直接依赖 logback-classic,它内置了 SLF4J 的实现(称为原生实现)。
- Log4j2:依赖 log4j-slf4j2-impl(SLF4J 的绑定实现)。
- 其他:如 JUL、Log4j 1.x,需要通过桥接器重定向(见下文)。
3. 日志桥接器(Bridge)
桥接器 的作用是重定向旧日志框架的 API 调用到 SLF4J,从而统一日志输出。
为什么需要桥接器?
很多第三方库仍然直接使用 JUL、JCL 或 Log4j 1.x。如果你项目使用 SLF4J + Logback,这些库的日志将不会被你的配置管理(可能输出到控制台乱码,或级别不对)。
桥接的目的:让应用最终只有"一套输出实现"在干活。桥接器可以"拦截"这些旧 API 调用,转发给 SLF4J,最终由你的实现(如 Logback)统一处理。
常见桥接器(以 SLF4J 为例)
SLF4J → Log4j2
- 依赖坐标:
org.apache.logging.log4j:log4j-slf4j-impl:jar:2.18.0 - 作用:应用与三方库使用 SLF4J API,但最终输出由 Log4j2 实现
- 适用场景:你决定用 Log4j2 当最终实现,但仍希望代码用 SLF4J 写
JCL → Log4j2
- 依赖坐标:
org.apache.logging.log4j:log4j-jcl:jar:2.18.0 - 作用:把 Commons Logging(JCL)的调用重定向到 Log4j2
- 适用场景:依赖里还在用 JCL,但你希望最终统一到 Log4j2
JCL → SLF4J(注意:有冲突风险)
- 依赖坐标:
org.slf4j:jcl-over-slf4j:jar:1.7.12 - 作用:把 JCL 调用重定向到 SLF4J
- 冲突风险通常来自:
- 同时存在"JCL 原生实现 + jcl-over-slf4j"
- 或者又把 SLF4J 绑定回某实现,再叠加另一个桥接,形成循环/重复绑定
- 经验:如果用它,就尽量排除掉原始 commons-logging 或其他 JCL 实现来源,保持链路单一

注意 :桥接器是单向 的,只能从旧框架 → SLF4J,不能反向。
反向情况(SLF4J → 旧框架)不推荐,通常也不需要。
典型依赖配置(Maven 示例)
推荐方案:SLF4J + Logback(最简单)
xml
<dependencies>
<!-- SLF4J API -->
<dependency>
<groupId>org.slf4j</groupId>
<artifactId>slf4j-api</artifactId>
<version>2.0.13</version>
</dependency>
<!-- Logback 原生实现 -->
<dependency>
<groupId>ch.qos.logback</groupId>
<artifactId>logback-classic</artifactId>
<version>1.5.6</version>
</dependency>
</dependencies>
高性能方案:SLF4J + Log4j2
xml
<dependencies>
<dependency>
<groupId>org.slf4j</groupId>
<artifactId>slf4j-api</artifactId>
<version>2.0.13</version>
</dependency>
<!-- Log4j2 的 SLF4J 绑定实现 -->
<dependency>
<groupId>org.apache.logging.log4j</groupId>
<artifactId>log4j-slf4j2-impl</artifactId>
<version>2.23.1</version>
</dependency>
<dependency>
<groupId>org.apache.logging.log4j</groupId>
<artifactId>log4j-core</artifactId>
<version>2.23.1</version>
</dependency>
</dependencies>
添加桥接器(处理第三方库的旧日志)
xml
<!-- 将 JUL 重定向到 SLF4J -->
<dependency>
<groupId>org.slf4j</groupId>
<artifactId>jul-to-slf4j</artifactId>
<version>2.0.13</version>
</dependency>
<!-- 将 JCL 重定向到 SLF4J -->
<dependency>
<groupId>org.slf4j</groupId>
<artifactId>jcl-over-slf4j</artifactId>
<version>2.0.13</version>
</dependency>
<!-- Log4j2 JCL Bridge,适用于你不直接使用 JCL,但需要将依赖它的第三方库的日志输出到 Log4j2 的场景。 -->
<dependency>
<groupId>org.apache.logging.log4j</groupId>
<artifactId>log4j-jcl</artifactId>
<version>2.17.1</version>
</dependency>
三、标准日志级别及优先级
SLF4J/Logback/Log4j2 统一遵循以下 5 个核心级别(从低到高优先级):
| 级别 | 优先级(从低到高) | 含义 | 典型使用场景 |
|---|---|---|---|
| TRACE | 1(最低) | 最详细的追踪信息,通常用于精细粒度的程序流程追踪 | 方法入口/退出、变量值变化(开发时使用,生产慎开) |
| DEBUG | 2 | 调试信息,用于开发和测试阶段的问题诊断 | 详细业务逻辑、参数值、中间结果 |
| INFO | 3 | 重要业务事件,突出应用程序的运行进度 | 系统启动、关键业务操作成功、里程碑事件 |
| WARN | 4 | 潜在问题或非致命异常,可能影响系统但仍能继续运行 | 配置异常、即将耗尽资源、降级处理 |
| ERROR | 5(最高) | 严重错误,导致功能失效或系统部分不可用 | 异常抛出、业务失败、数据库连接失败 |
额外级别(部分框架支持):
- OFF:关闭所有日志(最高,用于完全禁止日志输出)。
- ALL:开启所有日志(最低)。
优先级规则:
- 配置的日志级别是一个阈值 :只会输出等于或高于该级别的日志。
- 示例:根日志器(root)设置为 INFO,则 TRACE 和 DEBUG 不会输出,INFO/WARN/ERROR 会输出。
开发利器
动态调整级别(生产环境神器)
Logback 支持运行时修改级别,无需重启:
java
import ch.qos.logback.classic.Level;
import ch.qos.logback.classic.LoggerContext;
import org.slf4j.LoggerFactory;
// 将特定包改为 DEBUG
Logger logger = (Logger) LoggerFactory.getLogger("com.example.service");
logger.setLevel(Level.DEBUG);
// 根日志器改为 TRACE
Logger root = (Logger) LoggerFactory.getLogger(Logger.ROOT_LOGGER_NAME);
root.setLevel(Level.TRACE);
配合 JMX 或 Spring Boot Actuator 可实现远程动态调级。
Log4j2 类似,支持运行时动态调整:
java
import org.apache.logging.log4j.LogManager;
import org.apache.logging.log4j.Level;
((org.apache.logging.log4j.core.config.Configurator) LogManager.getContext()).setRootLevel(Level.DEBUG);
异步日志高性能配置(推荐)
Log4j2 支持异步:
xml
<Appenders>
<Async name="AsyncFile" ... /> <!-- 或使用 Disruptor -->
</Appenders>
<Root level="info">
<AppenderRef ref="AsyncFile"/>
</Root>
四、如何打印日志
使用 SLF4J API 打印,强烈推荐 {} 占位符 而非 + 拼接。不要使用框架实现 API 的方法,而是使用 SLF4J API。
- + 拼接:性能差,总执行拼接,即使级别禁用。
- {} 占位符:延迟执行,只在级别启用时格式化,支持异常追踪。
示例:
java
logger.info("User {} from {}", username, ip); // 推荐
// 最后一个参数如果是 Throwable(异常):SLF4J 会自动识别它为异常,并打印完整的栈追踪(stack trace),即使消息模板中没有为它预留占位符。
logger.error("Error for user {}", username, e); // 带异常
// 避免
logger.info("User " + username + " from " + ip);
优势:性能优(零开销禁用时)、可读性强、多参数支持。避免 String.format() 或手动 isDebugEnabled() 检查。
五、最佳实践
-
依赖门面,而非直接依赖实现:始终使用 SLF4J API,代码中只导入 org.slf4j.Logger,避免直接依赖具体实现。
-
选择底层实现:
- 默认:Logback。
- 高性能:Log4j2。
-
合理配置日志级别,避免日志泛滥:合理使用 TRACE < DEBUG < INFO < WARN < ERROR。
- 开发 / 测试环境:配置
DEBUG级别(便于调试); - 生产环境:配置
INFO或WARN级别(避免 DEBUG/TRACE 日志占用磁盘和 CPU); - 核心服务(如支付):可配置
ERROR级别(只输出关键错误,减少性能损耗)。
- 开发 / 测试环境:配置
-
使用 Appender:控制台 + 文件滚动(按天/大小)。
-
包级控制:Spring/Hibernate 设 WARN 减少噪声。
-
打印规范:参数化日志,避免敏感信息;循环中慎用 DEBUG。
- 错误:
log.debug("用户" + username + "提交订单" + orderId);(即使级别禁用,仍执行拼接); - 正确:
log.debug("用户{}提交订单{}", username, orderId);(框架自动延迟参数计算)。 - 例外:SLF4J 1.x + 极耗时参数(如远程调用),可加
isXXXEnabled();SLF4J 2.x 用 lambda 替代。
- 错误:
-
日志输出包含关键信息,便于排查
- 必含信息:时间戳、线程 ID、日志级别、类名 / 方法名、核心业务参数(如用户 ID、订单 ID);
- 错误日志:必须携带异常栈(
log.error("消息", e),而非log.error("消息:" + e.getMessage()))。
-
避免日志中包含敏感信息
- 禁止打印:密码、手机号、身份证号、银行卡号等敏感数据;
- 处理方式:脱敏(如手机号显示为
138****1234)或直接不打印。
-
规范日志归档,避免磁盘溢出
- 配置日志滚动策略:按文件大小(如单个文件 100MB)、按时间(如每天一个文件)滚动;
- 设置日志保留期限:如保留 30 天的日志,自动删除过期日志(避免磁盘占满)。
-
桥接包使用注意:避免循环依赖
- 错误:同时引入
log4j-slf4j2-impl(SLF4J→Log4j2)和log4j-to-slf4j(Log4j2→SLF4J); - 后果:日志调用循环,导致栈溢出;
- 原则:同一链路中,桥接方向唯一。
- 错误:同时引入
日志框架的选择直接影响应用的维护性和性能。使用 SLF4J 作为门面,能最大化灵活性。目前,SLF4J + Logback 是最主流的选择,而 SLF4J + Log4j2 适合追求极致性能的场景。建议在新项目中优先采用这些组合,避免直接使用旧框架。